总结时刻
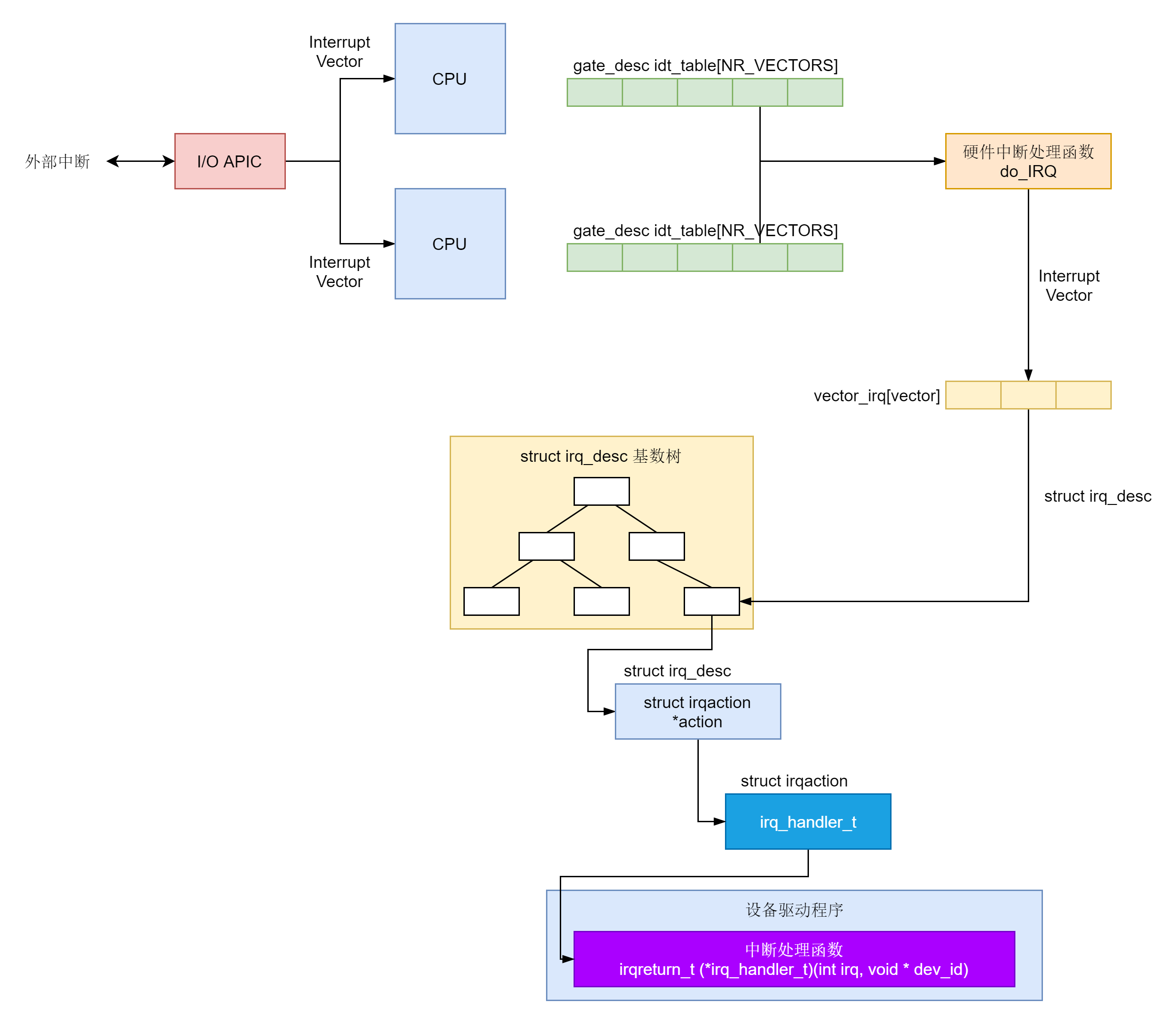
这一节,我们讲了中断的整个处理过程。中断是从外部设备发起的,会形成外部中断。外部中断会到达中断控制器,中断控制器会发送中断向量 Interrupt Vector 给 CPU。
对于每一个 CPU,都要求有一个 idt_table,里面存放了不同的中断向量的处理函数。中断向量表中已经填好了前 32 位,外加一位 32 位系统调用,其他的都是用于设备中断。
硬件中断的处理函数是 do_IRQ 进行统一处理,在这里会让中断向量,通过 vector_irq 映射为 irq_desc。
irq_desc 是一个用于描述用户注册的中断处理函数的结构,为了能够根据中断向量得到 irq_desc 结构,会把这些结构放在一个基数树里面,方便查找。
irq_desc 里面有一个成员是 irqaction,指向设备驱动程序里面注册的中断处理函数。
鼠标就是通过中断,将自己的位置和按键信息,传递给设备驱动程序。
static int logibm_open(struct input_dev *dev){if (request_irq(logibm_irq, logibm_interrupt, 0, "logibm", NULL)) {printk(KERN_ERR "logibm.c: Can't allocate irq %d\n", logibm_irq);return -EBUSY;}outb(LOGIBM_ENABLE_IRQ, LOGIBM_CONTROL_PORT);return 0;}static irqreturn_t logibm_interrupt(int irq, void *dev_id){char dx, dy;unsigned char buttons;outb(LOGIBM_READ_X_LOW, LOGIBM_CONTROL_PORT);dx = (inb(LOGIBM_DATA_PORT) & 0xf);outb(LOGIBM_READ_X_HIGH, LOGIBM_CONTROL_PORT);dx |= (inb(LOGIBM_DATA_PORT) & 0xf) << 4;outb(LOGIBM_READ_Y_LOW, LOGIBM_CONTROL_PORT);dy = (inb(LOGIBM_DATA_PORT) & 0xf);outb(LOGIBM_READ_Y_HIGH, LOGIBM_CONTROL_PORT);buttons = inb(LOGIBM_DATA_PORT);dy |= (buttons & 0xf) << 4;buttons = ~buttons >> 5;input_report_rel(logibm_dev, REL_X, dx);input_report_rel(logibm_dev, REL_Y, dy);input_report_key(logibm_dev, BTN_RIGHT, buttons & 1);input_report_key(logibm_dev, BTN_MIDDLE, buttons & 2);input_report_key(logibm_dev, BTN_LEFT, buttons & 4);input_sync(logibm_dev);outb(LOGIBM_ENABLE_IRQ, LOGIBM_CONTROL_PORT);return IRQ_HANDLED复制代码
要处理中断,需要有一个中断处理函数。定义如下:
irqreturn_t (*irq_handler_t)(int irq, void * dev_id);
/**
* enum irqreturn
* @IRQ_NONE interrupt was not from this device or was not handled
* @IRQ_HANDLED interrupt was handled by this device
* @IRQ_WAKE_THREAD handler requests to wake the handler thread
*/
enum irqreturn {
IRQ_NONE = (0 << 0),
IRQ_HANDLED = (1 << 0),
IRQ_WAKE_THREAD = (1 << 1),
};
复制代码
其中,irq 是一个整数,是中断信号。dev_id 是一个 void * 的通用指针,主要用于区分同一个中断处理函数对于不同设备的处理。
这里的返回值有三种:IRQ_NONE 表示不是我的中断,不归我管;IRQ_HANDLED 表示处理完了的中断;IRQ_WAKE_THREAD 表示有一个进程正在等待这个中断,中断处理完了,应该唤醒它。
上面的例子中,logibm_interrupt 这个中断处理函数,先是获取了 x 和 y 的移动坐标,以及左中右的按键,上报上去,然后返回 IRQ_HANDLED,这表示处理完毕。
其实,写一个真正生产用的中断处理程序还是很复杂的。当一个中断信号 A 触发后,正在处理的过程中,这个中断信号 A 是应该暂时关闭的,这样是为了防止再来一个中断信号 A,在当前的中断信号 A 的处理过程中插一杠子。但是,这个暂时关闭的时间应该多长呢?
如果太短了,应该原子化处理完毕的没有处理完毕,又被另一个中断信号 A 中断了,很多操作就不正确了;如果太长了,一直关闭着,新的中断信号 A 进不来,系统就显得很慢。所以,很多中断处理程序将整个中断要做的事情分成两部分,称为上半部和下半部,或者成为关键处理部分和延迟处理部分。在中断处理函数中,仅仅处理关键部分,完成了就将中断信号打开,使得新的中断可以进来,需要比较长时间处理的部分,也即延迟部分,往往通过工作队列等方式慢慢处理。
这个写起来可以是一本书了,推荐你好好读一读《Linux Device Drivers》这本书,这里我就不详细介绍了。
有了中断处理函数,接下来要调用 request_irq 来注册这个中断处理函数。request_irq 有这样几个参数:
- unsigned int irq 是中断信号;
- irq_handler_t handler 是中断处理函数;
- unsigned long flags 是一些标识位;
- const char *name 是设备名称;
void dev 这个通用指针应该和中断处理函数的 void dev 相对应。
static inline int __must_check request_irq(unsigned int irq, irq_handler_t handler, unsigned long flags, const char *name, void *dev) { return request_threaded_irq(irq, handler, NULL, flags, name, dev); } 复制代码中断处理函数被注册到哪里去呢?让我们沿着 request_irq 看下去。request_irq 调用的是 request_threaded_irq。代码如下:
int request_threaded_irq(unsigned int irq, irq_handler_t handler, irq_handler_t thread_fn, unsigned long irqflags, const char *devname, void *dev_id) { struct irqaction *action; struct irq_desc *desc; int retval; ...... desc = irq_to_desc(irq); ...... action = kzalloc(sizeof(struct irqaction), GFP_KERNEL); action->handler = handler; action->thread_fn = thread_fn; action->flags = irqflags; action->name = devname; action->dev_id = dev_id; ...... retval = __setup_irq(irq, desc, action); ...... } 复制代码对于每一个中断,都有一个对中断的描述结构 struct irq_desc。它有一个重要的成员变量是 struct irqaction,用于表示处理这个中断的动作。如果我们仔细看这个结构,会发现,它里面有 next 指针,也就是说,这是一个链表,对于这个中断的所有处理动作,都串在这个链表上。
struct irq_desc { ...... struct irqaction *action; /* IRQ action list */ ...... struct module *owner; const char *name; }; /** * struct irqaction - per interrupt action descriptor * @handler: interrupt handler function * @name: name of the device * @dev_id: cookie to identify the device * @percpu_dev_id: cookie to identify the device * @next: pointer to the next irqaction for shared interrupts * @irq: interrupt number * @flags: flags (see IRQF_* above) * @thread_fn: interrupt handler function for threaded interrupts * @thread: thread pointer for threaded interrupts * @secondary: pointer to secondary irqaction (force threading) * @thread_flags: flags related to @thread * @thread_mask: bitmask for keeping track of @thread activity * @dir: pointer to the proc/irq/NN/name entry */ struct irqaction { irq_handler_t handler; void *dev_id; void __percpu *percpu_dev_id; struct irqaction *next; irq_handler_t thread_fn; struct task_struct *thread; struct irqaction *secondary; unsigned int irq; unsigned int flags; unsigned long thread_flags; unsigned long thread_mask; const char *name; struct proc_dir_entry *dir; }; 复制代码每一个中断处理动作的结构 struct irqaction,都有以下成员:
中断处理函数 handler;
- void *dev_id 为设备 id;
- irq 为中断信号;
- 如果中断处理函数在单独的线程运行,则有 thread_fn 是线程的执行函数,thread 是线程的 task_struct。
在 request_threaded_irq 函数中,irq_to_desc 根据中断信号查找中断描述结构。如何查找呢?这就要区分情况。一般情况下,所有的 struct irq_desc 都放在一个数组里面,我们直接按下标查找就可以了。如果配置了 CONFIG_SPARSE_IRQ,那中断号是不连续的,就不适合用数组保存了,
我们可以放在一棵基数树上。我们不是第一次遇到这个数据结构了。这种结构对于从某个整型 key 找到 value 速度很快,中断信号 irq 是这个整数。通过它,我们很快就能定位到对应的 struct irq_desc。
#ifdef CONFIG_SPARSE_IRQ
static RADIX_TREE(irq_desc_tree, GFP_KERNEL);
struct irq_desc *irq_to_desc(unsigned int irq)
{
return radix_tree_lookup(&irq_desc_tree, irq);
}
#else /* !CONFIG_SPARSE_IRQ */
struct irq_desc irq_desc[NR_IRQS] __cacheline_aligned_in_smp = {
[0 ... NR_IRQS-1] = {
}
};
struct irq_desc *irq_to_desc(unsigned int irq)
{
return (irq < NR_IRQS) ? irq_desc + irq : NULL;
}
#endif /* !CONFIG_SPARSE_IRQ */
复制代码
为什么中断信号会有稀疏,也就是不连续的情况呢?这里需要说明一下,这里的 irq 并不是真正的、物理的中断信号,而是一个抽象的、虚拟的中断信号。因为物理的中断信号和硬件关联比较大,中断控制器也是各种各样的。
作为内核,我们不可能写程序的时候,适配各种各样的硬件中断控制器,因而就需要有一层中断抽象层。这里虚拟中断信号到中断描述结构的映射,就是抽象中断层的主要逻辑。
下面我们讲真正中断响应的时候,会涉及物理中断信号。可以想象,如果只有一个 CPU,一个中断控制器,则基本能够保证从物理中断信号到虚拟中断信号的映射是线性的,这样用数组表示就没啥问题,但是如果有多个 CPU,多个中断控制器,每个中断控制器各有各的物理中断信号,就没办法保证虚拟中断信号是连续的,所以就要用到基数树了。
接下来,request_threaded_irq 函数分配了一个 struct irqaction,并且初始化它,接着调用 __setup_irq。在这个函数里面,如果 struct irq_desc 里面已经有 struct irqaction 了,我们就将新的 struct irqaction 挂在链表的末端。如果设定了以单独的线程运行中断处理函数,setup_irq_thread 就会创建这个内核线程,wake_up_process 会唤醒它。
static int
__setup_irq(unsigned int irq, struct irq_desc *desc, struct irqaction *new)
{
struct irqaction *old, **old_ptr;
unsigned long flags, thread_mask = 0;
int ret, nested, shared = 0;
......
new->irq = irq;
......
/*
* Create a handler thread when a thread function is supplied
* and the interrupt does not nest into another interrupt
* thread.
*/
if (new->thread_fn && !nested) {
ret = setup_irq_thread(new, irq, false);
}
......
old_ptr = &desc->action;
old = *old_ptr;
if (old) {
/* add new interrupt at end of irq queue */
do {
thread_mask |= old->thread_mask;
old_ptr = &old->next;
old = *old_ptr;
} while (old);
}
......
*old_ptr = new;
......
if (new->thread)
wake_up_process(new->thread);
......
}
static int
setup_irq_thread(struct irqaction *new, unsigned int irq, bool secondary)
{
struct task_struct *t;
struct sched_param param = {
.sched_priority = MAX_USER_RT_PRIO/2,
};
t = kthread_create(irq_thread, new, "irq/%d-%s", irq, new->name);
sched_setscheduler_nocheck(t, SCHED_FIFO, ¶m);
get_task_struct(t);
new->thread = t;
......
return 0;
复制代码
至此为止,request_irq 完成了它的使命。总结来说,它就是根据中断信号 irq,找到基数树上对应的 irq_desc,然后将新的 irqaction 挂在链表上。
接下来,我们就来看,真正中断来了的时候,会发生一些什么。
真正中断的发生还是要从硬件开始。这里面有四个层次。
- 第一个层次是外部设备给中断控制器发送物理中断信号。
- 第二个层次是中断控制器将物理中断信号转换成为中断向量 interrupt vector,发给各个 CPU。
- 第三个层次是每个 CPU 都会有一个中断向量表,根据 interrupt vector 调用一个 IRQ 处理函数。注意这里的 IRQ 处理函数还不是咱们上面指定的 irq_handler_t,到这一层还是 CPU 硬件的要求。
- 第四个层次是在 IRQ 处理函数中,将 interrupt vector 转化为抽象中断层的中断信号 irq,调用中断信号 irq 对应的中断描述结构里面的 irq_handler_t。

在这里,我们不解析硬件的部分,我们从 CPU 收到中断向量开始分析。
CPU 收到的中断向量是什么样的呢?这个定义在文件 arch/x86/include/asm/irq_vectors.h 中。这里面的注释非常好,建议你仔细阅读。
/*
* Linux IRQ vector layout.
*
* There are 256 IDT entries (per CPU - each entry is 8 bytes) which can
* be defined by Linux. They are used as a jump table by the CPU when a
* given vector is triggered - by a CPU-external, CPU-internal or
* software-triggered event.
*
* Linux sets the kernel code address each entry jumps to early during
* bootup, and never changes them. This is the general layout of the
* IDT entries:
*
* Vectors 0 ... 31 : system traps and exceptions - hardcoded events
* Vectors 32 ... 127 : device interrupts
* Vector 128 : legacy int80 syscall interface
* Vectors 129 ... INVALIDATE_TLB_VECTOR_START-1 except 204 : device interrupts
* Vectors INVALIDATE_TLB_VECTOR_START ... 255 : special interrupts
*
* 64-bit x86 has per CPU IDT tables, 32-bit has one shared IDT table.
*
* This file enumerates the exact layout of them:
*/
#define FIRST_EXTERNAL_VECTOR 0x20
#define IA32_SYSCALL_VECTOR 0x80
#define NR_VECTORS 256
#define FIRST_SYSTEM_VECTOR NR_VECTORS
复制代码
通过这些注释,我们可以看出,CPU 能够处理的中断总共 256 个,用宏 NR_VECTOR 或者 FIRST_SYSTEM_VECTOR 表示。
为了处理中断,CPU 硬件要求每一个 CPU 都有一个中断向量表,通过 load_idt 加载,里面记录着每一个中断对应的处理方法,这个中断向量表定义在文件 arch/x86/kernel/traps.c 中。
gate_desc idt_table[NR_VECTORS] __page_aligned_bss;
复制代码
对于一个 CPU 可以处理的中断被分为几个部分,第一部分 0 到 31 的前 32 位是系统陷入或者系统异常,这些错误无法屏蔽,一定要处理。
这些中断的处理函数在系统初始化的时候,在 start_kernel 函数中调用过 trap_init()。这个咱们讲系统初始化和系统调用的时候,都大概讲过这个函数,这里还需要仔细看一下。
void __init trap_init(void)
{
int i;
...
set_intr_gate(X86_TRAP_DE, divide_error);
// 各种各样的 set_intr_gate,不都贴在这里了,只贴一头一尾
...
set_intr_gate(X86_TRAP_XF, simd_coprocessor_error);
/* Reserve all the builtin and the syscall vector: */
for (i = 0; i < FIRST_EXTERNAL_VECTOR; i++)
set_bit(i, used_vectors);
#ifdef CONFIG_X86_32
set_system_intr_gate(IA32_SYSCALL_VECTOR, entry_INT80_32);
set_bit(IA32_SYSCALL_VECTOR, used_vectors);
#endif
/*
* Set the IDT descriptor to a fixed read-only location, so that the
* "sidt" instruction will not leak the location of the kernel, and
* to defend the IDT against arbitrary memory write vulnerabilities.
* It will be reloaded in cpu_init() */
__set_fixmap(FIX_RO_IDT, __pa_symbol(idt_table), PAGE_KERNEL_RO);
idt_descr.address = fix_to_virt(FIX_RO_IDT);
......
复制代码
我这里贴的代码省略了很多,在 trap_init 函数的一开始,调用了大量的 set_intr_gate,最终都会调用 _set_gate,代码如下:
static inline void _set_gate(int gate, unsigned type, void *addr,
unsigned dpl, unsigned ist, unsigned seg)
{
gate_desc s;
pack_gate(&s, type, (unsigned long)addr, dpl, ist, seg);
write_idt_entry(idt_table, gate, &s);
}
复制代码
从代码可以看出,set_intr_gate 其实就是将每个中断都设置了中断处理函数,放在中断向量表 idt_table 中。
在 trap_init 中,由于 set_intr_gate 调用的太多,容易让人眼花缭乱。其实 arch/x86/include/asm/traps.h 文件中,早就定义好了前 32 个中断。如果仔细对比一下,你会发现,这些都在 trap_init 中使用 set_intr_gate 设置过了。
/* Interrupts/Exceptions */
enum {
X86_TRAP_DE = 0, /* 0, Divide-by-zero */
X86_TRAP_DB, /* 1, Debug */
X86_TRAP_NMI, /* 2, Non-maskable Interrupt */
X86_TRAP_BP, /* 3, Breakpoint */
X86_TRAP_OF, /* 4, Overflow */
X86_TRAP_BR, /* 5, Bound Range Exceeded */
X86_TRAP_UD, /* 6, Invalid Opcode */
X86_TRAP_NM, /* 7, Device Not Available */
X86_TRAP_DF, /* 8, Double Fault */
X86_TRAP_OLD_MF, /* 9, Coprocessor Segment Overrun */
X86_TRAP_TS, /* 10, Invalid TSS */
X86_TRAP_NP, /* 11, Segment Not Present */
X86_TRAP_SS, /* 12, Stack Segment Fault */
X86_TRAP_GP, /* 13, General Protection Fault */
X86_TRAP_PF, /* 14, Page Fault */
X86_TRAP_SPURIOUS, /* 15, Spurious Interrupt */
X86_TRAP_MF, /* 16, x87 Floating-Point Exception */
X86_TRAP_AC, /* 17, Alignment Check */
X86_TRAP_MC, /* 18, Machine Check */
X86_TRAP_XF, /* 19, SIMD Floating-Point Exception */
X86_TRAP_IRET = 32, /* 32, IRET Exception */
};
复制代码
我们回到 trap_init 中,当前 32 个中断都用 set_intr_gate 设置完毕。在中断向量表 idt_table 中填完了之后,接下来的 for 循环,for (i = 0; i < FIRST_EXTERNAL_VECTOR; i++),将前 32 个中断都在 used_vectors 中标记为 1,表示这些都设置过中断处理函数了。
接下来,trap_init 对单独调用 set_intr_gate 来设置 32 位系统调用的中断。IA32_SYSCALL_VECTOR,也即 128,单独将 used_vectors 中的第 128 位标记为 1。
在 trap_init 的最后,我们将 idt_table 放在一个固定的虚拟地址上。trap_init 结束后,中断向量表中已经填好了前 32 位,外加一位 32 位系统调用,其他的都是用于设备中断。
在 start_kernel 调用完毕 trap_init 之后,还会调用 init_IRQ() 来初始化其他的设备中断,最终会调用到 native_init_IRQ。
void __init native_init_IRQ(void)
{
int i;
i = FIRST_EXTERNAL_VECTOR;
#ifndef CONFIG_X86_LOCAL_APIC
#define first_system_vector NR_VECTORS
#endif
for_each_clear_bit_from(i, used_vectors, first_system_vector) {
/* IA32_SYSCALL_VECTOR could be used in trap_init already. */
set_intr_gate(i, irq_entries_start +
8 * (i - FIRST_EXTERNAL_VECTOR));
}
......
}
复制代码
这里面从第 32 个中断开始,到最后 NR_VECTORS 为止,对于 used_vectors 中没有标记为 1 的位置,都会调用 set_intr_gate 设置中断向量表。
其实 used_vectors 中没有标记为 1 的,都是设备中断的部分。
也即所有的设备中断的中断处理函数,在中断向量表里面都会设置为从 irq_entries_start 开始,偏移量为 i - FIRST_EXTERNAL_VECTOR 的一项。
看来中断处理函数是定义在 irq_entries_start 这个表里面的,我们在 arch\x86\entry\entry_32.S 和 arch\x86\entry\entry_64.S 都能找到这个函数表的定义。
这又是汇编语言,不需要完全看懂,但是我们还是能看出来,这里面定义了 FIRST_SYSTEM_VECTOR - FIRST_EXTERNAL_VECTOR 项。每一项都是中断处理函数,会跳到 common_interrupt 去执行。这里会最终调用 do_IRQ,调用完毕后,就从中断返回。这里我们需要区分返回用户态还是内核态。这里会有一个几乎触发抢占,咱们讲进程切换的时候讲过的。
ENTRY(irq_entries_start)
vector=FIRST_EXTERNAL_VECTOR
.rept (FIRST_SYSTEM_VECTOR - FIRST_EXTERNAL_VECTOR)
pushl $(~vector+0x80) /* Note: always in signed byte range */
vector=vector+1
jmp common_interrupt /* 会调用到 do_IRQ */
.align 8
.endr
END(irq_entries_start)
common_interrupt:
ASM_CLAC
addq $-0x80, (%rsp) /* Adjust vector to [-256, -1] range */
interrupt do_IRQ
/* 0(%rsp): old RSP */
ret_from_intr:
......
/* Interrupt came from user space */
GLOBAL(retint_user)
......
/* Returning to kernel space */
retint_kernel:
......
复制代码
这样任何一个中断向量到达任何一个 CPU,最终都会走到 do_IRQ。我们来看 do_IRQ 的实现。
/*
* do_IRQ handles all normal device IRQ's (the special
* SMP cross-CPU interrupts have their own specific
* handlers).
*/
__visible unsigned int __irq_entry do_IRQ(struct pt_regs *regs)
{
struct pt_regs *old_regs = set_irq_regs(regs);
struct irq_desc * desc;
/* high bit used in ret_from_ code */
unsigned vector = ~regs->orig_ax;
......
desc = __this_cpu_read(vector_irq[vector]);
if (!handle_irq(desc, regs)) {
......
}
......
set_irq_regs(old_regs);
return 1;
}
复制代码
在这里面,从 AX 寄存器里面拿到了中断向量 vector,但是别忘了中断控制器发送给每个 CPU 的中断向量都是每个 CPU 局部的,而抽象中断处理层的虚拟中断信号 irq 以及它对应的中断描述结构 irq_desc 是全局的,也即这个 CPU 的 200 号的中断向量和另一个 CPU 的 200 号中断向量对应的虚拟中断信号 irq 和中断描述结构 irq_desc 可能不一样,这就需要一个映射关系。这个映射关系放在 Per CPU 变量 vector_irq 里面。
DECLARE_PER_CPU(vector_irq_t, vector_irq);
复制代码
在系统初始化的时候,我们会调用 __assign_irq_vector,将虚拟中断信号 irq 分配到某个 CPU 上的中断向量。
static int __assign_irq_vector(int irq, struct apic_chip_data *d,
const struct cpumask *mask,
struct irq_data *irqdata)
{
static int current_vector = FIRST_EXTERNAL_VECTOR + VECTOR_OFFSET_START;
static int current_offset = VECTOR_OFFSET_START % 16;
int cpu, vector;
......
while (cpu < nr_cpu_ids) {
int new_cpu, offset;
......
vector = current_vector;
offset = current_offset;
next:
vector += 16;
if (vector >= first_system_vector) {
offset = (offset + 1) % 16;
vector = FIRST_EXTERNAL_VECTOR + offset;
}
/* If the search wrapped around, try the next cpu */
if (unlikely(current_vector == vector))
goto next_cpu;
if (test_bit(vector, used_vectors))
goto next;
......
/* Found one! */
current_vector = vector;
current_offset = offset;
/* Schedule the old vector for cleanup on all cpus */
if (d->cfg.vector)
cpumask_copy(d->old_domain, d->domain);
for_each_cpu(new_cpu, vector_searchmask)
per_cpu(vector_irq, new_cpu)[vector] = irq_to_desc(irq);
goto update;
next_cpu:
cpumask_or(searched_cpumask, searched_cpumask, vector_cpumask);
cpumask_andnot(vector_cpumask, mask, searched_cpumask);
cpu = cpumask_first_and(vector_cpumask, cpu_online_mask);
continue;
}
....
复制代码
在这里,一旦找到某个向量,就将 CPU 的此向量对应的向量描述结构 irq_desc,设置为虚拟中断信号 irq 对应的向量描述结构 irq_to_desc(irq)。
这样 do_IRQ 会根据中断向量 vector 得到对应的 irq_desc,然后调用 handle_irq。handle_irq 会调用 generic_handle_irq_desc,里面调用 irq_desc 的 handle_irq。
static inline void generic_handle_irq_desc(struct irq_desc *desc)
{
desc->handle_irq(desc);
}
复制代码
这里的 handle_irq,最终会调用 __handle_irq_event_percpu。代码如下:
irqreturn_t __handle_irq_event_percpu(struct irq_desc *desc, unsigned int *flags)
{
irqreturn_t retval = IRQ_NONE;
unsigned int irq = desc->irq_data.irq;
struct irqaction *action;
record_irq_time(desc);
for_each_action_of_desc(desc, action) {
irqreturn_t res;
res = action->handler(irq, action->dev_id);
switch (res) {
case IRQ_WAKE_THREAD:
__irq_wake_thread(desc, action);
case IRQ_HANDLED:
*flags |= action->flags;
break;
default:
break;
}
retval |= res;
}
return retval;
复制代码
__handle_irq_event_percpu 里面调用了 irq_desc 里每个 hander,这些 hander 是我们在所有 action 列表中注册的,这才是我们设置的那个中断处理函数。如果返回值是 IRQ_HANDLED,就说明处理完毕;如果返回值是 IRQ_WAKE_THREAD 就唤醒线程。
至此,中断的整个过程就结束了。
