进程间通信的各种模式:
- 管道,请你记住这是命令行中常用的模式,面试问到的话,不要忘了。
- 消息队列其实很少使用,因为有太多的用户级别的消息队列,功能更强大。
- 共享内存加信号量是常用的模式。这个需要牢记,常见到一些知名的以 C 语言开发的开源软件都会用到它。
信号更加常用,机制也比较复杂。我们后面会有单独的一节来解析。
总结时刻
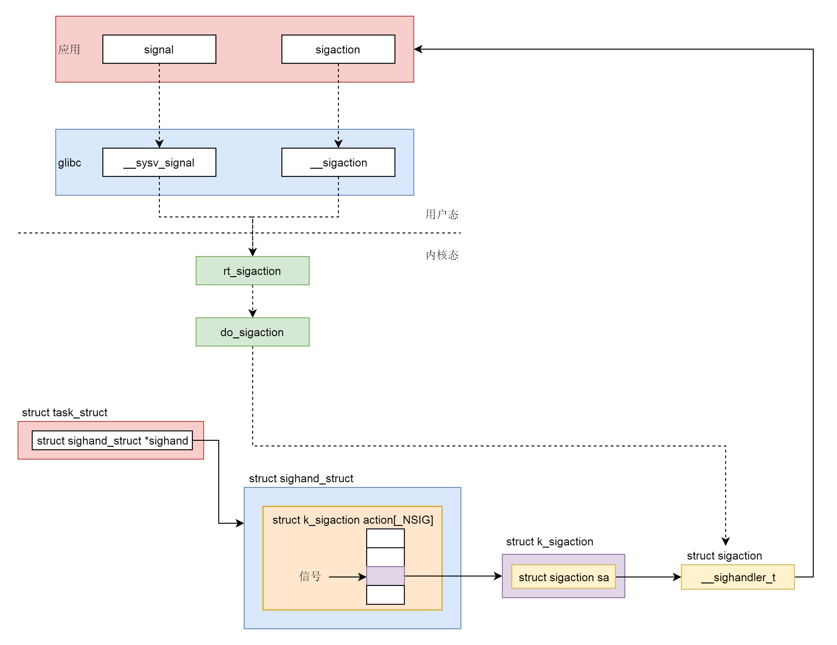
这一节讲了如何通过 API 注册一个信号处理函数,整个过程如下图所示。
在用户程序里面,有两个函数可以调用,一个是 signal,一个是 sigaction,推荐使用 sigaction。
- 用户程序调用的是 Glibc 里面的函数,signal 调用的是 sysv_signal,里面默认设置了一些参数,使得 signal 的功能受到了限制,sigaction 调用的是 sigaction,参数用户可以任意设定。
- 无论是 sysv_signal 还是 sigaction,调用的都是统一的一个系统调用 rt_sigaction。
- 在内核中,rt_sigaction 调用的是 do_sigaction 设置信号处理函数。在每一个进程的 task_struct 里面,都有一个 sighand 指向 struct sighand_struct,里面是一个数组,下标是信号,里面的内容是信号处理函数。

信号的发送与处理是一个复杂的过程,这里来总结一下。
- 假设我们有一个进程 A,main 函数里面调用系统调用进入内核。
- 按照系统调用的原理,会将用户态栈的信息保存在 pt_regs 里面,也即记住原来用户态是运行到了 line A 的地方。
- 在内核中执行系统调用读取数据。
- 当发现没有什么数据可读取的时候,只好进入睡眠状态,并且调用 schedule 让出 CPU,这是进程调度第一定律。
- 将进程状态设置为 TASK_INTERRUPTIBLE,可中断的睡眠状态,也即如果有信号来的话,是可以唤醒它的。
- 其他的进程或者 shell 发送一个信号,有四个函数可以调用 kill,tkill,tgkill,rt_sigqueueinfo
- 四个发送信号的函数,在内核中最终都是调用 do_send_sig_info
- do_send_sig_info 调用 send_signal 给进程 A 发送一个信号,其实就是找到进程 A 的 task_struct,或者加入信号集合,为不可靠信号,或者加入信号链表,为可靠信号
- do_send_sig_info 调用 signal_wake_up 唤醒进程 A。
- 进程 A 重新进入运行状态 TASK_RUNNING,根据进程调度第一定律,一定会接着 schedule 运行。
- 进程 A 被唤醒后,检查是否有信号到来,如果没有,重新循环到一开始,尝试再次读取数据,如果还是没有数据,再次进入 TASK_INTERRUPTIBLE,即可中断的睡眠状态。
- 当发现有信号到来的时候,就返回当前正在执行的系统调用,并返回一个错误表示系统调用被中断了。
- 系统调用返回的时候,会调用 exit_to_usermode_loop,这是一个处理信号的时机
- 调用 do_signal 开始处理信号
- 根据信号,得到信号处理函数 sa_handler,然后修改 pt_regs 中的用户态栈的信息,让 pt_regs 指向 sa_handler。同时修改用户态的栈,插入一个栈帧 sa_restorer,里面保存了原来的指向 line A 的 pt_regs,并且设置让 sa_handler 运行完毕后,跳到 sa_restorer 运行。
- 返回用户态,由于 pt_regs 已经设置为 sa_handler,则返回用户态执行 sa_handler。
- sa_handler 执行完毕后,信号处理函数就执行完了,接着根据第 15 步对于用户态栈帧的修改,会跳到 sa_restorer 运行。
- sa_restorer 会调用系统调用 rt_sigreturn 再次进入内核。
- 在内核中,rt_sigreturn 恢复原来的 pt_regs,重新指向 line A。
- 从 rt_sigreturn 返回用户态,还是调用 exit_to_usermode_loop。
- 这次因为 pt_regs 已经指向 line A 了,于是就到了进程 A 中,接着系统调用之后运行,当然这个系统调用返回的是它被中断了,没有执行完的错误。

注册一个信号处理函数
在 Linux 操作系统中,为了响应各种各样的事件,也是定义了非常多的信号。我们可以通过 kill -l 命令,查看所有的信号。
# kill -l1) SIGHUP 2) SIGINT 3) SIGQUIT 4) SIGILL 5) SIGTRAP6) SIGABRT 7) SIGBUS 8) SIGFPE 9) SIGKILL 10) SIGUSR111) SIGSEGV 12) SIGUSR2 13) SIGPIPE 14) SIGALRM 15) SIGTERM16) SIGSTKFLT 17) SIGCHLD 18) SIGCONT 19) SIGSTOP 20) SIGTSTP21) SIGTTIN 22) SIGTTOU 23) SIGURG 24) SIGXCPU 25) SIGXFSZ26) SIGVTALRM 27) SIGPROF 28) SIGWINCH 29) SIGIO 30) SIGPWR31) SIGSYS 34) SIGRTMIN 35) SIGRTMIN+1 36) SIGRTMIN+2 37) SIGRTMIN+338) SIGRTMIN+4 39) SIGRTMIN+5 40) SIGRTMIN+6 41) SIGRTMIN+7 42) SIGRTMIN+843) SIGRTMIN+9 44) SIGRTMIN+10 45) SIGRTMIN+11 46) SIGRTMIN+12 47) SIGRTMIN+1348) SIGRTMIN+14 49) SIGRTMIN+15 50) SIGRTMAX-14 51) SIGRTMAX-13 52) SIGRTMAX-1253) SIGRTMAX-11 54) SIGRTMAX-10 55) SIGRTMAX-9 56) SIGRTMAX-8 57) SIGRTMAX-758) SIGRTMAX-6 59) SIGRTMAX-5 60) SIGRTMAX-4 61) SIGRTMAX-3 62) SIGRTMAX-263) SIGRTMAX-1 64) SIGRTMAX
这些信号都是什么作用呢?我们可以通过 man 7 signal 命令查看,里面会有一个列表。
Signal Value Action Comment──────────────────────────────────────────────────────────────────────SIGHUP 1 Term Hangup detected on controlling terminalor death of controlling processSIGINT 2 Term Interrupt from keyboardSIGQUIT 3 Core Quit from keyboardSIGILL 4 Core Illegal InstructionSIGABRT 6 Core Abort signal from abort(3)SIGFPE 8 Core Floating point exceptionSIGKILL 9 Term Kill signalSIGSEGV 11 Core Invalid memory referenceSIGPIPE 13 Term Broken pipe: write to pipe with noreadersSIGALRM 14 Term Timer signal from alarm(2)SIGTERM 15 Term Termination signalSIGUSR1 30,10,16 Term User-defined signal 1SIGUSR2 31,12,17 Term User-defined signal 2……
就像应急预案里面给出的一样,每个信号都有一个唯一的 ID,还有遇到这个信号的时候的默认操作。
一旦有信号产生,我们就有下面这几种,用户进程对信号的处理方式。
1.执行默认操作。Linux 对每种信号都规定了默认操作,例如,上面列表中的 Term,就是终止进程的意思。Core 的意思是 Core Dump,也即终止进程后,通过 Core Dump 将当前进程的运行状态保存在文件里面,方便程序员事后进行分析问题在哪里。
2.捕捉信号。我们可以为信号定义一个信号处理函数。当信号发生时,我们就执行相应的信号处理函数。
3.忽略信号。当我们不希望处理某些信号的时候,就可以忽略该信号,不做任何处理。有两个信号是应用进程无法捕捉和忽略的,即 SIGKILL 和 SEGSTOP,它们用于在任何时候中断或结束某一进程。
接下来,我们来看一下信号处理最常见的流程。这个过程主要是分成两步,第一步是注册信号处理函数。第二步是发送信号。这一节我们主要看第一步。
如果我们不想让某个信号执行默认操作,一种方法就是对特定的信号注册相应的信号处理函数,设置信号处理方式的是signal 函数。
typedef void (*sighandler_t)(int);
sighandler_t signal(int signum, sighandler_t handler);
这其实就是定义一个方法,并且将这个方法和某个信号关联起来。当这个进程遇到这个信号的时候,就执行这个方法。
如果我们在 Linux 下面执行 man signal 的话,会发现 Linux 不建议我们直接用这个方法,而是改用 sigaction。定义如下:
int sigaction(int signum, const struct sigaction *act,
struct sigaction *oldact);
这两者的区别在哪里呢?其实它还是将信号和一个动作进行关联,只不过这个动作由一个结构 struct sigaction 表示了。
struct sigaction {
__sighandler_t sa_handler;
unsigned long sa_flags;
__sigrestore_t sa_restorer;
sigset_t sa_mask; /* mask last for extensibility */
};
和 signal 类似的是,这里面还是有 __sighandler_t。但是,其他成员变量可以让你更加细致地控制信号处理的行为。而 signal 函数没有给你机会设置这些。这里需要注意的是,signal 不是系统调用,而是 glibc 封装的一个函数。这样就像 man signal 里面写的一样,不同的实现方式,设置的参数会不同,会导致行为的不同。
例如,我们在 glibc 里面会看到了这样一个实现:
# define signal __sysv_signal
__sighandler_t
__sysv_signal (int sig, __sighandler_t handler)
{
struct sigaction act, oact;
......
act.sa_handler = handler;
__sigemptyset (&act.sa_mask);
act.sa_flags = SA_ONESHOT | SA_NOMASK | SA_INTERRUPT;
act.sa_flags &= ~SA_RESTART;
if (__sigaction (sig, &act, &oact) < 0)
return SIG_ERR;
return oact.sa_handler;
}
weak_alias (__sysv_signal, sysv_signal)
在这里面,sa_flags 进行了默认的设置。SA_ONESHOT 是什么意思呢?意思就是,这里设置的信号处理函数,仅仅起作用一次。用完了一次后,就设置回默认行为。这其实并不是我们想看到的。毕竟我们一旦安装了一个信号处理函数,肯定希望它一直起作用,直到我显式地关闭它。
另外一个设置就是SA_NOMASK。我们通过 __sigemptyset,将 sa_mask 设置为空。这样的设置表示在这个信号处理函数执行过程中,如果再有其他信号,哪怕相同的信号到来的时候,这个信号处理函数会被中断。如果一个信号处理函数真的被其他信号中断,其实问题也不大,因为当处理完了其他的信号处理函数后,还会回来接着处理这个信号处理函数的,但是对于相同的信号就有点尴尬了,这就需要这个信号处理函数写的比较有技巧了。
例如,对于这个信号的处理过程中,要操作某个数据结构,因为是相同的信号,很可能操作的是同一个实例,这样的话,同步、死锁这些都要想好。其实一般的思路应该是,当某一个信号的信号处理函数运行的时候,我们暂时屏蔽这个信号。后面我们还会仔细分析屏蔽这个动作,屏蔽并不意味着信号一定丢失,而是暂存,这样能够做到信号处理函数对于相同的信号,处理完一个再处理下一个,这样信号处理函数的逻辑要简单得多。
还有一个设置就是设置了SA_INTERRUPT,清除了 SA_RESTART。这是什么意思呢?我们知道,信号的到来时间是不可预期的,有可能程序正在调用某个漫长的系统调用的时候(你可以在一台 Linux 机器上运行 man 7 signal 命令,在这里找 Interruption of system calls and library functions by signal handlers 的部分,里面说的非常详细),这个时候一个信号来了,会中断这个系统调用,去执行信号处理函数,那执行完了以后呢?系统调用怎么办呢?
这时候有两种处理方法,一种就是 SA_INTERRUPT,也即系统调用被中断了,就不再重试这个系统调用了,而是直接返回一个 -EINTR 常量,告诉调用方,这个系统调用被信号中断了,但是怎么处理你看着办。如果是这样的话,调用方可以根据自己的逻辑,重新调用或者直接返回,这会使得我们的代码非常复杂,在所有系统调用的返回值判断里面,都要特殊判断一下这个值。
另外一种处理方法是 SA_RESTART。这个时候系统调用会被自动重新启动,不需要调用方自己写代码。当然也可能存在问题,例如从终端读入一个字符,这个时候用户在终端输入一个'a'字符,在处理'a'字符的时候被信号中断了,等信号处理完毕,再次读入一个字符的时候,如果用户不再输入,就停在那里了,需要用户再次输入同一个字符。
因而,建议你使用 sigaction 函数,根据自己的需要定制参数。
接下来,我们来看 sigaction 具体做了些什么。
还记得在学习系统调用那一节的时候,我们知道,glibc 里面有个文件 syscalls.list。这里面定义了库函数调用哪些系统调用,在这里我们找到了 sigaction。
sigaction - sigaction i:ipp __sigaction sigaction
接下来,在 glibc 中,sigaction 会调用 libc_sigaction,并最终调用的系统调用是 rt_sigaction。
int
__sigaction (int sig, const struct sigaction *act, struct sigaction *oact)
{
......
return __libc_sigaction (sig, act, oact);
}
int
__libc_sigaction (int sig, const struct sigaction *act, struct sigaction *oact)
{
int result;
struct kernel_sigaction kact, koact;
if (act)
{
kact.k_sa_handler = act->sa_handler;
memcpy (&kact.sa_mask, &act->sa_mask, sizeof (sigset_t));
kact.sa_flags = act->sa_flags | SA_RESTORER;
kact.sa_restorer = &restore_rt;
}
result = INLINE_SYSCALL (rt_sigaction, 4,
sig, act ? &kact : NULL,
oact ? &koact : NULL, _NSIG / 8);
if (oact && result >= 0)
{
oact->sa_handler = koact.k_sa_handler;
memcpy (&oact->sa_mask, &koact.sa_mask, sizeof (sigset_t));
oact->sa_flags = koact.sa_flags;
oact->sa_restorer = koact.sa_restorer;
}
return result;
}
这也是很多人看信号处理的内核实现的时候,比较困惑的地方。例如,内核代码注释里面会说,系统调用 signal 是为了兼容过去,系统调用 sigaction 也是为了兼容过去,连参数都变成了 struct compat_old_sigaction,所以说,我们的库函数虽然调用的是 sigaction,到了系统调用层,调用的可不是系统调用 sigaction,而是系统调用 rt_sigaction。
SYSCALL_DEFINE4(rt_sigaction, int, sig,
const struct sigaction __user *, act,
struct sigaction __user *, oact,
size_t, sigsetsize)
{
struct k_sigaction new_sa, old_sa;
int ret = -EINVAL;
......
if (act) {
if (copy_from_user(&new_sa.sa, act, sizeof(new_sa.sa)))
return -EFAULT;
}
ret = do_sigaction(sig, act ? &new_sa : NULL, oact ? &old_sa : NULL);
if (!ret && oact) {
if (copy_to_user(oact, &old_sa.sa, sizeof(old_sa.sa)))
return -EFAULT;
}
out:
return ret;
}
在 rt_sigaction 里面,我们将用户态的 struct sigaction 结构,拷贝为内核态的 k_sigaction,然后调用 do_sigaction。do_sigaction 也很简单,还记得进程内核的数据结构里,struct task_struct 里面有一个成员 sighand,里面有一个 action。这是一个数组,下标是信号,内容就是信号处理函数,do_sigaction 就是设置 sighand 里的信号处理函数。
int do_sigaction(int sig, struct k_sigaction *act, struct k_sigaction *oact)
{
struct task_struct *p = current, *t;
struct k_sigaction *k;
sigset_t mask;
......
k = &p->sighand->action[sig-1];
spin_lock_irq(&p->sighand->siglock);
if (oact)
*oact = *k;
if (act) {
sigdelsetmask(&act->sa.sa_mask,
sigmask(SIGKILL) | sigmask(SIGSTOP));
*k = *act;
......
}
spin_unlock_irq(&p->sighand->siglock);
return 0;
}
至此,信号处理函数的注册已经完成了。
信号的发送与处理
信号的发送
有时候,我们在终端输入某些组合键的时候,会给进程发送信号,例如,Ctrl+C 产生 SIGINT 信号,Ctrl+Z 产生 SIGTSTP 信号。
有的时候,硬件异常也会产生信号。比如,执行了除以 0 的指令,CPU 就会产生异常,然后把 SIGFPE 信号发送给进程。再如,进程访问了非法内存,内存管理模块就会产生异常,然后把信号 SIGSEGV 发送给进程。
这里同样是硬件产生的,对于中断和信号还是要加以区别。咱们前面讲过,中断要注册中断处理函数,但是中断处理函数是在内核驱动里面的,信号也要注册信号处理函数,信号处理函数是在用户态进程里面的。
对于硬件触发的,无论是中断,还是信号,肯定是先到内核的,然后内核对于中断和信号处理方式不同。一个是完全在内核里面处理完毕,一个是将信号放在对应的进程 task_struct 里信号相关的数据结构里面,然后等待进程在用户态去处理。当然有些严重的信号,内核会把进程干掉。但是,这也能看出来,中断和信号的严重程度不一样,信号影响的往往是某一个进程,处理慢了,甚至错了,也不过这个进程被干掉,而中断影响的是整个系统。一旦中断处理中有了 bug,可能整个 Linux 都挂了。
有时候,内核在某些情况下,也会给进程发送信号。例如,向读端已关闭的管道写数据时产生 SIGPIPE 信号,当子进程退出时,我们要给父进程发送 SIG_CHLD 信号等。
最直接的发送信号的方法就是,通过命令 kill 来发送信号了。例如,我们都知道的 kill -9 pid 可以发送信号给一个进程,杀死它。
另外,我们还可以通过 kill 或者 sigqueue 系统调用,发送信号给某个进程,也可以通过 tkill 或者 tgkill 发送信号给某个线程。虽然方式多种多样,但是最终都是调用了 do_send_sig_info 函数,将信号放在相应的 task_struct 的信号数据结构中。
- kill->kill_something_info->kill_pid_info->group_send_sig_info->do_send_sig_info
- tkill->do_tkill->do_send_specific->do_send_sig_info
- tgkill->do_tkill->do_send_specific->do_send_sig_info
- rt_sigqueueinfo->do_rt_sigqueueinfo->kill_proc_info->kill_pid_info->group_send_sig_info->do_send_sig_info
do_send_sig_info 会调用 send_signal,进而调用 __send_signal。
SYSCALL_DEFINE2(kill, pid_t, pid, int, sig)
{
struct siginfo info;
info.si_signo = sig;
info.si_errno = 0;
info.si_code = SI_USER;
info.si_pid = task_tgid_vnr(current);
info.si_uid = from_kuid_munged(current_user_ns(), current_uid());
return kill_something_info(sig, &info, pid);
}
static int __send_signal(int sig, struct siginfo *info, struct task_struct *t,
int group, int from_ancestor_ns)
{
struct sigpending *pending;
struct sigqueue *q;
int override_rlimit;
int ret = 0, result;
......
pending = group ? &t->signal->shared_pending : &t->pending;
......
if (legacy_queue(pending, sig))
goto ret;
if (sig < SIGRTMIN)
override_rlimit = (is_si_special(info) || info->si_code >= 0);
else
override_rlimit = 0;
q = __sigqueue_alloc(sig, t, GFP_ATOMIC | __GFP_NOTRACK_FALSE_POSITIVE,
override_rlimit);
if (q) {
list_add_tail(&q->list, &pending->list);
switch ((unsigned long) info) {
case (unsigned long) SEND_SIG_NOINFO:
q->info.si_signo = sig;
q->info.si_errno = 0;
q->info.si_code = SI_USER;
q->info.si_pid = task_tgid_nr_ns(current,
task_active_pid_ns(t));
q->info.si_uid = from_kuid_munged(current_user_ns(), current_uid());
break;
case (unsigned long) SEND_SIG_PRIV:
q->info.si_signo = sig;
q->info.si_errno = 0;
q->info.si_code = SI_KERNEL;
q->info.si_pid = 0;
q->info.si_uid = 0;
break;
default:
copy_siginfo(&q->info, info);
if (from_ancestor_ns)
q->info.si_pid = 0;
break;
}
userns_fixup_signal_uid(&q->info, t);
}
......
out_set:
signalfd_notify(t, sig);
sigaddset(&pending->signal, sig);
complete_signal(sig, t, group);
ret:
return ret;
}
复制代码
在这里,我们看到,在学习进程数据结构中 task_struct 里面的 sigpending。在上面的代码里面,我们先是要决定应该用哪个 sigpending。这就要看我们发送的信号,是给进程的还是线程的。如果是 kill 发送的,也就是发送给整个进程的,就应该发送给 t->signal->shared_pending。这里面是整个进程所有线程共享的信号;如果是 tkill 发送的,也就是发给某个线程的,就应该发给 t->pending。这里面是这个线程的 task_struct 独享的。
struct sigpending 里面有两个成员,一个是一个集合 sigset_t,表示都收到了哪些信号,还有一个链表,也表示收到了哪些信号。它的结构如下:
struct sigpending {
struct list_head list;
sigset_t signal;
};
复制代码
如果都表示收到了信号,这两者有什么区别呢?我们接着往下看 __send_signal 里面的代码。接下来,我们要调用 legacy_queue。如果满足条件,那就直接退出。那 legacy_queue 里面判断的是什么条件呢?我们来看它的代码。
static inline int legacy_queue(struct sigpending *signals, int sig)
{
return (sig < SIGRTMIN) && sigismember(&signals->signal, sig);
}
#define SIGRTMIN 32
#define SIGRTMAX _NSIG
#define _NSIG 64
复制代码
当信号小于 SIGRTMIN,也即 32 的时候,如果我们发现这个信号已经在集合里面了,就直接退出了。这样会造成什么现象呢?就是信号的丢失。例如,我们发送给进程 100 个 SIGUSR1(对应的信号为 10),那最终能够被我们的信号处理函数处理的信号有多少呢?这就不好说了,比如总共 5 个 SIGUSR1,分别是 A、B、C、D、E。
如果这五个信号来得太密。A 来了,但是信号处理函数还没来得及处理,B、C、D、E 就都来了。根据上面的逻辑,因为 A 已经将 SIGUSR1 放在 sigset_t 集合中了,因而后面四个都要丢失。 如果是另一种情况,A 来了已经被信号处理函数处理了,内核在调用信号处理函数之前,我们会将集合中的标志位清除,这个时候 B 再来,B 还是会进入集合,还是会被处理,也就不会丢。
这样信号能够处理多少,和信号处理函数什么时候被调用,信号多大频率被发送,都有关系,而且从后面的分析,我们可以知道,信号处理函数的调用时间也是不确定的。看小于 32 的信号如此不靠谱,我们就称它为不可靠信号。
如果大于 32 的信号是什么情况呢?我们接着看。接下来,__sigqueue_alloc 会分配一个 struct sigqueue 对象,然后通过 list_add_tail 挂在 struct sigpending 里面的链表上。这样就靠谱多了是不是?如果发送过来 100 个信号,变成链表上的 100 项,都不会丢,哪怕相同的信号发送多遍,也处理多遍。因此,大于 32 的信号我们称为可靠信号。当然,队列的长度也是有限制的,如果我们执行 ulimit 命令,可以看到,这个限制 pending signals (-i) 15408。
当信号挂到了 task_struct 结构之后,最后我们需要调用 complete_signal。这里面的逻辑也很简单,就是说,既然这个进程有了一个新的信号,赶紧找一个线程处理一下吧。
static void complete_signal(int sig, struct task_struct *p, int group)
{
struct signal_struct *signal = p->signal;
struct task_struct *t;
/*
* Now find a thread we can wake up to take the signal off the queue.
*
* If the main thread wants the signal, it gets first crack.
* Probably the least surprising to the average bear.
*/
if (wants_signal(sig, p))
t = p;
else if (!group || thread_group_empty(p))
/*
* There is just one thread and it does not need to be woken.
* It will dequeue unblocked signals before it runs again.
*/
return;
else {
/*
* Otherwise try to find a suitable thread.
*/
t = signal->curr_target;
while (!wants_signal(sig, t)) {
t = next_thread(t);
if (t == signal->curr_target)
return;
}
signal->curr_target = t;
}
......
/*
* The signal is already in the shared-pending queue.
* Tell the chosen thread to wake up and dequeue it.
*/
signal_wake_up(t, sig == SIGKILL);
return;
}
复制代码
在找到了一个进程或者线程的 task_struct 之后,我们要调用 signal_wake_up,来企图唤醒它,signal_wake_up 会调用 signal_wake_up_state。
void signal_wake_up_state(struct task_struct *t, unsigned int state)
{
set_tsk_thread_flag(t, TIF_SIGPENDING);
if (!wake_up_state(t, state | TASK_INTERRUPTIBLE))
kick_process(t);
}
复制代码
signal_wake_up_state 里面主要做了两件事情。第一,就是给这个线程设置 TIF_SIGPENDING,这就说明其实信号的处理和进程的调度是采取这样一种类似的机制。还记得咱们调度的时候是怎么操作的吗?
当发现一个进程应该被调度的时候,我们并不直接把它赶下来,而是设置一个标识位 TIF_NEED_RESCHED,表示等待调度,然后等待系统调用结束或者中断处理结束,从内核态返回用户态的时候,调用 schedule 函数进行调度。信号也是类似的,当信号来的时候,我们并不直接处理这个信号,而是设置一个标识位 TIF_SIGPENDING,来表示已经有信号等待处理。同样等待系统调用结束,或者中断处理结束,从内核态返回用户态的时候,再进行信号的处理。
signal_wake_up_state 的第二件事情,就是试图唤醒这个进程或者线程。wake_up_state 会调用 try_to_wake_up 方法。这个函数我们讲进程的时候讲过,就是将这个进程或者线程设置为 TASK_RUNNING,然后放在运行队列中,这个时候,当随着时钟不断的滴答,迟早会被调用。如果 wake_up_state 返回 0,说明进程或者线程已经是 TASK_RUNNING 状态了,如果它在另外一个 CPU 上运行,则调用 kick_process 发送一个处理器间中断,强制那个进程或者线程重新调度,重新调度完毕后,会返回用户态运行。这是一个时机会检查 TIF_SIGPENDING 标识位。
信号的处理
好了,信号已经发送到位了,什么时候真正处理它呢?
就是在从系统调用或者中断返回的时候,咱们讲调度的时候讲过,无论是从系统调用返回还是从中断返回,都会调用 exit_to_usermode_loop,只不过我们上次主要关注了 _TIF_NEED_RESCHED 这个标识位,这次我们重点关注_TIF_SIGPENDING 标识位。
static void exit_to_usermode_loop(struct pt_regs *regs, u32 cached_flags)
{
while (true) {
......
if (cached_flags & _TIF_NEED_RESCHED)
schedule();
......
/* deal with pending signal delivery */
if (cached_flags & _TIF_SIGPENDING)
do_signal(regs);
......
if (!(cached_flags & EXIT_TO_USERMODE_LOOP_FLAGS))
break;
}
}
复制代码
如果在前一个环节中,已经设置了 _TIF_SIGPENDING,我们就调用 do_signal 进行处理。
void do_signal(struct pt_regs *regs)
{
struct ksignal ksig;
if (get_signal(&ksig)) {
/* Whee! Actually deliver the signal. */
handle_signal(&ksig, regs);
return;
}
/* Did we come from a system call? */
if (syscall_get_nr(current, regs) >= 0) {
/* Restart the system call - no handlers present */
switch (syscall_get_error(current, regs)) {
case -ERESTARTNOHAND:
case -ERESTARTSYS:
case -ERESTARTNOINTR:
regs->ax = regs->orig_ax;
regs->ip -= 2;
break;
case -ERESTART_RESTARTBLOCK:
regs->ax = get_nr_restart_syscall(regs);
regs->ip -= 2;
break;
}
}
restore_saved_sigmask();
}
复制代码
do_signal 会调用 handle_signal。按说,信号处理就是调用用户提供的信号处理函数,但是这事儿没有看起来这么简单,因为信号处理函数是在用户态的。
咱们又要来回忆系统调用的过程了。这个进程当时在用户态执行到某一行 Line A,调用了一个系统调用,在进入内核的那一刻,在内核 pt_regs 里面保存了用户态执行到了 Line A。现在我们从系统调用返回用户态了,按说应该从 pt_regs 拿出 Line A,然后接着 Line A 执行下去,但是为了响应信号,我们不能回到用户态的时候返回 Line A 了,而是应该返回信号处理函数的起始地址。
static void
handle_signal(struct ksignal *ksig, struct pt_regs *regs)
{
bool stepping, failed;
......
/* Are we from a system call? */
if (syscall_get_nr(current, regs) >= 0) {
/* If so, check system call restarting.. */
switch (syscall_get_error(current, regs)) {
case -ERESTART_RESTARTBLOCK:
case -ERESTARTNOHAND:
regs->ax = -EINTR;
break;
case -ERESTARTSYS:
if (!(ksig->ka.sa.sa_flags & SA_RESTART)) {
regs->ax = -EINTR;
break;
}
/* fallthrough */
case -ERESTARTNOINTR:
regs->ax = regs->orig_ax;
regs->ip -= 2;
break;
}
}
......
failed = (setup_rt_frame(ksig, regs) < 0);
......
signal_setup_done(failed, ksig, stepping);
}
复制代码
这个时候,我们就需要干预和自己来定制 pt_regs 了。这个时候,我们要看,是否从系统调用中返回。如果是从系统调用返回的话,还要区分我们是从系统调用中正常返回,还是在一个非运行状态的系统调用中,因为会被信号中断而返回。
我们这里解析一个最复杂的场景。还记得咱们解析进程调度的时候,我们举的一个例子,就是从一个 tap 网卡中读取数据。当时我们主要关注 schedule 那一行,也即如果当发现没有数据的时候,就调用 schedule,自己进入等待状态,然后将 CPU 让给其他进程。具体的代码如下:
static ssize_t tap_do_read(struct tap_queue *q,
struct iov_iter *to,
int noblock, struct sk_buff *skb)
{
......
while (1) {
if (!noblock)
prepare_to_wait(sk_sleep(&q->sk), &wait,
TASK_INTERRUPTIBLE);
/* Read frames from the queue */
skb = skb_array_consume(&q->skb_array);
if (skb)
break;
if (noblock) {
ret = -EAGAIN;
break;
}
if (signal_pending(current)) {
ret = -ERESTARTSYS;
break;
}
/* Nothing to read, let's sleep */
schedule();
}
......
}
复制代码
这里我们关注和信号相关的部分。这其实是一个信号中断系统调用的典型逻辑。
首先,我们把当前进程或者线程的状态设置为 TASK_INTERRUPTIBLE,这样才能是使这个系统调用可以被中断。
其次,可以被中断的系统调用往往是比较慢的调用,并且会因为数据不就绪而通过 schedule 让出 CPU 进入等待状态。在发送信号的时候,我们除了设置这个进程和线程的 _TIF_SIGPENDING 标识位之外,还试图唤醒这个进程或者线程,也就是将它从等待状态中设置为 TASK_RUNNING。
当这个进程或者线程再次运行的时候,我们根据进程调度第一定律,从 schedule 函数中返回,然后再次进入 while 循环。由于这个进程或者线程是由信号唤醒的,而不是因为数据来了而唤醒的,因而是读不到数据的,但是在 signal_pending 函数中,我们检测到了 _TIF_SIGPENDING 标识位,这说明系统调用没有真的做完,于是返回一个错误 ERESTARTSYS,然后带着这个错误从系统调用返回。
然后,我们到了 exit_to_usermode_loop->do_signal->handle_signal。在这里面,当发现出现错误 ERESTARTSYS 的时候,我们就知道这是从一个没有调用完的系统调用返回的,设置系统调用错误码 EINTR。
接下来,我们就开始折腾 pt_regs 了,主要通过调用 setup_rt_frame->__setup_rt_frame。
static int __setup_rt_frame(int sig, struct ksignal *ksig,
sigset_t *set, struct pt_regs *regs)
{
struct rt_sigframe __user *frame;
void __user *fp = NULL;
int err = 0;
frame = get_sigframe(&ksig->ka, regs, sizeof(struct rt_sigframe), &fp);
......
put_user_try {
......
/* Set up to return from userspace. If provided, use a stub
already in userspace. */
/* x86-64 should always use SA_RESTORER. */
if (ksig->ka.sa.sa_flags & SA_RESTORER) {
put_user_ex(ksig->ka.sa.sa_restorer, &frame->pretcode);
}
} put_user_catch(err);
err |= setup_sigcontext(&frame->uc.uc_mcontext, fp, regs, set->sig[0]);
err |= __copy_to_user(&frame->uc.uc_sigmask, set, sizeof(*set));
/* Set up registers for signal handler */
regs->di = sig;
/* In case the signal handler was declared without prototypes */
regs->ax = 0;
regs->si = (unsigned long)&frame->info;
regs->dx = (unsigned long)&frame->uc;
regs->ip = (unsigned long) ksig->ka.sa.sa_handler;
regs->sp = (unsigned long)frame;
regs->cs = __USER_CS;
......
return 0;
}
复制代码
frame 的类型是 rt_sigframe。frame 的意思是帧。我们只有在学习栈的时候,提到过栈帧的概念。对的,这个 frame 就是一个栈帧。
我们在 get_sigframe 中会得到 pt_regs 的 sp 变量,也就是原来这个程序在用户态的栈顶指针,然后 get_sigframe 中,我们会将 sp 减去 sizeof(struct rt_sigframe),也就是把这个栈帧塞到了栈里面,然后我们又在 setup_rt_frame 中把 regs->sp 设置成等于 frame。这就相当于强行在程序原来的用户态的栈里面插入了一个栈帧,并在最后将 regs->ip 设置为用户定义的信号处理函数 sa_handler。这意味着,本来返回用户态应该接着原来的代码执行的,现在不了,要执行 sa_handler 了。那执行完了以后呢?按照函数栈的规则,弹出上一个栈帧来,也就是弹出了 frame。
那如果我们假设 sa_handler 成功返回了,怎么回到程序原来在用户态运行的地方呢?玄机就在 frame 里面。要想恢复原来运行的地方,首先,原来的 pt_regs 不能丢,这个没问题,是在 setup_sigcontext 里面,将原来的 pt_regs 保存在了 frame 中的 uc_mcontext 里面。
另外,很重要的一点,程序如何跳过去呢?在 setup_rt_frame 中,还有一个不引起重视的操作,那就是通过 put_user_ex,将 sa_restorer 放到了 frame->pretcode 里面,而且还是按照函数栈的规则。函数栈里面包含了函数执行完跳回去的地址。当 sa_handler 执行完之后,弹出的函数栈是 frame,也就应该跳到 sa_restorer 的地址。这是什么地址呢?
咱们在 sigaction 介绍的时候就没有介绍它,在 Glibc 的 libc_sigaction 函数中也没有注意到,它被赋值成了 restore_rt。这其实就是 sa_handler 执行完毕之后,马上要执行的函数。从名字我们就能感觉到,它将恢复原来程序运行的地方。
在 Glibc 中,我们可以找到它的定义,它竟然调用了一个系统调用,系统调用号为 NR_rt_sigreturn。
RESTORE (restore_rt, __NR_rt_sigreturn)
#define RESTORE(name, syscall) RESTORE2 (name, syscall)
# define RESTORE2(name, syscall) \
asm \
( \
".LSTART_" #name ":\n" \
" .type __" #name ",@function\n" \
"__" #name ":\n" \
" movq $" #syscall ", %rax\n" \
" syscall\n" \
......
复制代码
我们可以在内核里面找到 __NR_rt_sigreturn 对应的系统调用。
asmlinkage long sys_rt_sigreturn(void)
{
struct pt_regs *regs = current_pt_regs();
struct rt_sigframe __user *frame;
sigset_t set;
unsigned long uc_flags;
frame = (struct rt_sigframe __user *)(regs->sp - sizeof(long));
if (__copy_from_user(&set, &frame->uc.uc_sigmask, sizeof(set)))
goto badframe;
if (__get_user(uc_flags, &frame->uc.uc_flags))
goto badframe;
set_current_blocked(&set);
if (restore_sigcontext(regs, &frame->uc.uc_mcontext, uc_flags))
goto badframe;
......
return regs->ax;
......
}
复制代码
在这里面,我们把上次填充的那个 rt_sigframe 拿出来,然后 restore_sigcontext 将 pt_regs 恢复成为原来用户态的样子。从这个系统调用返回的时候,应用还误以为从上次的系统调用返回的呢。
至此,整个信号处理过程才全部结束。
