迭代器模式
1、学校院系结构展示需求
编写程序展示一个学校院系结构,要在一个页面中展示出学校的院系组成,一个学校有多个学院,一个学院有多个系。如图:

传统方案分析
- 1)将学院看做是学校的子类,系是学院的子类,这样实际上是站在组织大小来进行分层次的
- 2)实际上我们的要求是:在一个页面中展示出学校的院系组成,一个学校有多个学院,一个学院有多个系,因此这种方案,不能很好实现的遍历的操作
- 3)解决方案:迭代器模式
2、基本介绍
- 1)迭代器模式(lterator Pattern)是常用的设计模式,属于行为型模式
- 2)如果我们的集合元素是用不同方式实现的,有数组、集合或者其他方式。当客户端要遍历这些集合元素的时候就要使用多种遍历方式,而且还会暴露元素的内部结构,可以考虑使用迭代器模式解决
- 3)迭代器模式,提供一种遍历集合元素的统一接口,用一致的方法遍历集合元素,不需要知道集合对象的底层表示,即:不暴露其内部的结构
原理类图

迭代器模式的角色及职责
Iterator迭代器接口:系统提供,含有hasNext、next、removeConcreteIterator具体的迭代器:管理相关的迭代Aggregate聚合接口:将客户端和具体的聚合解耦ConcreteAggregate具体的聚合类:提供一个方法,返回可以正确遍历集合的迭代器Client客户端:通过Iterator迭代器接口和Aggregate聚合接口依赖其具体的迭代器和聚合子类
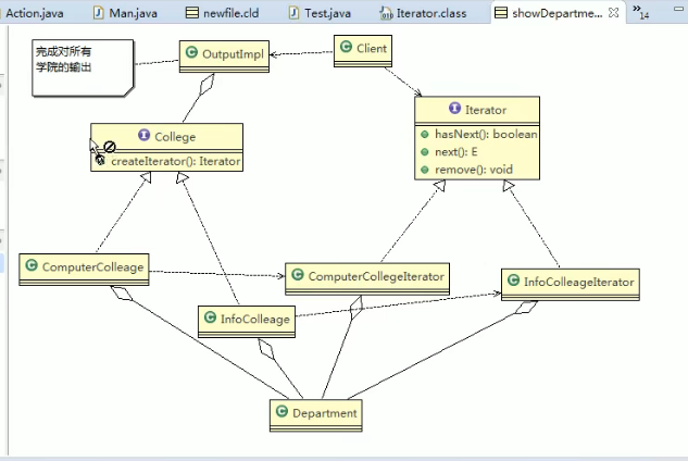
3、迭代器完成学校院系结构展示需求
UML 类图

核心代码
具体的迭代器
/*** 计算机学院迭代器类*/public class ComputerCollegeIterator implements Iterator {private Department[] departments;private Integer position = -1;public ComputerCollegeIterator(Department[] departments) {this.departments = departments;}@Overridepublic boolean hasNext() {return position + 1 < departments.length && departments[position + 1] != null;}@Overridepublic Object next() {return departments[++position];}}/*** 信息学院迭代器类*/public class InfoCollegeIterator implements Iterator {private List<Department> departments;private Integer position = -1;public InfoCollegeIterator(List<Department> departments) {this.departments = departments;}@Overridepublic boolean hasNext() {return position + 1 < departments.size();}@Overridepublic Object next() {return departments.get(++position);}}
聚合接口
public interface College {String getName();Iterator<Department> createIterator();}
具体的聚合类
/*** 计算机学院*/public class ComputerCollege implements College {private Department[] departments;private Integer position = 0;public ComputerCollege() {departments = new Department[5];departments[position++] = new Department("Java专业");departments[position++] = new Department("PHP专业");departments[position++] = new Department("Python专业");}@Overridepublic String getName() {return "计算机学院";}@Overridepublic Iterator<Department> createIterator() {return new ComputerCollegeIterator(departments);}}/*** 信息学院*/public class InfoCollege implements College {private List<Department> departments;public InfoCollege() {departments = new ArrayList<>();departments.add(new Department("信息安全专业"));departments.add(new Department("网络安全专业"));departments.add(new Department("服务器安全专业"));}@Overridepublic String getName() {return "信息学院";}@Overridepublic Iterator<Department> createIterator() {return new InfoCollegeIterator(departments);}}
输出类
public class OutPutImpl {public OutPutImpl() {}public void printCollege(List<College> collegeList) {Iterator<College> iterator = collegeList.iterator();while (iterator.hasNext()) {College college = iterator.next();System.out.println("============" + college.getName() + "============");printDepartment(college);}}private void printDepartment(College college) {Iterator<Department> iterator = college.createIterator();while (iterator.hasNext()) {System.out.println(iterator.next().getName());}}}
调用测试
List<College> collegeList = new ArrayList<>();collegeList.add(new ComputerCollege());collegeList.add(new InfoCollege());new OutPutImpl().printCollege(collegeList);
打印结果
//============计算机学院============//Java专业//PHP专业//Python专业//============信息学院============//信息安全专业//网络安全专业//服务器安全专业
4、ArrayList 集合源码分析
UML 类图

角色分析说明
Iterator迭代器接口:由系统提供,定义了hasNext()和next()等方法Itr具体的迭代器实现类:作为ArrayList的内部类存在,实现了Iterator接口的hasNext()和next()等方法List聚合接口:定义了iterator()方法,返回一个迭代器接口对象ArrayList具体的聚合类:实现了iterator()方法
迭代器模式提供了一个不同集合类型(如ArrayList、LinkedList等)的统一遍历解决方案
5、迭代器模式的注意事项和细节
优点
- 1)提供一个统一的方法遍历对象,客户不用再考虑聚合的类型,使用一种方法就可以遍历对象了
- 2)隐藏了聚合的内部结构,客户端要遍历聚合的时候只能取到迭代器,而不会知道聚合的具体组成
- 3)提供了一种设计思想,就是一个类应该只有一个引起变化的原因(单一责任原则)。在聚合类中,我们把迭代器分开,就是要把管理对象集合和遍历对象集合的责任分开,这样一来集合改变的话,只影响到聚合对象。而如果遍历方式改变的话,只影响到了迭代器
- 4)当要展示一组相似对象,或者遍历一组相同对象时使用,适合使用迭代器模式
缺点
- 每个聚合对象都要一个迭代器,会生成多个迭代器不好管理类
