用户注册,会输入用户名、密码和邮箱,密码需要加盐加密再存入数据库:
另外,默认未激活的用户状态 status=0 也会存入数据库,当然,我们会为该注册用户随机生成一个唯一的激活码一并存入数据库:
这个激活码的作用就是用来激活该用户的。在本地环境下:http://localhost:8080/greatecommunity/activation/用户id/激活码 就是该用户的激活链接;在服务器上:服务器公网 IP 地址/activation/用户id/激活码 就是该用户的激活链接。点击该激活链接则激活对应的用户,也就是修改数据库中用户表的字段 status 为 1,未激活的用户同样无法正常使用某些功能比如发表帖子等。
激活链接的校验逻辑也很简单,就是检查一下这个链接中的用户 id 和激活码是否和数据库中存储的一样:
那么这个激活链接是如何发送给用户的呢?通过邮件。我们使用 Spring Mail 给这个用户的邮箱发送激活邮件,这个激活邮件中就包含该用户的激活链接:
对应的激活邮件模板在 /mail/activation.html:
另外,用户注册的时候会为该用户生成一个随机头像,这个头像的地址会被存入 user 表。这个随机头像的实现其实很简单,用的是牛客的一个头像库,包含了 1000 张头像图片,比如第 66 张图片的访问地址就是 http://images.nowcoder.com/head/66t.png ,所以我们随机生成 1000 以内的数字就好了:
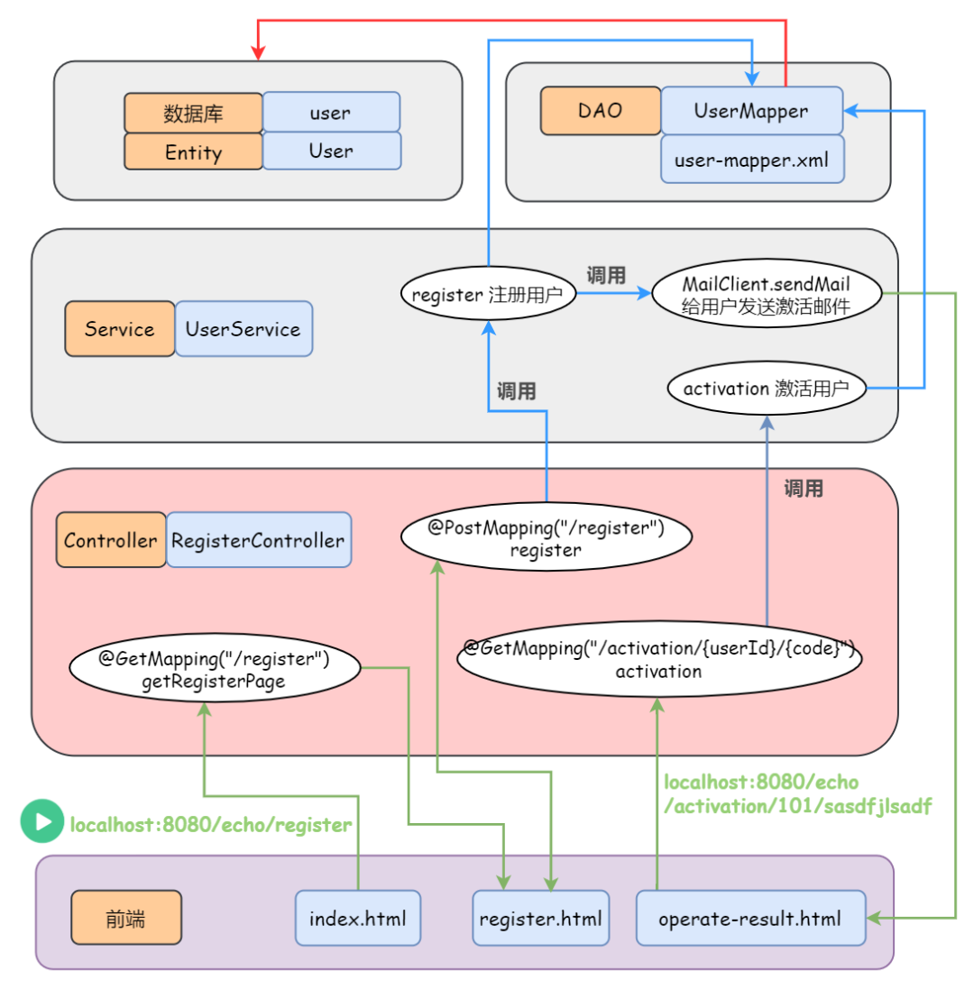
OK,注册的逻辑还是很简单的吧,各位可以结合下图来看:
