一、Hystrix原理
1. Hystrix能做什么
通过Hystrix可以解决雪崩效应问题,它提供了资源隔离、降级机制、熔断、缓存等功能。
- 资源隔离:包括线程池隔离和信号量隔离,限制调用分布式服务的资源使用,某一个调用的服务出现问题不会影响其他服务调用。
- 降级机制:超时降级、资源不足时(线程或信号量)降级,降级后可以配合降级接口返回托底数据。
- 熔断:当失败率达到阀值自动触发降级(如因网络故障/超时造成的失败率高),熔断器触发的快速失败会进行快速恢复。
- 缓存:返回结果缓存,后续请求可以直接走缓存。
请求合并:可以实现将一段时间内的请求(一般是对同一个接口的请求)合并,然后只对服务提供者发送一次请求。
2. 隔离模式
Hystrix提供了两种隔离模式:线程池隔离模式、信号量隔离模式。
线程池隔离模式:使用一个线程池来存储当前请求,线程池对请求作处理,设置任务返回处理超时时间,堆积的请求先入线程池队列。这种方式要为每个依赖服务申请线程池,有一定的资源消耗,好处是可以应对突发流量(流量洪峰来临时,处理不完可将数据存储到线程池队里慢慢处理)。
- 信号量隔离模式:使用一个原子计数器(或信号量)记录当前有多少个线程在运行,请求来先判断计数器的数值,若超过设置的最大线程个数则丢弃该类型的新请求,若不超过则执行计数操作请求来计数器+1,请求返回计数器-1。这种方式是严格的控制线程且立即返回模式,无法应对突发流量(流量洪峰来临时,处理的线程超过数量,其他的请求会直接返回,不继续去请求依赖的服务)。
3. 降级
服务降级的目的保证上游服务的稳定性,当整体资源快不够了,将某些服务先关掉,待渡过难关,再开启回来。1. 快速模式
如果调用服务失败了,那么立即失败并返回。
2. 故障转移
如果调用服务失败了,那么调用备用服务,因为备用服务也可能失败,所以也可能有再下一级的备用服务,如此形成一个级联。例如:如果服务提供者不响应,则从缓存中取默认数据。
3. 主次模式
示例:开发中需要上线一个新功能,但为了防止新功能上线失败可以回退到老的代码,我们会做一个开关比做一个配置开关,可以动态切换到老代码功能。那么Hystrix它是使用通过一个配置来在两个command中进行切换。
4. 熔断器
1. 熔断器流程
下图是Hystrix官网提供的熔断器工作流程。
2. 熔断器原理
- 开始时断路器处于关闭状态(Closed)。
- 如果调用持续出错、超时或失败率超过一定限制,断路器打开进入熔断状态,后续一段时间内的所有请求都会被直接拒绝。
- 一段时间以后,保护器会尝试进入半熔断状态(Half-Open),允许少量请求进来尝试;如果调用仍然失败,则回到熔断状态,如果调用成功,则回到电路闭合状态。
5. 请求合并器
1. HystrixCollapser
微服务架构中通常需要依赖多个远程的微服务,而远程调用中最常见的问题就是通信消耗与连接数占用。在高并发的情况之下,因通信次数的增加,总的通信时间消耗将会变得越来越长。同时,因为依赖服务的线程池资源有限,将出现排队等待与响应延迟的清况。
为了优化这两个问题,Hystrix提供了HystrixCollapser来实现请求的合并,以减少通信消耗和线程数的占用。
HystrixCollapser实现了在HystrixCommand之前放置一个合并处理器,将处于一个很短的时间窗(默认10毫秒)内对同一依赖服务的多个请求进行整合,并以批量方式发起请求的功能(前提是服务提供方提供相应的批量接口)。HystrixCollapser的封装多个请求合并发送的具体细节,开发者只需关注将业务上将单次请求合并成多次请求即可。
2. 合并请求的开销
需要注意请求合并的额外开销:用于请求合并的延迟时间窗会使得依赖服务的请求延迟增高。比如,某个请求不通过请求合并器访问的平均耗时为5ms,请求合并的延迟时间窗为lOms (默认值), 那么当该请求设置了请求合并器之后,最坏情况下(在延迟时间 窗结束时才发起请求)该请求需要15ms才能完成。
3. 合并请求
合并请求存在额外开销,所以需要根据依赖服务调用的实际情况决定是否使用此功能,主要考虑下面两个方面:
- 请求命令本身的延迟
对于单次请求而言,如果[单次请求平均时间/时间窗口]越小,对于单次请求的性能形象越小。如果依赖服务的请求命令本身是一个高延迟的命令,那么可以使用请求合并器,因为延迟时间窗的时间消耗显得微不足道了。
- 并发量
时间窗口内并发量越大,合并求情的性能提升越明显。如果一个时间窗内只有少数几个请求,那么就不适合使用请求合并器。相反,如果一个时间窗内具有很高的并发量,那么使用请求合并器可以有效减少网络连接数量并极大提升系统吞吐量,此时延迟时间窗所增加的消耗就可以忽略不计了。
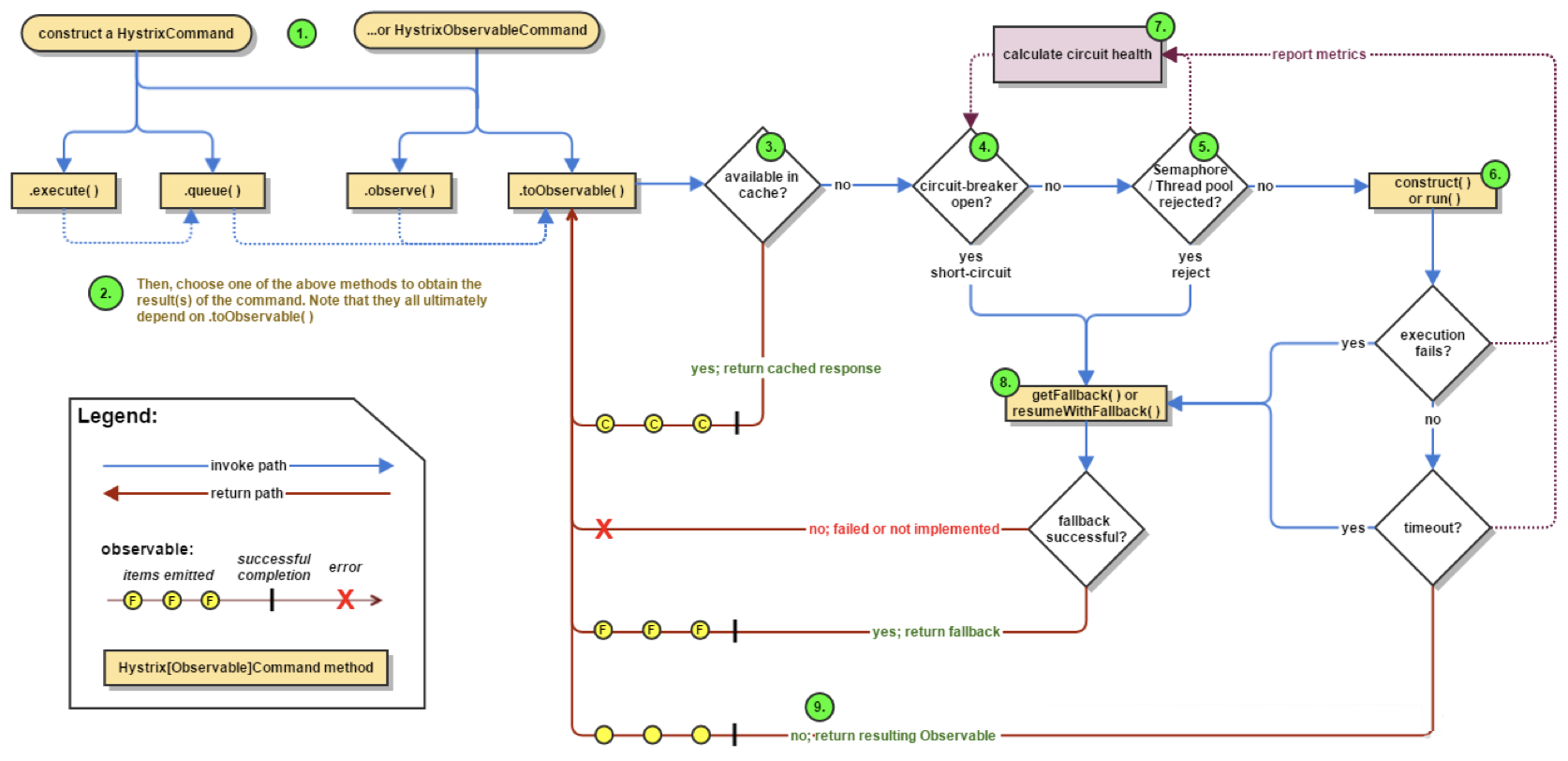
6 Hystrix工作流程
下图来自Hystrix官网,其描述了Hystrix的工作流程。转换成流程图,如下所示:
二、Hystrix工作流程详解
1. 创建Command对象
1. 说明
HystrixCommand:用在依赖的服务返回单个操作结果的时候。HystrixObservableCommand:用在依赖的服务返回多个操作结果的时候。通过以下方式创建Command对象。
HystrixCommand command =newHystrixCommand(arg1, arg2);HystrixObservableCommand command =newHystrixObservableCommand(arg1, arg2);
如果通过注解的方式使用HystrixCommand,那么在请求被拦截时,将会在HystrixCommandAspect中创建Command对象。
2. 代码
HystrixCommandAspect#methodsAnnotatedWithHystrixCommand方法。
Method method = AopUtils.getMethodFromTarget(joinPoint);
Validate.notNull(method, "failed to get method from joinPoint: %s", new Object[]{joinPoint});
if (method.isAnnotationPresent(HystrixCommand.class) && method.isAnnotationPresent(HystrixCollapser.class)) {
throw new IllegalStateException("method cannot be annotated with HystrixCommand and HystrixCollapser annotations at the same time");
} else {
HystrixCommandAspect.MetaHolderFactory metaHolderFactory = (HystrixCommandAspect.MetaHolderFactory)META_HOLDER_FACTORY_MAP.get(HystrixCommandAspect.HystrixPointcutType.of(method));
MetaHolder metaHolder = metaHolderFactory.create(joinPoint);
HystrixInvokable invokable = HystrixCommandFactory.getInstance().create(metaHolder);
ExecutionType executionType = metaHolder.isCollapserAnnotationPresent() ? metaHolder.getCollapserExecutionType() : metaHolder.getExecutionType();
try {
Object result;
if (!metaHolder.isObservable()) {
result = CommandExecutor.execute(invokable, executionType, metaHolder);
} else {
result = this.executeObservable(invokable, executionType, metaHolder);
}
return result;
} catch (HystrixBadRequestException var9) {
throw var9.getCause();
} catch (HystrixRuntimeException var10) {
throw this.hystrixRuntimeExceptionToThrowable(metaHolder, var10);
}
}
HystrixCommandFactory#create方法。
public HystrixInvokable create(MetaHolder metaHolder) {
Object executable;
if (metaHolder.isCollapserAnnotationPresent()) {
executable = new CommandCollapser(metaHolder);
} else if (metaHolder.isObservable()) {
executable = new GenericObservableCommand(HystrixCommandBuilderFactory.getInstance().create(metaHolder));
} else {
executable = new GenericCommand(HystrixCommandBuilderFactory.getInstance().create(metaHolder));
}
return (HystrixInvokable)executable;
}
2. 命令执行
1. 代码
通过以下代码我们可以看到Command对象根据方法返回结果类型,决定如何执行命令。CommandExecutor#execute方法。
public static Object execute(HystrixInvokable invokable, ExecutionType executionType, MetaHolder metaHolder) throws RuntimeException {
Validate.notNull(invokable);
Validate.notNull(metaHolder);
switch(executionType) {
case SYNCHRONOUS:
return castToExecutable(invokable, executionType).execute();
case ASYNCHRONOUS:
HystrixExecutable executable = castToExecutable(invokable, executionType);
if (metaHolder.hasFallbackMethodCommand() && ExecutionType.ASYNCHRONOUS == metaHolder.getFallbackExecutionType()) {
return new FutureDecorator(executable.queue());
}
return executable.queue();
case OBSERVABLE:
HystrixObservable observable = castToObservable(invokable);
return ObservableExecutionMode.EAGER == metaHolder.getObservableExecutionMode() ? observable.observe() : observable.toObservable();
default:
throw new RuntimeException("unsupported execution type: " + executionType);
}
}
其中ExecutionType是根据方法的返回结果的类型决定的,代码如下(CollapserMetaHolderFactory#create方法):
ExecutionType.getExecutionType(batchCommandMethod .getReturnType())
ExecutionType#getExecutionType方法
public static ExecutionType getExecutionType(Class<?> type) {
if (Future.class.isAssignableFrom(type)) {
return ASYNCHRONOUS;
} else {
return Observable.class.isAssignableFrom(type) ? OBSERVABLE : SYNCHRONOUS;
}
}
HystrixCommand#execute方法。这是Command的同步执行方法。和下面异步方法对比可知仅仅是多了一个Future.get()调用。
public R execute() {
try {
return this.queue().get();
} catch (Exception var2) {
throw Exceptions.sneakyThrow(this.decomposeException(var2));
}
}
HystrixCommand#queue方法如下所示。这是Command的异步执行方法。
public Future<R> queue() {
final Future<R> delegate = this.toObservable().toBlocking().toFuture();
Future<R> f = new Future<R>() {
public boolean cancel(boolean mayInterruptIfRunning) {
if (delegate.isCancelled()) {
return false;
} else {
if ((Boolean)HystrixCommand.this.getProperties().executionIsolationThreadInterruptOnFutureCancel().get()) {
HystrixCommand.this.interruptOnFutureCancel.compareAndSet(false, mayInterruptIfRunning);
}
boolean res = delegate.cancel(HystrixCommand.this.interruptOnFutureCancel.get());
if (!HystrixCommand.this.isExecutionComplete() && HystrixCommand.this.interruptOnFutureCancel.get()) {
Thread t = (Thread)HystrixCommand.this.executionThread.get();
if (t != null && !t.equals(Thread.currentThread())) {
t.interrupt();
}
}
return res;
}
}
public boolean isCancelled() {
return delegate.isCancelled();
}
public boolean isDone() {
return delegate.isDone();
}
public R get() throws InterruptedException, ExecutionException {
return delegate.get();
}
public R get(long timeout, TimeUnit unit) throws InterruptedException, ExecutionException, TimeoutException {
return delegate.get(timeout, unit);
}
};
if (f.isDone()) {
try {
f.get();
return f;
} catch (Exception var6) {
Throwable t = this.decomposeException(var6);
if (t instanceof HystrixBadRequestException) {
return f;
} else if (t instanceof HystrixRuntimeException) {
HystrixRuntimeException hre = (HystrixRuntimeException)t;
switch(hre.getFailureType()) {
case COMMAND_EXCEPTION:
case TIMEOUT:
return f;
default:
throw hre;
}
} else {
throw Exceptions.sneakyThrow(t);
}
}
} else {
return f;
}
}
2. 分析
- HystrixComrnand执行方式
- execute():同步执行,从依赖的服务返回一个单一的结果对象,或是在发生错误的时候抛出异常。
- queue():异步执行,直接返回一个Future对象,其中包含了服务执行结束时要返回的单一结果对象。
value = command.execute(); Future<K> fValue = command.queue();
- HystrixObservableCommand执行方式
- observe():返回Observable对象,它代表了操作的多个结果,它一个Hot Observable。
- toObservable():同样会返回Observable对象,也代表了操作的多个结果,但它返回的是一个Cold Observable。
不论事件源是否有订阅者,Hot Observable都会在创建后对事件进行发布,所以对于Hot Observable的“订阅者”都有可能是从“事件源”的中途开始的,并可能只是看到了整个操作的局部过程。而Cold Observable在没有订阅者的时候并不会发布事件,而是进行等待,直到有订阅者之后才发布事件,所以对于Cold Observable的订阅者,它可以保证从一开始看到整个操作的全部过程。Observable<K> ohValue = command.observe(); // hot observable Observable<K> ocValue = command.toObservable(); // cold observable3. 从缓存中取结果?
1. 分析
当前Command是否启用缓存功能(即hystrix.command.default.requestCache.enabled是否为true),启用缓存,并且缓存命中时,立即返回;当返回数据后丢入缓存中去。2. 代码
AbstractCommand#toObservable中。public Observable<R> toObservable() { //省略... return Observable.defer(new Func0<Observable<R>>() { public Observable<R> call() { if (!AbstractCommand.this.commandState.compareAndSet(AbstractCommand.CommandState.NOT_STARTED, AbstractCommand.CommandState.OBSERVABLE_CHAIN_CREATED)) { IllegalStateException ex = new IllegalStateException("This instance can only be executed once. Please instantiate a new instance."); throw new HystrixRuntimeException(FailureType.BAD_REQUEST_EXCEPTION, AbstractCommand.this.getClass(), AbstractCommand.this.getLogMessagePrefix() + " command executed multiple times - this is not permitted.", ex, (Throwable)null); } else { AbstractCommand.this.commandStartTimestamp = System.currentTimeMillis(); if ((Boolean)AbstractCommand.this.properties.requestLogEnabled().get() && AbstractCommand.this.currentRequestLog != null) { AbstractCommand.this.currentRequestLog.addExecutedCommand(AbstractCommand.this); } boolean requestCacheEnabled = AbstractCommand.this.isRequestCachingEnabled(); String cacheKey = AbstractCommand.this.getCacheKey(); if (requestCacheEnabled) { HystrixCommandResponseFromCache<R> fromCachex = (HystrixCommandResponseFromCache)AbstractCommand.this.requestCache.get(cacheKey); if (fromCachex != null) { AbstractCommand.this.isResponseFromCache = true; return AbstractCommand.this.handleRequestCacheHitAndEmitValues(fromCachex, AbstractCommand.this); } } Observable<R> hystrixObservable = Observable.defer(applyHystrixSemantics).map(wrapWithAllOnNextHooks); Observable afterCache; if (requestCacheEnabled && cacheKey != null) { HystrixCachedObservable<R> toCache = HystrixCachedObservable.from(hystrixObservable, AbstractCommand.this); HystrixCommandResponseFromCache<R> fromCache = (HystrixCommandResponseFromCache)AbstractCommand.this.requestCache.putIfAbsent(cacheKey, toCache); if (fromCache != null) { toCache.unsubscribe(); AbstractCommand.this.isResponseFromCache = true; return AbstractCommand.this.handleRequestCacheHitAndEmitValues(fromCache, AbstractCommand.this); } afterCache = toCache.toObservable(); } else { afterCache = hystrixObservable; } return afterCache.doOnTerminate(terminateCommandCleanup).doOnUnsubscribe(unsubscribeCommandCleanup).doOnCompleted(fireOnCompletedHook); } } }); }4. 断路器是否打开?
如果断路器是打开的,那么进入fallback处理流程;如果断路器是关闭的,那么进入下一步。AbstractCommand#applyHystrixSemantics中。private Observable<R> applyHystrixSemantics(AbstractCommand<R> _cmd) { this.executionHook.onStart(_cmd); // 断路器是否打开 if (this.circuitBreaker.allowRequest()) { //省略 } else { return this.handleShortCircuitViaFallback(); } }5. 是否有资源可用?
如果此Command相关的线程池的请求队列或信号量已满,那么进入fallback处理流程,否则进入下一步。以下是信号量检查相关的代码(AbstractCommand#applyHystrixSemantics中):private Observable<R> applyHystrixSemantics(AbstractCommand<R> _cmd) { this.executionHook.onStart(_cmd); // 断路器是否打开 if (this.circuitBreaker.allowRequest()) { // 省略... // 资源是否可用(信号量/线程池是否已满) if (executionSemaphore.tryAcquire()) { try { this.executionResult = this.executionResult.setInvocationStartTime(System.currentTimeMillis()); return this.executeCommandAndObserve(_cmd).doOnError(markExceptionThrown).doOnTerminate(singleSemaphoreRelease).doOnUnsubscribe(singleSemaphoreRelease); } catch (RuntimeException var7) { return Observable.error(var7); } } else { return this.handleSemaphoreRejectionViaFallback(); } } else { return this.handleShortCircuitViaFallback(); } }6. 发送请求
1. 说明
这一步是真正调用消费者提供服务的过程。这一步在HystrixObservableCommand#construct()或HystrixCommand#run()中实现,这两个类是抽象类,提供了多种不同的子类实现方式。HystrixCommand#run():返回单一结果或抛出异常。HystrixObservableCommand#construct():返回Observable对象,通过Observable对象可以发送多个结果,或通过onError发送错误通知。
如果run()或construct ()方法的执行时间超过了命令设置的超时阙值,当前处理线程将会抛出一个TimeoutException(如果该命令不在其自身的线程中执行,则会通过单独的计时线程来抛出),此时进入fallback流程。如果当前命令没有被取消或中断,那么它最终会忽略run()或者construct ()方法的返回。
如果命令没有抛出异常并返回了结果,那么Hystrix在记录一些日志并采集监控报告之后将该结果返回。在使用run()的情况下,Hystrix会返回一个Observable,它发射单个结果并产生onCompleted的结束通知;而在使用construct()的情况下,Hystrix会直接返回该方法产生的Observable对象。2. 代码
HttpClientRibbonCommand#run代码如下所示:protected abstract R run() throws Exception;protected ClientHttpResponse run() throws Exception { return forward(); } protected ClientHttpResponse forward() throws Exception { final RequestContext context = RequestContext.getCurrentContext(); Long contentLength = null; String contentLengthHeader = context.getRequest().getHeader("Content-Length"); if (StringUtils.hasText(contentLengthHeader)) { contentLength = new Long(contentLengthHeader); } URI uriInstance = new URI(this.uri); RibbonApacheHttpRequest request = new RibbonApacheHttpRequest(this.method, uriInstance, this.retryable, this.headers, this.params, this.requestEntity, contentLength); final RibbonApacheHttpResponse response = this.client.executeWithLoadBalancer(request); context.set("ribbonResponse", response); // Explicitly close the HttpResponse if the Hystrix command timed out to // release the underlying HTTP connection held by the response. if (this.isResponseTimedOut()) { if (response != null) { response.close(); } } return new RibbonHttpResponse(response); }7. Calculate Circuit Health
1. 说明
Hystrix会将成功、失败、拒绝、超时等信息报告给断路器,断路器会根据这些报告的统计数据来决定是否要将断路器打开,进而对某个依赖服务的请求进行“熔断/短路”,直到恢复期结束。若在恢复期结束后,根据统计数据判断如果还是未达到健康指标,就再次“熔断/短路”。
在“断路器是否打开”小节我们看到,通过HystrixCircuitBreakerImpl#allowRequest方法判断是否允许请求,这其实就是根据统计的请求报告决定是否开启断路器。请重点看isOpen()和allowSingleTest()方法。isOpen()判断当前断路器是否已经打开,它是基于HealthCounts的数据决定断路器状态。allowSingleTest()是半开断路器,尝试放一部分请求过去,看看是否能正常请求,如果正常,并且超过一定比例后,就可以关闭断路器了。2. 代码
HystrixCircuitBreakerImpl#allowRequest方法public boolean allowRequest() { if ((Boolean)this.properties.circuitBreakerForceOpen().get()) { return false; } else if ((Boolean)this.properties.circuitBreakerForceClosed().get()) { this.isOpen(); return true; } else { return !this.isOpen() || this.allowSingleTest(); } } public boolean allowSingleTest() { long timeCircuitOpenedOrWasLastTested = this.circuitOpenedOrLastTestedTime.get(); return this.circuitOpen.get() && System.currentTimeMillis() > timeCircuitOpenedOrWasLastTested + (long)(Integer)this.properties.circuitBreakerSleepWindowInMilliseconds().get() && this.circuitOpenedOrLastTestedTime.compareAndSet(timeCircuitOpenedOrWasLastTested, System.currentTimeMillis()); } public boolean isOpen() { if (this.circuitOpen.get()) { return true; } else { HealthCounts health = this.metrics.getHealthCounts(); if (health.getTotalRequests() < (long)(Integer)this.properties.circuitBreakerRequestVolumeThreshold().get()) { return false; } else if (health.getErrorPercentage() < (Integer)this.properties.circuitBreakerErrorThresholdPercentage().get()) { return false; } else if (this.circuitOpen.compareAndSet(false, true)) { this.circuitOpenedOrLastTestedTime.set(System.currentTimeMillis()); return true; } else { return true; } } } }8. fallback流程
fallback流程我们通常也称为:服务降级。1. 说明
- 引起服务降级的场景
- 第4步:当前命令处于“熔断/短路”状态,断路器是打开时。
- 第5步:当前命令的线程池、请求队列、信号量被占满时。
- 第6步:HystrixObservableCommand#construct()或HystrixCommand#run()抛出异常的时候。
- 降级时
服务被降级时,fallback对应的方法需要返回一个通用的结果,并且应该从缓存或静态逻辑中获取,尽可能避免通过网络请求获取结果。如果一定要在降级逻辑中包含网络请求,那么该请求也必须被包装在HystrixCommand或HystrixObservableCommand中,从而形成级联的降级策略。
当使用HystrixCommand的时候,通过实现getFallback()来实现服务降级逻辑,它会返回一个Observable对象,该对象会发射getFallback()的处理结果。当使用HystrixObservableCommand的时候,通过resumeWithFallback()实现服务降级逻辑,它会将Observable对象直接返回。
如果没有为命令实现降级逻辑或者降级处理逻辑中抛出了异常,Hystrix依然会返回一个Observable对象,但是它不会发射任何结果数据,而是通过onError方法通知命令立即中断请求,并通过onError()方法将引起命令失败的异常发送给调用者。实现一个有可能失败的降级逻辑是一种非常糟糕的做法,我们应该在实现降级策略时尽可能避免失败的情况。
- 降级执行发现失败时
- execute():抛出异常。
- queue():正常返回Future对象,但是当调用get()来获取结果的时候会抛出异常。
- observe():正常返回Observable 对象,当订阅它的时候, 将立即通过调用订 阅者的onError方法来通知中止请求。
toObservable():正常返回Observable对象,当订阅它的时候, 将通过调用订阅者的onError方法来通知中止请求。
2. 代码
以下是AbstractCommand中的部分fallback代码,更多请参考源码。
// 信号量获得失败 private Observable<R> handleSemaphoreRejectionViaFallback() { Exception semaphoreRejectionException = new RuntimeException("could not acquire a semaphore for execution"); this.executionResult = this.executionResult.setExecutionException(semaphoreRejectionException); this.eventNotifier.markEvent(HystrixEventType.SEMAPHORE_REJECTED, this.commandKey); logger.debug("HystrixCommand Execution Rejection by Semaphore."); return this.getFallbackOrThrowException(this, HystrixEventType.SEMAPHORE_REJECTED, FailureType.REJECTED_SEMAPHORE_EXECUTION, "could not acquire a semaphore for execution", semaphoreRejectionException); } // 链路熔断 private Observable<R> handleShortCircuitViaFallback() { this.eventNotifier.markEvent(HystrixEventType.SHORT_CIRCUITED, this.commandKey); Exception shortCircuitException = new RuntimeException("Hystrix circuit short-circuited and is OPEN"); this.executionResult = this.executionResult.setExecutionException(shortCircuitException); try { return this.getFallbackOrThrowException(this, HystrixEventType.SHORT_CIRCUITED, FailureType.SHORTCIRCUIT, "short-circuited", shortCircuitException); } catch (Exception var3) { return Observable.error(var3); } } // 线程池获得失败 private Observable<R> handleThreadPoolRejectionViaFallback(Exception underlying) { this.eventNotifier.markEvent(HystrixEventType.THREAD_POOL_REJECTED, this.commandKey); this.threadPool.markThreadRejection(); return this.getFallbackOrThrowException(this, HystrixEventType.THREAD_POOL_REJECTED, FailureType.REJECTED_THREAD_EXECUTION, "could not be queued for execution", underlying); } // 超时 private Observable<R> handleTimeoutViaFallback() { return this.getFallbackOrThrowException(this, HystrixEventType.TIMEOUT, FailureType.TIMEOUT, "timed-out", new TimeoutException()); } // 处理命令执行异常 private Observable<R> handleFailureViaFallback(Exception underlying) { logger.debug("Error executing HystrixCommand.run(). Proceeding to fallback logic ...", underlying); this.eventNotifier.markEvent(HystrixEventType.FAILURE, this.commandKey); this.executionResult = this.executionResult.setException(underlying); return this.getFallbackOrThrowException(this, HystrixEventType.FAILURE, FailureType.COMMAND_EXCEPTION, "failed", underlying); }9. 返回成功的响应
当Hystrix命令执行成功之后,它会将处理结果直接返回或是以Observable的形式返回,具体取决于第2步中命令的执行方式,下图是官网中对于这四种调用方式之间的依赖关系。

toObservable():返回最原始的Observable, 必须通过订阅它才会真正触发命令的执行流程。
- observe():在toObservable()产生原始Observable 之后立即订阅它,让命令能够马上开始异步执行,并返回一个Observable对象,当调用它的subscribe时,将重新产生结果和通知给订阅者。
- queue():将toObservable()产生的原始Observable通过toBlocking() 方法转换成BlockingObservable对象,并调用它的toFuture()方法 返回异步的Future对象。
三、配置信息
参考:Hystrix配置信息:https://github.com/Netflix/Hystrix/wiki/Configuration?spm=a2c4e.11153940.blogcont679587.9.219b6ad4tMlwdp,有详细的介绍。Hystrix完整配置列表:https://www.cnblogs.com/throwable/p/11961016.html

