(一)码科系统后台添加对接模块
登录码科跑腿后台→业务→企业商户→对接平台→对接列表→添加
填加之后,记下小程序appid和token这两个参数,一会要填到半山云店后台
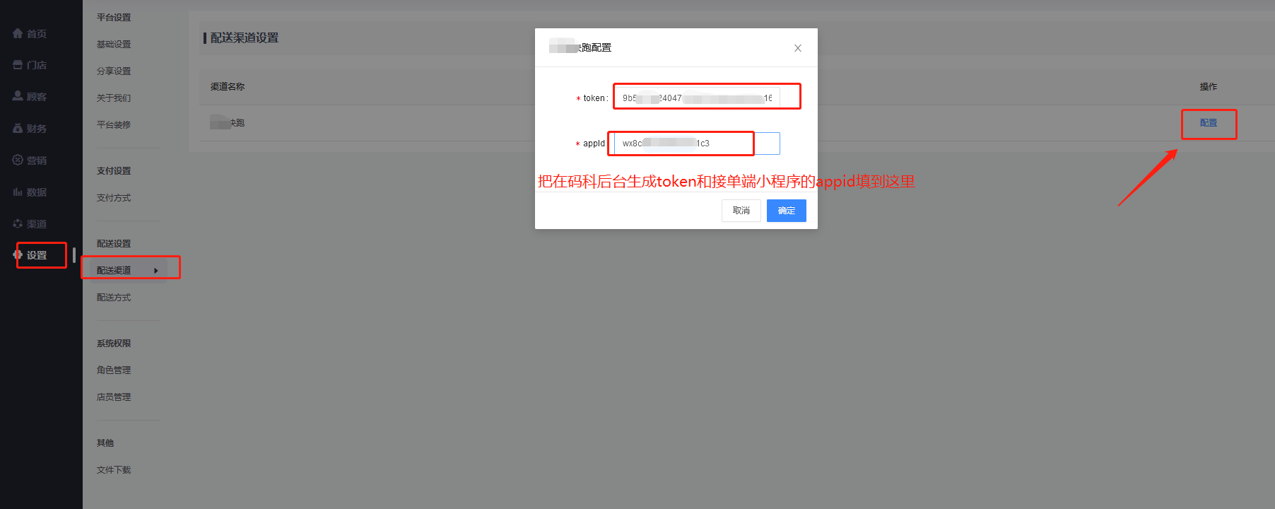
(二)半山云店后台配置
登录半山云店后台,设置-接口设置,填入以下参数

下面填这个shopid, 等第(三)步在码科后台添加了企业商户后再填
(三)码科系统后台商户配置
登录码科跑腿后台,添加企业商户(如果已有,忽略该步骤),也可以在用户端小程序→个人中心申请成为企业商户
然后给这个企业商户设置计费规则(一定要设置,否则在半山云店后台发起配送的时候,会提示:无法获取配送费,导致无法将订单推送到码科)

将半山云店的商家和码科的企业商户绑定,操作如下:
业务→商户列表→选择需要对接的商户→更多→对接→添加

填半山云店后台的店铺ID
半山云店业务端后台,门店—门店列表,找到对应店铺的ID,填到上面。
给该企业商户绑定一个抽佣方式
(四)下单测试
在半山云店前端小程序下单,选择“外卖”
下单后,回到半山云店业务端后台—订单管理,找到刚才下的订单,点“发起配送”,会将订单推送给码科系统,码科系统后台:业务—企业商户—订单管理,看到订单号以A开头的订单,就说明对接成功了。


