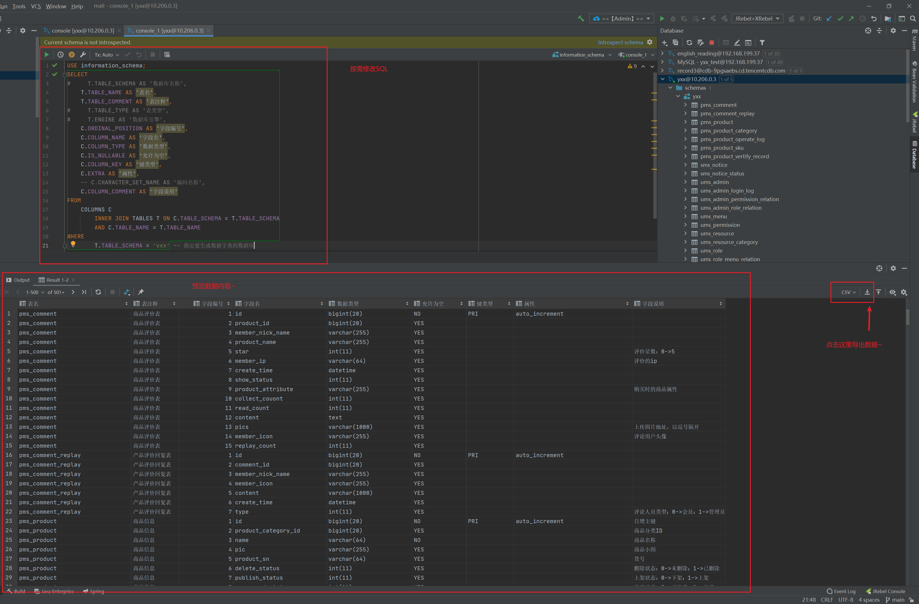
核心SQL 按需修改
USE information_schema;SELECTT.TABLE_SCHEMA AS '数据库名称',T.TABLE_NAME AS '表名',T.TABLE_COMMENT AS '表注释',T.TABLE_TYPE AS '表类型',T.ENGINE AS '数据库引擎',C.ORDINAL_POSITION AS '字段编号',C.COLUMN_NAME AS '字段名',C.COLUMN_TYPE AS '数据类型',C.IS_NULLABLE AS '允许为空',C.COLUMN_KEY AS '键类型',C.EXTRA AS '自增属性',-- C.CHARACTER_SET_NAME AS '编码名称',C.COLUMN_COMMENT AS '字段说明'FROMCOLUMNS CINNER JOIN TABLES T ON C.TABLE_SCHEMA = T.TABLE_SCHEMAAND C.TABLE_NAME = T.TABLE_NAMEWHERET.TABLE_SCHEMA = 'fault_dev' -- 指定要生成数据字典的数据库
使用 IDEA / DataGrip 生成数据字典表
使用 Navicat 生成数据字典表
使用工具 Navicat

一路 Next 即可~
【扩展】
之前也有一种通过 PowerDeigner 工具生成 RTF 文件的方案,繁琐且效果一般。

