1. 渲染流水线有这么几个阶段:构建dom树,样式计算,布局阶段,分层,绘制,分块,光栅化,合成
    2. dom结构都是保存在内存中的,构建dom树,html解析器解析HTML成为dom树
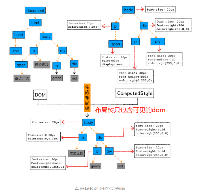
    3. 样式计算,渲染引擎接受css文本会进行转换,变成浏览器认识的结构document.styleSheets,结构可查询可修改,可操作image.png,userAgent样式是浏览器默认提供的样式,生成布局树跟渲染数image.png

    4