TCP 性能的提升不仅考察 TCP 的理论知识,还考察了对于操作系统提供的内核参数的理解与应用。TCP 协议是由操作系统实现,所以操作系统提供了不少调节 TCP 的参数。
如何正确有效的使用这些参数,来提高 TCP 性能是一个不那么简单事情。我们需要针对 TCP 每个阶段的问题来对症下药,而不是病急乱投医。接下来,将以三个角度来阐述提升 TCP 的策略,分别是:
- TCP 三次握手的性能提升
- TCP 四次挥手的性能提升
- TCP 数据传输的性能提升
一、TCP三次握手的性能提升
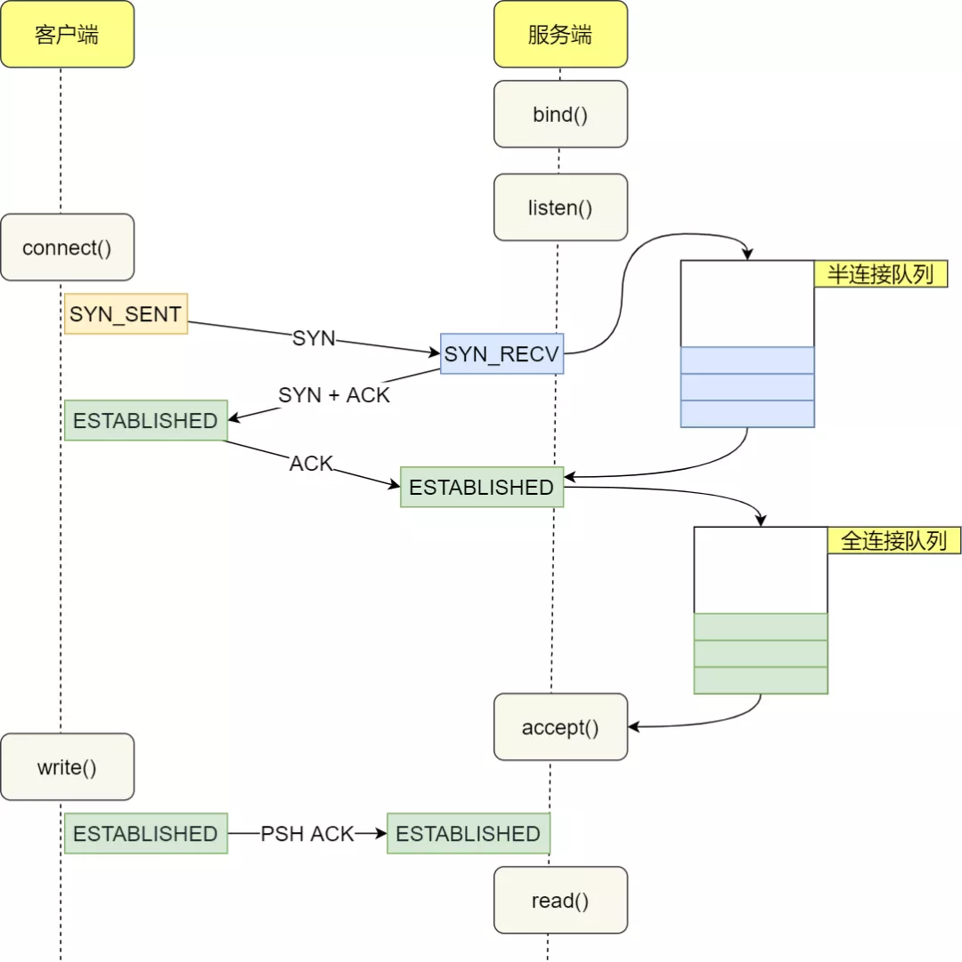
TCP 是面向连接的、可靠的、双向传输的传输层通信协议,所以在传输数据之前需要经过三次握手才能建立连接。
那么,三次握手的过程在一个 HTTP 请求的平均时间占比 10% 以上,在网络状态不佳、高并发或者遭遇 SYN 攻击等场景中,如果不能有效正确的调节三次握手中的参数,就会对性能产生很多的影响。
如何正确有效的使用这些参数,来提高 TCP 三次握手的性能,这就需要理解「三次握手的状态变迁」,这样当出现问题时,先用 netstat 命令查看是哪个握手阶段出现了问题,再来对症下药,而不是病急乱投医。
客户端和服务端都可以针对三次握手优化性能。主动发起连接的客户端优化相对简单些,而服务端需要监听端口,属于被动连接方,其间保持许多的中间状态,优化方法相对复杂一些。
所以,客户端(主动发起连接方)和服务端(被动连接方)优化的方式是不同的,接下来分别针对客户端和服务端优化。
1.1 客户端优化
三次握手建立连接的首要目的是「同步序列号」。
只有同步了序列号才有可靠传输,TCP 许多特性都依赖于序列号实现,比如流量控制、丢包重传等,这也是三次握手中的报文称为 SYN 的原因,SYN 的全称就叫 Synchronize Sequence Numbers(同步序列号)。
1. SYN_SENT状态的优化
客户端作为主动发起连接方,首先它将发送 SYN 包,于是客户端的连接就会处于 SYN_SENT状态。
客户端在等待服务端回复的 ACK 报文,正常情况下,服务器会在几毫秒内返回SYN+ACK,但如果客户端长时间没有收到SYN+ACK报文,则会重发 SYN 包,重发的次数由 **tcp_syn_retries**参数控制,默认是 5 次:
通常,第一次超时重传是在 1 秒后,第二次超时重传是在 2 秒,第三次超时重传是在 4 秒后,第四次超时重传是在 8 秒后,第五次是在超时重传 16 秒后。没错,每次超时的时间是上一次的 2 倍。当第五次超时重传后,会继续等待 32 秒,如果仍然服务端没有回应 ACK,客户端就会终止三次握手。所以,总耗时是 1+2+4+8+16+32=63 秒,大约 1 分钟左右。
你可以根据网络的稳定性和目标服务器的繁忙程度修改 SYN 的重传次数,调整客户端的三次握手时间上限。比如内网中通讯时,就可以适当调低重试次数,尽快把错误暴露给应用程序。
1.2 服务端优化
当服务端收到 SYN 包后,服务端会立马回复 SYN+ACK 包,表明确认收到了客户端的序列号,同时也把自己的序列号发给对方。
此时,服务端出现了新连接,状态是SYN_RCV。在这个状态下,Linux 内核就会建立一个「半连接队列」来维护「未完成」的握手信息,当半连接队列溢出后,服务端就无法再建立新的连接。
1. SYN_RCV状态的优化
当客户端接收到服务器发来的 SYN+ACK 报文后,就会回复 ACK 给服务器,同时客户端连接状态从 SYN_SENT 转换为 ESTABLISHED,表示连接建立成功。
服务器端连接成功建立的时间还要再往后,等到服务端收到客户端的 ACK 后,服务端的连接状态才变为 ESTABLISHED。如果服务器没有收到 ACK,就会重发 SYN+ACK 报文,同时一直处于 SYN_RCV 状态。
当网络繁忙、不稳定时,报文丢失就会变严重,此时应该调大重发次数。反之则可以调小重发次数。修改重发次数的方法是,调整 **tcp_synack_retries**参数:
tcp_synack_retries的默认重试次数是 5 次,与客户端重传 SYN 类似,它的重传会经历 1、2、4、8、16 秒,最后一次重传后会继续等待 32 秒,如果服务端仍然没有收到 ACK,才会关闭连接,故共需要等待 63 秒。
服务器收到 ACK 后连接建立成功,此时,内核会把连接从半连接队列移除,然后创建新的完全的连接,并将其添加到 accept 队列,等待进程调用 accept 函数时把连接取出来。
如果进程不能及时地调用 accept 函数,就会造成 accept 队列(也称全连接队列)溢出,最终导致建立好的 TCP 连接被丢弃。
1.3 如何绕过TCP三次握手?
三次握手建立连接造成的后果就是,HTTP 请求必须在一个 RTT(从客户端到服务器一个往返的时间)后才能发送。
在 Linux 3.7 内核版本之后,提供了 TCP Fast Open 功能,这个功能可以减少 TCP 连接建立的时延。
在客户端首次建立连接时的过程:
- 客户端发送 SYN 报文,该报文包含 Fast Open 选项,且该选项的 Cookie 为空,这表明客户端请求 Fast Open Cookie;
- 支持 TCP Fast Open 的服务器生成 Cookie,并将其置于 SYN-ACK 数据包中的 Fast Open 选项以发回客户端;
- 客户端收到 SYN-ACK 后,本地缓存 Fast Open 选项中的 Cookie。
所以,第一次发起 HTTP GET 请求的时候,还是需要正常的三次握手流程。
之后,如果客户端再次向服务器建立连接时的过程:
- 客户端发送 SYN 报文,该报文包含「数据」(对于非 TFO 的普通 TCP 握手过程,SYN 报文中不包含「数据」)以及此前记录的 Cookie;
- 支持 TCP Fast Open 的服务器会对收到 Cookie 进行校验:
- 如果 Cookie 有效,服务器将在 SYN-ACK 报文中对 SYN 和「数据」进行确认,服务器随后将「数据」递送至相应的应用程序;
- 如果 Cookie 无效,服务器将丢弃 SYN 报文中包含的「数据」,且其随后发出的 SYN-ACK 报文将只确认 SYN 的对应序列号;
- 如果服务器接受了 SYN 报文中的「数据」,服务器可在握手完成之前发送「数据」,这就减少了握手带来的 1 个 RTT 的时间消耗;
- 客户端将发送 ACK 确认服务器发回的 SYN 以及「数据」,但如果客户端在初始的 SYN 报文中发送的「数据」没有被确认,则客户端将重新发送「数据」;
- 此后的 TCP 连接的数据传输过程和非 TFO 的正常情况一致。
所以,之后发起 HTTP GET 请求的时候,可以绕过三次握手,这就减少了握手带来的 1 个 RTT 的时间消耗。
注:客户端在请求并存储了 Fast Open Cookie 之后,可以不断重复 TCP Fast Open 直至服务器认为 Cookie 无效(通常为过期)。
1.4 小结
二、TCP四次挥手的性能提升
在开始之前,我们得先了解四次挥手状态变迁的过程。
客户端和服务端双方都可以主动断开连接,通常先关闭连接的一方称为主动方,后关闭连接的一方称为被动方。
可以看到,四次挥手过程只涉及了两种报文,分别是 FIN 和 ACK:
- FIN 就是结束连接的意思,谁发出 FIN 报文,就表示它将不会再发送任何数据,关闭这一方向上的传输通道;
- ACK 就是确认的意思,用来通知对方:你方的发送通道已经关闭;
四次挥手的过程:
- 当主动方关闭连接时,会发送 FIN 报文,此时发送方的 TCP 连接将从
ESTABLISHED变成FIN_WAIT1。 - 当被动方收到 FIN 报文后,内核会自动回复 ACK 报文,连接状态将从
ESTABLISHED变成CLOSE_WAIT,表示被动方在等待进程调用 close 函数关闭连接。 - 当主动方收到这个 ACK 后,连接状态由
FIN_WAIT1变为FIN_WAIT2,也就是表示主动方的发送通道就关闭了。 - 当被动方进入
CLOSE_WAIT时,被动方还会继续处理数据,等到进程的 read 函数返回 0 后,应用程序就会调用 close 函数,进而触发内核发送 FIN 报文,此时被动方的连接状态变为LAST_ACK。 - 当主动方收到这个 FIN 报文后,内核会回复 ACK 报文给被动方,同时主动方的连接状态由
FIN_WAIT2变为TIME_WAIT,在 Linux 系统下大约等待 1 分钟后,TIME_WAIT 状态的连接才会彻底关闭。 - 当被动方收到最后的 ACK 报文后,被动方的连接就会关闭。
你可以看到,每个方向都需要一个 FIN 和一个 ACK,因此通常被称为四次挥手。这里一点需要注意是:主动关闭连接的,才有 TIME_WAIT 状态。
主动关闭方和被动关闭方优化的思路也不同,接下来分别说说如何优化他们。
2.1 主动方的优化
关闭的连接的方式通常有两种,分别是 RST报文关闭和 FIN报文关闭。
如果进程异常退出了,内核就会发送 RST 报文来关闭,它可以不走四次挥手流程,是一个暴力关闭连接的方式。
安全关闭连接的方式必须通过四次挥手,它由进程调用 close和 shutdown函数发起 FIN 报文(shutdown 参数须传入 SHUT_WR或者 SHUT_RDWR才会发送 FIN)。
1. FIN_WAIT1状态的优化
主动方发送 FIN 报文后,连接就处于 FIN_WAIT1状态,正常情况下,如果能及时收到被动方的 ACK,则会很快变为 FIN_WAIT2状态。
但是当迟迟收不到对方返回的 ACK 时,连接就会一直处于 FIN_WAIT1状态。此时,内核会定时重发 FIN 报文,其中重发次数由 **tcp_orphan_retries**参数控制(注意,orphan 虽然是孤儿的意思,该参数却不只对孤儿连接有效,事实上,它对所有 FIN_WAIT1 状态下的连接都有效),默认值是 0。
你可能会好奇,这 0 表示几次?实际上当为 0 时,特指 8 次,从下面的内核源码可知:
如果 FIN_WAIT1状态连接很多,我们就需要考虑降低 tcp_orphan_retries的值,当重传次数超过 tcp_orphan_retries时,连接就会直接关闭掉。
对于普遍正常情况时,调低 tcp_orphan_retries就已经可以了。如果遇到恶意攻击,FIN 报文根本无法发送出去,这由 TCP 两个特性导致的:
- 首先,TCP 必须保证报文是有序发送的,FIN 报文也不例外,当发送缓冲区还有数据没有发送时,FIN 报文也不能提前发送。
- 其次,TCP 有流量控制功能,当接收方接收窗口为 0 时,发送方就不能再发送数据。所以,当攻击者下载大文件时,就可以通过接收窗口设为 0 ,这就会使得 FIN 报文都无法发送出去,那么连接会一直处于 FIN_WAIT1 状态。
解决这种问题的方法,是调整 **tcp_max_orphans**参数,它定义了「孤儿连接」的最大数量:
当进程调用了 close 函数关闭连接,此时连接就会是「孤儿连接」,因为它无法在发送和接收数据。Linux 系统为了防止孤儿连接过多,导致系统资源长时间被占用,就提供了 tcp_max_orphans参数。如果孤儿连接数量大于它,新增的孤儿连接将不再走四次挥手,而是直接发送 RST 复位报文强制关闭。
2. FIN_WAIT2状态的优化
当主动方收到 ACK 报文后,会处于 FIN_WAIT2状态,就表示主动方的发送通道已经关闭,接下来将等待对方发送 FIN 报文,关闭对方的发送通道。
这时,如果连接是用 **shutdown**函数关闭的,连接可以一直处于**FIN_WAIT2**状态,因为它可能还可以发送或接收数据。但对于 close 函数关闭的孤儿连接,由于无法再发送和接收数据,所以这个状态不可以持续太久,而 **tcp_fin_timeout**控制了这个状态下连接的持续时长,默认值是 60秒:
它意味着对于孤儿连接(调用 close 关闭的连接),如果在 60 秒后还没有收到 FIN 报文,连接就会直接关闭。
这个 60 秒不是随便决定的,它与
TIME_WAIT状态持续的时间是相同的,后面我们在来说说为什么是 60 秒。
3. TIME_WAIT状态的优化
TIME_WAIT是主动方四次挥手的最后一个状态,也是最常遇见的状态。当收到被动方发来的 FIN 报文后,主动方会立刻回复 ACK,表示确认对方的发送通道已经关闭,接着就处于 TIME_WAIT状态。在 Linux 系统,TIME_WAIT状态会持续 60 秒后才会进入关闭状态。
TIME_WAIT状态的连接,在主动方看来确实快已经关闭了。然后,被动方没有收到 ACK 报文前,还是处于 LAST_ACK状态。如果这个 ACK 报文没有到达被动方,被动方就会重发 FIN 报文。重发次数仍然由前面介绍过的 tcp_orphan_retries参数控制。
TIME_WAIT的状态尤其重要,主要是两个原因:
- 防止具有相同「四元组」的「旧」数据包被收到;
- 保证「被动关闭连接」的一方能被正确的关闭,即保证最后的 ACK 能让被动关闭方接收,从而帮助其正常关闭;
我们再回过头来看看,为什么 TIME_WAIT状态要保持 60 秒呢?这与孤儿连接 FIN_WAIT2状态默认保留 60 秒的原理是一样的,因为这两个状态都需要保持 2MSL 时长。MSL 全称是 Maximum Segment Lifetime,它定义了一个报文在网络中的最长生存时间(报文每经过一次路由器的转发,IP 头部的 TTL 字段就会减 1,减到 0 时报文就被丢弃,这就限制了报文的最长存活时间)。
为什么是 2 MSL 的时长呢?这其实是相当于至少允许报文丢失一次。比如,若 ACK 在一个 MSL 内丢失,这样被动方重发的 FIN 会在第 2 个 MSL 内到达,TIME_WAIT状态的连接可以应对。
为什么不是 4 或者 8 MSL 的时长呢?你可以想象一个丢包率达到百分之一的糟糕网络,连续两次丢包的概率只有万分之一,这个概率实在是太小了,忽略它比解决它更具性价比。
因此,**TIME_WAIT **和 **FIN_WAIT2 **状态的最大时长都是 2 MSL,由于在 Linux 系统中,MSL 的值固定为 30 秒,所以它们都是 60 秒。
虽然 TIME_WAIT 状态有存在的必要,但它毕竟会消耗系统资源。如果发起连接一方的 **TIME_WAIT**状态过多,占满了所有端口资源,则会导致无法创建新连接。
- 客户端受端口资源限制:如果客户端
TIME_WAIT过多,就会导致端口资源被占用,因为端口就65536个,被占满就会导致无法创建新的连接; - 服务端受系统资源限制:由于一个四元组表示TCP连接,理论上服务端可以建立很多连接,服务端确实只监听一个端口 但是会把连接扔给处理线程,所以理论上监听的端口可以继续监听。但是线程池处理不了那么多一直不断的连接了。所以当服务端出现大量 TIME_WAIT 时,系统资源被占满时,会导致处理不过来新的连接;
另外,Linux 提供了 **tcp_max_tw_buckets**参数,当 **TIME_WAIT **的连接数量超过该参数时,新关闭的连接就不再经历 **TIME_WAIT **而直接关闭:
当服务器的并发连接增多时,相应地,同时处于 TIME_WAIT状态的连接数量也会变多,此时就应当调大 tcp_max_tw_buckets参数,减少不同连接间数据错乱的概率。tcp_max_tw_buckets也不是越大越好,毕竟内存和端口都是有限的。
有一种方式可以在建立新连接时,复用处于 **TIME_WAIT **状态的连接,那就是打开 **tcp_tw_reuse **参数。但是需要注意,该参数是只用于客户端(建立连接的发起方),因为是在调用 **connect()** 时起作用的,而对于服务端(被动连接方)是没有用的。
tcp_tw_reuse从协议角度理解是安全可控的,可以复用处于 TIME_WAIT的端口为新的连接所用。
什么是协议角度理解的安全可控呢?主要有两点:
- 只适用于连接发起方,也就是 C/S 模型中的客户端;
- 对应的
TIME_WAIT状态的连接创建时间超过 1 秒才可以被复用。
使用这个选项,还有一个前提,需要打开对 TCP 时间戳的支持(对方也要打开 ):
由于引入了时间戳,它能带来了些好处:
- 我们在前面提到的 2MSL 问题就不复存在了,因为重复的数据包会因为时间戳过期被自然丢弃;
- 同时,它还可以防止序列号绕回,也是因为重复的数据包会由于时间戳过期被自然丢弃;
老版本的 Linux 还提供了 tcp_tw_recycle参数,但是当开启了它,就有两个坑:
- Linux 会加快客户端和服务端
**TIME_WAIT **状态的时间,也就是它会使得TIME_WAIT状态会小于 60 秒,很容易导致数据错乱; - 另外,Linux 会丢弃所有来自远端时间戳小于上次记录的时间戳(由同一个远端发送的)的任何数据包。就是说要使用该选项,则必须保证数据包的时间戳是单调递增的。那么,问题在于,此处的时间戳并不是我们通常意义上面的绝对时间,而是一个相对时间。很多情况下,我们是没法保证时间戳单调递增的,比如使用了 NAT,LVS 等情况;
所以,不建议设置为 1 ,建议关闭它:
在 Linux 4.12 版本后,Linux 内核直接取消了这一参数。
另外,我们可以在程序中设置 socket 选项,来设置调用 close 关闭连接行为。
如果l_onoff为非 0, 且l_linger值为 0,那么调用close后,会立该发送一个 RST 标志给对端,该 TCP 连接将跳过四次挥手,也就跳过了 **TIME_WAIT **状态,直接关闭。但这为跨越 TIME_WAIT状态提供了一个可能,不过是一个非常危险的行为,不值得提倡。
2.2 被动方的优化
当被动方收到 FIN 报文时,内核会自动回复 ACK,同时连接处于 CLOSE_WAIT状态,顾名思义,它表示等待应用进程调用 close 函数关闭连接。
内核没有权利替代进程去关闭连接,因为如果主动方是通过 shutdown 关闭连接,那么它就是想在半关闭连接上接收数据或发送数据。因此,Linux 并没有限制 CLOSE_WAIT 状态的持续时间。
当然,大多数应用程序并不使用 shutdown 函数关闭连接。所以,当你用 netstat 命令发现大量 **CLOSE_WAIT **状态。就需要排查你的应用程序,因为可能因为应用程序出现了 Bug,read 函数返回 0 时,没有调用 close 函数。
处于 CLOSE_WAIT状态时,调用了 close 函数,内核就会发出 FIN 报文关闭发送通道,同时连接进入 LAST_ACK状态,等待主动方返回 ACK 来确认连接关闭。
如果迟迟收不到这个 ACK,内核就会重发 FIN 报文,重发次数仍然由 tcp_orphan_retries参数控制,这与主动方重发 FIN 报文的优化策略一致。
还有一点我们需要注意的,如果被动方迅速调用 close 函数,那么被动方的 ACK 和 FIN 有可能在一个报文中发送,这样看起来,四次挥手会变成三次挥手,这只是一种特殊情况,不用在意。
2.3 小结
三、TCP传输数据的性能提升
TCP 连接是由内核维护的,内核会为每个连接建立内存缓冲区:
- 如果连接的内存配置过小,就无法充分使用网络带宽,TCP 传输效率就会降低;
- 如果连接的内存配置过大,很容易把服务器资源耗尽,这样就会导致新连接无法建立;
因此,我们必须理解 Linux 下 TCP 内存的用途,才能正确地配置内存大小。
3.1 滑动窗口是如何影响传输速度的?
TCP 会保证每一个报文都能够抵达对方,它的机制是这样:报文发出去后,必须接收到对方返回的确认报文 ACK,如果迟迟未收到,就会超时重发该报文,直到收到对方的 ACK 为止。
所以,TCP 报文发出去后,并不会立马从内存中删除,因为重传时还需要用到它。
由于 TCP 是内核维护的,所以报文存放在内核缓冲区。如果连接非常多,我们可以通过 free命令观察到 buff/cache内存是会增大。
如果 TCP 是每发送一个数据,都要进行一次确认应答。当上一个数据包收到了应答了, 再发送下一个。这个模式就有点像我和你面对面聊天,你一句我一句,但这种方式的缺点是效率比较低的。
所以,这样的传输方式有一个缺点:数据包的往返时间越长,通信的效率就越低。要解决这一问题不难,并行批量发送报文,再批量确认报文即刻。
然而,这引出了另一个问题,发送方可以随心所欲的发送报文吗?当然这不现实,我们还得考虑接收方的处理能力。
当接收方硬件不如发送方,或者系统繁忙、资源紧张时,是无法瞬间处理这么多报文的。于是,这些报文只能被丢掉,使得网络效率非常低。
为了解决这种现象发生,TCP 提供一种机制可以让「发送方」根据「接收方」的实际接收能力控制发送的数据量,这就是滑动窗口的由来。
接收方根据它的缓冲区,可以计算出后续能够接收多少字节的报文,这个数字叫做接收窗口。
- 当内核接收到报文时,必须用缓冲区存放它们,这样剩余缓冲区空间变小,接收窗口也就变小了;
- 当进程调用 read 函数后,数据被读入了用户空间,内核缓冲区就被清空,这意味着主机可以接收更多的报文,接收窗口就会变大。
因此,接收窗口并不是恒定不变的,接收方会把当前可接收的大小放在 TCP 报文头部中的窗口字段,这样就可以起到窗口大小通知的作用。
发送方的窗口等价于接收方的窗口吗?
如果不考虑拥塞控制,发送方的窗口大小「约等于」接收方的窗口大小,因为窗口通知报文在网络传输是存在时延的,所以是约等于的关系。
从上图中可以看到,窗口字段只有 2 个字节,因此它最多能表达 65535 字节大小的窗口,也就是 64KB 大小。
这个窗口大小最大值,在当今高速网络下,很明显是不够用的。所以后续有了扩充窗口的方法:在 TCP 选项字段定义了窗口扩大因子,用于扩大TCP通告窗口,使 TCP 的窗口大小从 2 个字节(16 位) 扩大为 30 位,所以此时窗口的最大值可以达到 1GB(2^30)。
Linux 中打开这一功能,需要把 tcp_window_scaling配置设为 1(默认打开):
要使用窗口扩大选项,通讯双方必须在各自的 SYN 报文中发送这个选项:
- 主动建立连接的一方在 SYN 报文中发送这个选项;
- 而被动建立连接的一方只有在收到带窗口扩大选项的 SYN 报文之后才能发送这个选项。
这样看来,只要进程能及时地调用 read 函数读取数据,并且接收缓冲区配置得足够大,那么接收窗口就可以无限地放大,发送方也就无限地提升发送速度。
这是不可能的,因为网络的传输能力是有限的,当发送方依据发送窗口,发送超过网络处理能力的报文时,路由器会直接丢弃这些报文。因此,缓冲区的内存并不是越大越好。
3.2 如果确定最大传输速度?
在前面我们知道了 TCP 的传输速度,受制于发送窗口与接收窗口,以及网络设备传输能力。其中,窗口大小由内核缓冲区大小决定。如果缓冲区与网络传输能力匹配,那么缓冲区的利用率就达到了最大化。
问题来了,如何计算网络的传输能力呢?
相信大家都知道网络是有「带宽」限制的,带宽描述的是网络传输能力,它与内核缓冲区的计量单位不同:
- 带宽是单位时间内的流量,表达是「速度」,比如常见的带宽 100 MB/s;
- 缓冲区单位是字节,当网络速度乘以时间才能得到字节数;
这里需要说一个概念,就是带宽时延积,它决定网络中飞行报文的大小,它的计算方式:
比如最大带宽是 100 MB/s,网络时延(RTT)是 10ms 时,意味着客户端到服务端的网络一共可以存放 100MB/s * 0.01s = 1MB的字节。
这个 1MB 是带宽和时延的乘积,所以它就叫「带宽时延积」(缩写为 BDP,Bandwidth Delay Product)。同时,这 1MB 也表示「飞行中」的 TCP 报文大小,它们就在网络线路、路由器等网络设备上。如果飞行报文超过了 1 MB,就会导致网络过载,容易丢包。
由于发送缓冲区大小决定了发送窗口的上限,而发送窗口又决定了「已发送未确认」的飞行报文的上限。因此,发送缓冲区不能超过「带宽时延积」。
发送缓冲区与带宽时延积的关系:
- 如果发送缓冲区「超过」带宽时延积,超出的部分就没办法有效的网络传输,同时导致网络过载,容易丢包;
- 如果发送缓冲区「小于」带宽时延积,就不能很好的发挥出网络的传输效率。
3.3 如何调整缓冲区大小?
在 Linux 中发送缓冲区和接收缓冲都是可以用参数调节的。设置完后,Linux 会根据你设置的缓冲区进行动态调节。
1. 调节发送缓冲区范围
先来看看发送缓冲区,它的范围通过 tcp_wmem参数配置;
上面三个数字单位都是字节,它们分别表示:
- 第一个数值是动态范围的最小值,4096 byte = 4K;
- 第二个数值是初始默认值,87380 byte ≈ 86K;
- 第三个数值是动态范围的最大值,4194304 byte = 4096K(4M);
发送缓冲区是自行调节的,当发送方发送的数据被确认后,并且没有新的数据要发送,就会把发送缓冲区的内存释放掉。
2. 调节接收缓冲区范围
而接收缓冲区的调整就比较复杂一些,先来看看设置接收缓冲区范围的 tcp_rmem参数:
上面三个数字单位都是字节,它们分别表示:
- 第一个数值是动态范围的最小值,表示即使在内存压力下也可以保证的最小接收缓冲区大小,4096 byte = 4K;
- 第二个数值是初始默认值,87380 byte ≈ 86K;
- 第三个数值是动态范围的最大值,6291456 byte = 6144K(6M)
接收缓冲区可以根据系统空闲内存的大小来调节接收窗口:
- 如果系统的空闲内存很多,就可以自动把缓冲区增大一些,这样传给对方的接收窗口也会变大,因而提升发送方发送的传输数据数量;
- 反正,如果系统的内存很紧张,就会减少缓冲区,这虽然会降低传输效率,可以保证更多的并发连接正常工作;
发送缓冲区的调节功能是自动开启的,而接收缓冲区则需要配置**tcp_moderate_rcvbuf**为 1 来开启调节功能:
3. 调节TCP内存范围
接收缓冲区调节时,怎么知道当前内存是否紧张或充分呢?这是通过 tcp_mem配置完成的:
上面三个数字单位不是字节,而是「页面大小」,1 页表示 4KB,它们分别表示:
- 当 TCP 内存小于第 1 个值时,不需要进行自动调节;
- 在第 1 和第 2 个值之间时,内核开始调节接收缓冲区的大小;
- 大于第 3 个值时,内核不再为 TCP 分配新内存,此时新连接是无法建立的;
一般情况下这些值是在系统启动时根据系统内存数量计算得到的。根据当前 tcp_mem最大内存页面数是 177120,当内存为 (177120 * 4) / 1024K ≈ 692M 时,系统将无法为新的 TCP 连接分配内存,即 TCP 连接将被拒绝。
4. 根据实际场景调节的策略
在高并发服务器中,为了兼顾网速与大量的并发连接,我们应当保证缓冲区的动态调整的最大值达到带宽时延积,而最小值保持默认的 4K 不变即可。对于内存紧张的服务而言,调低默认值是提高并发的有效手段。
同时,如果这是网络 IO 型服务器,那么,调大 **tcp_mem **的上限可以让 TCP 连接使用更多的系统内存,这有利于提升并发能力。需要注意的是,tcp_wmem和 tcp_rmem 的单位是字节,而 tcp_mem的单位是页面大小。而且,千万不要在 socket 上直接设置 **SO_SNDBUF **或者 **SO_RCVBUF**,这样会关闭缓冲区的动态调整功能。
3.4 小结

