- 算法基础
- 辅助源码
- ZK服务端初始化源码
- !/usr/bin/env bash
- use POSTIX interface, symlink is followed automatically
- See the following page for extensive details on setting
- up the JVM to accept JMX remote management:
- http://java.sun.com/javase/6/docs/technotes/guides/management/agent.html">http://java.sun.com/javase/6/docs/technotes/guides/management/agent.html
- by default we allow local JMX connections
- if we give a more complicated path to the config, don’t screw around in $ZOOCFGDIR
- iff autocreate is turned off and the datadirs don’t exist fail
- immediately as we can’t create the PID file, etc…, anyway.
- ZK服务端加载数据源码
- ZK选举源码
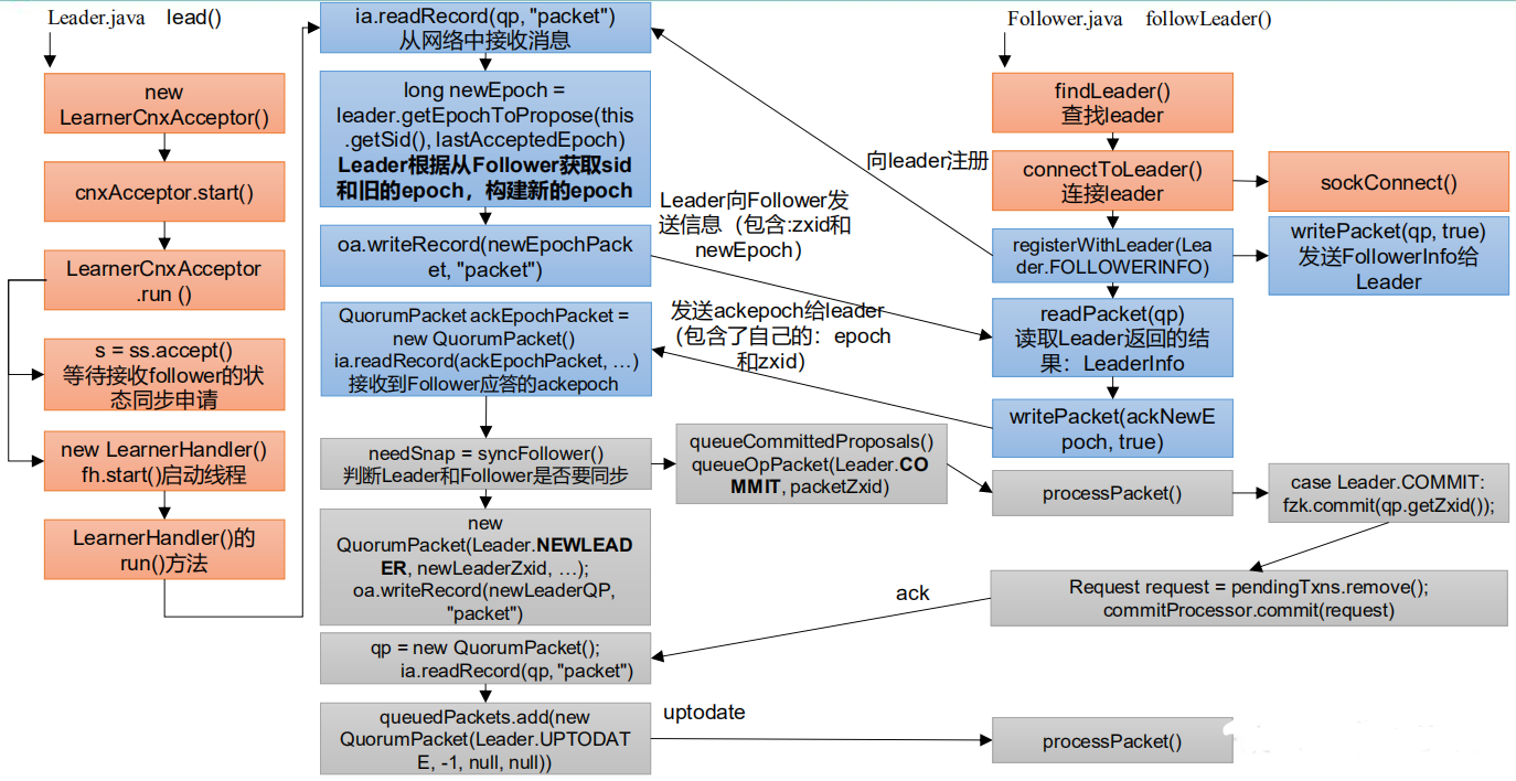
- Follow和Leader状态同步源码
- 客户端初始化源码解析
算法基础
思考:Zookeeper 是如何保证数据一致性的?这也是困扰分布式系统框架的一个难题。
拜占庭将军问题
拜占庭将军问题是一个协议问题,拜占庭帝国军队的将军们必须全体一致的决定是否攻击某一支敌军。问题是这些将军在地理上是分隔开来的,并且将军中存在叛徒。叛徒可以任意行动以达到以下目标:欺骗某些将军采取进攻行动;促成一个不是所有将军都同意的决定,如当将军们不希望进攻时促成进攻行动;或者迷惑某些将军,使他们无法做出决定。如果叛徒达到了这些目的之一,则任何攻击行动的结果都是注定要失败的,只有完全达成一致的努力才能获得胜利。
Paxos 算法
请查看:Paxos算法
ZAB协议
请查看:ZAB协议
CAP理论
请查看:CAP理论
辅助源码
持久化源码
Leader 和 Follower 中的数据会在内存和磁盘中各保存一份。所以需要将内存中的数据持久化到磁盘中。<br /> 在 `org.apache.zookeeper.server.persistence`包下的相关类都是持久化相关的代码。<br />
快照
package org.apache.zookeeper.server.persistence;public interface SnapShot {// 反序列化方法long deserialize(DataTree dt, Map<Long, Integer> sessions)throws IOException;// 序列化方法void serialize(DataTree dt, Map<Long, Integer> sessions,File name)throws IOException;/*** find the most recent snapshot file* 查找最近的快照文件*/File findMostRecentSnapshot() throws IOException;// 释放资源void close() throws IOException;}
操作日志
package org.apache.zookeeper.server.persistence;public interface TxnLog {// 设置服务状态void setServerStats(ServerStats serverStats);// 滚动日志void rollLog() throws IOException;// 追加boolean append(TxnHeader hdr, Record r) throws IOException;// 读取数据TxnIterator read(long zxid) throws IOException;// 获取最后一个 zxidlong getLastLoggedZxid() throws IOException;// 删除日志boolean truncate(long zxid) throws IOException;// 获取 DbIdlong getDbId() throws IOException;// 提交void commit() throws IOException;// 日志同步时间long getTxnLogSyncElapsedTime();// 关闭日志void close() throws IOException;// 读取日志的接口public interface TxnIterator {// 获取头信息TxnHeader getHeader();// 获取传输的内容Record getTxn();// 下一条记录boolean next() throws IOException;// 关闭资源void close() throws IOException;// 获取存储的大小long getStorageSize() throws IOException;}}
处理持久化的核心类
序列化源码
zookeeper-jute 代码是关于 Zookeeper 序列化相关源码。
序列化和反序列化方法
package org.apache.jute;public interface Record {// 序列化方法public void serialize(OutputArchive archive, String tag)throws IOException;// 反序列化方法public void deserialize(InputArchive archive, String tag)throws IOException;}
迭代
public interface Index {// 结束public boolean done();// 下一个public void incr();}
序列化支持的数据类型
package org.apache.jute;/*** Interface that alll the serializers have to implement.**/public interface OutputArchive {public void writeByte(byte b, String tag) throws IOException;public void writeBool(boolean b, String tag) throws IOException;public void writeInt(int i, String tag) throws IOException;public void writeLong(long l, String tag) throws IOException;public void writeFloat(float f, String tag) throws IOException;public void writeDouble(double d, String tag) throws IOException;public void writeString(String s, String tag) throws IOException;public void writeBuffer(byte buf[], String tag)throws IOException;public void writeRecord(Record r, String tag) throws IOException;public void startRecord(Record r, String tag) throws IOException;public void endRecord(Record r, String tag) throws IOException;public void startVector(List<?> v, String tag) throws IOException;public void endVector(List<?> v, String tag) throws IOException;public void startMap(TreeMap<?,?> v, String tag) throws IOException;public void endMap(TreeMap<?,?> v, String tag) throws IOException;}
如:
/**
- Interface that all the Deserializers have to implement. / public interface InputArchive { public byte readByte(String tag) throws IOException; public boolean readBool(String tag) throws IOException; public int readInt(String tag) throws IOException; public long readLong(String tag) throws IOException; public float readFloat(String tag) throws IOException; public double readDouble(String tag) throws IOException; public String readString(String tag) throws IOException; public byte[] readBuffer(String tag) throws IOException; public void readRecord(Record r, String tag) throws IOException; public void startRecord(String tag) throws IOException; public void endRecord(String tag) throws IOException; public Index startVector(String tag) throws IOException; public void endVector(String tag) throws IOException; public Index startMap(String tag) throws IOException; public void endMap(String tag) throws IOException; } ``` 如:
BinaryInputArchiveCsvInputArchiveXmlInputArchiveZK服务端初始化源码
ZK服务端启动脚本源码
Zookeeper 服务的启动命令是zkServer.sh startzkServer.sh start底层的实际执行内容: ```shell nohup “$JAVA”
- 一堆提交参数
- $ZOOMAIN(org.apache.zookeeper.server.quorum.QuorumPeerMain)
- “$ZOOCFG” (zkEnv.sh 文件中 ZOOCFG=”zoo.cfg”)
```
所以程序的入口是 QuorumPeerMain.java 类 .
zkServer.sh
```shell!/usr/bin/env bash
use POSTIX interface, symlink is followed automatically
ZOOBIN=”${BASH_SOURCE-$0}” ZOOBIN=”$(dirname “${ZOOBIN}”)” ZOOBINDIR=”$(cd “${ZOOBIN}”; pwd)”
if [ -e “$ZOOBIN/../libexec/zkEnv.sh” ]; then . “$ZOOBINDIR”/../libexec/zkEnv.sh else . “$ZOOBINDIR”/zkEnv.sh fi
See the following page for extensive details on setting
up the JVM to accept JMX remote management:
http://java.sun.com/javase/6/docs/technotes/guides/management/agent.html
by default we allow local JMX connections
if [ “x$JMXLOCALONLY” = “x” ] then JMXLOCALONLY=false fi
if [ “x$JMXDISABLE” = “x” ] || [ “$JMXDISABLE” = ‘false’ ] then echo “ZooKeeper JMX enabled by default” >&2 if [ “x$JMXPORT” = “x” ] then
# for some reason these two options are necessary on jdk6 on Ubuntu
# accord to the docs they are not necessary, but otw jconsole cannot
# do a local attach
ZOOMAIN="-Dcom.sun.management.jmxremote -Dcom.sun.management.jmxremote.local.only=$JMXLOCALONLY org.apache.zookeeper.server.quorum.QuorumPeerMain"
else if [ “x$JMXAUTH” = “x” ] then JMXAUTH=false fi if [ “x$JMXSSL” = “x” ] then JMXSSL=false fi if [ “x$JMXLOG4J” = “x” ] then JMXLOG4J=true fi echo “ZooKeeper remote JMX Port set to $JMXPORT” >&2 echo “ZooKeeper remote JMX authenticate set to $JMXAUTH” >&2 echo “ZooKeeper remote JMX ssl set to $JMXSSL” >&2 echo “ZooKeeper remote JMX log4j set to $JMXLOG4J” >&2 ZOOMAIN=”-Dcom.sun.management.jmxremote -Dcom.sun.management.jmxremote.port=$JMXPORT -Dcom.sun.management.jmxremote.authenticate=$JMXAUTH -Dcom.sun.management.jmxremote.ssl=$JMXSSL -Dzookeeper.jmx.log4j.disable=$JMXLOG4J org.apache.zookeeper.server.quorum.QuorumPeerMain” fi else echo “JMX disabled by user request” >&2 ZOOMAIN=”org.apache.zookeeper.server.quorum.QuorumPeerMain” fi
if [ “x$SERVER_JVMFLAGS” != “x” ] then JVMFLAGS=”$SERVER_JVMFLAGS $JVMFLAGS” fi
if [ “x$2” != “x” ] then ZOOCFG=”$ZOOCFGDIR/$2” fi
if we give a more complicated path to the config, don’t screw around in $ZOOCFGDIR
if [ “x$(dirname “$ZOOCFG”)” != “x$ZOOCFGDIR” ] then ZOOCFG=”$2” fi
if $cygwin
then
ZOOCFG=cygpath -wp "$ZOOCFG"
# cygwin has a "kill" in the shell itself, gets confused
KILL=/bin/kill
else KILL=kill fi
echo “Using config: $ZOOCFG” >&2
case “$OSTYPE” in solaris) GREP=/usr/xpg4/bin/grep ;; ) GREP=grep ;; esac ZOO_DATADIR=”$($GREP “^[[:space:]]dataDir” “$ZOOCFG” | sed -e ‘s/.=//‘)” ZOO_DATADIR=”$(echo -e “${ZOO_DATADIR}” | sed -e ‘s/^[[:space:]]//‘ -e ‘s/[[:space:]]$//‘)” ZOO_DATALOGDIR=”$($GREP “^[[:space:]]dataLogDir” “$ZOOCFG” | sed -e ‘s/.*=//‘)”
iff autocreate is turned off and the datadirs don’t exist fail
immediately as we can’t create the PID file, etc…, anyway.
if [ -n “$ZOO_DATADIR_AUTOCREATE_DISABLE” ]; then if [ ! -d “$ZOO_DATADIR/version-2” ]; then echo “ZooKeeper data directory is missing at $ZOO_DATADIR fix the path or run initialize” exit 1 fi
if [ -n "$ZOO_DATALOGDIR" ] && [ ! -d "$ZOO_DATALOGDIR/version-2" ]; then
echo "ZooKeeper txnlog directory is missing at $ZOO_DATALOGDIR fix the path or run initialize"
exit 1
fi
ZOO_DATADIR_AUTOCREATE="-Dzookeeper.datadir.autocreate=false"
fi
if [ -z “$ZOOPIDFILE” ]; then if [ ! -d “$ZOO_DATADIR” ]; then mkdir -p “$ZOO_DATADIR” fi ZOOPIDFILE=”$ZOO_DATADIR/zookeeper_server.pid” else
# ensure it exists, otw stop will fail
mkdir -p "$(dirname "$ZOOPIDFILE")"
fi
if [ ! -w “$ZOO_LOG_DIR” ] ; then mkdir -p “$ZOO_LOG_DIR” fi
ZOO_LOG_FILE=zookeeper-$USER-server-$HOSTNAME.log _ZOO_DAEMON_OUT=”$ZOO_LOG_DIR/zookeeper-$USER-server-$HOSTNAME.out”
case $1 in
start)
echo -n “Starting zookeeper … “
if [ -f “$ZOOPIDFILE” ]; then
if kill -0 cat "$ZOOPIDFILE" > /dev/null 2>&1; then
echo $command already running as process cat "$ZOOPIDFILE".
exit 1
fi
fi
nohup “$JAVA” $ZOO_DATADIR_AUTOCREATE “-Dzookeeper.log.dir=${ZOO_LOG_DIR}” \
“-Dzookeeper.log.file=${ZOO_LOG_FILE}” “-Dzookeeper.root.logger=${ZOO_LOG4J_PROP}” \
-XX:+HeapDumpOnOutOfMemoryError -XX:OnOutOfMemoryError=’kill -9 %p’ \
-cp “$CLASSPATH” $JVMFLAGS $ZOOMAIN “$ZOOCFG” > “$_ZOO_DAEMON_OUT” 2>&1 < /dev/null &
if [ $? -eq 0 ]
then
case “$OSTYPE” in
solaris)
/bin/echo “${!}\c” > “$ZOOPIDFILE”
;;
*)
/bin/echo -n $! > “$ZOOPIDFILE”
;;
esac
if [ $? -eq 0 ];
then
sleep 1
pid=$(cat “${ZOOPIDFILE}”)
if ps -p “${pid}” > /dev/null 2>&1; then
echo STARTED
else
echo FAILED TO START
exit 1
fi
else
echo FAILED TO WRITE PID
exit 1
fi
else
echo SERVER DID NOT START
exit 1
fi
;;
start-foreground)
ZOO_CMD=(exec “$JAVA”)
if [ “${ZOO_NOEXEC}” != “” ]; then
ZOO_CMD=(“$JAVA”)
fi
“${ZOO_CMD[@]}” $ZOO_DATADIR_AUTOCREATE “-Dzookeeper.log.dir=${ZOO_LOG_DIR}” \
“-Dzookeeper.log.file=${ZOO_LOG_FILE}” “-Dzookeeper.root.logger=${ZOO_LOG4J_PROP}” \
-XX:+HeapDumpOnOutOfMemoryError -XX:OnOutOfMemoryError=’kill -9 %p’ \
-cp “$CLASSPATH” $JVMFLAGS $ZOOMAIN “$ZOOCFG”
;;
print-cmd)
echo “\”$JAVA\” $ZOO_DATADIR_AUTOCREATE -Dzookeeper.log.dir=\”${ZOO_LOG_DIR}\” \
-Dzookeeper.log.file=\”${ZOO_LOG_FILE}\” -Dzookeeper.root.logger=\”${ZOO_LOG4J_PROP}\” \
-XX:+HeapDumpOnOutOfMemoryError -XX:OnOutOfMemoryError=’kill -9 %p’ \
-cp \”$CLASSPATH\” $JVMFLAGS $ZOOMAIN \”$ZOOCFG\” > \”$_ZOO_DAEMON_OUT\” 2>&1 < /dev/null”
;;
stop)
echo -n “Stopping zookeeper … “
if [ ! -f “$ZOOPIDFILE” ]
then
echo “no zookeeper to stop (could not find file $ZOOPIDFILE)”
else
$KILL $(cat “$ZOOPIDFILE”)
rm “$ZOOPIDFILE”
sleep 1
echo STOPPED
fi
exit 0
;;
restart)
shift
“$0” stop ${@}
sleep 3
“$0” start ${@}
;;
status)
# -q is necessary on some versions of linux where nc returns too quickly, and no stat result is output
clientPortAddress=`$GREP "^[[:space:]]*clientPortAddress[^[:alpha:]]" "$ZOOCFG" | sed -e 's/.*=//'`
if ! [ $clientPortAddress ]
then
clientPortAddress="localhost"
fi
clientPort=`$GREP "^[[:space:]]*clientPort[^[:alpha:]]" "$ZOOCFG" | sed -e 's/.*=//'`
if ! [[ "$clientPort" =~ ^[0-9]+$ ]]
then
dataDir=`$GREP "^[[:space:]]*dataDir" "$ZOOCFG" | sed -e 's/.*=//'`
myid=`cat "$dataDir/myid"`
if ! [[ "$myid" =~ ^[0-9]+$ ]] ; then
echo "clientPort not found and myid could not be determined. Terminating."
exit 1
fi
clientPortAndAddress=`$GREP "^[[:space:]]*server.$myid=.*;.*" "$ZOOCFG" | sed -e 's/.*=//' | sed -e 's/.*;//'`
if [ ! "$clientPortAndAddress" ] ; then
echo "Client port not found in static config file. Looking in dynamic config file."
dynamicConfigFile=`$GREP "^[[:space:]]*dynamicConfigFile" "$ZOOCFG" | sed -e 's/.*=//'`
clientPortAndAddress=`$GREP "^[[:space:]]*server.$myid=.*;.*" "$dynamicConfigFile" | sed -e 's/.*=//' | sed -e 's/.*;//'`
fi
if [ ! "$clientPortAndAddress" ] ; then
echo "Client port not found. Terminating."
exit 1
fi
if [[ "$clientPortAndAddress" =~ ^.*:[0-9]+ ]] ; then
clientPortAddress=`echo "$clientPortAndAddress" | sed -e 's/:.*//'`
fi
clientPort=`echo "$clientPortAndAddress" | sed -e 's/.*://'`
if [ ! "$clientPort" ] ; then
echo "Client port not found. Terminating."
exit 1
fi
fi
echo "Client port found: $clientPort. Client address: $clientPortAddress."
STAT=`"$JAVA" "-Dzookeeper.log.dir=${ZOO_LOG_DIR}" "-Dzookeeper.root.logger=${ZOO_LOG4J_PROP}" "-Dzookeeper.log.file=${ZOO_LOG_FILE}" \
-cp "$CLASSPATH" $JVMFLAGS org.apache.zookeeper.client.FourLetterWordMain \
$clientPortAddress $clientPort srvr 2> /dev/null \
| $GREP Mode`
if [ "x$STAT" = "x" ]
then
echo "Error contacting service. It is probably not running."
exit 1
else
echo $STAT
exit 0
fi
;;
*)
echo “Usage: $0 [—config
esac
<a name="zkEnv.sh"></a>
#### zkEnv.sh
```shell
#!/usr/bin/env bash
ZOOBINDIR="${ZOOBINDIR:-/usr/bin}"
ZOOKEEPER_PREFIX="${ZOOBINDIR}/.."
#check to see if the conf dir is given as an optional argument
if [ $# -gt 1 ]
then
if [ "--config" = "$1" ]
then
shift
confdir=$1
shift
ZOOCFGDIR=$confdir
fi
fi
if [ "x$ZOOCFGDIR" = "x" ]
then
if [ -e "${ZOOKEEPER_PREFIX}/conf" ]; then
ZOOCFGDIR="$ZOOBINDIR/../conf"
else
ZOOCFGDIR="$ZOOBINDIR/../etc/zookeeper"
fi
fi
if [ -f "${ZOOCFGDIR}/zookeeper-env.sh" ]; then
. "${ZOOCFGDIR}/zookeeper-env.sh"
fi
if [ "x$ZOOCFG" = "x" ]
then
ZOOCFG="zoo.cfg"
fi
ZOOCFG="$ZOOCFGDIR/$ZOOCFG"
if [ -f "$ZOOCFGDIR/java.env" ]
then
. "$ZOOCFGDIR/java.env"
fi
if [ "x${ZOO_LOG_DIR}" = "x" ]
then
ZOO_LOG_DIR="$ZOOKEEPER_PREFIX/logs"
fi
if [ "x${ZOO_LOG4J_PROP}" = "x" ]
then
ZOO_LOG4J_PROP="INFO,CONSOLE"
fi
if [[ -n "$JAVA_HOME" ]] && [[ -x "$JAVA_HOME/bin/java" ]]; then
JAVA="$JAVA_HOME/bin/java"
elif type -p java; then
JAVA=java
else
echo "Error: JAVA_HOME is not set and java could not be found in PATH." 1>&2
exit 1
fi
#add the zoocfg dir to classpath
CLASSPATH="$ZOOCFGDIR:$CLASSPATH"
for i in "$ZOOBINDIR"/../zookeeper-server/src/main/resources/lib/*.jar
do
CLASSPATH="$i:$CLASSPATH"
done
#make it work in the binary package
#(use array for LIBPATH to account for spaces within wildcard expansion)
if ls "${ZOOKEEPER_PREFIX}"/share/zookeeper/zookeeper-*.jar > /dev/null 2>&1; then
LIBPATH=("${ZOOKEEPER_PREFIX}"/share/zookeeper/*.jar)
else
#release tarball format
for i in "$ZOOBINDIR"/../zookeeper-*.jar
do
CLASSPATH="$i:$CLASSPATH"
done
LIBPATH=("${ZOOBINDIR}"/../lib/*.jar)
fi
for i in "${LIBPATH[@]}"
do
CLASSPATH="$i:$CLASSPATH"
done
#make it work for developers
for d in "$ZOOBINDIR"/../build/lib/*.jar
do
CLASSPATH="$d:$CLASSPATH"
done
for d in "$ZOOBINDIR"/../zookeeper-server/target/lib/*.jar
do
CLASSPATH="$d:$CLASSPATH"
done
#make it work for developers
CLASSPATH="$ZOOBINDIR/../build/classes:$CLASSPATH"
#make it work for developers
CLASSPATH="$ZOOBINDIR/../zookeeper-server/target/classes:$CLASSPATH"
case "`uname`" in
CYGWIN*|MINGW*) cygwin=true ;;
*) cygwin=false ;;
esac
if $cygwin
then
CLASSPATH=`cygpath -wp "$CLASSPATH"`
fi
#echo "CLASSPATH=$CLASSPATH"
# default heap for zookeeper server
ZK_SERVER_HEAP="${ZK_SERVER_HEAP:-1000}"
export SERVER_JVMFLAGS="-Xmx${ZK_SERVER_HEAP}m $SERVER_JVMFLAGS"
# default heap for zookeeper client
ZK_CLIENT_HEAP="${ZK_CLIENT_HEAP:-256}"
export CLIENT_JVMFLAGS="-Xmx${ZK_CLIENT_HEAP}m $CLIENT_JVMFLAGS"
ZK服务端启动入口
从启动脚本中找到实际执行的类是org.apache.zookeeper.server.quorum.QuorumPeerMain
QuorumPeerMain.java
package org.apache.zookeeper.server.quorum;
public class QuorumPeerMain {
public static void main(String[] args) {
// 创建了一个 zk 节点
QuorumPeerMain main = new QuorumPeerMain();
try {
// 初始化节点并运行,args 相当于提交参数中的 zoo.cfg
main.initializeAndRun(args);
} catch (IllegalArgumentException e) {
... ...
}
LOG.info("Exiting normally");
System.exit(0);
}
}
initializeAndRun()
protected void initializeAndRun(String[] args)
throws ConfigException, IOException, AdminServerException
{
// 管理 zk 的配置信息
QuorumPeerConfig config = new QuorumPeerConfig();
if (args.length == 1) {
// 1 解析参数,zoo.cfg 和 myid
config.parse(args[0]);
}
// 2 启动定时任务,对过期的快照,执行删除(默认该功能关闭)
// Start and schedule the the purge task
DatadirCleanupManager purgeMgr = new DatadirCleanupManager(config
.getDataDir(), config.getDataLogDir(), config
.getSnapRetainCount(), config.getPurgeInterval());
purgeMgr.start();
if (args.length == 1 && config.isDistributed()) {
// 3 启动集群
runFromConfig(config);
} else {
LOG.warn("Either no config or no quorum defined in config, running "
+ " in standalone mode");
// there is only server in the quorum -- run as standalone
ZooKeeperServerMain.main(args);
}
}
解析参数zoo.cfg和myid
package org.apache.zookeeper.server.quorum;
public class QuorumPeerConfig {
public void parse(String path) throws ConfigException {
LOG.info("Reading configuration from: " + path);
try {
// 校验文件路径及是否存在
File configFile = (new VerifyingFileFactory.Builder(LOG)
.warnForRelativePath()
.failForNonExistingPath()
.build()).create(path);
Properties cfg = new Properties();
FileInputStream in = new FileInputStream(configFile);
try {
// 加载配置文件
cfg.load(in);
configFileStr = path;
} finally {
in.close();
}
// 解析配置文件
parseProperties(cfg);
} catch (IOException e) {
throw new ConfigException("Error processing " + path, e);
} catch (IllegalArgumentException e) {
throw new ConfigException("Error processing " + path, e);
}
... ...
}
}
parseProperties:
public void parseProperties(Properties zkProp)
throws IOException, ConfigException {
int clientPort = 0;
int secureClientPort = 0;
String clientPortAddress = null;
String secureClientPortAddress = null;
VerifyingFileFactory vff = new VerifyingFileFactory.Builder(LOG).warnForRelativePath().build();
// 读取 zoo.cfg 文件中的属性值,并赋值给 QuorumPeerConfig 的类对象
for (Entry<Object, Object> entry : zkProp.entrySet()) {
String key = entry.getKey().toString().trim();
String value = entry.getValue().toString().trim();
if (key.equals("dataDir")) {
dataDir = vff.create(value);
} else if (key.equals("dataLogDir")) {
dataLogDir = vff.create(value);
} else if (key.equals("clientPort")) {
clientPort = Integer.parseInt(value);
} else if (key.equals("localSessionsEnabled")) {
localSessionsEnabled = Boolean.parseBoolean(value);
} else if (key.equals("localSessionsUpgradingEnabled")) {
localSessionsUpgradingEnabled = Boolean.parseBoolean(value);
} else if (key.equals("clientPortAddress")) {
clientPortAddress = value.trim();
} else if (key.equals("secureClientPort")) {
secureClientPort = Integer.parseInt(value);
} else if (key.equals("secureClientPortAddress")){
secureClientPortAddress = value.trim();
} else if (key.equals("tickTime")) {
tickTime = Integer.parseInt(value);
} else if (key.equals("maxClientCnxns")) {
maxClientCnxns = Integer.parseInt(value);
} else if (key.equals("minSessionTimeout")) {
minSessionTimeout = Integer.parseInt(value);
} else if (key.equals("maxSessionTimeout")) {
maxSessionTimeout = Integer.parseInt(value);
} else if (key.equals("initLimit")) {
initLimit = Integer.parseInt(value);
} else if (key.equals("syncLimit")) {
syncLimit = Integer.parseInt(value);
} else if (key.equals("electionAlg")) {
electionAlg = Integer.parseInt(value);
} else if (key.equals("quorumListenOnAllIPs")) {
quorumListenOnAllIPs = Boolean.parseBoolean(value);
} else if (key.equals("peerType")) {
if (value.toLowerCase().equals("observer")) {
peerType = LearnerType.OBSERVER;
} else if (value.toLowerCase().equals("participant")) {
peerType = LearnerType.PARTICIPANT;
} else
{
throw new ConfigException("Unrecognised peertype: " + value);
}
} else if (key.equals( "syncEnabled" )) {
syncEnabled = Boolean.parseBoolean(value);
} else if (key.equals("dynamicConfigFile")){
dynamicConfigFileStr = value;
} else if (key.equals("autopurge.snapRetainCount")) {
snapRetainCount = Integer.parseInt(value);
} else if (key.equals("autopurge.purgeInterval")) {
purgeInterval = Integer.parseInt(value);
} else if (key.equals("standaloneEnabled")) {
if (value.toLowerCase().equals("true")) {
setStandaloneEnabled(true);
} else if (value.toLowerCase().equals("false")) {
setStandaloneEnabled(false);
} else {
throw new ConfigException("Invalid option " + value + " for standalone mode. Choose 'true' or 'false.'");
}
} else if (key.equals("reconfigEnabled")) {
if (value.toLowerCase().equals("true")) {
setReconfigEnabled(true);
} else if (value.toLowerCase().equals("false")) {
setReconfigEnabled(false);
} else {
throw new ConfigException("Invalid option " + value + " for reconfigEnabled flag. Choose 'true' or 'false.'");
}
} else if (key.equals("sslQuorum")){
sslQuorum = Boolean.parseBoolean(value);
} else if (key.equals("portUnification")){
shouldUsePortUnification = Boolean.parseBoolean(value);
} else if (key.equals("sslQuorumReloadCertFiles")) {
sslQuorumReloadCertFiles = Boolean.parseBoolean(value);
} else if ((key.startsWith("server.") || key.startsWith("group") || key.startsWith("weight")) && zkProp.containsKey("dynamicConfigFile")) {
throw new ConfigException("parameter: " + key + " must be in a separate dynamic config file");
} else if (key.equals(QuorumAuth.QUORUM_SASL_AUTH_ENABLED)) {
quorumEnableSasl = Boolean.parseBoolean(value);
} else if (key.equals(QuorumAuth.QUORUM_SERVER_SASL_AUTH_REQUIRED)) {
quorumServerRequireSasl = Boolean.parseBoolean(value);
} else if (key.equals(QuorumAuth.QUORUM_LEARNER_SASL_AUTH_REQUIRED)) {
quorumLearnerRequireSasl = Boolean.parseBoolean(value);
} else if (key.equals(QuorumAuth.QUORUM_LEARNER_SASL_LOGIN_CONTEXT)) {
quorumLearnerLoginContext = value;
} else if (key.equals(QuorumAuth.QUORUM_SERVER_SASL_LOGIN_CONTEXT)) {
quorumServerLoginContext = value;
} else if (key.equals(QuorumAuth.QUORUM_KERBEROS_SERVICE_PRINCIPAL)) {
quorumServicePrincipal = value;
} else if (key.equals("quorum.cnxn.threads.size")) {
quorumCnxnThreadsSize = Integer.parseInt(value);
} else {
System.setProperty("zookeeper." + key, value);
}
}
if (!quorumEnableSasl && quorumServerRequireSasl) {
throw new IllegalArgumentException(
QuorumAuth.QUORUM_SASL_AUTH_ENABLED
+ " is disabled, so cannot enable "
+ QuorumAuth.QUORUM_SERVER_SASL_AUTH_REQUIRED);
}
if (!quorumEnableSasl && quorumLearnerRequireSasl) {
throw new IllegalArgumentException(
QuorumAuth.QUORUM_SASL_AUTH_ENABLED
+ " is disabled, so cannot enable "
+ QuorumAuth.QUORUM_LEARNER_SASL_AUTH_REQUIRED);
}
// If quorumpeer learner is not auth enabled then self won't be able to
// join quorum. So this condition is ensuring that the quorumpeer learner
// is also auth enabled while enabling quorum server require sasl.
if (!quorumLearnerRequireSasl && quorumServerRequireSasl) {
throw new IllegalArgumentException(
QuorumAuth.QUORUM_LEARNER_SASL_AUTH_REQUIRED
+ " is disabled, so cannot enable "
+ QuorumAuth.QUORUM_SERVER_SASL_AUTH_REQUIRED);
}
// Reset to MIN_SNAP_RETAIN_COUNT if invalid (less than 3)
// PurgeTxnLog.purge(File, File, int) will not allow to purge less
// than 3.
if (snapRetainCount < MIN_SNAP_RETAIN_COUNT) {
LOG.warn("Invalid autopurge.snapRetainCount: " + snapRetainCount
+ ". Defaulting to " + MIN_SNAP_RETAIN_COUNT);
snapRetainCount = MIN_SNAP_RETAIN_COUNT;
}
if (dataDir == null) {
throw new IllegalArgumentException("dataDir is not set");
}
if (dataLogDir == null) {
dataLogDir = dataDir;
}
if (clientPort == 0) {
LOG.info("clientPort is not set");
if (clientPortAddress != null) {
throw new IllegalArgumentException("clientPortAddress is set but clientPort is not set");
}
} else if (clientPortAddress != null) {
this.clientPortAddress = new InetSocketAddress(
InetAddress.getByName(clientPortAddress), clientPort);
LOG.info("clientPortAddress is {}", formatInetAddr(this.clientPortAddress));
} else {
this.clientPortAddress = new InetSocketAddress(clientPort);
LOG.info("clientPortAddress is {}", formatInetAddr(this.clientPortAddress));
}
if (secureClientPort == 0) {
LOG.info("secureClientPort is not set");
if (secureClientPortAddress != null) {
throw new IllegalArgumentException("secureClientPortAddress is set but secureClientPort is not set");
}
} else if (secureClientPortAddress != null) {
this.secureClientPortAddress = new InetSocketAddress(
InetAddress.getByName(secureClientPortAddress), secureClientPort);
LOG.info("secureClientPortAddress is {}", formatInetAddr(this.secureClientPortAddress));
} else {
this.secureClientPortAddress = new InetSocketAddress(secureClientPort);
LOG.info("secureClientPortAddress is {}", formatInetAddr(this.secureClientPortAddress));
}
if (this.secureClientPortAddress != null) {
configureSSLAuth();
}
if (tickTime == 0) {
throw new IllegalArgumentException("tickTime is not set");
}
minSessionTimeout = minSessionTimeout == -1 ? tickTime * 2 : minSessionTimeout;
maxSessionTimeout = maxSessionTimeout == -1 ? tickTime * 20 : maxSessionTimeout;
if (minSessionTimeout > maxSessionTimeout) {
throw new IllegalArgumentException(
"minSessionTimeout must not be larger than maxSessionTimeout");
}
// backward compatibility - dynamic configuration in the same file as
// static configuration params see writeDynamicConfig()
if (dynamicConfigFileStr == null) {
setupQuorumPeerConfig(zkProp, true);
if (isDistributed() && isReconfigEnabled()) {
// we don't backup static config for standalone mode.
// we also don't backup if reconfig feature is disabled.
backupOldConfig();
}
}
}
setupQuorumPeerConfig:
void setupQuorumPeerConfig(Properties prop, boolean configBackwardCompatibilityMode)
throws IOException, ConfigException {
quorumVerifier = parseDynamicConfig(prop, electionAlg, true, configBackwardCompatibilityMode);
setupMyId();
setupClientPort();
setupPeerType();
checkValidity();
}
setupMyId:
private void setupMyId() throws IOException {
File myIdFile = new File(dataDir, "myid");
// standalone server doesn't need myid file.
if (!myIdFile.isFile()) {
return;
}
BufferedReader br = new BufferedReader(new FileReader(myIdFile));
String myIdString;
try {
myIdString = br.readLine();
} finally {
br.close();
}
try {
// 将解析 myid 文件中的 id 赋值给 serverId
serverId = Long.parseLong(myIdString);
MDC.put("myid", myIdString);
} catch (NumberFormatException e) {
throw new IllegalArgumentException("serverid " + myIdString
+ " is not a number");
}
}
过期快照删除
可以启动定时任务,对过期的快照,执行删除。默认该功能是关闭的。
protected void initializeAndRun(String[] args) throws ConfigException, IOException, AdminServerException
{
// 管理 zk 的配置信息
QuorumPeerConfig config = new QuorumPeerConfig();
if (args.length == 1) {
// 1 解析参数,zoo.cfg 和 myid
config.parse(args[0]);
}
// 2 启动定时任务,对过期的快照,执行删除(默认是关闭)
// config.getSnapRetainCount() = 3 最少保留的快照个数
// config.getPurgeInterval() = 0 默认 0 表示关闭
// Start and schedule the the purge task
DatadirCleanupManager purgeMgr = new DatadirCleanupManager(config.getDataDir(),
config.getDataLogDir(), config.getSnapRetainCount(), config.getPurgeInterval());
purgeMgr.start();
if (args.length == 1 && config.isDistributed()) {
// 3 启动集群
runFromConfig(config);
} else {
LOG.warn("Either no config or no quorum defined in config, running " + " in standalone mode");
// there is only server in the quorum -- run as standalone
ZooKeeperServerMain.main(args);
}
}
public void start() {
if (PurgeTaskStatus.STARTED == purgeTaskStatus) {
LOG.warn("Purge task is already running.");
return;
}
// 默认情况 purgeInterval=0,该任务关闭,直接返回
// Don't schedule the purge task with zero or negative purge interval.
if (purgeInterval <= 0) {
LOG.info("Purge task is not scheduled.");
return;
}
// 创建一个定时器
timer = new Timer("PurgeTask", true);
// 创建一个清理快照任务
TimerTask task = new PurgeTask(dataLogDir, snapDir, snapRetainCount);
// 如果 purgeInterval 设置的值是 1,表示 1 小时检查一次,判断是否有过期快照,
有则删除
timer.scheduleAtFixedRate(task, 0, TimeUnit.HOURS.toMillis(purgeInterval));
purgeTaskStatus = PurgeTaskStatus.STARTED;
}
static class PurgeTask extends TimerTask {
private File logsDir;
private File snapsDir;
private int snapRetainCount;
public PurgeTask(File dataDir, File snapDir, int count) {
logsDir = dataDir;
snapsDir = snapDir;
snapRetainCount = count;
}
@Override
public void run() {
LOG.info("Purge task started.");
try {
// 清理过期的数据
PurgeTxnLog.purge(logsDir, snapsDir, snapRetainCount);
} catch (Exception e) {
LOG.error("Error occurred while purging.", e);
}
LOG.info("Purge task completed.");
}
}
public static void purge(File dataDir, File snapDir, int num) throws IOException {
if (num < 3) {
throw new IllegalArgumentException(COUNT_ERR_MSG);
}
FileTxnSnapLog txnLog = new FileTxnSnapLog(dataDir, snapDir);
List<File> snaps = txnLog.findNRecentSnapshots(num);
int numSnaps = snaps.size();
if (numSnaps > 0) {
purgeOlderSnapshots(txnLog, snaps.get(numSnaps - 1));
}
}
初始化通信组件
protected void initializeAndRun(String[] args)
throws ConfigException, IOException, AdminServerException
{
// 管理 zk 的配置信息
QuorumPeerConfig config = new QuorumPeerConfig();
if (args.length == 1) {
// 1 解析参数,zoo.cfg 和 myid
config.parse(args[0]);
}
// 2 启动定时任务,对过期的快照,执行删除(默认是关闭)
// config.getSnapRetainCount() = 3 最少保留的快照个数
// config.getPurgeInterval() = 0 默认 0 表示关闭
// Start and schedule the the purge task
DatadirCleanupManager purgeMgr = new DatadirCleanupManager(config
.getDataDir(), config.getDataLogDir(), config
.getSnapRetainCount(), config.getPurgeInterval());
purgeMgr.start();
if (args.length == 1 && config.isDistributed()) {
// 3 启动集群(集群模式)
runFromConfig(config);
} else {
LOG.warn("Either no config or no quorum defined in config, running "
+ " in standalone mode");
// there is only server in the quorum -- run as standalone
// 本地模式
ZooKeeperServerMain.main(args);
}
}
1、通信协议默认 NIO(可以支持 Netty)
public void runFromConfig(QuorumPeerConfig config)
throws IOException, AdminServerException
{
… …
LOG.info("Starting quorum peer");
try {
ServerCnxnFactory cnxnFactory = null;
ServerCnxnFactory secureCnxnFactory = null;
// 通信组件初始化,默认是 NIO 通信
if (config.getClientPortAddress() != null) {
cnxnFactory = ServerCnxnFactory.createFactory();
cnxnFactory.configure(config.getClientPortAddress(),
config.getMaxClientCnxns(), false);
}
if (config.getSecureClientPortAddress() != null) {
secureCnxnFactory = ServerCnxnFactory.createFactory();
secureCnxnFactory.configure(config.getSecureClientPortAddress(),
config.getMaxClientCnxns(), true);
}
// 把解析的参数赋值给该 zookeeper 节点
quorumPeer = getQuorumPeer();
quorumPeer.setTxnFactory(new FileTxnSnapLog(
config.getDataLogDir(),
config.getDataDir()));
quorumPeer.enableLocalSessions(config.areLocalSessionsEnabled());
quorumPeer.enableLocalSessionsUpgrading(
config.isLocalSessionsUpgradingEnabled());
//quorumPeer.setQuorumPeers(config.getAllMembers());
quorumPeer.setElectionType(config.getElectionAlg());
quorumPeer.setMyid(config.getServerId());
quorumPeer.setTickTime(config.getTickTime());
quorumPeer.setMinSessionTimeout(config.getMinSessionTimeout());
quorumPeer.setMaxSessionTimeout(config.getMaxSessionTimeout());
quorumPeer.setInitLimit(config.getInitLimit());
quorumPeer.setSyncLimit(config.getSyncLimit());
quorumPeer.setConfigFileName(config.getConfigFilename());
// 管理 zk 数据的存储
quorumPeer.setZKDatabase(new ZKDatabase(quorumPeer.getTxnFactory()));
quorumPeer.setQuorumVerifier(config.getQuorumVerifier(), false);
if (config.getLastSeenQuorumVerifier()!=null) {
quorumPeer.setLastSeenQuorumVerifier(config.getLastSeenQuorumVerifier(),false);
}
quorumPeer.initConfigInZKDatabase();
// 管理 zk 的通信
quorumPeer.setCnxnFactory(cnxnFactory);
quorumPeer.setSecureCnxnFactory(secureCnxnFactory);
quorumPeer.setSslQuorum(config.isSslQuorum());
quorumPeer.setUsePortUnification(config.shouldUsePortUnification());
quorumPeer.setLearnerType(config.getPeerType());
quorumPeer.setSyncEnabled(config.getSyncEnabled());
quorumPeer.setQuorumListenOnAllIPs(config.getQuorumListenOnAllIPs());
if (config.sslQuorumReloadCertFiles) {
quorumPeer.getX509Util().enableCertFileReloading();
}
… …
quorumPeer.setQuorumCnxnThreadsSize(config.quorumCnxnThreadsSize);
quorumPeer.initialize();
// 启动 zk
quorumPeer.start();
quorumPeer.join();
} catch (InterruptedException e) {
// warn, but generally this is ok
LOG.warn("Quorum Peer interrupted", e);
} }
static public ServerCnxnFactory createFactory() throws IOException {
String serverCnxnFactoryName =
System.getProperty(ZOOKEEPER_SERVER_CNXN_FACTORY);
if (serverCnxnFactoryName == null) {
serverCnxnFactoryName = NIOServerCnxnFactory.class.getName();
}
try {
ServerCnxnFactory serverCnxnFactory = (ServerCnxnFactory)
Class.forName(serverCnxnFactoryName)
.getDeclaredConstructor().newInstance();
LOG.info("Using {} as server connection factory", serverCnxnFactoryName);
return serverCnxnFactory;
} catch (Exception e) {
IOException ioe = new IOException("Couldn't instantiate "
+ serverCnxnFactoryName);
ioe.initCause(e);
throw ioe;
} }
public static final String ZOOKEEPER_SERVER_CNXN_FACTORY =
"zookeeper.serverCnxnFactory";
zookeeperAdmin.md 文件中
* *serverCnxnFactory* :
(Java system property: **zookeeper.serverCnxnFactory**)
Specifies ServerCnxnFactory implementation.
This should be set to `NettyServerCnxnFactory` in order to use TLS based server
communication.Default is `NIOServerCnxnFactory`.
2、初始化 NIO 服务端 Socket(并未启动)
ctrl + alt +B 查找 configure 实现类,NIOServerCnxnFactory.java
public void configure(InetSocketAddress addr, int maxcc, boolean secure) throws IOException
{
if (secure) {
throw new UnsupportedOperationException("SSL isn't supported in
NIOServerCnxn");
}
configureSaslLogin();
maxClientCnxns = maxcc;
sessionlessCnxnTimeout = Integer.getInteger(
ZOOKEEPER_NIO_SESSIONLESS_CNXN_TIMEOUT, 10000);
// We also use the sessionlessCnxnTimeout as expiring interval for
// cnxnExpiryQueue. These don't need to be the same, but the expiring
// interval passed into the ExpiryQueue() constructor below should be
// less than or equal to the timeout.
cnxnExpiryQueue =
new ExpiryQueue<NIOServerCnxn>(sessionlessCnxnTimeout);
expirerThread = new ConnectionExpirerThread();
int numCores = Runtime.getRuntime().availableProcessors();
// 32 cores sweet spot seems to be 4 selector threads
numSelectorThreads = Integer.getInteger(
ZOOKEEPER_NIO_NUM_SELECTOR_THREADS,
Math.max((int) Math.sqrt((float) numCores/2), 1));
if (numSelectorThreads < 1) {
throw new IOException("numSelectorThreads must be at least 1");
}
numWorkerThreads = Integer.getInteger(
ZOOKEEPER_NIO_NUM_WORKER_THREADS, 2 * numCores);
workerShutdownTimeoutMS = Long.getLong(
ZOOKEEPER_NIO_SHUTDOWN_TIMEOUT, 5000);
... ...
for(int i=0; i<numSelectorThreads; ++i) {
selectorThreads.add(new SelectorThread(i));
}
// 初始化 NIO 服务端 socket,绑定 2181 端口,可以接收客户端请求
this.ss = ServerSocketChannel.open();
ss.socket().setReuseAddress(true);
LOG.info("binding to port " + addr);
// 绑定 2181 端口
ss.socket().bind(addr);
ss.configureBlocking(false);
acceptThread = new AcceptThread(ss, addr, selectorThreads);
}
ZK服务端加载数据源码

- zk 中的数据模型,是一棵树,DataTree,每个节点,叫做 DataNode
- zk 集群中的 DataTree 时刻保持状态同步
- Zookeeper 集群中每个 zk 节点中,数据在内存和磁盘中都有一份完整的数据。
- 内存数据:DataTree
- 磁盘数据:快照文件 + 编辑日志
冷启动数据恢复快照数据
1、启动集群
public void runFromConfig(QuorumPeerConfig config)
throws IOException, AdminServerException
{
… …
LOG.info("Starting quorum peer");
try {
ServerCnxnFactory cnxnFactory = null;
ServerCnxnFactory secureCnxnFactory = null;
// 通信组件初始化,默认是 NIO 通信
if (config.getClientPortAddress() != null) {
cnxnFactory = ServerCnxnFactory.createFactory();
cnxnFactory.configure(config.getClientPortAddress(),
config.getMaxClientCnxns(), false);
}
if (config.getSecureClientPortAddress() != null) {
secureCnxnFactory = ServerCnxnFactory.createFactory();
secureCnxnFactory.configure(config.getSecureClientPortAddress(),
config.getMaxClientCnxns(), true);
}
// 把解析的参数赋值给该 Zookeeper 节点
quorumPeer = getQuorumPeer();
quorumPeer.setTxnFactory(new FileTxnSnapLog(
config.getDataLogDir(),
config.getDataDir()));
quorumPeer.enableLocalSessions(config.areLocalSessionsEnabled());
quorumPeer.enableLocalSessionsUpgrading(
config.isLocalSessionsUpgradingEnabled());
//quorumPeer.setQuorumPeers(config.getAllMembers());
quorumPeer.setElectionType(config.getElectionAlg());
quorumPeer.setMyid(config.getServerId());
quorumPeer.setTickTime(config.getTickTime());
quorumPeer.setMinSessionTimeout(config.getMinSessionTimeout());
quorumPeer.setMaxSessionTimeout(config.getMaxSessionTimeout());
quorumPeer.setInitLimit(config.getInitLimit());
quorumPeer.setSyncLimit(config.getSyncLimit());
quorumPeer.setConfigFileName(config.getConfigFilename());
// 管理 zk 数据的存储
quorumPeer.setZKDatabase(new ZKDatabase(quorumPeer.getTxnFactory()));
quorumPeer.setQuorumVerifier(config.getQuorumVerifier(), false);
if (config.getLastSeenQuorumVerifier()!=null) {
quorumPeer.setLastSeenQuorumVerifier(config.getLastSeenQuorumVerifier(),
false);
}
quorumPeer.initConfigInZKDatabase();
// 管理 zk 的通信
quorumPeer.setCnxnFactory(cnxnFactory);
quorumPeer.setSecureCnxnFactory(secureCnxnFactory);
quorumPeer.setSslQuorum(config.isSslQuorum());
quorumPeer.setUsePortUnification(config.shouldUsePortUnification());
quorumPeer.setLearnerType(config.getPeerType());
quorumPeer.setSyncEnabled(config.getSyncEnabled());
quorumPeer.setQuorumListenOnAllIPs(config.getQuorumListenOnAllIPs());
if (config.sslQuorumReloadCertFiles) {
quorumPeer.getX509Util().enableCertFileReloading();
}
quorumPeer.setQuorumCnxnThreadsSize(config.quorumCnxnThreadsSize);
quorumPeer.initialize();
// 启动 zk
quorumPeer.start();
quorumPeer.join();
} catch (InterruptedException e) {
// warn, but generally this is ok
LOG.warn("Quorum Peer interrupted", e);
} }
2、冷启动恢复数据
QuorumPeer.java
public synchronized void start() {
if (!getView().containsKey(myid)) {
throw new RuntimeException("My id " + myid + " not in the peer list");
}
// 冷启动数据恢复
loadDataBase();
startServerCnxnFactory();
try {
// 启动通信工厂实例对象
adminServer.start();
} catch (AdminServerException e) {
LOG.warn("Problem starting AdminServer", e);
System.out.println(e);
}
// 准备选举环境
startLeaderElection();
// 执行选举
super.start();
}
private void loadDataBase() {
try {
// 加载磁盘数据到内存,恢复 DataTree
// zk 的操作分两种:事务操作和非事务操作
// 事务操作:zk.cteate();都会被分配一个全局唯一的 zxid,zxid 组成:64 位:
(前 32 位:epoch 每个 leader 任期的代号;后 32 位:txid 为事务 id)
// 非事务操作:zk.getData()
// 数据恢复过程:
// (1)从快照文件中恢复大部分数据,并得到一个 lastProcessZXid
// (2)再从编辑日志中执行 replay,执行到最后一条日志并更新 lastProcessZXid
// (3)最终得到,datatree 和 lastProcessZXid,表示数据恢复完成
zkDb.loadDataBase();
// load the epochs
long lastProcessedZxid = zkDb.getDataTree().lastProcessedZxid;
long epochOfZxid = ZxidUtils.getEpochFromZxid(lastProcessedZxid);
try {
currentEpoch = readLongFromFile(CURRENT_EPOCH_FILENAME);
} catch(FileNotFoundException e) {
// pick a reasonable epoch number
// this should only happen once when moving to a
// new code version
currentEpoch = epochOfZxid;
LOG.info(CURRENT_EPOCH_FILENAME
+ " not found! Creating with a reasonable default of {}. This should
only happen when you are upgrading your installation",
currentEpoch);
writeLongToFile(CURRENT_EPOCH_FILENAME, currentEpoch);
}
if (epochOfZxid > currentEpoch) {
throw new IOException("The current epoch, " +
ZxidUtils.zxidToString(currentEpoch) + ", is older than the last zxid, " + lastProcessedZxid);
}
try {
acceptedEpoch = readLongFromFile(ACCEPTED_EPOCH_FILENAME);
} catch(FileNotFoundException e) {
// pick a reasonable epoch number
// this should only happen once when moving to a
// new code version
acceptedEpoch = epochOfZxid;
LOG.info(ACCEPTED_EPOCH_FILENAME
+ " not found! Creating with a reasonable default of {}. This should
only happen when you are upgrading your installation",
acceptedEpoch);
writeLongToFile(ACCEPTED_EPOCH_FILENAME, acceptedEpoch);
}
if (acceptedEpoch < currentEpoch) {
throw new IOException("The accepted epoch, " +
ZxidUtils.zxidToString(acceptedEpoch) + " is less than the current epoch, " +
ZxidUtils.zxidToString(currentEpoch));
}
} catch(IOException ie) {
LOG.error("Unable to load database on disk", ie);
throw new RuntimeException("Unable to run quorum server ", ie);
} }
public long loadDataBase() throws IOException {
long zxid = snapLog.restore(dataTree, sessionsWithTimeouts,
commitProposalPlaybackListener);
initialized = true;
return zxid;
}
public long restore(DataTree dt, Map<Long, Integer> sessions,
PlayBackListener listener) throws IOException {
// 恢复快照文件数据到 DataTree
long deserializeResult = snapLog.deserialize(dt, sessions);
FileTxnLog txnLog = new FileTxnLog(dataDir);
RestoreFinalizer finalizer = () -> {
// 恢复编辑日志数据到 DataTree
long highestZxid = fastForwardFromEdits(dt, sessions, listener);
return highestZxid;
};
if (-1L == deserializeResult) {
/* this means that we couldn't find any snapshot, so we need to
* initialize an empty database (reported in ZOOKEEPER-2325) */
if (txnLog.getLastLoggedZxid() != -1) {
// ZOOKEEPER-3056: provides an escape hatch for users upgrading
// from old versions of zookeeper (3.4.x, pre 3.5.3).
if (!trustEmptySnapshot) {
throw new IOException(EMPTY_SNAPSHOT_WARNING +
"Something is broken!");
} else {
LOG.warn("{}This should only be allowed during upgrading.",
EMPTY_SNAPSHOT_WARNING);
return finalizer.run();
}
}
/* TODO: (br33d) we should either put a ConcurrentHashMap on restore()
* or use Map on save() */
save(dt, (ConcurrentHashMap<Long, Integer>)sessions);
/* return a zxid of zero, since we the database is empty */
return 0;
}
return finalizer.run();
}
3、FileSnap
ctrl + alt +B 查找 deserialize 实现类 FileSnap.java
public long deserialize(DataTree dt, Map<Long, Integer> sessions)
throws IOException {
// we run through 100 snapshots (not all of them)
// if we cannot get it running within 100 snapshots
// we should give up
List<File> snapList = findNValidSnapshots(100);
if (snapList.size() == 0) {
return -1L;
}
File snap = null;
boolean foundValid = false;
// 依次遍历每一个快照的数据
for (int i = 0, snapListSize = snapList.size(); i < snapListSize; i++) {
snap = snapList.get(i);
LOG.info("Reading snapshot " + snap);
// 反序列化环境准备
try (InputStream snapIS = new BufferedInputStream(new FileInputStream(snap));
CheckedInputStream crcIn = new CheckedInputStream(snapIS, new
Adler32())) {
InputArchive ia = BinaryInputArchive.getArchive(crcIn);
// 反序列化,恢复数据到 DataTree
deserialize(dt, sessions, ia);
long checkSum = crcIn.getChecksum().getValue();
long val = ia.readLong("val");
if (val != checkSum) {
throw new IOException("CRC corruption in snapshot : " + snap);
}
foundValid = true;
break;
} catch (IOException e) {
LOG.warn("problem reading snap file " + snap, e);
}
}
if (!foundValid) {
throw new IOException("Not able to find valid snapshots in " + snapDir);
}
dt.lastProcessedZxid = Util.getZxidFromName(snap.getName(),
SNAPSHOT_FILE_PREFIX);
return dt.lastProcessedZxid;
}
public void deserialize(DataTree dt, Map<Long, Integer> sessions,
InputArchive ia) throws IOException {
FileHeader header = new FileHeader();
header.deserialize(ia, "fileheader");
if (header.getMagic() != SNAP_MAGIC) {
throw new IOException("mismatching magic headers "
+ header.getMagic() +
" != " + FileSnap.SNAP_MAGIC);
}
// 恢复快照数据到 DataTree
SerializeUtils.deserializeSnapshot(dt,ia,sessions);
}
public static void deserializeSnapshot(DataTree dt,InputArchive ia,
Map<Long, Integer> sessions) throws IOException {
int count = ia.readInt("count");
while (count > 0) {
long id = ia.readLong("id");
int to = ia.readInt("timeout");
sessions.put(id, to);
if (LOG.isTraceEnabled()) {
ZooTrace.logTraceMessage(LOG, ZooTrace.SESSION_TRACE_MASK,
"loadData --- session in archive: " + id
+ " with timeout: " + to);
}
count--;
}
// 恢复快照数据到 DataTree
dt.deserialize(ia, "tree");
}
public void deserialize(InputArchive ia, String tag) throws IOException {
aclCache.deserialize(ia);
nodes.clear();
pTrie.clear();
String path = ia.readString("path");
// 从快照中恢复每一个 datanode 节点数据到 DataTree
while (!"/".equals(path)) {
// 每次循环创建一个节点对象
DataNode node = new DataNode();
ia.readRecord(node, "node");
// 将 DataNode 恢复到 DataTree
nodes.put(path, node);
synchronized (node) {
aclCache.addUsage(node.acl);
}
int lastSlash = path.lastIndexOf('/');
if (lastSlash == -1) {
root = node;
} else {
// 处理父节点
String parentPath = path.substring(0, lastSlash);
DataNode parent = nodes.get(parentPath);
if (parent == null) {
throw new IOException("Invalid Datatree, unable to find " +
"parent " + parentPath + " of path " + path);
}
// 处理子节点
parent.addChild(path.substring(lastSlash + 1));
// 处理临时节点和永久节点
long eowner = node.stat.getEphemeralOwner();
EphemeralType ephemeralType = EphemeralType.get(eowner);
if (ephemeralType == EphemeralType.CONTAINER) {
containers.add(path);
} else if (ephemeralType == EphemeralType.TTL) {
ttls.add(path);
} else if (eowner != 0) {
HashSet<String> list = ephemerals.get(eowner);
if (list == null) {
list = new HashSet<String>();
ephemerals.put(eowner, list);
}
list.add(path);
}
}
path = ia.readString("path");
}
nodes.put("/", root);
// we are done with deserializing the
// the datatree
// update the quotas - create path trie
// and also update the stat nodes
setupQuota();
aclCache.purgeUnused();
}
冷启动数据恢复编辑日志
回到 FileTxnSnapLog.java 类中的 restore 方法
public long restore(DataTree dt, Map<Long, Integer> sessions,
PlayBackListener listener) throws IOException {
// 恢复快照文件数据到 DataTree
long deserializeResult = snapLog.deserialize(dt, sessions);
FileTxnLog txnLog = new FileTxnLog(dataDir);
RestoreFinalizer finalizer = () -> {
// 恢复编辑日志数据到 DataTree
long highestZxid = fastForwardFromEdits(dt, sessions, listener);
return highestZxid;
};
… …
return finalizer.run();
}
public long fastForwardFromEdits(DataTree dt, Map<Long, Integer> sessions,
PlayBackListener listener) throws IOException {
// 在此之前,已经从快照文件中恢复了大部分数据,接下来只需从快照的 zxid + 1
位置开始恢复
TxnIterator itr = txnLog.read(dt.lastProcessedZxid+1);
// 快照中最大的 zxid,在执行编辑日志时,这个值会不断更新,直到所有操作执行
完
long highestZxid = dt.lastProcessedZxid;
TxnHeader hdr;
try {
// 从 lastProcessedZxid 事务编号器开始,不断的从编辑日志中恢复剩下的还
没有恢复的数据
while (true) {
// iterator points to
// the first valid txn when initialized
// 获取事务头信息(有 zxid)
hdr = itr.getHeader();
if (hdr == null) {
//empty logs
return dt.lastProcessedZxid;
}
if (hdr.getZxid() < highestZxid && highestZxid != 0) {
LOG.error("{}(highestZxid) > {}(next log) for type {}",
highestZxid, hdr.getZxid(), hdr.getType());
} else {
highestZxid = hdr.getZxid();
}
try {
// 根据编辑日志恢复数据到 DataTree,每执行一次,对应的事务 id,
highestZxid + 1
processTransaction(hdr,dt,sessions, itr.getTxn());
} catch(KeeperException.NoNodeException e) {
throw new IOException("Failed to process transaction type: " +
hdr.getType() + " error: " + e.getMessage(), e);
}
listener.onTxnLoaded(hdr, itr.getTxn());
if (!itr.next())
break;
}
} finally {
if (itr != null) {
itr.close();
}
}
return highestZxid;
}
public void processTransaction(TxnHeader hdr,DataTree dt,
Map<Long, Integer> sessions, Record txn)
throws KeeperException.NoNodeException {
ProcessTxnResult rc;
switch (hdr.getType()) {
case OpCode.createSession:
sessions.put(hdr.getClientId(),
((CreateSessionTxn) txn).getTimeOut());
if (LOG.isTraceEnabled()) {
ZooTrace.logTraceMessage(LOG,ZooTrace.SESSION_TRACE_MASK,
"playLog --- create session in log: 0x"
+ Long.toHexString(hdr.getClientId())
+ " with timeout: "
+ ((CreateSessionTxn) txn).getTimeOut());
}
// give dataTree a chance to sync its lastProcessedZxid
rc = dt.processTxn(hdr, txn);
break;
case OpCode.closeSession:
sessions.remove(hdr.getClientId());
if (LOG.isTraceEnabled()) {
ZooTrace.logTraceMessage(LOG,ZooTrace.SESSION_TRACE_MASK,
"playLog --- close session in log: 0x"
+ Long.toHexString(hdr.getClientId()));
}
rc = dt.processTxn(hdr, txn);
break;
default:
// 创建节点、删除节点和其他的各种事务操作等
rc = dt.processTxn(hdr, txn);
}
/**
* Snapshots are lazily created. So when a snapshot is in progress,
* there is a chance for later transactions to make into the
* snapshot. Then when the snapshot is restored, NONODE/NODEEXISTS
* errors could occur. It should be safe to ignore these.
*/
if (rc.err != Code.OK.intValue()) {
LOG.debug(
"Ignoring processTxn failure hdr: {}, error: {}, path: {}",
hdr.getType(), rc.err, rc.path);
} }
public ProcessTxnResult processTxn(TxnHeader header, Record txn, boolean isSubTxn)
{
ProcessTxnResult rc = new ProcessTxnResult();
try {
rc.clientId = header.getClientId();
rc.cxid = header.getCxid();
rc.zxid = header.getZxid();
rc.type = header.getType();
rc.err = 0;
rc.multiResult = null;
switch (header.getType()) {
case OpCode.create:
CreateTxn createTxn = (CreateTxn) txn;
rc.path = createTxn.getPath();
createNode(
createTxn.getPath(),
createTxn.getData(),
createTxn.getAcl(),
createTxn.getEphemeral() ? header.getClientId() : 0,
createTxn.getParentCVersion(),
header.getZxid(), header.getTime(), null);
break;
case OpCode.create2:
CreateTxn create2Txn = (CreateTxn) txn;
rc.path = create2Txn.getPath();
Stat stat = new Stat();
createNode(
create2Txn.getPath(),
create2Txn.getData(),
create2Txn.getAcl(),
create2Txn.getEphemeral() ? header.getClientId() : 0,
create2Txn.getParentCVersion(),
header.getZxid(), header.getTime(), stat);
rc.stat = stat;
break;
case OpCode.createTTL:
CreateTTLTxn createTtlTxn = (CreateTTLTxn) txn;
rc.path = createTtlTxn.getPath();
stat = new Stat();
createNode(
createTtlTxn.getPath(),
createTtlTxn.getData(),
createTtlTxn.getAcl(),
EphemeralType.TTL.toEphemeralOwner(createTtlTxn.getTtl()),
createTtlTxn.getParentCVersion(),
header.getZxid(), header.getTime(), stat);
rc.stat = stat;
break;
case OpCode.createContainer:
CreateContainerTxn createContainerTxn = (CreateContainerTxn) txn;
rc.path = createContainerTxn.getPath();
stat = new Stat();
createNode(
createContainerTxn.getPath(),
createContainerTxn.getData(),
createContainerTxn.getAcl(),
EphemeralType.CONTAINER_EPHEMERAL_OWNER,
createContainerTxn.getParentCVersion(),
header.getZxid(), header.getTime(), stat);
rc.stat = stat;
break;
case OpCode.delete:
case OpCode.deleteContainer:
DeleteTxn deleteTxn = (DeleteTxn) txn;
rc.path = deleteTxn.getPath();
deleteNode(deleteTxn.getPath(), header.getZxid());
break;
case OpCode.reconfig:
case OpCode.setData:
SetDataTxn setDataTxn = (SetDataTxn) txn;
rc.path = setDataTxn.getPath();
rc.stat = setData(setDataTxn.getPath(), setDataTxn
.getData(), setDataTxn.getVersion(), header
.getZxid(), header.getTime());
break;
case OpCode.setACL:
SetACLTxn setACLTxn = (SetACLTxn) txn;
rc.path = setACLTxn.getPath();
rc.stat = setACL(setACLTxn.getPath(), setACLTxn.getAcl(),
setACLTxn.getVersion());
break;
case OpCode.closeSession:
killSession(header.getClientId(), header.getZxid());
break;
case OpCode.error:
ErrorTxn errTxn = (ErrorTxn) txn;
rc.err = errTxn.getErr();
break;
case OpCode.check:
CheckVersionTxn checkTxn = (CheckVersionTxn) txn;
rc.path = checkTxn.getPath();
break;
case OpCode.multi:
MultiTxn multiTxn = (MultiTxn) txn ;
List<Txn> txns = multiTxn.getTxns();
rc.multiResult = new ArrayList<ProcessTxnResult>();
boolean failed = false;
for (Txn subtxn : txns) {
if (subtxn.getType() == OpCode.error) {
failed = true;
break;
}
}
.. …
}
} catch (KeeperException e) {
... ...
} catch (IOException e) {
... ...
}
... ...
return rc;
}
ZK选举源码
Zookeeper选举机制
第一次启动
非第一次启动
选举源码逻辑
选举准备

QuorumPeer.java
public synchronized void start() {
if (!getView().containsKey(myid)) {
throw new RuntimeException("My id " + myid + " not in the peer list");
}
loadDataBase();
startServerCnxnFactory();
try {
adminServer.start();
} catch (AdminServerException e) {
LOG.warn("Problem starting AdminServer", e);
System.out.println(e);
}
// 选举准备
startLeaderElection();
super.start();
}
synchronized public void startLeaderElection() {
try {
if (getPeerState() == ServerState.LOOKING) {
// 创建选票
// (1)选票组件:epoch(leader 的任期代号)、zxid(某个 leader 当选
期间执行的事务编号)、myid(serverid)
// (2)开始选票时,都是先投自己
currentVote = new Vote(myid, getLastLoggedZxid(), getCurrentEpoch());
}
} catch(IOException e) {
RuntimeException re = new RuntimeException(e.getMessage());
re.setStackTrace(e.getStackTrace());
throw re;
}
// if (!getView().containsKey(myid)) {
// throw new RuntimeException("My id " + myid + " not in the peer list");
//}
if (electionType == 0) {
try {
udpSocket = new DatagramSocket(getQuorumAddress().getPort());
responder = new ResponderThread();
responder.start();
} catch (SocketException e) {
throw new RuntimeException(e);
}
}
// 创建选举算法实例
this.electionAlg = createElectionAlgorithm(electionType);
}
protected Election createElectionAlgorithm(int electionAlgorithm){
Election le=null;
//TODO: use a factory rather than a switch
switch (electionAlgorithm) {
case 0:
le = new LeaderElection(this);
break;
case 1:
le = new AuthFastLeaderElection(this);
break;
case 2:
le = new AuthFastLeaderElection(this, true);
break;
case 3:
// 1 创建 QuorumCnxnManager,负责选举过程中的所有网络通信
QuorumCnxManager qcm = createCnxnManager();
QuorumCnxManager oldQcm = qcmRef.getAndSet(qcm);
if (oldQcm != null) {
LOG.warn("Clobbering already-set QuorumCnxManager (restarting leader
election?)");
oldQcm.halt();
}
QuorumCnxManager.Listener listener = qcm.listener;
if(listener != null){
// 2 启动监听线程
listener.start();
// 3 准备开始选举
FastLeaderElection fle = new FastLeaderElection(this, qcm);
fle.start();
le = fle;
} else {
LOG.error("Null listener when initializing cnx manager");
}
break;
default:
assert false;
}
return le;
}
1、网络通信组件初始化
public QuorumCnxManager createCnxnManager() {
return new QuorumCnxManager(this,
this.getId(),
this.getView(),
this.authServer,
this.authLearner,
this.tickTime * this.syncLimit,
this.getQuorumListenOnAllIPs(),
this.quorumCnxnThreadsSize,
this.isQuorumSaslAuthEnabled());
}
public QuorumCnxManager(QuorumPeer self,
final long mySid,
Map<Long,QuorumPeer.QuorumServer> view,
QuorumAuthServer authServer,
QuorumAuthLearner authLearner,
int socketTimeout,
boolean listenOnAllIPs,
int quorumCnxnThreadsSize,
boolean quorumSaslAuthEnabled) {
// 创建各种队列
this.recvQueue = new ArrayBlockingQueue<Message>(RECV_CAPACITY);
this.queueSendMap = new ConcurrentHashMap<Long,
ArrayBlockingQueue<ByteBuffer>>();
this.senderWorkerMap = new ConcurrentHashMap<Long, SendWorker>();
this.lastMessageSent = new ConcurrentHashMap<Long, ByteBuffer>();
String cnxToValue = System.getProperty("zookeeper.cnxTimeout");
if(cnxToValue != null){
this.cnxTO = Integer.parseInt(cnxToValue);
}
this.self = self;
this.mySid = mySid;
this.socketTimeout = socketTimeout;
this.view = view;
this.listenOnAllIPs = listenOnAllIPs;
initializeAuth(mySid, authServer, authLearner, quorumCnxnThreadsSize,
quorumSaslAuthEnabled);
// Starts listener thread that waits for connection requests
listener = new Listener();
listener.setName("QuorumPeerListener");
}
2、监听线程初始化
点击 QuorumCnxManager.Listener,找到对应的 run 方法
public void run() {
int numRetries = 0;
InetSocketAddress addr;
Socket client = null;
Exception exitException = null;
while ((!shutdown) && (portBindMaxRetry == 0 || numRetries < portBindMaxRetry)) {
try {
if (self.shouldUsePortUnification()) {
LOG.info("Creating TLS-enabled quorum server socket");
ss = new UnifiedServerSocket(self.getX509Util(), true);
} else if (self.isSslQuorum()) {
LOG.info("Creating TLS-only quorum server socket");
ss = new UnifiedServerSocket(self.getX509Util(), false);
} else {
ss = new ServerSocket();
}
ss.setReuseAddress(true);
if (self.getQuorumListenOnAllIPs()) {
int port = self.getElectionAddress().getPort();
addr = new InetSocketAddress(port);
} else {
// Resolve hostname for this server in case the
// underlying ip address has changed.
self.recreateSocketAddresses(self.getId());
addr = self.getElectionAddress();
}
LOG.info("My election bind port: " + addr.toString());
setName(addr.toString());
// 绑定服务器地址
ss.bind(addr);
// 死循环
while (!shutdown) {
try {
// 阻塞,等待处理请求
client = ss.accept();
setSockOpts(client);
LOG.info("Received connection request "
+
formatInetAddr((InetSocketAddress)client.getRemoteSocketAddress()));
// Receive and handle the connection request
// asynchronously if the quorum sasl authentication is
// enabled. This is required because sasl server
// authentication process may take few seconds to finish,
// this may delay next peer connection requests.
if (quorumSaslAuthEnabled) {
receiveConnectionAsync(client);
} else {
receiveConnection(client);
}
numRetries = 0;
} catch (SocketTimeoutException e) {
LOG.warn("The socket is listening for the election accepted "
+ "and it timed out unexpectedly, but will retry."
+ "see ZOOKEEPER-2836");
}
}
} catch (IOException e) {
... ...
closeSocket(client);
}
}
... ...
}
3、选举准备
点击 FastLeaderElection
public FastLeaderElection(QuorumPeer self, QuorumCnxManager manager){
this.stop = false;
this.manager = manager;
starter(self, manager);
}
private void starter(QuorumPeer self, QuorumCnxManager manager) {
this.self = self;
proposedLeader = -1;
proposedZxid = -1;
// 初始化队列和信息
sendqueue = new LinkedBlockingQueue<ToSend>();
recvqueue = new LinkedBlockingQueue<Notification>();
this.messenger = new Messenger(manager);
}
选举执行

QuorumPeer.java
public synchronized void start() {
if (!getView().containsKey(myid)) {
throw new RuntimeException("My id " + myid + " not in the peer list");
}
// 冷启动数据恢复
loadDataBase();
startServerCnxnFactory();
try {
// 启动通信工厂实例对象
adminServer.start();
} catch (AdminServerException e) {
LOG.warn("Problem starting AdminServer", e);
System.out.println(e);
}
// 准备选举环境
startLeaderElection();
// 执行选举
super.start();
}
- 执行 super.start();就相当于执行 QuorumPeer.java 类中的 run()方法,当 Zookeeper 启动后,首先都是 Looking 状态,通过选举,让其中一台服务器成为 Leader,其他的服务器成为 Follower。
QuorumPeer.java
public void run() {
updateThreadName();
LOG.debug("Starting quorum peer");
try {
jmxQuorumBean = new QuorumBean(this);
MBeanRegistry.getInstance().register(jmxQuorumBean, null);
for(QuorumServer s: getView().values()){
ZKMBeanInfo p;
if (getId() == s.id) {
p = jmxLocalPeerBean = new LocalPeerBean(this);
try {
MBeanRegistry.getInstance().register(p, jmxQuorumBean);
} catch (Exception e) {
LOG.warn("Failed to register with JMX", e);
jmxLocalPeerBean = null;
}
} else {
RemotePeerBean rBean = new RemotePeerBean(this, s);
try {
MBeanRegistry.getInstance().register(rBean, jmxQuorumBean);
jmxRemotePeerBean.put(s.id, rBean);
} catch (Exception e) {
LOG.warn("Failed to register with JMX", e);
}
}
}
} catch (Exception e) {
LOG.warn("Failed to register with JMX", e);
jmxQuorumBean = null;
}
try {
/*
* Main loop
*/
while (running) {
switch (getPeerState()) {
case LOOKING:
LOG.info("LOOKING");
if (Boolean.getBoolean("readonlymode.enabled")) {
LOG.info("Attempting to start ReadOnlyZooKeeperServer");
// Create read-only server but don't start it immediately
final ReadOnlyZooKeeperServer roZk =
new ReadOnlyZooKeeperServer(logFactory, this, this.zkDb);
// Instead of starting roZk immediately, wait some grace
// period before we decide we're partitioned.
//
// Thread is used here because otherwise it would require
// changes in each of election strategy classes which is
// unnecessary code coupling.
Thread roZkMgr = new Thread() {
public void run() {
try {
// lower-bound grace period to 2 secs
sleep(Math.max(2000, tickTime));
if (ServerState.LOOKING.equals(getPeerState())) {
roZk.startup();
}
} catch (InterruptedException e) {
LOG.info("Interrupted while attempting to start
ReadOnlyZooKeeperServer, not started");
} catch (Exception e) {
LOG.error("FAILED to start
ReadOnlyZooKeeperServer", e);
}
}
};
try {
roZkMgr.start();
reconfigFlagClear();
if (shuttingDownLE) {
shuttingDownLE = false;
startLeaderElection();
}
// 进行选举,选举结束,返回最终成为 Leader 胜选的那张
选票
setCurrentVote(makeLEStrategy().lookForLeader());
} catch (Exception e) {
LOG.warn("Unexpected exception", e);
setPeerState(ServerState.LOOKING);
} finally {
// If the thread is in the the grace period, interrupt
// to come out of waiting.
roZkMgr.interrupt();
roZk.shutdown();
}
} else {
try {
reconfigFlagClear();
if (shuttingDownLE) {
shuttingDownLE = false;
startLeaderElection();
}
setCurrentVote(makeLEStrategy().lookForLeader());
} catch (Exception e) {
LOG.warn("Unexpected exception", e);
setPeerState(ServerState.LOOKING);
}
}
break;
case OBSERVING:
try {
LOG.info("OBSERVING");
setObserver(makeObserver(logFactory));
observer.observeLeader();
} catch (Exception e) {
LOG.warn("Unexpected exception",e );
} finally {
observer.shutdown();
setObserver(null);
updateServerState();
}
break;
case FOLLOWING:
try {
LOG.info("FOLLOWING");
setFollower(makeFollower(logFactory));
follower.followLeader();
} catch (Exception e) {
LOG.warn("Unexpected exception",e);
} finally {
follower.shutdown();
setFollower(null);
updateServerState();
}
break;
case LEADING:
LOG.info("LEADING");
try {
setLeader(makeLeader(logFactory));
leader.lead();
setLeader(null);
} catch (Exception e) {
LOG.warn("Unexpected exception",e);
} finally {
if (leader != null) {
leader.shutdown("Forcing shutdown");
setLeader(null);
}
updateServerState();
}
break;
}
start_fle = Time.currentElapsedTime();
}
} finally {
... ...
} }
ctrl+alt+b 点击 lookForLeader()的实现类 FastLeaderElection.java
public Vote lookForLeader() throws InterruptedException {
try {
self.jmxLeaderElectionBean = new LeaderElectionBean();
MBeanRegistry.getInstance().register(
self.jmxLeaderElectionBean, self.jmxLocalPeerBean);
} catch (Exception e) {
LOG.warn("Failed to register with JMX", e);
self.jmxLeaderElectionBean = null;
}
if (self.start_fle == 0) {
self.start_fle = Time.currentElapsedTime();
}
try {
// 正常启动中,所有其他服务器,都会给我发送一个投票
// 保存每一个服务器的最新合法有效的投票
HashMap<Long, Vote> recvset = new HashMap<Long, Vote>();
// 存储合法选举之外的投票结果
HashMap<Long, Vote> outofelection = new HashMap<Long, Vote>();
// 一次选举的最大等待时间,默认值是 0.2s
int notTimeout = finalizeWait;
// 每发起一轮选举,logicalclock++
// 在没有合法的 epoch 数据之前,都使用逻辑时钟代替
// 选举 leader 的规则:依次比较 epoch(任期) zxid(事务 id) serverid
(myid) 谁大谁当选 leader
synchronized(this){
// 更新逻辑时钟,每进行一次选举,都需要更新逻辑时钟
// logicalclock = epoch
logicalclock.incrementAndGet();
// 更新选票(serverid, zxid, epoch),
updateProposal(getInitId(), getInitLastLoggedZxid(), getPeerEpoch());
}
LOG.info("New election. My id = " + self.getId() +
", proposed zxid=0x" + Long.toHexString(proposedZxid));
// 广播选票,把自己的选票发给其他服务器
sendNotifications();
/*
* Loop in which we exchange notifications until we find a leader
*/
// 一轮一轮的选举直到选举成功
while ((self.getPeerState() == ServerState.LOOKING) &&
(!stop)){
… …
}
return null;
} finally {
… …
} }
点击 sendNotifications,广播选票,把自己的选票发给其他服务器
private void sendNotifications() {
// 遍历投票参与者,给每台服务器发送选票
for (long sid : self.getCurrentAndNextConfigVoters()) {
QuorumVerifier qv = self.getQuorumVerifier();
// 创建发送选票
ToSend notmsg = new ToSend(ToSend.mType.notification,
proposedLeader,
proposedZxid,
logicalclock.get(),
QuorumPeer.ServerState.LOOKING,
sid,
proposedEpoch, qv.toString().getBytes());
if(LOG.isDebugEnabled()){
LOG.debug("Sending Notification: " + proposedLeader + " (n.leader), 0x" +
Long.toHexString(proposedZxid) + " (n.zxid), 0x" +
Long.toHexString(logicalclock.get()) +
" (n.round), " + sid + " (recipient), " + self.getId() +
" (myid), 0x" + Long.toHexString(proposedEpoch) + " (n.peerEpoch)");
}
// 把发送选票放入发送队列
sendqueue.offer(notmsg);
} }
在 FastLeaderElection.java 类中查找 WorkerSender 线程。
class WorkerSender extends ZooKeeperThread {
volatile boolean stop;
QuorumCnxManager manager;
WorkerSender(QuorumCnxManager manager){
super("WorkerSender");
this.stop = false;
this.manager = manager;
}
public void run() {
while (!stop) {
try {
// 队列阻塞,时刻准备接收要发送的选票
ToSend m = sendqueue.poll(3000, TimeUnit.MILLISECONDS);
if(m == null) continue;
// 处理要发送的选票
process(m);
} catch (InterruptedException e) {
break;
}
}
LOG.info("WorkerSender is down");
}
/**
* Called by run() once there is a new message to send.
* @param m message to send
*/
void process(ToSend m) {
ByteBuffer requestBuffer = buildMsg(m.state.ordinal(),
m.leader,
m.zxid,
m.electionEpoch,
m.peerEpoch,
m.configData);
// 发送选票
manager.toSend(m.sid, requestBuffer);
} }
public void toSend(Long sid, ByteBuffer b) {
/*
* If sending message to myself, then simply enqueue it (loopback).
*/
// 判断如果是发给自己的消息,直接进入自己的 RecvQueue
if (this.mySid == sid) {
b.position(0);
addToRecvQueue(new Message(b.duplicate(), sid));
/*
* Otherwise send to the corresponding thread to send.
*/
} else {
/*
* Start a new connection if doesn't have one already.
*/
// 如果是发给其他服务器,创建对应的发送队列或者获取已经存在的发送队
列
// ,并把要发送的消息放入该队列
ArrayBlockingQueue<ByteBuffer> bq = new ArrayBlockingQueue<ByteBuffer>(
SEND_CAPACITY);
ArrayBlockingQueue<ByteBuffer> oldq = queueSendMap.putIfAbsent(sid, bq);
if (oldq != null) {
addToSendQueue(oldq, b);
} else {
addToSendQueue(bq, b);
}
// 将选票发送出去
connectOne(sid);
} }
如果数据是发送给自己的,添加到自己的接收队列
public void addToRecvQueue(Message msg) {
synchronized(recvQLock) {
if (recvQueue.remainingCapacity() == 0) {
try {
recvQueue.remove();
} catch (NoSuchElementException ne) {
// element could be removed by poll()
LOG.debug("Trying to remove from an empty " +
"recvQueue. Ignoring exception " + ne);
}
}
try {
// 将发送给自己的选票添加到 recvQueue 队列
recvQueue.add(msg);
} catch (IllegalStateException ie) {
// This should never happen
LOG.error("Unable to insert element in the recvQueue " + ie);
}
} }
数据添加到发送队列
private void addToSendQueue(ArrayBlockingQueue<ByteBuffer> queue,
ByteBuffer buffer) {
if (queue.remainingCapacity() == 0) {
try {
queue.remove();
} catch (NoSuchElementException ne) {
// element could be removed by poll()
LOG.debug("Trying to remove from an empty " +
"Queue. Ignoring exception " + ne);
}
}
try {
// 将要发送的消息添加到发送队列
queue.add(buffer);
} catch (IllegalStateException ie) {
// This should never happen
LOG.error("Unable to insert an element in the queue " + ie);
} }
与要发送的服务器节点建立通信连接
synchronized void connectOne(long sid){
if (senderWorkerMap.get(sid) != null) {
LOG.debug("There is a connection already for server " + sid);
return;
}
synchronized (self.QV_LOCK) {
boolean knownId = false;
// Resolve hostname for the remote server before attempting to
// connect in case the underlying ip address has changed.
self.recreateSocketAddresses(sid);
Map<Long, QuorumPeer.QuorumServer> lastCommittedView = self.getView();
QuorumVerifier lastSeenQV = self.getLastSeenQuorumVerifier();
Map<Long, QuorumPeer.QuorumServer> lastProposedView =
lastSeenQV.getAllMembers();
if (lastCommittedView.containsKey(sid)) {
knownId = true;
if (connectOne(sid, lastCommittedView.get(sid).electionAddr))
return;
}
if (lastSeenQV != null && lastProposedView.containsKey(sid)
&& (!knownId || (lastProposedView.get(sid).electionAddr !=
lastCommittedView.get(sid).electionAddr))) {
knownId = true;
if (connectOne(sid, lastProposedView.get(sid).electionAddr))
return;
}
if (!knownId) {
LOG.warn("Invalid server id: " + sid);
return;
}
} }
synchronized private boolean connectOne(long sid, InetSocketAddress electionAddr){
if (senderWorkerMap.get(sid) != null) {
LOG.debug("There is a connection already for server " + sid);
return true;
}
Socket sock = null;
try {
LOG.debug("Opening channel to server " + sid);
if (self.isSslQuorum()) {
SSLSocket sslSock = self.getX509Util().createSSLSocket();
setSockOpts(sslSock);
sslSock.connect(electionAddr, cnxTO);
sslSock.startHandshake();
sock = sslSock;
LOG.info("SSL handshake complete with {} - {} - {}",
sslSock.getRemoteSocketAddress(), sslSock.getSession().getProtocol(),
sslSock.getSession().getCipherSuite());
} else {
sock = new Socket();
setSockOpts(sock);
sock.connect(electionAddr, cnxTO);
}
LOG.debug("Connected to server " + sid);
// Sends connection request asynchronously if the quorum
// sasl authentication is enabled. This is required because
// sasl server authentication process may take few seconds to
// finish, this may delay next peer connection requests.
if (quorumSaslAuthEnabled) {
initiateConnectionAsync(sock, sid);
} else {
// 处理连接
initiateConnection(sock, sid);
}
return true;
} catch (UnresolvedAddressException e) {
... ...
} }
public void initiateConnection(final Socket sock, final Long sid) {
try {
startConnection(sock, sid);
} catch (IOException e) {
LOG.error("Exception while connecting, id: {}, addr: {}, closing learner
connection",
new Object[] { sid, sock.getRemoteSocketAddress() }, e);
closeSocket(sock);
return;
} }
创建并启动发送器线程和接收器线程
private boolean startConnection(Socket sock, Long sid)
throws IOException {
DataOutputStream dout = null;
DataInputStream din = null;
try {
// Use BufferedOutputStream to reduce the number of IP packets. This is
// important for x-DC scenarios.
// 通过输出流,向服务器发送数据
BufferedOutputStream buf = new BufferedOutputStream(sock.getOutputStream());
dout = new DataOutputStream(buf);
// Sending id and challenge
// represents protocol version (in other words - message type)
dout.writeLong(PROTOCOL_VERSION);
dout.writeLong(self.getId());
String addr = formatInetAddr(self.getElectionAddress());
byte[] addr_bytes = addr.getBytes();
dout.writeInt(addr_bytes.length);
dout.write(addr_bytes);
dout.flush();
// 通过输入流读取对方发送过来的选票
din = new DataInputStream(
new BufferedInputStream(sock.getInputStream()));
} catch (IOException e) {
LOG.warn("Ignoring exception reading or writing challenge: ", e);
closeSocket(sock);
return false;
}
// authenticate learner
QuorumPeer.QuorumServer qps = self.getVotingView().get(sid);
if (qps != null) {
// TODO - investigate why reconfig makes qps null.
authLearner.authenticate(sock, qps.hostname);
}
// If lost the challenge, then drop the new connection
// 如果对方的 id 比我的大,我是没有资格给对方发送连接请求的,直接关闭自
己的客户端
if (sid > self.getId()) {
LOG.info("Have smaller server identifier, so dropping the " +
"connection: (" + sid + ", " + self.getId() + ")");
closeSocket(sock);
// Otherwise proceed with the connection
} else {
// 初始化,发送器 和 接收器
SendWorker sw = new SendWorker(sock, sid);
RecvWorker rw = new RecvWorker(sock, din, sid, sw);
sw.setRecv(rw);
SendWorker vsw = senderWorkerMap.get(sid);
if(vsw != null)
vsw.finish();
senderWorkerMap.put(sid, sw);
queueSendMap.putIfAbsent(sid, new ArrayBlockingQueue<ByteBuffer>(
SEND_CAPACITY));
// 启动发送器线程和接收器线程
sw.start();
rw.start();
return true;
}
return false;
}
点击 SendWorker,并查找该类下的 run 方法
QuorumCnxManager.java
public void run() {
threadCnt.incrementAndGet();
try {
/**
* If there is nothing in the queue to send, then we
* send the lastMessage to ensure that the last message
* was received by the peer. The message could be dropped
* in case self or the peer shutdown their connection
* (and exit the thread) prior to reading/processing
* the last message. Duplicate messages are handled correctly
* by the peer.
*
* If the send queue is non-empty, then we have a recent
* message than that stored in lastMessage. To avoid sending
* stale message, we should send the message in the send queue.
*/
ArrayBlockingQueue<ByteBuffer> bq = queueSendMap.get(sid);
if (bq == null || isSendQueueEmpty(bq)) {
ByteBuffer b = lastMessageSent.get(sid);
if (b != null) {
LOG.debug("Attempting to send lastMessage to sid=" + sid);
send(b);
}
}
} catch (IOException e) {
LOG.error("Failed to send last message. Shutting down thread.", e);
this.finish();
}
try {
// 只要连接没有断开
while (running && !shutdown && sock != null) {
ByteBuffer b = null;
try {
ArrayBlockingQueue<ByteBuffer> bq = queueSendMap
.get(sid);
if (bq != null) {
// 不断从发送队列 SendQueue 中,获取发送消息,并执行发送
b = pollSendQueue(bq, 1000, TimeUnit.MILLISECONDS);
} else {
LOG.error("No queue of incoming messages for " +
"server " + sid);
break;
}
if(b != null){
// 更新对于 sid 这台服务器的最近一条消息
lastMessageSent.put(sid, b);
// 执行发送
send(b);
}
} catch (InterruptedException e) {
LOG.warn("Interrupted while waiting for message on queue",
e);
}
}
} catch (Exception e) {
LOG.warn("Exception when using channel: for id " + sid
+ " my id = " + QuorumCnxManager.this.mySid
+ " error = " + e);
}
this.finish();
LOG.warn("Send worker leaving thread " + " id " + sid + " my id = " + self.getId());
}
synchronized void send(ByteBuffer b) throws IOException {
byte[] msgBytes = new byte[b.capacity()];
try {
b.position(0);
b.get(msgBytes);
} catch (BufferUnderflowException be) {
LOG.error("BufferUnderflowException ", be);
return;
}
// 输出流向外发送
dout.writeInt(b.capacity());
dout.write(b.array());
dout.flush();
}
点击 RecvWorker,并查找该类下的 run 方法
QuorumCnxManager.java
public void run() {
threadCnt.incrementAndGet();
try {
// 只要连接没有断开
while (running && !shutdown && sock != null) {
/**
* Reads the first int to determine the length of the
* message
*/
int length = din.readInt();
if (length <= 0 || length > PACKETMAXSIZE) {
throw new IOException(
"Received packet with invalid packet: "
+ length);
}
/**
* Allocates a new ByteBuffer to receive the message
*/
byte[] msgArray = new byte[length];
// 输入流接收消息
din.readFully(msgArray, 0, length);
ByteBuffer message = ByteBuffer.wrap(msgArray);
// 接收对方发送过来的选票
addToRecvQueue(new Message(message.duplicate(), sid));
}
} catch (Exception e) {
LOG.warn("Connection broken for id " + sid + ", my id = "
+ QuorumCnxManager.this.mySid + ", error = " , e);
} finally {
LOG.warn("Interrupting SendWorker");
sw.finish();
closeSocket(sock);
} }
public void addToRecvQueue(Message msg) {
synchronized(recvQLock) {
if (recvQueue.remainingCapacity() == 0) {
try {
recvQueue.remove();
} catch (NoSuchElementException ne) {
// element could be removed by poll()
LOG.debug("Trying to remove from an empty " +
"recvQueue. Ignoring exception " + ne);
}
}
try {
// 将接收到的消息,放入接收消息队列
recvQueue.add(msg);
} catch (IllegalStateException ie) {
// This should never happen
LOG.error("Unable to insert element in the recvQueue " + ie);
}
} }
在 FastLeaderElection.java 类中查找 WorkerReceiver 线程。
class WorkerReceiver extends ZooKeeperThread {
volatile boolean stop;
QuorumCnxManager manager;
WorkerReceiver(QuorumCnxManager manager) {
super("WorkerReceiver");
this.stop = false;
this.manager = manager;
}
public void run() {
Message response;
while (!stop) {
// Sleeps on receive
try {
// 从 RecvQueue 中取出选举投票消息(其他服务器发送过来的)
response = manager.pollRecvQueue(3000, TimeUnit.MILLISECONDS);
… …
} catch (InterruptedException e) {
LOG.warn("Interrupted Exception while waiting for new message" +
e.toString());
}
}
LOG.info("WorkerReceiver is down");
} }
Follow和Leader状态同步源码
当选举结束后,每个节点都需要根据自己的角色更新自己的状态。
- 选举出的 Leader 更新自己状态为 Leader,其他节点更新自己状态为 Follower。
- Leader 更新状态入口:leader.lead()
- Follower 更新状态入口:follower.followerLeader()
注意:
- follower 必须要让 leader 知道自己的状态:epoch、zxid、sid
- 必须要找出谁是 leader;
- 发起请求连接 leader;
- 发送自己的信息给 leader;
- leader 接收到信息,必须要返回对应的信息给 follower。 (2)当leader得知follower的状态了,就确定需要做何种方式的数据同步DIFF、TRUNC、
SNAP - 执行数据同步
- 当 leader 接收到超过半数 follower 的 ack 之后,进入正常工作状态,集群启动完成了
最终总结同步的方式:
- DIFF 咱两一样,不需要做什么
- TRUNC follower 的 zxid 比 leader 的 zxid 大,所以 Follower 要回滚
- COMMIT leader 的 zxid 比 follower 的 zxid 大,发送 Proposal 给 foloower 提交执行
- 如果 follower 并没有任何数据,直接使用 SNAP 的方式来执行数据同步(直接把数据全部序列到 follower)
Follower和Leader状态同步源码解析
Leader.lead()等待接收 follower 的状态同步申请
1、在 Leader.java 种查找 lead()方法
void lead() throws IOException, InterruptedException {
self.end_fle = Time.currentElapsedTime();
long electionTimeTaken = self.end_fle - self.start_fle;
self.setElectionTimeTaken(electionTimeTaken);
LOG.info("LEADING - LEADER ELECTION TOOK - {} {}", electionTimeTaken,
QuorumPeer.FLE_TIME_UNIT);
self.start_fle = 0;
self.end_fle = 0;
zk.registerJMX(new LeaderBean(this, zk), self.jmxLocalPeerBean);
try {
self.tick.set(0);
// 恢复数据到内存,启动时,其实已经加载过了
zk.loadData();
leaderStateSummary = new StateSummary(self.getCurrentEpoch(),
zk.getLastProcessedZxid());
// Start thread that waits for connection requests from
// new followers.
// 等待其他 follower 节点向 leader 节点发送同步状态
cnxAcceptor = new LearnerCnxAcceptor();
cnxAcceptor.start();
long epoch = getEpochToPropose(self.getId(), self.getAcceptedEpoch());
… …
} finally {
zk.unregisterJMX(this);
} }
class LearnerCnxAcceptor extends ZooKeeperCriticalThread {
private volatile boolean stop = false;
public LearnerCnxAcceptor() {
super("LearnerCnxAcceptor-" + ss.getLocalSocketAddress(), zk
.getZooKeeperServerListener());
}
@Override
public void run() {
try {
while (!stop) {
Socket s = null;
boolean error = false;
try {
// 等待接收 follower 的状态同步申请
s = ss.accept();
// start with the initLimit, once the ack is processed
// in LearnerHandler switch to the syncLimit
s.setSoTimeout(self.tickTime * self.initLimit);
s.setTcpNoDelay(nodelay);
BufferedInputStream is = new BufferedInputStream(
s.getInputStream());
// 一旦接收到 follower 的请求,就创建 LearnerHandler 对象,
处理请求
LearnerHandler fh = new LearnerHandler(s, is, Leader.this);
// 启动线程
fh.start();
} catch (SocketException e) {
... ...
}
... ...
}
} catch (Exception e) {
LOG.warn("Exception while accepting follower", e.getMessage());
handleException(this.getName(), e);
}
}
public void halt() {
stop = true;
} }
其中 ss 的初始化是在创建 Leader 对象时,创建的 socket
private final ServerSocket ss;
Leader(QuorumPeer self,LeaderZooKeeperServer zk) throws IOException {
this.self = self;
this.proposalStats = new BufferStats();
try {
if (self.shouldUsePortUnification() || self.isSslQuorum()) {
boolean allowInsecureConnection = self.shouldUsePortUnification();
if (self.getQuorumListenOnAllIPs()) {
ss = new UnifiedServerSocket(self.getX509Util(),
allowInsecureConnection, self.getQuorumAddress().getPort());
} else {
ss = new UnifiedServerSocket(self.getX509Util(),
allowInsecureConnection);
}
} else {
if (self.getQuorumListenOnAllIPs()) {
ss = new ServerSocket(self.getQuorumAddress().getPort());
} else {
ss = new ServerSocket();
}
}
ss.setReuseAddress(true);
if (!self.getQuorumListenOnAllIPs()) {
ss.bind(self.getQuorumAddress());
}
} catch (BindException e) {
... ...
}
this.zk = zk;
this.learnerSnapshotThrottler = createLearnerSnapshotThrottler(
maxConcurrentSnapshots, maxConcurrentSnapshotTimeout);
}
2、Follower.lead()查找并连接 Leader
在 Follower.java 种查找 followLeader()方法
void followLeader() throws InterruptedException {
self.end_fle = Time.currentElapsedTime();
long electionTimeTaken = self.end_fle - self.start_fle;
self.setElectionTimeTaken(electionTimeTaken);
LOG.info("FOLLOWING - LEADER ELECTION TOOK - {} {}", electionTimeTaken,
QuorumPeer.FLE_TIME_UNIT);
self.start_fle = 0;
self.end_fle = 0;
fzk.registerJMX(new FollowerBean(this, zk), self.jmxLocalPeerBean);
try {
// 查找 leader
QuorumServer leaderServer = findLeader();
try {
// 连接 leader
connectToLeader(leaderServer.addr, leaderServer.hostname);
// 向 leader 注册
long newEpochZxid = registerWithLeader(Leader.FOLLOWERINFO);
if (self.isReconfigStateChange())
throw new Exception("learned about role change");
//check to see if the leader zxid is lower than ours
//this should never happen but is just a safety check
long newEpoch = ZxidUtils.getEpochFromZxid(newEpochZxid);
if (newEpoch < self.getAcceptedEpoch()) {
LOG.error("Proposed leader epoch " +
ZxidUtils.zxidToString(newEpochZxid)
+ " is less than our accepted epoch " +
ZxidUtils.zxidToString(self.getAcceptedEpoch()));
throw new IOException("Error: Epoch of leader is lower");
}
syncWithLeader(newEpochZxid);
QuorumPacket qp = new QuorumPacket();
while (this.isRunning()) {
readPacket(qp);
processPacket(qp);
}
} catch (Exception e) {
LOG.warn("Exception when following the leader", e);
try {
sock.close();
} catch (IOException e1) {
e1.printStackTrace();
}
// clear pending revalidations
pendingRevalidations.clear();
}
} finally {
zk.unregisterJMX((Learner)this);
} }
/**
* Returns the address of the node we think is the leader.
*/
protected QuorumServer findLeader() {
QuorumServer leaderServer = null;
// Find the leader by id
// 选举投票的时候记录的,最后推荐的 leader 的 sid
Vote current = self.getCurrentVote();
// 如果这个 sid 在启动的所有服务器范围中
for (QuorumServer s : self.getView().values()) {
if (s.id == current.getId()) {
// Ensure we have the leader's correct IP address before
// attempting to connect.
// 尝试连接 leader 的正确 IP 地址
s.recreateSocketAddresses();
leaderServer = s;
break;
}
}
if (leaderServer == null) {
LOG.warn("Couldn't find the leader with id = "
+ current.getId());
}
return leaderServer;
}
protected void connectToLeader(InetSocketAddress addr, String hostname)
throws IOException, InterruptedException, X509Exception {
this.sock = createSocket();
int initLimitTime = self.tickTime * self.initLimit;
int remainingInitLimitTime = initLimitTime;
long startNanoTime = nanoTime();
for (int tries = 0; tries < 5; tries++) {
try {
// recalculate the init limit time because retries sleep for 1000 milliseconds
remainingInitLimitTime = initLimitTime - (int)((nanoTime() - startNanoTime)
/ 1000000);
if (remainingInitLimitTime <= 0) {
LOG.error("initLimit exceeded on retries.");
throw new IOException("initLimit exceeded on retries.");
}
sockConnect(sock, addr, Math.min(self.tickTime * self.syncLimit,
remainingInitLimitTime));
if (self.isSslQuorum()) {
((SSLSocket) sock).startHandshake();
}
sock.setTcpNoDelay(nodelay);
break;
} catch (IOException e) {
... ...
}
Thread.sleep(1000);
}
self.authLearner.authenticate(sock, hostname);
leaderIs = BinaryInputArchive.getArchive(new BufferedInputStream(
sock.getInputStream()));
bufferedOutput = new BufferedOutputStream(sock.getOutputStream());
leaderOs = BinaryOutputArchive.getArchive(bufferedOutput);
}
3、Leader.lead()创建 LearnerHandler
void lead() throws IOException, InterruptedException {
self.end_fle = Time.currentElapsedTime();
long electionTimeTaken = self.end_fle - self.start_fle;
self.setElectionTimeTaken(electionTimeTaken);
LOG.info("LEADING - LEADER ELECTION TOOK - {} {}", electionTimeTaken,
QuorumPeer.FLE_TIME_UNIT);
self.start_fle = 0;
self.end_fle = 0;
zk.registerJMX(new LeaderBean(this, zk), self.jmxLocalPeerBean);
try {
self.tick.set(0);
zk.loadData();
leaderStateSummary = new StateSummary(self.getCurrentEpoch(),
zk.getLastProcessedZxid());
// Start thread that waits for connection requests from
// new followers.
cnxAcceptor = new LearnerCnxAcceptor();
cnxAcceptor.start();
......
} finally {
zk.unregisterJMX(this);
} }
class LearnerCnxAcceptor extends ZooKeeperCriticalThread {
private volatile boolean stop = false;
... ...
@Override
public void run() {
try {
while (!stop) {
Socket s = null;
boolean error = false;
try {
s = ss.accept();
// start with the initLimit, once the ack is processed
// in LearnerHandler switch to the syncLimit
s.setSoTimeout(self.tickTime * self.initLimit);
s.setTcpNoDelay(nodelay);
BufferedInputStream is = new BufferedInputStream(
s.getInputStream());
LearnerHandler fh = new LearnerHandler(s, is, Leader.this);
fh.start();
} catch (SocketException e) {
... ...
}
}
} catch (Exception e) {
LOG.warn("Exception while accepting follower", e.getMessage());
handleException(this.getName(), e);
}
}
public void halt() {
stop = true;
} }
由于 public class LearnerHandler extends ZooKeeperThread{},说明 LearnerHandler 是一个线程。所以 fh.start()执行的是 LearnerHandler 中的 run()方法。
public void run() {
try {
leader.addLearnerHandler(this);
// 心跳处理
tickOfNextAckDeadline = leader.self.tick.get()
+ leader.self.initLimit + leader.self.syncLimit;
ia = BinaryInputArchive.getArchive(bufferedInput);
bufferedOutput = new BufferedOutputStream(sock.getOutputStream());
oa = BinaryOutputArchive.getArchive(bufferedOutput);
// 从网络中接收消息,并反序列化为 packet
QuorumPacket qp = new QuorumPacket();
ia.readRecord(qp, "packet");
// 选举结束后,observer 和 follower 都应该给 leader 发送一个标志信息:
FOLLOWERINFO 或者 OBSERVERINFO
if(qp.getType() != Leader.FOLLOWERINFO && qp.getType() !=
Leader.OBSERVERINFO){
LOG.error("First packet " + qp.toString()
+ " is not FOLLOWERINFO or OBSERVERINFO!");
return;
}
byte learnerInfoData[] = qp.getData();
if (learnerInfoData != null) {
ByteBuffer bbsid = ByteBuffer.wrap(learnerInfoData);
if (learnerInfoData.length >= 8) {
this.sid = bbsid.getLong();
}
if (learnerInfoData.length >= 12) {
this.version = bbsid.getInt(); // protocolVersion
}
if (learnerInfoData.length >= 20) {
long configVersion = bbsid.getLong();
if (configVersion > leader.self.getQuorumVerifier().getVersion()) {
throw new IOException("Follower is ahead of the leader (has a later
activated configuration)");
}
}
} else {
this.sid = leader.followerCounter.getAndDecrement();
}
if (leader.self.getView().containsKey(this.sid)) {
LOG.info("Follower sid: " + this.sid + " : info : "
+ leader.self.getView().get(this.sid).toString());
} else {
LOG.info("Follower sid: " + this.sid + " not in the current config " +
Long.toHexString(leader.self.getQuorumVerifier().getVersion()));
}
if (qp.getType() == Leader.OBSERVERINFO) {
learnerType = LearnerType.OBSERVER;
}
// 读取 Follower 发送过来的 lastAcceptedEpoch
// 选举过程中,所使用的 epoch,其实还是上一任 leader 的 epoch
long lastAcceptedEpoch = ZxidUtils.getEpochFromZxid(qp.getZxid());
long peerLastZxid;
StateSummary ss = null;
// 读取 follower 发送过来的 zxid
long zxid = qp.getZxid();
// Leader 根据从 Follower 获取 sid 和旧的 epoch,构建新的 epoch
long newEpoch = leader.getEpochToPropose(this.getSid(), lastAcceptedEpoch);
long newLeaderZxid = ZxidUtils.makeZxid(newEpoch, 0);
if (this.getVersion() < 0x10000) {
// we are going to have to extrapolate the epoch information
long epoch = ZxidUtils.getEpochFromZxid(zxid);
ss = new StateSummary(epoch, zxid);
// fake the message
leader.waitForEpochAck(this.getSid(), ss);
} else {
byte ver[] = new byte[4];
ByteBuffer.wrap(ver).putInt(0x10000);
// Leader 向 Follower 发送信息(包含:zxid 和 newEpoch)
QuorumPacket newEpochPacket = new QuorumPacket(Leader.LEADERINFO,
newLeaderZxid, ver, null);
oa.writeRecord(newEpochPacket, "packet");
bufferedOutput.flush();
QuorumPacket ackEpochPacket = new QuorumPacket();
ia.readRecord(ackEpochPacket, "packet");
if (ackEpochPacket.getType() != Leader.ACKEPOCH) {
LOG.error(ackEpochPacket.toString()
+ " is not ACKEPOCH");
return;
}
ByteBuffer bbepoch = ByteBuffer.wrap(ackEpochPacket.getData());
ss = new StateSummary(bbepoch.getInt(), ackEpochPacket.getZxid());
leader.waitForEpochAck(this.getSid(), ss);
}
peerLastZxid = ss.getLastZxid();
// Take any necessary action if we need to send TRUNC or DIFF
// startForwarding() will be called in all cases
boolean needSnap = syncFollower(peerLastZxid, leader.zk.getZKDatabase(),
leader);
/* if we are not truncating or sending a diff just send a snapshot */
if (needSnap) {
boolean exemptFromThrottle = getLearnerType() != LearnerType.OBSERVER;
LearnerSnapshot snapshot =
leader.getLearnerSnapshotThrottler().beginSnapshot(exemptFromThrottle);
try {
long zxidToSend =
leader.zk.getZKDatabase().getDataTreeLastProcessedZxid();
oa.writeRecord(new QuorumPacket(Leader.SNAP, zxidToSend, null,
null), "packet");
bufferedOutput.flush();
LOG.info("Sending snapshot last zxid of peer is 0x{}, zxid of leader is
0x{}, "
+ "send zxid of db as 0x{}, {} concurrent snapshots, "
+ "snapshot was {} from throttle",
Long.toHexString(peerLastZxid),
Long.toHexString(leaderLastZxid),
Long.toHexString(zxidToSend),
snapshot.getConcurrentSnapshotNumber(),
snapshot.isEssential() ? "exempt" : "not exempt");
// Dump data to peer
leader.zk.getZKDatabase().serializeSnapshot(oa);
oa.writeString("BenWasHere", "signature");
bufferedOutput.flush();
} finally {
snapshot.close();
}
}
LOG.debug("Sending NEWLEADER message to " + sid);
// the version of this quorumVerifier will be set by leader.lead() in case
// the leader is just being established. waitForEpochAck makes sure that readyToStart
is true if
// we got here, so the version was set
if (getVersion() < 0x10000) {
QuorumPacket newLeaderQP = new QuorumPacket(Leader.NEWLEADER,
newLeaderZxid, null, null);
oa.writeRecord(newLeaderQP, "packet");
} else {
QuorumPacket newLeaderQP = new QuorumPacket(Leader.NEWLEADER,
newLeaderZxid, leader.self.getLastSeenQuorumVerifier()
.toString().getBytes(), null);
queuedPackets.add(newLeaderQP);
}
bufferedOutput.flush();
// Start thread that blast packets in the queue to learner
startSendingPackets();
/*
* Have to wait for the first ACK, wait until
* the leader is ready, and only then we can
* start processing messages.
*/
qp = new QuorumPacket();
ia.readRecord(qp, "packet");
if(qp.getType() != Leader.ACK){
LOG.error("Next packet was supposed to be an ACK,"
+ " but received packet: {}", packetToString(qp));
return;
}
if(LOG.isDebugEnabled()){
LOG.debug("Received NEWLEADER-ACK message from " + sid);
}
leader.waitForNewLeaderAck(getSid(), qp.getZxid());
syncLimitCheck.start();
// now that the ack has been processed expect the syncLimit
sock.setSoTimeout(leader.self.tickTime * leader.self.syncLimit);
/*
* Wait until leader starts up
*/
synchronized(leader.zk){
while(!leader.zk.isRunning() && !this.isInterrupted()){
leader.zk.wait(20);
}
}
// Mutation packets will be queued during the serialize,
// so we need to mark when the peer can actually start
// using the data
//
LOG.debug("Sending UPTODATE message to " + sid);
queuedPackets.add(new QuorumPacket(Leader.UPTODATE, -1, null, null));
while (true) {
qp = new QuorumPacket();
ia.readRecord(qp, "packet");
long traceMask = ZooTrace.SERVER_PACKET_TRACE_MASK;
if (qp.getType() == Leader.PING) {
traceMask = ZooTrace.SERVER_PING_TRACE_MASK;
}
if (LOG.isTraceEnabled()) {
ZooTrace.logQuorumPacket(LOG, traceMask, 'i', qp);
}
tickOfNextAckDeadline = leader.self.tick.get() + leader.self.syncLimit;
ByteBuffer bb;
long sessionId;
int cxid;
int type;
switch (qp.getType()) {
case Leader.ACK:
if (this.learnerType == LearnerType.OBSERVER) {
if (LOG.isDebugEnabled()) {
LOG.debug("Received ACK from Observer " + this.sid);
}
}
syncLimitCheck.updateAck(qp.getZxid());
leader.processAck(this.sid, qp.getZxid(), sock.getLocalSocketAddress());
break;
case Leader.PING:
// Process the touches
ByteArrayInputStream bis = new ByteArrayInputStream(qp
.getData());
DataInputStream dis = new DataInputStream(bis);
while (dis.available() > 0) {
long sess = dis.readLong();
int to = dis.readInt();
leader.zk.touch(sess, to);
}
break;
case Leader.REVALIDATE:
bis = new ByteArrayInputStream(qp.getData());
dis = new DataInputStream(bis);
long id = dis.readLong();
int to = dis.readInt();
ByteArrayOutputStream bos = new ByteArrayOutputStream();
DataOutputStream dos = new DataOutputStream(bos);
dos.writeLong(id);
boolean valid = leader.zk.checkIfValidGlobalSession(id, to);
if (valid) {
try {
//set the session owner
// as the follower that
// owns the session
leader.zk.setOwner(id, this);
} catch (SessionExpiredException e) {
LOG.error("Somehow session " + Long.toHexString(id) +
" expired right after being renewed! (impossible)", e);
}
}
if (LOG.isTraceEnabled()) {
ZooTrace.logTraceMessage(LOG,
ZooTrace.SESSION_TRACE_MASK,
"Session 0x" + Long.toHexString(id)
+ " is valid: "+ valid);
}
dos.writeBoolean(valid);
qp.setData(bos.toByteArray());
queuedPackets.add(qp);
break;
case Leader.REQUEST:
bb = ByteBuffer.wrap(qp.getData());
sessionId = bb.getLong();
cxid = bb.getInt();
type = bb.getInt();
bb = bb.slice();
Request si;
if(type == OpCode.sync){
si = new LearnerSyncRequest(this, sessionId, cxid, type, bb,
qp.getAuthinfo());
} else {
si = new Request(null, sessionId, cxid, type, bb, qp.getAuthinfo());
}
si.setOwner(this);
leader.zk.submitLearnerRequest(si);
break;
default:
LOG.warn("unexpected quorum packet, type: {}", packetToString(qp));
break;
}
}
} catch (IOException e) {
... ...
} finally {
... ...
} }
4、Follower.lead()创建 registerWithLeader
void followLeader() throws InterruptedException {
self.end_fle = Time.currentElapsedTime();
long electionTimeTaken = self.end_fle - self.start_fle;
self.setElectionTimeTaken(electionTimeTaken);
LOG.info("FOLLOWING - LEADER ELECTION TOOK - {} {}", electionTimeTaken,
QuorumPeer.FLE_TIME_UNIT);
self.start_fle = 0;
self.end_fle = 0;
fzk.registerJMX(new FollowerBean(this, zk), self.jmxLocalPeerBean);
try {
// 查找 leader
QuorumServer leaderServer = findLeader();
try {
// 连接 leader
connectToLeader(leaderServer.addr, leaderServer.hostname);
// 向 leader 注册
long newEpochZxid = registerWithLeader(Leader.FOLLOWERINFO);
if (self.isReconfigStateChange())
throw new Exception("learned about role change");
//check to see if the leader zxid is lower than ours
//this should never happen but is just a safety check
long newEpoch = ZxidUtils.getEpochFromZxid(newEpochZxid);
if (newEpoch < self.getAcceptedEpoch()) {
LOG.error("Proposed leader epoch " +
ZxidUtils.zxidToString(newEpochZxid)
+ " is less than our accepted epoch " +
ZxidUtils.zxidToString(self.getAcceptedEpoch()));
throw new IOException("Error: Epoch of leader is lower");
}
syncWithLeader(newEpochZxid);
QuorumPacket qp = new QuorumPacket();
// 循环等待接收消息
while (this.isRunning()) {
// 读取 packet 信息
readPacket(qp);
// 处理 packet 消息
processPacket(qp);
}
} catch (Exception e) {
LOG.warn("Exception when following the leader", e);
try {
sock.close();
} catch (IOException e1) {
e1.printStackTrace();
}
// clear pending revalidations
pendingRevalidations.clear();
}
} finally {
zk.unregisterJMX((Learner)this);
} }
protected long registerWithLeader(int pktType) throws IOException{
/*
* Send follower info, including last zxid and sid
*/
long lastLoggedZxid = self.getLastLoggedZxid();
QuorumPacket qp = new QuorumPacket();
qp.setType(pktType);
qp.setZxid(ZxidUtils.makeZxid(self.getAcceptedEpoch(), 0));
/*
* Add sid to payload
*/
LearnerInfo li = new LearnerInfo(self.getId(), 0x10000,
self.getQuorumVerifier().getVersion());
ByteArrayOutputStream bsid = new ByteArrayOutputStream();
BinaryOutputArchive boa = BinaryOutputArchive.getArchive(bsid);
boa.writeRecord(li, "LearnerInfo");
qp.setData(bsid.toByteArray());
// 发送 FollowerInfo 给 Leader
writePacket(qp, true);
// 读取 Leader 返回的结果:LeaderInfo
readPacket(qp);
final long newEpoch = ZxidUtils.getEpochFromZxid(qp.getZxid());
// 如果接收到 LeaderInfo
if (qp.getType() == Leader.LEADERINFO) {
// we are connected to a 1.0 server so accept the new epoch and read the next packet
leaderProtocolVersion = ByteBuffer.wrap(qp.getData()).getInt();
byte epochBytes[] = new byte[4];
final ByteBuffer wrappedEpochBytes = ByteBuffer.wrap(epochBytes);
// 接收 leader 的 epoch
if (newEpoch > self.getAcceptedEpoch()) {
// 把自己原来的 epoch 保存在 wrappedEpochBytes 里
wrappedEpochBytes.putInt((int)self.getCurrentEpoch());
// 把 leader 发送过来的 epoch 保存起来
self.setAcceptedEpoch(newEpoch);
} else if (newEpoch == self.getAcceptedEpoch()) {
// since we have already acked an epoch equal to the leaders, we cannot ack
// again, but we still need to send our lastZxid to the leader so that we can
// sync with it if it does assume leadership of the epoch.
// the -1 indicates that this reply should not count as an ack for the new epoch
wrappedEpochBytes.putInt(-1);
} else {
throw new IOException("Leaders epoch, " + newEpoch + " is less than accepted
epoch, " + self.getAcceptedEpoch());
}
// 发送 ackepoch 给 leader(包含了自己的:epoch 和 zxid)
QuorumPacket ackNewEpoch = new QuorumPacket(Leader.ACKEPOCH,
lastLoggedZxid, epochBytes, null);
writePacket(ackNewEpoch, true);
return ZxidUtils.makeZxid(newEpoch, 0);
} else {
if (newEpoch > self.getAcceptedEpoch()) {
self.setAcceptedEpoch(newEpoch);
}
if (qp.getType() != Leader.NEWLEADER) {
LOG.error("First packet should have been NEWLEADER");
throw new IOException("First packet should have been NEWLEADER");
}
return qp.getZxid();
} }
5、Leader.lead()接收 Follwer 状态,根据同步方式发送同步消息
public void run() {
try {
leader.addLearnerHandler(this);
// 心跳处理
tickOfNextAckDeadline = leader.self.tick.get()
+ leader.self.initLimit + leader.self.syncLimit;
ia = BinaryInputArchive.getArchive(bufferedInput);
bufferedOutput = new BufferedOutputStream(sock.getOutputStream());
oa = BinaryOutputArchive.getArchive(bufferedOutput);
// 从网络中接收消息,并反序列化为 packet
QuorumPacket qp = new QuorumPacket();
ia.readRecord(qp, "packet");
// 选举结束后,observer 和 follower 都应该给 leader 发送一个标志信息:
FOLLOWERINFO 或者 OBSERVERINFO
if(qp.getType() != Leader.FOLLOWERINFO && qp.getType() !=
Leader.OBSERVERINFO){
LOG.error("First packet " + qp.toString()
+ " is not FOLLOWERINFO or OBSERVERINFO!");
return;
}
byte learnerInfoData[] = qp.getData();
if (learnerInfoData != null) {
ByteBuffer bbsid = ByteBuffer.wrap(learnerInfoData);
if (learnerInfoData.length >= 8) {
this.sid = bbsid.getLong();
}
if (learnerInfoData.length >= 12) {
this.version = bbsid.getInt(); // protocolVersion
}
if (learnerInfoData.length >= 20) {
long configVersion = bbsid.getLong();
if (configVersion > leader.self.getQuorumVerifier().getVersion()) {
throw new IOException("Follower is ahead of the leader (has a later
activated configuration)");
}
}
} else {
this.sid = leader.followerCounter.getAndDecrement();
}
if (leader.self.getView().containsKey(this.sid)) {
LOG.info("Follower sid: " + this.sid + " : info : "
+ leader.self.getView().get(this.sid).toString());
} else {
LOG.info("Follower sid: " + this.sid + " not in the current config " +
Long.toHexString(leader.self.getQuorumVerifier().getVersion()));
}
if (qp.getType() == Leader.OBSERVERINFO) {
learnerType = LearnerType.OBSERVER;
}
// 读取 Follower 发送过来的 lastAcceptedEpoch
// 选举过程中,所使用的 epoch,其实还是上一任 leader 的 epoch
long lastAcceptedEpoch = ZxidUtils.getEpochFromZxid(qp.getZxid());
long peerLastZxid;
StateSummary ss = null;
// 读取 follower 发送过来的 zxid
long zxid = qp.getZxid();
// 获取 leader 的最新 epoch
// 新的 leader 会构建一个新的 epoch
long newEpoch = leader.getEpochToPropose(this.getSid(), lastAcceptedEpoch);
long newLeaderZxid = ZxidUtils.makeZxid(newEpoch, 0);
if (this.getVersion() < 0x10000) {
// we are going to have to extrapolate the epoch information
long epoch = ZxidUtils.getEpochFromZxid(zxid);
ss = new StateSummary(epoch, zxid);
// fake the message
leader.waitForEpochAck(this.getSid(), ss);
} else {
byte ver[] = new byte[4];
ByteBuffer.wrap(ver).putInt(0x10000);
// Leader 向 Follower 发送信息(包含:zxid 和 newEpoch)
QuorumPacket newEpochPacket = new QuorumPacket(Leader.LEADERINFO,
newLeaderZxid, ver, null);
oa.writeRecord(newEpochPacket, "packet");
bufferedOutput.flush();
// 接收到 Follower 应答的 ackepoch
QuorumPacket ackEpochPacket = new QuorumPacket();
ia.readRecord(ackEpochPacket, "packet");
if (ackEpochPacket.getType() != Leader.ACKEPOCH) {
LOG.error(ackEpochPacket.toString()
+ " is not ACKEPOCH");
return;
}
ByteBuffer bbepoch = ByteBuffer.wrap(ackEpochPacket.getData());
// 保存了对方 follower 或者 observer 的状态:epoch 和 zxid
ss = new StateSummary(bbepoch.getInt(), ackEpochPacket.getZxid());
leader.waitForEpochAck(this.getSid(), ss);
}
peerLastZxid = ss.getLastZxid();
// Take any necessary action if we need to send TRUNC or DIFF
// startForwarding() will be called in all cases
// 方法判断 Leader 和 Follower 是否需要同步
boolean needSnap = syncFollower(peerLastZxid, leader.zk.getZKDatabase(),
leader);
/* if we are not truncating or sending a diff just send a snapshot */
if (needSnap) {
boolean exemptFromThrottle = getLearnerType() != LearnerType.OBSERVER;
LearnerSnapshot snapshot =
leader.getLearnerSnapshotThrottler().beginSnapshot(exemptFromThrottle);
try {
long zxidToSend =
leader.zk.getZKDatabase().getDataTreeLastProcessedZxid();
oa.writeRecord(new QuorumPacket(Leader.SNAP, zxidToSend, null,
null), "packet");
bufferedOutput.flush();
… …
// Dump data to peer
leader.zk.getZKDatabase().serializeSnapshot(oa);
oa.writeString("BenWasHere", "signature");
bufferedOutput.flush();
} finally {
snapshot.close();
}
}
if (getVersion() < 0x10000) {
QuorumPacket newLeaderQP = new QuorumPacket(Leader.NEWLEADER,
newLeaderZxid, null, null);
oa.writeRecord(newLeaderQP, "packet");
} else {
QuorumPacket newLeaderQP = new QuorumPacket(Leader.NEWLEADER,
newLeaderZxid, leader.self.getLastSeenQuorumVerifier()
.toString().getBytes(), null);
queuedPackets.add(newLeaderQP);
}
… …
while (true) {
… …
}
} catch (IOException e) {
... ...
} finally {
... ...
} }
public boolean syncFollower(long peerLastZxid, ZKDatabase db, Leader leader) {
/*
* When leader election is completed, the leader will set its
* lastProcessedZxid to be (epoch < 32). There will be no txn associated
* with this zxid.
*
* The learner will set its lastProcessedZxid to the same value if
* it get DIFF or SNAP from the leader. If the same learner come
* back to sync with leader using this zxid, we will never find this
* zxid in our history. In this case, we will ignore TRUNC logic and
* always send DIFF if we have old enough history
*/
boolean isPeerNewEpochZxid = (peerLastZxid & 0xffffffffL) == 0;
// Keep track of the latest zxid which already queued
long currentZxid = peerLastZxid;
boolean needSnap = true;
boolean txnLogSyncEnabled = db.isTxnLogSyncEnabled();
ReentrantReadWriteLock lock = db.getLogLock();
ReadLock rl = lock.readLock();
try {
rl.lock();
long maxCommittedLog = db.getmaxCommittedLog();
long minCommittedLog = db.getminCommittedLog();
long lastProcessedZxid = db.getDataTreeLastProcessedZxid();
LOG.info("Synchronizing with Follower sid: {} maxCommittedLog=0x{}"
+ " minCommittedLog=0x{} lastProcessedZxid=0x{}"
+ " peerLastZxid=0x{}", getSid(),
Long.toHexString(maxCommittedLog),
Long.toHexString(minCommittedLog),
Long.toHexString(lastProcessedZxid),
Long.toHexString(peerLastZxid));
if (db.getCommittedLog().isEmpty()) {
/*
* It is possible that committedLog is empty. In that case
* setting these value to the latest txn in leader db
* will reduce the case that we need to handle
*
* Here is how each case handle by the if block below
* 1. lastProcessZxid == peerZxid -> Handle by (2)
* 2. lastProcessZxid < peerZxid -> Handle by (3)
* 3. lastProcessZxid > peerZxid -> Handle by (5)
*/
minCommittedLog = lastProcessedZxid;
maxCommittedLog = lastProcessedZxid;
}
/*
* Here are the cases that we want to handle
*
* 1. Force sending snapshot (for testing purpose)
* 2. Peer and leader is already sync, send empty diff
* 3. Follower has txn that we haven't seen. This may be old leader
* so we need to send TRUNC. However, if peer has newEpochZxid,
* we cannot send TRUNC since the follower has no txnlog
* 4. Follower is within committedLog range or already in-sync.
* We may need to send DIFF or TRUNC depending on follower's zxid
* We always send empty DIFF if follower is already in-sync
* 5. Follower missed the committedLog. We will try to use on-disk
* txnlog + committedLog to sync with follower. If that fail,
* we will send snapshot
*/
if (forceSnapSync) {
// Force leader to use snapshot to sync with follower
LOG.warn("Forcing snapshot sync - should not see this in production");
} else if (lastProcessedZxid == peerLastZxid) {
// Follower is already sync with us, send empty diff
LOG.info("Sending DIFF zxid=0x" + Long.toHexString(peerLastZxid) +
" for peer sid: " + getSid());
queueOpPacket(Leader.DIFF, peerLastZxid);
needOpPacket = false;
needSnap = false;
} else if (peerLastZxid > maxCommittedLog && !isPeerNewEpochZxid) {
// Newer than committedLog, send trunc and done
LOG.debug("Sending TRUNC to follower zxidToSend=0x" +
Long.toHexString(maxCommittedLog) +
" for peer sid:" + getSid());
queueOpPacket(Leader.TRUNC, maxCommittedLog);
currentZxid = maxCommittedLog;
needOpPacket = false;
needSnap = false;
} else if ((maxCommittedLog >= peerLastZxid)
&& (minCommittedLog <= peerLastZxid)) {
// Follower is within commitLog range
LOG.info("Using committedLog for peer sid: " + getSid());
Iterator<Proposal> itr = db.getCommittedLog().iterator();
currentZxid = queueCommittedProposals(itr, peerLastZxid,
null, maxCommittedLog);
needSnap = false;
} else if (peerLastZxid < minCommittedLog && txnLogSyncEnabled) {
// Use txnlog and committedLog to sync
// Calculate sizeLimit that we allow to retrieve txnlog from disk
long sizeLimit = db.calculateTxnLogSizeLimit();
// This method can return empty iterator if the requested zxid
// is older than on-disk txnlog
Iterator<Proposal> txnLogItr = db.getProposalsFromTxnLog(
peerLastZxid, sizeLimit);
if (txnLogItr.hasNext()) {
LOG.info("Use txnlog and committedLog for peer sid: " + getSid());
currentZxid = queueCommittedProposals(txnLogItr, peerLastZxid,
minCommittedLog,
maxCommittedLog);
LOG.debug("Queueing committedLog 0x" +
Long.toHexString(currentZxid));
Iterator<Proposal> committedLogItr = db.getCommittedLog().iterator();
currentZxid = queueCommittedProposals(committedLogItr, currentZxid,
null, maxCommittedLog);
needSnap = false;
}
// closing the resources
if (txnLogItr instanceof TxnLogProposalIterator) {
TxnLogProposalIterator txnProposalItr = (TxnLogProposalIterator)
txnLogItr;
txnProposalItr.close();
}
} else {
LOG.warn("Unhandled scenario for peer sid: " + getSid());
}
LOG.debug("Start forwarding 0x" + Long.toHexString(currentZxid) +
" for peer sid: " + getSid());
leaderLastZxid = leader.startForwarding(this, currentZxid);
} finally {
rl.unlock();
}
if (needOpPacket && !needSnap) {
// This should never happen, but we should fall back to sending
// snapshot just in case.
LOG.error("Unhandled scenario for peer sid: " + getSid() +
" fall back to use snapshot");
needSnap = true;
}
return needSnap;
}
6、Follower.lead()应答 Leader 同步结果
protected void processPacket(QuorumPacket qp) throws Exception{
switch (qp.getType()) {
case Leader.PING:
ping(qp);
break;
case Leader.PROPOSAL:
TxnHeader hdr = new TxnHeader();
Record txn = SerializeUtils.deserializeTxn(qp.getData(), hdr);
if (hdr.getZxid() != lastQueued + 1) {
LOG.warn("Got zxid 0x"
+ Long.toHexString(hdr.getZxid())
+ " expected 0x"
+ Long.toHexString(lastQueued + 1));
}
lastQueued = hdr.getZxid();
if (hdr.getType() == OpCode.reconfig){
SetDataTxn setDataTxn = (SetDataTxn) txn;
QuorumVerifier qv = self.configFromString(new String(setDataTxn.getData()));
self.setLastSeenQuorumVerifier(qv, true);
}
fzk.logRequest(hdr, txn);
break;
case Leader.COMMIT:
fzk.commit(qp.getZxid());
break;
… …
case Leader.UPTODATE:
LOG.error("Received an UPTODATE message after Follower started");
break;
case Leader.REVALIDATE:
revalidate(qp);
break;
case Leader.SYNC:
fzk.sync();
break;
default:
LOG.warn("Unknown packet type: {}", LearnerHandler.packetToString(qp));
break;
} }
public void commit(long zxid) {
if (pendingTxns.size() == 0) {
LOG.warn("Committing " + Long.toHexString(zxid)
+ " without seeing txn");
return;
}
long firstElementZxid = pendingTxns.element().zxid;
if (firstElementZxid != zxid) {
LOG.error("Committing zxid 0x" + Long.toHexString(zxid)
+ " but next pending txn 0x"
+ Long.toHexString(firstElementZxid));
System.exit(12);
}
Request request = pendingTxns.remove();
commitProcessor.commit(request);
}
7、Leader.lead()应答 Follower
由于 public class LearnerHandler extends ZooKeeperThread{},说明 LearnerHandler 是一个线程。所以 fh.start()执行的是 LearnerHandler 中的 run()方法。
public void run() {
… …
//
LOG.debug("Sending UPTODATE message to " + sid);
queuedPackets.add(new QuorumPacket(Leader.UPTODATE, -1, null, null));
while (true) {
… …
}
} catch (IOException e) {
... ...
} finally {
... ...
} }
服务端 Leader 启动

ZooKeeperServer
Ctrl + n 全局查找 Leader,然后 ctrl + f 查找 lead
Leader.java
void lead() throws IOException, InterruptedException {
... ...
// 启动 zookeeper 服务
startZkServer();
... ...
}
final LeaderZooKeeperServer zk;
private synchronized void startZkServer() {
... ...
// 启动 Zookeeper
zk.startup();
... ...
}
LeaderZooKeeperServer.java
@Override
public synchronized void startup() {
super.startup();
if (containerManager != null) {
containerManager.start();
} }
ZookeeperServer.java
public synchronized void startup() {
if (sessionTracker == null) {
createSessionTracker();
}
startSessionTracker();
//
setupRequestProcessors();
registerJMX();
setState(State.RUNNING);
notifyAll();
}
protected void setupRequestProcessors() {
RequestProcessor finalProcessor = new FinalRequestProcessor(this);
RequestProcessor syncProcessor = new SyncRequestProcessor(this,
finalProcessor);
((SyncRequestProcessor)syncProcessor).start();
firstProcessor = new PrepRequestProcessor(this, syncProcessor);
((PrepRequestProcessor)firstProcessor).start();
}
点击 PrepRequestProcessor,并查找它的 run 方法
public void run() {
try {
while (true) {
Request request = submittedRequests.take();
long traceMask = ZooTrace.CLIENT_REQUEST_TRACE_MASK;
if (request.type == OpCode.ping) {
traceMask = ZooTrace.CLIENT_PING_TRACE_MASK;
}
if (LOG.isTraceEnabled()) {
ZooTrace.logRequest(LOG, traceMask, 'P', request, "");
}
if (Request.requestOfDeath == request) {
break;
}
pRequest(request);
}
} catch (RequestProcessorException e) {
if (e.getCause() instanceof XidRolloverException) {
LOG.info(e.getCause().getMessage());
}
handleException(this.getName(), e);
} catch (Exception e) {
handleException(this.getName(), e);
}
LOG.info("PrepRequestProcessor exited loop!");
}
protected void pRequest(Request request) throws RequestProcessorException {
// LOG.info("Prep>>> cxid = " + request.cxid + " type = " +
// request.type + " id = 0x" + Long.toHexString(request.sessionId));
request.setHdr(null);
request.setTxn(null);
try {
switch (request.type) {
case OpCode.createContainer:
case OpCode.create:
case OpCode.create2:
CreateRequest create2Request = new CreateRequest();
pRequest2Txn(request.type, zks.getNextZxid(), request, create2Request, true);
break;
case OpCode.createTTL:
CreateTTLRequest createTtlRequest = new CreateTTLRequest();
pRequest2Txn(request.type, zks.getNextZxid(), request, createTtlRequest,
true);
break;
case OpCode.deleteContainer:
case OpCode.delete:
DeleteRequest deleteRequest = new DeleteRequest();
pRequest2Txn(request.type, zks.getNextZxid(), request, deleteRequest, true);
break;
case OpCode.setData:
SetDataRequest setDataRequest = new SetDataRequest();
pRequest2Txn(request.type, zks.getNextZxid(), request, setDataRequest, true);
break;
case OpCode.reconfig:
ReconfigRequest reconfigRequest = new ReconfigRequest();
ByteBufferInputStream.byteBuffer2Record(request.request, reconfigRequest);
pRequest2Txn(request.type, zks.getNextZxid(), request, reconfigRequest, true);
break;
case OpCode.setACL:
SetACLRequest setAclRequest = new SetACLRequest();
pRequest2Txn(request.type, zks.getNextZxid(), request, setAclRequest, true);
break;
case OpCode.check:
CheckVersionRequest checkRequest = new CheckVersionRequest();
pRequest2Txn(request.type, zks.getNextZxid(), request, checkRequest, true);
break;
case OpCode.multi:
MultiTransactionRecord multiRequest = new MultiTransactionRecord();
try {
ByteBufferInputStream.byteBuffer2Record(request.request,
multiRequest);
} catch(IOException e) {
request.setHdr(new TxnHeader(request.sessionId, request.cxid,
zks.getNextZxid(),
Time.currentWallTime(), OpCode.multi));
throw e;
}
List<Txn> txns = new ArrayList<Txn>();
//Each op in a multi-op must have the same zxid!
long zxid = zks.getNextZxid();
KeeperException ke = null;
//Store off current pending change records in case we need to rollback
Map<String, ChangeRecord> pendingChanges =
getPendingChanges(multiRequest);
for(Op op: multiRequest) {
Record subrequest = op.toRequestRecord();
int type;
Record txn;
/* If we've already failed one of the ops, don't bother
* trying the rest as we know it's going to fail and it
* would be confusing in the logfiles.
*/
if (ke != null) {
type = OpCode.error;
txn = new ErrorTxn(Code.RUNTIMEINCONSISTENCY.intValue());
}
/* Prep the request and convert to a Txn */
else {
try {
pRequest2Txn(op.getType(), zxid, request, subrequest, false);
type = request.getHdr().getType();
txn = request.getTxn();
} catch (KeeperException e) {
ke = e;
type = OpCode.error;
txn = new ErrorTxn(e.code().intValue());
if (e.code().intValue() > Code.APIERROR.intValue()) {
LOG.info("Got user-level KeeperException when
processing {} aborting" +
" remaining multi ops. Error Path:{} Error:{}",
request.toString(), e.getPath(), e.getMessage());
}
request.setException(e);
/* Rollback change records from failed multi-op */
rollbackPendingChanges(zxid, pendingChanges);
}
}
//FIXME: I don't want to have to serialize it here and then
// immediately deserialize in next processor. But I'm
// not sure how else to get the txn stored into our list.
ByteArrayOutputStream baos = new ByteArrayOutputStream();
BinaryOutputArchive boa = BinaryOutputArchive.getArchive(baos);
txn.serialize(boa, "request") ;
ByteBuffer bb = ByteBuffer.wrap(baos.toByteArray());
txns.add(new Txn(type, bb.array()));
}
request.setHdr(new TxnHeader(request.sessionId, request.cxid, zxid,
Time.currentWallTime(), request.type));
request.setTxn(new MultiTxn(txns));
break;
//create/close session don't require request record
case OpCode.createSession:
case OpCode.closeSession:
if (!request.isLocalSession()) {
pRequest2Txn(request.type, zks.getNextZxid(), request,
null, true);
}
break;
//All the rest don't need to create a Txn - just verify session
case OpCode.sync:
case OpCode.exists:
case OpCode.getData:
case OpCode.getACL:
case OpCode.getChildren:
case OpCode.getChildren2:
case OpCode.ping:
case OpCode.setWatches:
case OpCode.checkWatches:
case OpCode.removeWatches:
zks.sessionTracker.checkSession(request.sessionId,
request.getOwner());
break;
default:
LOG.warn("unknown type " + request.type);
break;
}
} catch (KeeperException e) {
... ...
} catch (Exception e) {
... ...
}
request.zxid = zks.getZxid();
nextProcessor.processRequest(request);
}
服务端 Follower 启动

FollowerZooKeeperServer
Ctrl + n 全局查找 Follower,然后 ctrl + f 查找 followLeader(
void followLeader() throws InterruptedException {
self.end_fle = Time.currentElapsedTime();
long electionTimeTaken = self.end_fle - self.start_fle;
self.setElectionTimeTaken(electionTimeTaken);
LOG.info("FOLLOWING - LEADER ELECTION TOOK - {} {}", electionTimeTaken,
QuorumPeer.FLE_TIME_UNIT);
self.start_fle = 0;
self.end_fle = 0;
fzk.registerJMX(new FollowerBean(this, zk), self.jmxLocalPeerBean);
try {
QuorumServer leaderServer = findLeader();
try {
connectToLeader(leaderServer.addr, leaderServer.hostname);
long newEpochZxid = registerWithLeader(Leader.FOLLOWERINFO);
if (self.isReconfigStateChange())
throw new Exception("learned about role change");
//check to see if the leader zxid is lower than ours
//this should never happen but is just a safety check
long newEpoch = ZxidUtils.getEpochFromZxid(newEpochZxid);
if (newEpoch < self.getAcceptedEpoch()) {
LOG.error("Proposed leader epoch " +
ZxidUtils.zxidToString(newEpochZxid)
+ " is less than our accepted epoch " +
ZxidUtils.zxidToString(self.getAcceptedEpoch()));
throw new IOException("Error: Epoch of leader is lower");
}
syncWithLeader(newEpochZxid);
QuorumPacket qp = new QuorumPacket();
while (this.isRunning()) {
readPacket(qp);
processPacket(qp);
}
} catch (Exception e) {
... ...
}
} finally {
zk.unregisterJMX((Learner)this);
} }
void readPacket(QuorumPacket pp) throws IOException {
synchronized (leaderIs) {
leaderIs.readRecord(pp, "packet");
}
if (LOG.isTraceEnabled()) {
final long traceMask =
(pp.getType() == Leader.PING) ? ZooTrace.SERVER_PING_TRACE_MASK
: ZooTrace.SERVER_PACKET_TRACE_MASK;
ZooTrace.logQuorumPacket(LOG, traceMask, 'i', pp);
} }
protected void processPacket(QuorumPacket qp) throws Exception{
switch (qp.getType()) {
case Leader.PING:
ping(qp);
break;
case Leader.PROPOSAL:
TxnHeader hdr = new TxnHeader();
Record txn = SerializeUtils.deserializeTxn(qp.getData(), hdr);
if (hdr.getZxid() != lastQueued + 1) {
LOG.warn("Got zxid 0x"
+ Long.toHexString(hdr.getZxid())
+ " expected 0x"
+ Long.toHexString(lastQueued + 1));
}
lastQueued = hdr.getZxid();
if (hdr.getType() == OpCode.reconfig){
SetDataTxn setDataTxn = (SetDataTxn) txn;
QuorumVerifier qv = self.configFromString(new String(setDataTxn.getData()));
self.setLastSeenQuorumVerifier(qv, true);
}
fzk.logRequest(hdr, txn);
break;
case Leader.COMMIT:
fzk.commit(qp.getZxid());
break;
case Leader.COMMITANDACTIVATE:
// get the new configuration from the request
Request request = fzk.pendingTxns.element();
SetDataTxn setDataTxn = (SetDataTxn) request.getTxn();
QuorumVerifier qv = self.configFromString(new String(setDataTxn.getData()));
// get new designated leader from (current) leader's message
ByteBuffer buffer = ByteBuffer.wrap(qp.getData());
long suggestedLeaderId = buffer.getLong();
boolean majorChange =
self.processReconfig(qv, suggestedLeaderId, qp.getZxid(), true);
// commit (writes the new config to ZK tree (/zookeeper/config)
fzk.commit(qp.getZxid());
if (majorChange) {
throw new Exception("changes proposed in reconfig");
}
break;
case Leader.UPTODATE:
LOG.error("Received an UPTODATE message after Follower started");
break;
case Leader.REVALIDATE:
revalidate(qp);
break;
case Leader.SYNC:
fzk.sync();
break;
default:
LOG.warn("Unknown packet type: {}", LearnerHandler.packetToString(qp));
break;
} }
客户端初始化源码解析
客户端启动
ZkCli.sh
#!/usr/bin/env bash
ZOOBIN="${BASH_SOURCE-$0}"
ZOOBIN="$(dirname "${ZOOBIN}")"
ZOOBINDIR="$(cd "${ZOOBIN}"; pwd)"
if [ -e "$ZOOBIN/../libexec/zkEnv.sh" ]; then
. "$ZOOBINDIR"/../libexec/zkEnv.sh
else
. "$ZOOBINDIR"/zkEnv.sh
fi
ZOO_LOG_FILE=zookeeper-$USER-cli-$HOSTNAME.log
"$JAVA" "-Dzookeeper.log.dir=${ZOO_LOG_DIR}" "-
Dzookeeper.root.logger=${ZOO_LOG4J_PROP}" "-
Dzookeeper.log.file=${ZOO_LOG_FILE}" \
-cp "$CLASSPATH" $CLIENT_JVMFLAGS $JVMFLAGS \
org.apache.zookeeper.ZooKeeperMain "$@"
在 ZkCli.sh 启动 Zookeeper 时,会调用 ZooKeeperMain.java
Ctrl + n 查找 ZooKeeperMain,找到程序的入口 main()方法
public static void main(String args[]) throws CliException, IOException, InterruptedException
{
ZooKeeperMain main = new ZooKeeperMain(args);
main.run();
}

