设计模式概述
软件设计模式的产生背景
- 1990年软件工程界开始研讨设计模式的话题,后来召开了多次关于设计模式的研讨会。直到1995 年,艾瑞克·伽马(ErichGamma)、理査德·海尔姆(Richard Helm)、拉尔夫·约翰森(Ralph Johnson)、约翰·威利斯迪斯(John Vlissides)等 4 位作者合作出版了《设计模式:可复用面向对象软件的基础》一书,在此书中收录了 23 个设计模式,这是设计模式领域里程碑的事件,导致了软件设计模式的突破。这 4 位作者在软件开发领域里也以他们的“四人组”(Gang of Four,GoF)著称。
软件设计模式的概念
- 软件设计模式(Software Design Pattern),又称设计模式,是一套被反复使用、多数人知晓的、经过分类编目的、代码设计经验的总结。它描述了在软件设计过程中的一些不断重复发生的问题,以及该问题的解决方案。也就是说,它是解决特定问题的一系列套路,是前辈们的代码设计经验的总结,具有一定的普遍性,可以反复使用。
学习设计模式的必要性
设计模式的本质是面向对象设计原则的实际运用,是对类的封装性、继承性和多态性以及类的关联关系和组合关系的充分理解。
正确使用设计模式具有以下优点。
- 可以提高程序员的思维能力、编程能力和设计能力。
- 使程序设计更加标准化、代码编制更加工程化,使软件开发效率大大提高,从而缩短软件的开发周期。
- 使设计的代码可重用性高、可读性强、可靠性高、灵活性好、可维护性强。
设计模式分类
- 创建者模式
- 用于描述“怎样创建对象”,它的主要特点是“将对象的创建与使用分离”。GoF(四人组)书中提供了单例、原型、工厂方法、抽象工厂、建造者等 5 种创建型模式。
- 结构型模式
- 用于描述如何将类或对象按某种布局组成更大的结构,GoF(四人组)书中提供了代理、适配器、桥接、装饰、外观、享元、组合等 7 种结构型模式。
- 行为型模式
- 用于描述类或对象之间怎样相互协作共同完成单个对象无法单独完成的任务,以及怎样分配职责。GoF(四人组)书中提供了模板方法、策略、命令、职责链、状态、观察者、中介者、迭代器、访问者、备忘录、解释器等 11 种行为型模式。
UML图
- 统一建模语言(Unified Modeling Language,UML)是用来设计软件的可视化建模语言。它的特点是简单、统一、图形化、能表达软件设计中的动态与静态信息。
- UML 从目标系统的不同角度出发,定义了用例图、类图、对象图、状态图、活动图、时序图、协作图、构件图、部署图等 9 种图。
类图概述
- 类图(Class diagram)是显示了模型的静态结构,特别是模型中存在的类、类的内部结构以及它们与其他类的关系等。类图不显示暂时性的信息。类图是面向对象建模的主要组成部分。
类图的作用
- 在软件工程中,类图是一种静态的结构图,描述了系统的类的集合,类的属性和类之间的关系,可以简化了人们对系统的理解;
- 类图是系统分析和设计阶段的重要产物,是系统编码和测试的重要模型。
类图表示法
类的表示方式
- 在UML类图中,类使用包含类名、属性(field) 和方法(method) 且带有分割线的矩形来表示,比如下图表示一个Employee类,它包含name,age和address这3个属性,以及work()方法。

属性/方法名称前加的加号和减号表示了这个属性/方法的可见性,UML类图中表示可见性的符号有三种:
属性的完整表示方式是: 可见性 名称 :类型 [ = 缺省值(比如初始值)]
方法的完整表示方式是: 可见性 名称(参数列表) [ : 返回类型]
- Example

分别为:
public void method(){}private String method1(){}protected int method2(int par1,String par2){}
类与类之间关系的表示
关联关系
关联关系是对象之间的一种引用关系,用于表示一类对象与另一类对象之间的联系,如老师和学生、师傅和徒弟、丈夫和妻子等。关联关系是类与类之间最常用的一种关系,分为一般关联关系、聚合关系和组合关系。我们先介绍一般关联。
单向关联

Customer类引用了Address类
在UML类图中单向关联用一个带箭头的实线表示。上图表示每个顾客都有一个地址,这通过让Customer类持有一个类型为Address的成员变量类实现。
双向关联

Customer类引用了Product类,同时在Product类中也引用了Customer类
双向关联就是双方各自持有对方类型的成员变量。
在UML类图中,双向关联用一个不带箭头的直线表示。
自关联

自关联在UML类图中用一个带有箭头且指向自身的线表示。上图的意思就是Node类包含类型为Node的成员变量,也就是“自己包含自己”。
聚合关系
- 聚合关系是关联关系的一种,是强关联关系,是整体和部分之间的关系。
- 聚合关系也是通过成员对象来实现的,其中成员对象是整体对象的一部分,但是成员对象可以脱离整体对象而独立存在。例如,学校与老师的关系,学校包含老师,但如果学校停办了,老师依然存在。

聚合关系可以用带空心菱形的实线来表示,菱形指向整体。
组合关系
- 组合表示类之间的整体与部分的关系,但它是一种更强烈的聚合关系。
- 在组合关系中,整体对象可以控制部分对象的生命周期,一旦整体对象不存在,部分对象也将不存在,部分对象不能脱离整体对象而存在。例如,头和嘴的关系,没有了头,嘴也就不存在了。

组合关系用带实心菱形的实线来表示,菱形指向整体。
依赖关系
- 依赖关系是一种使用关系,它是对象之间耦合度最弱的一种关联方式,是临时性的关联。在代码中,某个类的方法通过局部变量、方法的参数或者对静态方法的调用来访问另一个类(被依赖类)中的某些方法来完成一些职责。

Driver通过其中的方法,方法的形参是Car类型,这样就完成了驾驶员使用汽车这个过程
在 UML 类图中,依赖关系使用带箭头的虚线来表示,箭头从使用类指向被依赖的类。
- 依赖关系是一种使用关系,它是对象之间耦合度最弱的一种关联方式,是临时性的关联。在代码中,某个类的方法通过局部变量、方法的参数或者对静态方法的调用来访问另一个类(被依赖类)中的某些方法来完成一些职责。
继承关系
- 继承关系是对象之间耦合度最大的一种关系,表示一般与特殊的关系,是父类与子类之间的关系,是一种继承关系。

在 UML 类图中,泛化关系用带空心三角箭头的实线来表示,箭头从子类指向父类。
- 继承关系是对象之间耦合度最大的一种关系,表示一般与特殊的关系,是父类与子类之间的关系,是一种继承关系。
实现关系
- 实现关系是接口与实现类之间的关系。在这种关系中,类实现了接口,类中的操作实现了接口中所声明的所有的抽象操作。

在 UML 类图中,实现关系使用带空心三角箭头的虚线来表示,箭头从实现类指向接口。
- 实现关系是接口与实现类之间的关系。在这种关系中,类实现了接口,类中的操作实现了接口中所声明的所有的抽象操作。
软件设计原则
开闭原则
- 对扩展开放,对修改关闭。在程序需要进行拓展的时候,不能去修改原有的代码,实现一个热插拔的效果。简言之,是为了使程序的扩展性好,易于维护和升级。
- 想要达到这样的效果,我们需要使用接口和抽象类。因为抽象灵活性好,适应性广,只要抽象的合理,可以基本保持软件架构的稳定。而软件中易变的细节可以从抽象派生来的实现类来进行扩展,当软件需要发生变化时,只需要根据需求重新派生一个实现类来扩展就可以了。
模拟输入法换皮肤



这些皮肤有共同的特点,可以为其定义一个抽象类(AbstractSkin),而每个具体的皮肤(DefaultSkin和MySkin)是其子类。用户窗体可以根据需要选择或者增加新的主题,而不需要修改原代码,所以它是满足开闭原则的。
比如我们新建一个皮肤,只需要新建一个类来实现AbstractSkin这个抽象类,而不需要修改原有的类。如果我们需要使用其他的皮肤,也只需要修改Client中的Skin类型即可。这就做到了对扩展开放,对修改关闭~
里氏代换原则
- 里氏代换原则是面向对象设计的基本原则之一。
- 里氏代换原则:任何基类可以出现的地方,子类一定可以出现。通俗理解:子类可以扩展父类的功能,但不能改变父类原有的功能。换句话说,子类继承父类时,除添加新的方法完成新增功能外,尽量不要重写父类的方法。
- 如果通过重写父类的方法来完成新的功能,这样写起来虽然简单,但是整个继承体系的可复用性会比较差,特别是运用多态比较频繁时,程序运行出错的概率会非常大。
- 如果非要重写父类的方法,可以定义为抽象方法
- 里氏代换原则反面案例
【例子】正方形“不是”长方形

长方形和正方形类 正方形继承长方形的方法,并对长方形(父类)的方法进行了重写


我们得出结论:在resize方法中,Rectangle类型的参数是不能被Square类型的参数所代替,如果进行了替换就得不到预期结果。因此,Square类和Rectangle类之间的继承关系违反了里氏代换原则,它们之间的继承关系不成立,正方形不是长方形。 正方形“不是”长方形,那么就不能调用resize方法,也就是说正方形不是长方形的子类。
将公共方法抽取出来生成一个接口,抽象出来一个四边形接口(Quadrilateral),让Rectangle类和Square类实现Quadrilateral接口



依赖倒转原则
- 高层模块不应该依赖低层模块,两者都应该依赖其抽象;抽象不应该依赖细节,细节应该依赖抽象。简单的说就是要求对抽象进行编程,不要对实现进行编程,这样就降低了客户与实现模块间的耦合。
面对实现进行编程案例
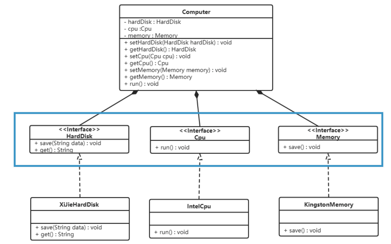
【案例】组装电脑需要CPU,硬盘和内存
注意这里,电脑直接依赖对应的硬件


由于Computer依赖具体的硬件,如果后续需要更换硬件的话,就需要修改Computer类。
这违反了开闭原则!
所以Computer不应该依赖于具体的实现,而是依赖抽象的接口

将各个硬件抽象出对应的接口,并将具体的硬件实现这些接口
比如,CPU实现类

而Computer 类也不依赖具体的实现类,而是依赖接口

这样如果需要添加硬件,只需要创建一个新的硬件实现对应的接口,然后在Test中进行使用即可
如果需要修改具体的硬件,也直直接在Test中修改,而不用修改Computer类

面向对象的开发很好的解决了这个问题,一般情况下抽象的变化概率很小,让用户程序依赖于抽象,实现的细节也依赖于抽象。即使实现细节不断变动,只要抽象不变,客户程序就不需要变化。这大大降低了客户程序与实现细节的耦合度。
接口隔离原则
客户端不应该被迫依赖于它不使用的方法;一个类对另一个类的依赖应该建立在最小的接口上。
B类只想拥有A类中的一个方法,继承A类的话将会获得全部A类的方法。这样就使得B类被迫依赖于它不使用的方法;
将A类的方法抽象出来不同的接口,让B类按照需求实现

案例
我们需要创建一个全功能的安全门,该安全门具有防火、防水、防盗的功能。可以将防火,防水,防盗功能提取成一个接口,形成一套规范。类图如下:

我们将这个全功能抽象出一个接口,并且由具体的实现类进行实现,这样这个全功能安全门就具有了3个功能

但是如果我们新创建一个安全门,只需要接口中的部分功能,如果实现全功能接口,显然是不合适的!

将全功能接口中的方法分别生成接口,交给实现类具体实现。

这样就实现了接口隔离的功能,根据需要实现接口即可
迪米特法则
- 迪米特法则又叫最少知识原则。
- 只和你的直接朋友交谈,不跟“陌生人”说话(Talk only to your immediate friends and not to strangers)。
- 其含义是:如果两个软件实体无须直接通信,那么就不应当发生直接的相互调用,可以通过第三方转发该调用。其目的是降低类之间的耦合度,提高模块的相对独立性。
- 迪米特法则中的“朋友”是指:当前对象本身、当前对象的成员对象、当前对象所创建的对象、当前对象的方法参数等,这些对象同当前对象存在关联、聚合或组合关系,可以直接访问这些对象的方法。
- 案例
明星通过经纪人完成粉丝见面,商务洽谈等功能


经纪人的“朋友”:粉丝,明星和媒体公司。

合成复用原则
- 合成复用原则是指:尽量先使用组合或者聚合等关联关系来实现,其次才考虑使用继承关系来实现。
- 通常类的复用分为继承复用和合成复用两种。
- 继承复用虽然有简单和易实现的优点,但它也存在以下缺点:
- 继承复用破坏了类的封装性。因为继承会将父类的实现细节暴露给子类,父类对子类是透明的,所以这种复用又称为“白箱”复用。
- 子类与父类的耦合度高。父类的实现的任何改变都会导致子类的实现发生变化,这不利于类的扩展与维护。
- 它限制了复用的灵活性。从父类继承而来的实现是静态的,在编译时已经定义,所以在运行时不可能发生变化。
- 采用组合或聚合复用时,可以将已有对象纳入新对象中,使之成为新对象的一部分,新对象可以调用已有对象的功能,它有以下优点:
- 它维持了类的封装性。因为成员对象的内部细节是新对象看不见的,所以这种复用又称为“黑箱”复用。
- 对象间的耦合度低。可以在类的成员位置声明抽象。
- 复用的灵活性高。这种复用可以在运行时动态进行,新对象可以动态地引用与成分对象类型相同的对象。
- 案例
汽车按“动力源”划分可分为汽油汽车、电动汽车等;按“颜色”划分可分为白色汽车、黑色汽车和红色汽车等。如果同时考虑这两种分类,其组合就很多。类图如下:
继承复用

复合复用

如果新增一种类型的汽车,那么继承复用不光需要新增一个子类继承Car,还需要实现颜色的Car
而复合复用只需要添加新的类型的Car即可,Color作为Car的属性。
