设计模式
白天
夜间
首页
下载
阅读记录
书签管理
我的书签
添加书签
移除书签
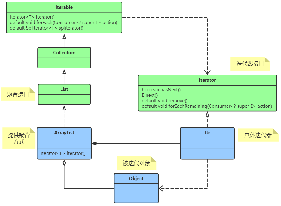
ArrayList:迭代器
浏览
88
扫码
分享
2023-11-22 19:10:12
类间关系:
观察方法,注意iterator和iterable的区别
若有收获,就点个赞吧
0 人点赞
上一篇:
下一篇:
类间关系
七大设计原则
Demo 类图
源码+设计模式
创建型
Calendar.getInstance():简单工厂
StringBuilder:建造者
ApplicationContext的getBean():原型、单例
Runtime:单例(饿汉式)
结构型
DispatcherServlet的doDispatch()-获取controller:适配器
DriverManager:桥接
HashMap:组合
FilterInputStream:装饰者
mybatis的Configuration:外观
Integer.valueOf():享元
AOP:代理
行为型
Observable:观察者
IOC容器初始化的refresh():模板
JDBCTemplate:命令
DispatcherServlet的doDispatch()-处理请求:职责链
SpelExpressionParser:解释器
java.util.Timer的schedule(...):中介者
FileVisitor、BeanDefinitionVisitor:访问者
Arrays的Comparator:策略
ArrayList:迭代器
暂无相关搜索结果!
让时间为你证明
分享,让知识传承更久远
×
文章二维码
×
手机扫一扫,轻松掌上读
文档下载
×
请下载您需要的格式的文档,随时随地,享受汲取知识的乐趣!
PDF
文档
EPUB
文档
MOBI
文档
书签列表
×
阅读记录
×
阅读进度:
0.00%
(
0/0
)
重置阅读进度
×
思维导图备注