About MySQL
MySQL(读作/maɪ ˈsiːkwəl/“My Sequel”)是一个开放源码的关系数据库管理系统,原开发者为瑞典的MySQL AB公司,目前为Oracle旗下产品。
被甲骨文公司收购后,自由软件社群们对于Oracle是否还会持续支持MySQL社群版(MySQL之中唯一的免费版本)有所隐忧,因此MySQL的创始人麦克尔·维德纽斯以MySQL为基础,成立分支计划MariaDB。原先一些使用MySQL的开源软件,部分转向了MariaDB或其它的数据库。
不可否认的是,MySQL由于其性能高、成本低、可靠性好,已经成为最流行的开源数据库之一,随着MySQL的不断成熟,它也逐渐用于更多大规模网站和应用,非常流行的开源软件组合LAMP中的“M”指的就是MySQL。
Why MySQL
在众多开源免费的关系型数据库系统中,MySQL有以下比较出众的优势:
- 运行速度快
- 易使用
- SQL语言支持
- 移植性好
- 功能丰富
- 成本低廉
对于其中运行速度,根据官方介绍,MySQL 8.0 比之前广泛使用的版本 MySQL 5.7 有了两倍的提升。
在其官方的Benchmarks中,只读的性能超过了每秒一百万次:
读写的性能接近每秒二十五万次:
MySQL Index
Why Index
从概念上讲,数据库是数据表的集合,数据表是数据行和数据列的集合。当你执行一个SELECT语句从数据表中查询部分数据行的时候,得到的就是另外一个数据表和数据行的集合。
当然,我们都希望获得这个新的集合的时间尽可能地短,效率尽可能地高,这就是优化查询。
提升查询速度的技术有很多,其中最重要的就是索引。当你发现自己的查询速度慢的时候,最快解决问题的方法就是使用索引。索引的使用是影响查询速度的重要因素。在使用索引之前其他的优化查询的动作纯粹是浪费时间,只有合理地使用索引之后,才有必要考虑其他优化方式。
索引是如何工作的
首先,在你的MySQL上创建t_user_action_log 表,方便下面进行演示。
CREATE DATABASE ijiangtao_local_db_mysql /!40100 DEFAULT CHARACTER SET utf8 /;
USE ijiangtao_local_db_mysql;
DROP TABLE IF EXISTS t_user_action_log;
CREATE TABLE t_user_action_log (
id BIGINT(20) NOT NULL AUTO_INCREMENT COMMENT ‘主键id’,
name VARCHAR(32) DEFAULT NULL COMMENT ‘用户名’,
ip_address VARCHAR(50) DEFAULT NULL COMMENT ‘IP地址’,
action INT4 DEFAULT NULL COMMENT ‘操作:1-登录,2-登出,3-购物,4-退货,5-浏览’,
create_time TIMESTAMP COMMENT ‘创建时间’,
PRIMARY KEY (id)
) ENGINE=InnoDB AUTO_INCREMENT=1 DEFAULT CHARSET=utf8;
INSERT INTO t_user_action_log (name, ip_address, action, create_time) values (‘LiSi’, ‘8.8.8.2’, 1, CURRENT_TIMESTAMP);
INSERT INTO t_user_action_log (name, ip_address, action, create_time) values (‘LiSi’, ‘8.8.8.1’, 2, CURRENT_TIMESTAMP);
INSERT INTO t_user_action_log (name, ip_address, action, create_time) values (‘LiSi’, ‘8.8.8.2’, 1, CURRENT_TIMESTAMP);
INSERT INTO t_user_action_log (name, ip_address, action, create_time) values (‘LiSi’, ‘8.8.8.3’, 1, CURRENT_TIMESTAMP);
INSERT INTO t_user_action_log (name, ip_address, action, create_time) values (‘LiSi’, ‘8.8.8.2’, 2, CURRENT_TIMESTAMP);
INSERT INTO t_user_action_log (name, ip_address, action, create_time) values (‘LiSi’, ‘8.8.8.4’, 1, CURRENT_TIMESTAMP);
INSERT INTO t_user_action_log (name, ip_address, action, create_time) values (‘LiSi’, ‘8.8.8.2’, 2, CURRENT_TIMESTAMP);
INSERT INTO t_user_action_log (name, ip_address, action, create_time) values (‘LiSi’, ‘8.8.8.1’, 1, CURRENT_TIMESTAMP);
INSERT INTO t_user_action_log (name, ip_address, action, create_time) values (‘LiSi’, ‘8.8.8.2’, 2, CURRENT_TIMESTAMP);
INSERT INTO t_user_action_log (name, ip_address, action, create_time) values (‘LiSi’, ‘8.8.8.2’, 1, CURRENT_TIMESTAMP);
INSERT INTO t_user_action_log (name, ip_address, action, create_time) values (‘LiSi’, ‘8.8.8.2’, 3, CURRENT_TIMESTAMP);
INSERT INTO t_user_action_log (name, ip_address, action, create_time) values (‘LiSi’, ‘8.8.8.2’, 5, CURRENT_TIMESTAMP);
INSERT INTO t_user_action_log (name, ip_address, action, create_time) values (‘LiSi’, ‘8.8.8.2’, 2, CURRENT_TIMESTAMP);
INSERT INTO t_user_action_log (name, ip_address, action, create_time) values (‘LiSi’, ‘8.8.8.2’, 2, CURRENT_TIMESTAMP);
INSERT INTO t_user_action_log (name, ip_address, action, create_time) values (‘LiSi’, ‘8.8.8.2’, 3, CURRENT_TIMESTAMP);
INSERT INTO t_user_action_log (name, ip_address, action, create_time) values (‘LiSi’, ‘8.8.8.2’, 3, CURRENT_TIMESTAMP);
INSERT INTO t_user_action_log (name, ip_address, action, create_time) values (‘LiSi’, ‘8.8.8.2’, 5, CURRENT_TIMESTAMP);
INSERT INTO t_user_action_log (name, ip_address, action, create_time) values (‘LiSi’, ‘8.8.8.2’, 3, CURRENT_TIMESTAMP);
INSERT INTO t_user_action_log (name, ip_address, action, create_time) values (‘LiSi’, ‘8.8.8.2’, 3, CURRENT_TIMESTAMP);
INSERT INTO t_user_action_log (name, ip_address, action, create_time) values (‘LiSi’, ‘8.8.8.2’, 4, CURRENT_TIMESTAMP);
假如我们要筛选 action为2的所有记录,SQL如下:
SELECT id, name, ip_address FROM t_user_action_log WHERE action=2;
通过查询分析器explain分析这条查询语句:
EXPLAIN SELECT id, name, ip_address FROM t_user_action_log WHERE action=2;
分析结果如下:
其中type为ALL表示要进行全表扫描。这样效率无疑是极慢的。
下面为action列添加索引:
ALTER TABLE t_user_action_log ADD INDEX (action);
然后再次执行查询分析,结果如下:
那么为什么索引会提高查询速度呢?原因是索引会根据索引值进行分类,这样就不用再进行全表扫描了。我们看到这次查询就使用索引了。加索引前Extra的值是Using Where,加索引后Extra的值为空。
比如上图,action值为2的索引值分类存储在了索引空间,可以快速地查询到索引值所对应的列。
如何使用
创建索引
三种方式:
使用CREATE INDEX创建,语法如下:
CREATE INDEX indexName ON tableName (columnName(length));
例如我们对ip_address这一列创建一个长度为16的索引:
CREATE INDEX index_ip_addr ON t_user_action_log (ip_address(16));
使用ALTER语句创建,语法如下:
ALTER TABLE tableName ADD INDEX indexName(columnName);ALTER语句创建索引前面已经有例子了。下面提供一个设置索引长度的例子:
ALTER TABLE t_user_action_log ADD INDEX ip_address_idx (ip_address(16));
SHOW INDEX FROM t_user_action_log;
CREATE TABLE tableName( 建表的时候创建索引:
id INT NOT NULL,
columnName columnType,
INDEX [indexName] (columnName(length))
);
查看索引
可以通过show语句查看索引:
SHOW INDEX FROM t_user_action_log;
删除索引
使用ALTER命令可以删除索引,例如:
ALTER TABLE t_user_action_log DROP INDEX index_ip_addr;
索引的使用原则
索引由于其提供的优越的查询性能,似乎不使用索引就是一个愚蠢的行为了。但是使用索引,是要付出时间和空间的代价的。因此,索引虽好不可贪多。
下面介绍几个索引的使用技巧和原则,在使用索引之前,你应该对它们有充分的认识。
写操作比较频繁的列慎重加索引
索引在提高查询速度的同时,也由于需要更新索引而带来了降低插入、删除和更新带索引列的速度的问题。一张数据表的索引越多,在写操作的时候性能下降的越厉害。
索引越多占用磁盘空间越大
与没有加索引比较,加索引会更快地使你的磁盘接近使用空间极限。
不要为输出列加索引
为查询条件、分组、连接条件的列加索引,而不是为查询输出结果的列加索引。
例如下面的查询语句:
select ip_address from t_user_action_log
where name=’LiSi’
group by action
order by create_time;
所以可以考虑增加在 name action create_time 列上,而不是 ip_address。
考虑维度优势
例如action列的值包含:1、2、3、4、5,那么该列的维度就是5。
维度越高(理论上维度的最大值就是数据行的总数),数据列包含的独一无二的值就越多,索引的使用效果越好。
对于维度很低的数据列,索引几乎不会起作用,因此没有必要加索引。
例如性别列的值只有男和女,每种查询结果占比大约50%。一般当查询优化处理器发现查询结果超过全表的30%的时候,就会跳过索引,直接进行全表扫描。
对短小的值加索引
对短小的值加索引,意味着索引所占的空间更小,可以减少I/O活动,同时比较索引的速度也更快。
尤其是主键,要尽可能短小。
另外,InnoDB使用的是聚集索引(clustered index),也就是把主键和数据行保存在一起。主键之外的其他索引都是二级索引,这些二级索引也保留着一份主键,这样在查询到索引以后,就可以根据主键找到对应的数据行。如果主键太长的话,会造成二级索引占用的空间变大。
比如下面的action索引保存了对应行的id。
为字符串前缀加索引
前边已经讲过短小索引的种种好处了,有时候一个字符串的前几个字符就能唯一标识这条记录,这个时候设置索引的长度就是非常划算的做法。
前面已经提供了设置索引length的例子,这里就不举例子了。
复合索引的左侧索引
创建复合索引的语法如下:
CREATE INDEX indexName ON tableName (column1 DESC, column2 DESC, column3 ASC);
我们可以看到,最左侧的column1索引总是有效的。
索引加锁
对于InnoDB来说,索引可以让查询锁住更少的行,从而可以在并发情况下拥有更佳表现。
下面演示一下查询锁与索引之间的关系。
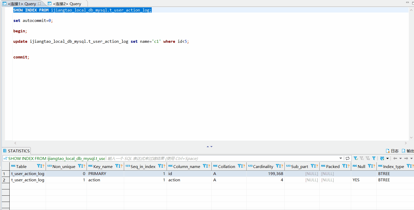
前面使用的t_user_action_log表目前有一个id为主键,还有一个二级索引action。
下面这条语句的修改范围是id值为1 2 3 4所在的行,查询锁会锁住id值为1 2 3 4 5所在的行。
update ijiangtao_local_db_mysql.t_user_action_log set name=’c1’ where id<5;
- 首先创建数据库连接1,开启事务,并执行update语句
set autocommit=0;
begin;
update ijiangtao_local_db_mysql.t_user_action_log set name=’c1’ where id<5;
- 然后开启另外一个连接2,分别执行下面几个update语句
— 没有被锁
update ijiangtao_local_db_mysql.t_user_action_log set name=’c2’ where id=6;
— 被锁
update ijiangtao_local_db_mysql.t_user_action_log set name=’c2’ where id=5;
你会发现id=5的数据行已经被锁定,id=6的数据行可以正常提交。
- 连接1提交事务,连接2的
id=1和id=5的数据行可以update成功了。
— 在连接1提交事务
commit;
- 如果不使用索引
ip_address没有索引的话,会锁定全表。
连接1开启事务以后commit;之前,连接2对该表的update全部需要等待连接1释放锁。
set autocommit=0;
begin;
update ijiangtao_local_db_mysql.t_user_action_log set name=’c1’ where ip_address=’8.8.8.1’;
覆盖索引
如果索引包含满足查询的所有数据,就被称为覆盖索引(Covering Indexes),覆盖索引非常强大,可以大大提高查询性能。
覆盖索引高性能的原因是:
- 索引通常比记录要小,覆盖索引查询只需要读索引,而不需要读记录。
- 索引都按照值的大小进行顺序存储,相比与随机访问记录,需要更少的I/0。
- 大多数数据引擎能更好的缓存索引,例如MyISAM只缓存索引。
ijiangtao_local_db_mysql表的action列包含索引。使用explain分析下面的查询语句,对于索引覆盖查询(index-covered query),分析结果Extra的值是Using index,表示使用了覆盖索引 :
explain select action from ijiangtao_local_db_mysql.t_user_action_log;
聚簇索引
聚簇索引(Clustered Indexes)保证关键字的值相近的元组存储的物理位置也相同,且一个表只能有一个聚簇索引。
字符串类型不建议使用聚簇索引,特别是随机字符串,因为它们会使系统进行大量的移动操作。
并不是所有的存储引擎都支持聚簇索引,目前InnoDB支持。
如果使用聚簇索引,最好使用AUTO_INCREMENT列作为主键,应该尽量避免使用随机的聚簇主键。
从物理位置上看,聚簇索引表比非聚簇的索引表,有更好的访问性能。
选择合适的索引类型
从数据结构角度来看,MySQL支持的索引类型有B树索引、Hash索引等。
- B树索引
B树索引对于<、<=、 =、 >=、 >、 <>、!=、 between查询,进行精确比较操作和范围比较操作都有比较高的效率。
B树索引也是InnoDB存储引擎默认的索引结构。
- Hash索引
Hash索引仅能满足=、<=>、in查询。
Hash索引检索效率非常高,索引的检索可以一次定位,不像B树索引需要从根节点到枝节点,最后才能访问到页节点这样多次的I/O访问,所以Hash索引的查询效率要远高于B树索引。但Hash索引不能使用范围查询。
查询优化建议
使用explain分析查询语句
前面已经演示过如何使用explain命令分析查询语句了,这里再解释一下其中几个有参考价值的字段的含义:
select_type
select_type表示查询中每个select子句的类型,一般有下面几个值:
- SIMPLE
简单SELECT,不使用UNION或子查询等。 - PRIMARY
查询中若包含任何复杂的子部分,最外层的select被标记为PRIMARY。 - UNION
UNION中的第二个或后面的SELECT语句。 - DEPENDENT UNION
UNION中的第二个或后面的SELECT语句,取决于外面的查询。 - UNION RESULT
UNION的结果。 - SUBQUERY
子查询中的第一个SELECT。 - DEPENDENT SUBQUERY
子查询中的第一个SELECT,取决于外面的查询。 - DERIVED
派生表的SELECT, FROM子句的子查询。 UNCACHEABLE SUBQUERY
一个子查询的结果不能被缓存,必须重新评估外链接的第一行。
type
type表示MySQL在表中找到所需行的方式,又称“访问类型”,常用的类型有:
ALL, index, range, ref, eq_ref, const, system, NULL。
从左到右,性能从差到好。ALL:
Full Table Scan,MySQL将遍历全表以找到匹配的行。- index:
Full Index Scan,index与ALL区别为index类型只遍历索引树。 - range:
只检索给定范围的行,使用一个索引来选择行。 - ref:
表示上述表的连接匹配条件,即哪些列或常量被用于查找索引列上的值。 - eq_ref:
类似ref,区别就在使用的索引是唯一索引,对于每个索引键值,表中只有一条记录匹配,简单来说,就是多表连接中使用primary key或者 unique key作为关联条件。 - const:
当MySQL对查询某部分进行优化,并转换为一个常量时,使用这些类型访问。
如将主键置于where列表中,MySQL就能将该查询转换为一个常量。 - NULL:
MySQL在优化过程中分解语句,执行时甚至不用访问表或索引,例如从一个索引列里选取最小值可以通过单独索引查找完成。
Key
key列显示MySQL实际决定使用的键(索引),如果没有选择索引,键是NULL。possible_keys
possible_keys指出MySQL能使用哪个索引在表中找到记录,查询涉及到的字段上如果存在索引则该索引将被列出,但不一定被查询使用。ref
ref表示上述表的连接匹配条件,即哪些列或常量被用于查找索引列上的值。
rows
rows表示MySQL根据表统计信息,以及索引选用的情况,找到所需记录需要读取的行数。这个行数是估算的值,实际行数可能不同。
用好explain命令是查询优化的第一步 !声明NOT NULL
当数据列被声明为NOT NULL以后,在查询的时候就不需要判断是否为NULL,由于减少了判断,可以降低复杂性,提高查询速度。
如果要表示数据列为空,可以使用0等代替。考虑使用数值类型代替字符串
MySQL对数值类型的处理速度要远远快于字符串,而且数值类型往往更加节省空间。
例如对于“Male”和“Female”可以用“0”和“1”进行代替。考虑使用ENUM类型
如果你的数据列的取值是确定有限的,可以使用ENUM类型代替字符串。因为MySQL会把这些值表示为一系列对应的数字,这样处理的速度会提高很多。
CREATE TABLE shirts (
name VARCHAR(40),
size ENUM(‘x-small’, ‘small’, ‘medium’, ‘large’, ‘x-large’)
);
INSERT INTO shirts (name, size) VALUES (‘dress shirt’,’large’), (‘t-shirt’,’medium’),
(‘polo shirt’,’small’);
SELECT name, size FROM shirts WHERE size = ‘medium’;
总结
索引是一个单独的,存储在磁盘上的数据结构,索引对数据表中一列或者多列值进行排序,索引包含着对数据表中所有数据的引用指针。
本教程从MySQL开始讲起,又介绍了MySQL中索引的使用,最后提供了使用索引的几条原则和优化查询的几个方法。
无论你是DBA还是软件开发,菜鸟程序员还是资深工程师,相信本节提到的关于索引的知识,对你都会有所帮助。
来源:juejin.im/post/5cb1dec9f265da0382610968
