Boom是新一代的视频办公协作平台,一键录制人像、声音、桌面和用户批注;通过平台消息、微信链接与任何人分享你的表达;无须同时在线,成员之间也能视频沟通,给你的团队带来更高效的视频办公协作体验。
内测只支持Chrome和Microsoft Edge扩展程序实现视频录制,桌面和移动端APP将在下一个测试版上线,敬请期待。录制插件的下载安装方法有三种:Chrome应用商店下载、Edge应用商店下载和本地下载安装,具体操作步骤如下:
一、Chrome应用商店下载安装(此方法需要“连接外网”)
1. Chrome应用商店下载地址:https://chrome.google.com/webstore/detail/boom-%E8%A7%86%E9%A2%91%E5%8A%9E%E5%85%AC%E5%8D%8F%E5%90%8C%E5%B7%A5%E5%85%B7/iikaeeiidojdmhlmgkhndkpblahibgok
- 使用Chrome浏览器打开下载地址,点击“添加至Chrome”按钮,如果不能访问,请参考“本地下载安装”

- 弹出的对话框中,点击“添加扩展程序”按钮

- 插件安装完成,看到Boom标签页;点击右上角“拼图“形状的按钮,打开扩展程序列表。

- 点击扩展程序标签中,Boom后面的“图钉”📌标记,加入快捷栏,方便之后使用。

二、Edge应用商店下载安装
使用Edge浏览器打开下载地址,点击“获取”按钮

- 弹出的对话框中,点击“添加扩展”按钮

- 插件自动完成下载和安装,在Edge浏览器上看到Boom图标。

三、录制插件本地下载安装
- 使用浏览器(建议Chrome)打开Boom本地下载地址,插件自动下载到本地

复制此链接到浏览器打开(直接点击会被浏览器屏蔽下载):http://supdate.visionwx.com:8555/boom-chrome-ext-2.zip
- 点击下载完成的插件源文件(压缩包),弹出unzip的对话框

点击“解压到”按钮,把插件源文件解压到本地目录,本地目录上看到插件文件夹(boom-chrome-ext-2)


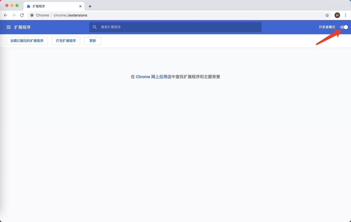
打开Chrome浏览器,输入地址:chrome://extensions/,打开“开发者模式“(点击页面右上角按钮)

- 加载Boom插件:选择“加载已解压的扩展程序”,选择已下载插件文件的目录(boom-chrome-ext-2)

- 插件安装完成,看到Boom标签页;点击右上角“拼图“形状的按钮,打开扩展程序列表。

- 点击扩展程序标签中,Boom后面的“图钉”📌标记,加入快捷栏,方便之后使用。

