什么是HTTP? HTTP 和 HTTPS 的区别?
HTTP 与 HTTPS 有哪些区别?
- HTTP 是超文本传输协议,信息是明文传输,存在安全风险的问题。HTTPS 则解决 HTTP 不安全的缺陷,在 TCP 和 HTTP 网络层之间加入了 SSL/TLS 安全协议,使得报文能够加密传输。
- HTTP 连接建立相对简单, TCP 三次握手之后便可进行 HTTP 的报文传输。而 HTTPS 在 TCP 三次握手之后,还需进行 SSL/TLS 的握手过程,才可进入加密报文传输。
- HTTP 的端口号是 80,HTTPS 的端口号是 443。
- HTTPS 协议需要向 CA(证书权威机构)申请数字证书,来保证服务器的身份是可信的。
HTTPS 解决了 HTTP 的哪些问题?
HTTP 由于是明文传输,所以安全上存在以下三个风险:
- 窃听风险,比如通信链路上可以获取通信内容,用户号容易没。
- 篡改风险,比如强制植入垃圾广告,视觉污染,用户眼容易瞎。
- 冒充风险,比如冒充淘宝网站,用户钱容易没。

HTTPS 在 HTTP 与 TCP 层之间加入了 SSL/TLS 协议,可以很好的解决了上述的风险:
- 信息加密:交互信息无法被窃取。
- 校验机制:无法篡改通信内容,篡改了就不能正常显示。
- 身份证书:证明淘宝是真的淘宝网。
可见,只要自身不做「恶」,SSL/TLS 协议是能保证通信是安全的。
HTTPS 是如何解决上面的三个风险的?
- 混合加密的方式实现信息的机密性,解决了窃听的风险。
- 摘要算法的方式来实现完整性,它能够为数据生成独一无二的「指纹」,指纹用于校验数据的完整性,解决了篡改的风险。
- 将服务器公钥放入到数字证书中,解决了冒充的风险。
1. 混合加密
通过混合加密的方式可以保证信息的机密性,解决了窃听的风险。

HTTPS 采用的是对称加密和非对称加密结合的「混合加密」方式:
- 在通信建立前采用非对称加密的方式交换「会话秘钥」,后续就不再使用非对称加密。
- 在通信过程中全部使用对称加密的「会话秘钥」的方式加密明文数据。
采用「混合加密」的方式的原因:
- 对称加密只使用一个密钥,运算速度快,密钥必须保密,无法做到安全的密钥交换。
- 非对称加密使用两个密钥:公钥和私钥,公钥可以任意分发而私钥保密,解决了密钥交换问题但速度慢。
2. 摘要算法 + 数字签名
为了保证传输的内容不被篡改,我们需要对内容计算出一个「指纹」,然后同内容一起传输给对方。
对方收到后,先是对内容也计算出一个「指纹」,然后跟发送方发送的「指纹」做一个比较,如果「指纹」相同,说明内容没有被篡改,否则就可以判断出内容被篡改了。
那么,在计算机里会用摘要算法(哈希函数)来计算出内容的哈希值,也就是内容的「指纹」,这个哈希值是唯一的,且无法通过哈希值推导出内容。

通过哈希算法可以确保内容不会被篡改,但是并不能保证「内容 + 哈希值」不会被中间人替换,因为这里缺少对客户端收到的消息是否来源于服务端的证明。
举个例子,你想向老师请假,一般来说是要求由家长写一份请假理由并签名,老师才能允许你请假。
但是你有模仿你爸爸字迹的能力,你用你爸爸的字迹写了一份请假理由然后签上你爸爸的名字,老师一看到这个请假条,查看字迹和签名,就误以为是你爸爸写的,就会允许你请假。
那作为老师,要如何避免这种情况发生呢?现实生活中的,可以通过电话或视频来确认是否是由父母发出的请假,但是计算机里可没有这种操作。
那为了避免这种情况,计算机里会用非对称加密算法来解决,共有两个密钥:
- 一个是公钥,这个是可以公开给所有人的;
- 一个是私钥,这个必须由本人管理,不可泄露。
这两个密钥可以双向加解密的,比如可以用公钥加密内容,然后用私钥解密,也可以用私钥加密内容,公钥解密内容。
流程的不同,意味着目的也不相同:
- 公钥加密,私钥解密。这个目的是为了保证内容传输的安全,因为被公钥加密的内容,其他人是无法解密的,只有持有私钥的人,才能解密出实际的内容;
- 私钥加密,公钥解密。这个目的是为了保证消息不会被冒充,因为私钥是不可泄露的,如果公钥能正常解密出私钥加密的内容,就能证明这个消息是来源于持有私钥身份的人发送的。
一般我们不会用非对称加密来加密实际的传输内容,因为非对称加密的计算比较耗费性能的。
所以非对称加密的用途主要在于通过「私钥加密,公钥解密」的方式,来确认消息的身份,我们常说的数字签名算法,就是用的是这种方式,不过私钥加密内容不是内容本身,而是对内容的哈希值加密。

私钥是由服务端保管,然后服务端会向客户端颁发对应的公钥。如果客户端收到的信息,能被公钥解密,就说明该消息是由服务器发送的。
引入了数字签名算法后,你就无法模仿你爸爸的字迹来请假了,你爸爸手上持有着私钥,你老师持有着公钥。
这样只有用你爸爸手上的私钥才对请假条进行「签名」,老师通过公钥看能不能解出这个「签名」,如果能解出并且确认内容的完整性,就能证明是由你爸爸发起的请假条,这样老师才允许你请假,否则老师就不认。
3. 数字证书
前面我们知道:
- 可以通过哈希算法来保证消息的完整性;
- 可以通过数字签名来保证消息的来源可靠性(能确认消息是由持有私钥的一方发送的);
但是这还远远不够,还缺少身份验证的环节,万一公钥是被伪造的呢?
还是拿请假的例子,虽然你爸爸持有私钥,老师通过是否能用公钥解密来确认这个请假条是不是来源你父亲的。
但是我们还可以自己伪造出一对公私钥啊!
你找了个夜晚,偷偷把老师桌面上和你爸爸配对的公钥,换成了你的公钥,那么下次你在请假的时候,你继续模仿你爸爸的字迹写了个请假条,然后用你的私钥做个了「数字签名」。
但是老师并不知道自己的公钥被你替换过了,所以他还是按照往常一样用公钥解密,由于这个公钥和你的私钥是配对的,老师当然能用这个被替换的公钥解密出来,并且确认了内容的完整性,于是老师就会以为是你父亲写的请假条,又允许你请假了。
好家伙,为了一个请假,真的是斗智斗勇。
后面你的老师和父亲发现了你伪造公私钥的事情后,决定重新商量一个对策来应对你这个臭家伙。
正所谓魔高一丈,道高一尺。
既然伪造公私钥那么随意,所以你爸把他的公钥注册到警察局,警察局用他们自己的私钥对你父亲的公钥做了个数字签名,然后把你爸爸的「个人信息 + 公钥 + 数字签名」打包成一个数字证书,也就是说这个数字证书包含你爸爸的公钥。
这样,你爸爸如果因为家里确实有事要向老师帮你请假的时候,不仅会用自己的私钥对内容进行签名,还会把数字证书给到老师。
老师拿到了数字证书后,首先会去警察局验证这个数字证书是否合法,因为数字证书里有警察局的数字签名,警察局要验证证书合法性的时候,用自己的公钥解密,如果能解密成功,就说明这个数字证书是在警察局注册过的,就认为该数字证书是合法的,然后就会把数字证书里头的公钥(你爸爸的)给到老师。
由于通过警察局验证了数字证书是合法的,那么就能证明这个公钥就是你父亲的,于是老师就可以安心的用这个公钥解密出清教条,如果能解密出,就证明是你爸爸写的请假条。
正是通过了一个权威的机构来证明你爸爸的身份,所以你的伪造公私钥这个小伎俩就没用了。
在计算机里,这个权威的机构就是 CA (数字证书认证机构),将服务器公钥放在数字证书(由数字证书认证机构颁发)中,只要证书是可信的,公钥就是可信的。
数字证书的工作流程,我也画了一张图,方便大家理解:

通过数字证书的方式保证服务器公钥的身份,解决冒充的风险。
HTTPS 是如何建立连接的?其间交互了什么?
SSL/TLS 协议基本流程:
- 客户端向服务器索要并验证服务器的公钥。
- 双方协商生产「会话秘钥」。
- 双方采用「会话秘钥」进行加密通信。
前两步也就是 SSL/TLS 的建立过程,也就是 TLS 握手阶段。
SSL/TLS 的「握手阶段」涉及四次通信, 基于 RSA 握手过程的 HTTPS (opens new window)见下图:

SSL/TLS 协议建立的详细流程:
1. ClientHello
首先,由客户端向服务器发起加密通信请求,也就是 ClientHello 请求。
在这一步,客户端主要向服务器发送以下信息:
(1)客户端支持的 SSL/TLS 协议版本,如 TLS 1.2 版本。
(2)客户端生产的随机数(Client Random),后面用于生成「会话秘钥」条件之一。
(3)客户端支持的密码套件列表,如 RSA 加密算法。
2. SeverHello
服务器收到客户端请求后,向客户端发出响应,也就是 SeverHello。服务器回应的内容有如下内容:
(1)确认 SSL/ TLS 协议版本,如果浏览器不支持,则关闭加密通信。
(2)服务器生产的随机数(Server Random),也是后面用于生产「会话秘钥」条件之一。
(3)确认的密码套件列表,如 RSA 加密算法。
(4)服务器的数字证书。
3.客户端回应
客户端收到服务器的回应之后,首先通过浏览器或者操作系统中的 CA 公钥,确认服务器的数字证书的真实性。
如果证书没有问题,客户端会从数字证书中取出服务器的公钥,然后使用它加密报文,向服务器发送如下信息:
(1)一个随机数(pre-master key)。该随机数会被服务器公钥加密。
(2)加密通信算法改变通知,表示随后的信息都将用「会话秘钥」加密通信。
(3)客户端握手结束通知,表示客户端的握手阶段已经结束。这一项同时把之前所有内容的发生的数据做个摘要,用来供服务端校验。
上面第一项的随机数是整个握手阶段的第三个随机数,会发给服务端,所以这个随机数客户端和服务端都是一样的。
服务器和客户端有了这三个随机数(Client Random、Server Random、pre-master key),接着就用双方协商的加密算法,各自生成本次通信的「会话秘钥」。
4. 服务器的最后回应
服务器收到客户端的第三个随机数(pre-master key)之后,通过协商的加密算法,计算出本次通信的「会话秘钥」。
然后,向客户端发送最后的信息:
(1)加密通信算法改变通知,表示随后的信息都将用「会话秘钥」加密通信。
(2)服务器握手结束通知,表示服务器的握手阶段已经结束。这一项同时把之前所有内容的发生的数据做个摘要,用来供客户端校验。
至此,整个 SSL/TLS 的握手阶段全部结束。接下来,客户端与服务器进入加密通信,就完全是使用普通的 HTTP 协议,只不过用「会话秘钥」加密内容。
客户端校验数字证书的流程是怎样的?
接下来,详细说一下实际中数字证书签发和验证流程。
如下图图所示,为数字证书签发和验证流程:

CA 签发证书的过程,如上图左边部分:
- 首先 CA 会把持有者的公钥、用途、颁发者、有效时间等信息打成一个包,然后对这些信息进行 Hash 计算,得到一个 Hash 值;
- 然后 CA 会使用自己的私钥将该 Hash 值加密,生成 Certificate Signature,也就是 CA 对证书做了签名;
- 最后将 Certificate Signature 添加在文件证书上,形成数字证书;
客户端校验服务端的数字证书的过程,如上图右边部分:
- 首先客户端会使用同样的 Hash 算法获取该证书的 Hash 值 H1;
- 通常浏览器和操作系统中集成了 CA 的公钥信息,浏览器收到证书后可以使用 CA 的公钥解密 Certificate Signature 内容,得到一个 Hash 值 H2 ;
- 最后比较 H1 和 H2,如果值相同,则为可信赖的证书,否则则认为证书不可信。
但事实上,证书的验证过程中还存在一个证书信任链的问题,因为我们向 CA 申请的证书一般不是根证书签发的,而是由中间证书签发的,比如百度的证书,从下图你可以看到,证书的层级有三级:

对于这种三级层级关系的证书的验证过程如下:
- 客户端收到 baidu.com 的证书后,发现这个证书的签发者不是根证书,就无法根据本地已有的根证书中的公钥去验证 baidu.com 证书是否可信。于是,客户端根据 baidu.com 证书中的签发者,找到该证书的颁发机构是 “GlobalSign Organization Validation CA - SHA256 - G2”,然后向 CA 请求该中间证书。
- 请求到证书后发现 “GlobalSign Organization Validation CA - SHA256 - G2” 证书是由 “GlobalSign Root CA” 签发的,由于 “GlobalSign Root CA” 没有再上级签发机构,说明它是根证书,也就是自签证书。应用软件会检查此证书有否已预载于根证书清单上,如果有,则可以利用根证书中的公钥去验证 “GlobalSign Organization Validation CA - SHA256 - G2” 证书,如果发现验证通过,就认为该中间证书是可信的。
- “GlobalSign Organization Validation CA - SHA256 - G2” 证书被信任后,可以使用 “GlobalSign Organization Validation CA - SHA256 - G2” 证书中的公钥去验证 baidu.com 证书的可信性,如果验证通过,就可以信任 baidu.com 证书。
在这四个步骤中,最开始客户端只信任根证书 GlobalSign Root CA 证书的,然后 “GlobalSign Root CA” 证书信任 “GlobalSign Organization Validation CA - SHA256 - G2” 证书,而 “GlobalSign Organization Validation CA - SHA256 - G2” 证书又信任 baidu.com 证书,于是客户端也信任 baidu.com 证书。
总括来说,由于用户信任 GlobalSign,所以由 GlobalSign 所担保的 baidu.com 可以被信任,另外由于用户信任操作系统或浏览器的软件商,所以由软件商预载了根证书的 GlobalSign 都可被信任。

操作系统里一般都会内置一些根证书,比如我的 MAC 电脑里内置的根证书有这么多:

这样的一层层地验证就构成了一条信任链路,整个证书信任链验证流程如下图所示:

最后一个问题,为什么需要证书链这么麻烦的流程?Root CA 为什么不直接颁发证书,而是要搞那么多中间层级呢?
这是为了确保根证书的绝对安全性,将根证书隔离地越严格越好,不然根证书如果失守了,那么整个信任链都会有问题。
2. 彻底搞懂HTTPS的加密原理
HTTPS(SSL/TLS)的加密机制虽然是大家都应了解的基本知识,但网上很多相关文章总会忽略一些内容,没有阐明完整的逻辑脉络,我学习它的时候也曾废了些功夫。
对称与非对称加密、数字签名、数字证书等,在学习过程中,除了了解“它是什么”,你是否有想过“为什么是它”?我认为有必要搞清楚后者,否则你可能只是单纯地记住了被灌输的知识,而未真正理解它。
本文以问题的形式逐步展开,一步步解开HTTPS的面纱,希望能帮助你彻底搞懂HTTPS!
为什么需要加密?
因为http的内容是明文传输的,明文数据会经过中间代理服务器、路由器、wifi热点、通信服务运营商等多个物理节点,如果信息在传输过程中被劫持,传输的内容就完全暴露了。劫持者还可以篡改传输的信息且不被双方察觉,这就是中间人攻击。所以我们才需要对信息进行加密。最容易理解的就是对称加密 。
什么是对称加密?
简单说就是有一个密钥,它可以加密一段信息,也可以对加密后的信息进行解密,和我们日常生活中用的钥匙作用差不多。

用对称加密可行吗?
如果通信双方都各自持有同一个密钥,且没有别人知道,这两方的通信安全当然是可以被保证的(除非密钥被破解)。
然而最大的问题就是这个密钥怎么让传输的双方知晓,同时不被别人知道。如果由服务器生成一个密钥并传输给浏览器,那在这个传输过程中密钥被别人劫持到手了怎么办?之后他就能用密钥解开双方传输的任何内容了,所以这么做当然不行。
换种思路?试想一下,如果浏览器内部就预存了网站A的密钥,且可以确保除了浏览器和网站A,不会有任何外人知道该密钥,那理论上用对称加密是可以的,这样浏览器只要预存好世界上所有HTTPS网站的密钥就行了!这么做显然不现实。
怎么办?所以我们就需要非对称加密 。
什么是非对称加密?
简单说就是有两把密钥,通常一把叫做公钥、一把叫私钥,用公钥加密的内容必须用私钥才能解开,同样,私钥加密的内容只有公钥能解开。

用非对称加密可行吗?
鉴于非对称加密的机制,我们可能会有这种思路:服务器先把公钥以明文方式传输给浏览器,之后浏览器向服务器传数据前都先用这个公钥加密好再传,这条数据的安全似乎可以保障了!因为只有服务器有相应的私钥能解开公钥加密的数据。
然而反过来由服务器到浏览器的这条路怎么保障安全?如果服务器用它的私钥加密数据传给浏览器,那么浏览器用公钥可以解密它,而这个公钥是一开始通过明文传输给浏览器的,若这个公钥被中间人劫持到了,那他也能用该公钥解密服务器传来的信息了。所以目前似乎只能保证由浏览器向服务器传输数据的安全性(其实仍有漏洞,下文会说),那利用这点你能想到什么解决方案吗?
改良的非对称加密方案,似乎可以?
我们已经理解通过一组公钥私钥,可以保证单个方向传输的安全性,那用两组公钥私钥,是否就能保证双向传输都安全了?请看下面的过程:
- 某网站服务器拥有公钥A与对应的私钥A’;浏览器拥有公钥B与对应的私钥B’。
- 浏览器把公钥B明文传输给服务器。
- 服务器把公钥A明文给传输浏览器。
- 之后浏览器向服务器传输的内容都用公钥A加密,服务器收到后用私钥A’解密。由于只有服务器拥有私钥A’,所以能保证这条数据的安全。
- 同理,服务器向浏览器传输的内容都用公钥B加密,浏览器收到后用私钥B’解密。同上也可以保证这条数据的安全。
的确可以!抛开这里面仍有的漏洞不谈(下文会讲),HTTPS的加密却没使用这种方案,为什么?很重要的原因是非对称加密算法非常耗时,而对称加密快很多。那我们能不能运用非对称加密的特性解决前面提到的对称加密的漏洞?
非对称加密+对称加密?
既然非对称加密耗时,那非对称加密+对称加密结合可以吗?而且得尽量减少非对称加密的次数。当然是可以的,且非对称加密、解密各只需用一次即可。
请看一下这个过程:
- 某网站拥有用于非对称加密的公钥A、私钥A’。
- 浏览器向网站服务器请求,服务器把公钥A明文给传输浏览器。
- 浏览器随机生成一个用于对称加密的密钥X,用公钥A加密后传给服务器。
- 服务器拿到后用私钥A’解密得到密钥X。
- 这样双方就都拥有密钥X了,且别人无法知道它。之后双方所有数据都通过密钥X加密解密即可。
完美!HTTPS基本就是采用了这种方案。完美?还是有漏洞的。
中间人攻击

中间人攻击(https://blog.pradeo.com/man-in-the-middle-attack)
如果在数据传输过程中,中间人劫持到了数据,此时他的确无法得到浏览器生成的密钥X,这个密钥本身被公钥A加密了,只有服务器才有私钥A’解开它,然而中间人却完全不需要拿到私钥A’就能干坏事了。请看:
- 某网站有用于非对称加密的公钥A、私钥A’。
- 浏览器向网站服务器请求,服务器把公钥A明文给传输浏览器。
- 中间人劫持到公钥A,保存下来,把数据包中的公钥A替换成自己伪造的公钥B(它当然也拥有公钥B对应的私钥B’)。
- 浏览器生成一个用于对称加密的密钥X,用公钥B(浏览器无法得知公钥被替换了)加密后传给服务器。
- 中间人劫持后用私钥B’解密得到密钥X,再用公钥A加密后传给服务器。
- 服务器拿到后用私钥A’解密得到密钥X。
这样在双方都不会发现异常的情况下,中间人通过一套“狸猫换太子”的操作,掉包了服务器传来的公钥,进而得到了密钥X。根本原因是浏览器无法确认收到的公钥是不是网站自己的,因为公钥本身是明文传输的,难道还得对公钥的传输进行加密?这似乎变成鸡生蛋、蛋生鸡的问题了。解法是什么?
如何证明浏览器收到的公钥一定是该网站的公钥?
其实所有证明的源头都是一条或多条不证自明的“公理”(可以回想一下数学上公理),由它推导出一切。比如现实生活中,若想证明某身份证号一定是小明的,可以看他身份证,而身份证是由政府作证的,这里的“公理”就是“政府机构可信”,这也是社会正常运作的前提。
那能不能类似地有个机构充当互联网世界的“公理”呢?让它作为一切证明的源头,给网站颁发一个“身份证”?
它就是CA机构,它是如今互联网世界正常运作的前提,而CA机构颁发的“身份证”就是数字证书。
数字证书

网站在使用HTTPS前,需要向CA机构申领一份数字证书,数字证书里含有证书持有者信息、公钥信息等。服务器把证书传输给浏览器,浏览器从证书里获取公钥就行了,证书就如身份证,证明“该公钥对应该网站”。而这里又有一个显而易见的问题,“证书本身的传输过程中,如何防止被篡改”?即如何证明证书本身的真实性?身份证运用了一些防伪技术,而数字证书怎么防伪呢?解决这个问题我们就接近胜利了!
如何放防止数字证书被篡改?
我们把证书原本的内容生成一份“签名”,比对证书内容和签名是否一致就能判别是否被篡改。这就是数字证书的“防伪技术”,这里的“签名”就叫数字签名:
数字签名
这部分内容建议看下图并结合后面的文字理解,图中左侧是数字签名的制作过程,右侧是验证过程:

数字签名的生成与验证(https://cheapsslsecurity.com/blog/digital-signature-vs-digital-certificate-the-difference-explained/)
数字签名的制作过程:
- CA机构拥有非对称加密的私钥和公钥。
- CA机构对证书明文数据T进行hash。
- 对hash后的值用私钥加密,得到数字签名S。
明文和数字签名共同组成了数字证书,这样一份数字证书就可以颁发给网站了。
那浏览器拿到服务器传来的数字证书后,如何验证它是不是真的?(有没有被篡改、掉包)
浏览器验证过程:
- 拿到证书,得到明文T,签名S。
- 用CA机构的公钥对S解密(由于是浏览器信任的机构,所以浏览器保有它的公钥。详情见下文),得到S’。
- 用证书里指明的hash算法对明文T进行hash得到T’。
- 显然通过以上步骤,T’应当等于S‘,除非明文或签名被篡改。所以此时比较S’是否等于T’,等于则表明证书可信。
为何么这样可以保证证书可信呢?我们来仔细想一下。
中间人有可能篡改该证书吗?
假设中间人篡改了证书的原文,由于他没有CA机构的私钥,所以无法得到此时加密后签名,无法相应地篡改签名。浏览器收到该证书后会发现原文和签名解密后的值不一致,则说明证书已被篡改,证书不可信,从而终止向服务器传输信息,防止信息泄露给中间人。
既然不可能篡改,那整个证书被掉包呢?
中间人有可能把证书掉包吗?
假设有另一个网站B也拿到了CA机构认证的证书,它想劫持网站A的信息。于是它成为中间人拦截到了A传给浏览器的证书,然后替换成自己的证书,传给浏览器,之后浏览器就会错误地拿到B的证书里的公钥了,这确实会导致上文“中间人攻击”那里提到的漏洞?
其实这并不会发生,因为证书里包含了网站A的信息,包括域名,浏览器把证书里的域名与自己请求的域名比对一下就知道有没有被掉包了。
为什么制作数字签名时需要hash一次?
我初识HTTPS的时候就有这个疑问,因为似乎那里的hash有点多余,把hash过程去掉也能保证证书没有被篡改。
最显然的是性能问题,前面我们已经说了非对称加密效率较差,证书信息一般较长,比较耗时。而hash后得到的是固定长度的信息(比如用md5算法hash后可以得到固定的128位的值),这样加解密就快很多。
当然也有安全上的原因,这部分内容相对深一些,感兴趣的可以看这篇解答:crypto.stackexchange.com/a/12780
怎么证明CA机构的公钥是可信的?
你们可能会发现上文中说到CA机构的公钥,我几乎一笔带过,“浏览器保有它的公钥”,这是个什么保有法?怎么证明这个公钥是否可信?
让我们回想一下数字证书到底是干啥的?没错,为了证明某公钥是可信的,即“该公钥是否对应该网站”,那CA机构的公钥是否也可以用数字证书来证明?没错,操作系统、浏览器本身会预装一些它们信任的根证书,如果其中会有CA机构的根证书,这样就可以拿到它对应的可信公钥了。
实际上证书之间的认证也可以不止一层,可以A信任B,B信任C,以此类推,我们把它叫做信任链或数字证书链。也就是一连串的数字证书,由根证书为起点,透过层层信任,使终端实体证书的持有者可以获得转授的信任,以证明身份。
另外,不知你们是否遇到过网站访问不了、提示需安装证书的情况?这里安装的就是根证书。说明浏览器不认给这个网站颁发证书的机构,那么你就得手动下载安装该机构的根证书(风险自己承担XD)。安装后,你就有了它的公钥,就可以用它验证服务器发来的证书是否可信了。

信任链(https://publib.boulder.ibm.com/tividd/td/TRM/GC32-1323-00/en_US/HTML/admin230.htm)
每次进行HTTPS请求时都必须在SSL/TLS层进行握手传输密钥吗?
这也是我当时的困惑之一,显然每次请求都经历一次密钥传输过程非常耗时,那怎么达到只传输一次呢?
服务器会为每个浏览器(或客户端软件)维护一个session ID,在TLS握手阶段传给浏览器,浏览器生成好密钥传给服务器后,服务器会把该密钥存到相应的session ID下,之后浏览器每次请求都会携带session ID,服务器会根据session ID找到相应的密钥并进行解密加密操作,这样就不必要每次重新制作、传输密钥了!
总结
可以看下这张图,梳理一下整个流程(SSL、TLS握手有一些区别,不同版本间也有区别,不过大致过程就是这样):

至此,我们已自上而下地打通了HTTPS加密的整体脉络以及核心知识点,不知你是否真正搞懂了HTTPS呢?
找几个时间,多看、多想、多理解几次就会越来越清晰的!
那么,下面的问题你是否已经可以解答了呢?
- 为什么要用对称加密+非对称加密?
- 为什么不能只用非对称加密?
- 为什么需要数字证书?
- 为什么需要数字签名?
…
3. HTTP/1.1、HTTP/2、HTTP/3 演变
HTTP/1.1 相比 HTTP/1.0 提高了什么性能?
HTTP(1.1) 的优点有哪些?
HTTP 最凸出的优点是「简单、灵活和易于扩展、应用广泛和跨平台」。
1. 简单
HTTP 基本的报文格式就是 header + body,头部信息也是 key-value 简单文本的形式,易于理解,降低了学习和使用的门槛。
2. 灵活和易于扩展
HTTP协议里的各类请求方法、URI/URL、状态码、头字段等每个组成要求都没有被固定死,都允许开发人员自定义和扩充。
同时 HTTP 由于是工作在应用层( OSI 第七层),则它下层可以随意变化。
HTTPS 也就是在 HTTP 与 TCP 层之间增加了 SSL/TLS 安全传输层,HTTP/3 甚至把 TCP 层换成了基于 UDP 的 QUIC。
3. 应用广泛和跨平台
互联网发展至今,HTTP 的应用范围非常的广泛,从台式机的浏览器到手机上的各种 APP,从看新闻、刷贴吧到购物、理财、吃鸡,HTTP 的应用遍地开花,同时天然具有跨平台的优越性。
HTTP(1.1) 的缺点有哪些?
HTTP 协议里有优缺点一体的双刃剑,分别是「无状态、明文传输」,同时还有一大缺点「不安全」。
1. 无状态双刃剑
无状态的好处,因为服务器不会去记忆 HTTP 的状态,所以不需要额外的资源来记录状态信息,这能减轻服务器的负担,能够把更多的 CPU 和内存用来对外提供服务。
无状态的坏处,既然服务器没有记忆能力,它在完成有关联性的操作时会非常麻烦。
例如登录->添加购物车->下单->结算->支付,这系列操作都要知道用户的身份才行。但服务器不知道这些请求是有关联的,每次都要问一遍身份信息。
这样每操作一次,都要验证信息,这样的购物体验还能愉快吗?别问,问就是酸爽!
对于无状态的问题,解法方案有很多种,其中比较简单的方式用 Cookie 技术。
Cookie 通过在请求和响应报文中写入 Cookie 信息来控制客户端的状态。
相当于,在客户端第一次请求后,服务器会下发一个装有客户信息的「小贴纸」,后续客户端请求服务器的时候,带上「小贴纸」,服务器就能认得了了,

2. 明文传输双刃剑
明文意味着在传输过程中的信息,是可方便阅读的,通过浏览器的 F12 控制台或 Wireshark 抓包都可以直接肉眼查看,为我们调试工作带了极大的便利性。
但是这正是这样,HTTP 的所有信息都暴露在了光天化日下,相当于信息裸奔。在传输的漫长的过程中,信息的内容都毫无隐私可言,很容易就能被窃取,如果里面有你的账号密码信息,那你号没了。
3. 不安全
HTTP 比较严重的缺点就是不安全:
- 通信使用明文(不加密),内容可能会被窃听。比如,账号信息容易泄漏,那你号没了。
- 不验证通信方的身份,因此有可能遭遇伪装。比如,访问假的淘宝、拼多多,那你钱没了。
- 无法证明报文的完整性,所以有可能已遭篡改。比如,网页上植入垃圾广告,视觉污染,眼没了。
HTTP 的安全问题,可以用 HTTPS 的方式解决,也就是通过引入 SSL/TLS 层,使得在安全上达到了极致。
HTTP/1.1 的性能如何?
HTTP 协议是基于 TCP/IP,并且使用了「请求 - 应答」的通信模式,所以性能的关键就在这两点里。
1. 长连接
早期 HTTP/1.0 性能上的一个很大的问题,那就是每发起一个请求,都要新建一次 TCP 连接(三次握手),而且是串行请求,做了无谓的 TCP 连接建立和断开,增加了通信开销。
为了解决上述 TCP 连接问题,HTTP/1.1 提出了长连接的通信方式,也叫持久连接。这种方式的好处在于减少了 TCP 连接的重复建立和断开所造成的额外开销,减轻了服务器端的负载。
持久连接的特点是,只要任意一端没有明确提出断开连接,则保持 TCP 连接状态。

当然,如果某个 HTTP 长连接超过一定时间没有任何数据交互,服务端就会主动断开这个连接。
2. 管道网络传输
HTTP/1.1 采用了长连接的方式,这使得管道(pipeline)网络传输成为了可能。
即可在同一个 TCP 连接里面,客户端可以发起多个请求,只要第一个请求发出去了,不必等其回来,就可以发第二个请求出去,可以减少整体的响应时间。
举例来说,客户端需要请求两个资源。以前的做法是,在同一个 TCP 连接里面,先发送 A 请求,然后等待服务器做出回应,收到后再发出 B 请求。那么,管道机制则是允许浏览器同时发出 A 请求和 B 请求,如下图:

但是服务器必须按照接收请求的顺序发送对这些管道化请求的响应。
如果服务端在处理 A 请求时耗时比较长,那么后续的请求的处理都会被阻塞住,这称为「队头堵塞」。
所以,HTTP/1.1 管道解决了请求的队头阻塞,但是没有解决响应的队头阻塞。
注意:实际上 HTTP/1.1 管道化技术不是默认开启,而且浏览器基本都没有支持,所以后面讨论HTTP/1.1 都是建立在没有使用管道化的前提。
3. 队头阻塞
「请求 - 应答」的模式加剧了 HTTP 的性能问题。
因为当顺序发送的请求序列中的一个请求因为某种原因被阻塞时,在后面排队的所有请求也一同被阻塞了,会招致客户端一直请求不到数据,这也就是「队头阻塞」,好比上班的路上塞车。

总之 HTTP/1.1 的性能一般般,后续的 HTTP/2 和 HTTP/3 就是在优化 HTTP 的性能。
HTTP/2 做了什么优化?
HTTP/2 协议是基于 HTTPS 的,所以 HTTP/2 的安全性也是有保障的。

那 HTTP/2 相比 HTTP/1.1 性能上的改进:
1. 头部压缩
HTTP/2 会压缩头(Header)如果你同时发出多个请求,他们的头是一样的或是相似的,那么,协议会帮你消除重复的部分。
这就是所谓的 HPACK 算法:在客户端和服务器同时维护一张头信息表,所有字段都会存入这个表,生成一个索引号,以后就不发送同样字段了,只发送索引号,这样就提高速度了。
2. 二进制格式
HTTP/2 不再像 HTTP/1.1 里的纯文本形式的报文,而是全面采用了二进制格式,头信息和数据体都是二进制,并且统称为帧(frame):头信息帧(Headers Frame)和数据帧(Data Frame)。

这样虽然对人不友好,但是对计算机非常友好,因为计算机只懂二进制,那么收到报文后,无需再将明文的报文转成二进制,而是直接解析二进制报文,这增加了数据传输的效率。
比如状态码 200 ,在 HTTP/1.1 是用 ‘2’’0’’0’ 三个字符来表示(二进制:110010 110000 110000),如图:

在 HTTP/2 是用数字 200 表示(二进制:11001000),如图:

3. 数据流
HTTP/2 的数据包不是按顺序发送的,同一个连接里面连续的数据包,可能属于不同的回应。因此,必须要对数据包做标记,指出它属于哪个回应。
在 HTTP/2 中每个请求或相应的所有数据包,称为一个数据流(Stream)。每个数据流都标记着一个独一无二的编号(Stream ID),不同 Stream 的帧是可以乱序发送的(因此可以并发不同的 Stream ),因为每个帧的头部会携带 Stream ID 信息,所以接收端可以通过 Stream ID 有序组装成 HTTP 消息
客户端和服务器双方都可以建立 Stream, Stream ID 也是有区别的,客户端建立的 Stream 必须是奇数号,而服务器建立的 Stream 必须是偶数号。

客户端还可以指定数据流的优先级。优先级高的请求,服务器就先响应该请求。
4. 多路复用
HTTP/2 是可以在一个连接中并发多个请求或回应,而不用按照顺序一一对应。
移除了 HTTP/1.1 中的串行请求,不需要排队等待,也就不会再出现「队头阻塞」问题,降低了延迟,大幅度提高了连接的利用率。
举例来说,在一个 TCP 连接里,服务器收到了客户端 A 和 B 的两个请求,如果发现 A 处理过程非常耗时,于是就回应 A 请求已经处理好的部分,接着回应 B 请求,完成后,再回应 A 请求剩下的部分。

5. 服务器推送
HTTP/2 还在一定程度上改善了传统的「请求 - 应答」工作模式,服务端不再是被动地响应,可以主动向客户端发送消息。
比如,客户端通过 HTTP/1.1 请求从服务器那获取到了 HTML 文件,而 HTML 可能还需要依赖 CSS 来渲染页面,这时客户端还要再发起获取 CSS 文件的请求,需要两次消息往返,如下图左边部分:

如上图右边部分,在 HTTP/2 中,客户端在访问 HTML 时,服务器可以直接主动推送 CSS 文件,减少了消息传递的次数。
HTTP/2 有什么缺陷?
HTTP/2 通过 Stream 的并发能力,解决了 HTTP/1 队头阻塞的问题,看似很完美了,但是 HTTP/2 还是存在“队头阻塞”的问题,只不过问题不是在 HTTP 这一层面,而是在 TCP 这一层。
HTTP/2 是基于 TCP 协议来传输数据的,TCP 是字节流协议,TCP 层必须保证收到的字节数据是完整且连续的,这样内核才会将缓冲区里的数据返回给 HTTP 应用,那么当「前 1 个字节数据」没有到达时,后收到的字节数据只能存放在内核缓冲区里,只有等到这 1 个字节数据到达时,HTTP/2 应用层才能从内核中拿到数据,这就是 HTTP/2 队头阻塞问题。
举个例子,如下图:

图中发送方发送了很多个 packet,每个 packet 都有自己的序号,你可以认为是 TCP 的序列号,其中 packet 3 在网络中丢失了,即使 packet 4-6 被接收方收到后,由于内核中的 TCP 数据不是连续的,于是接收方的应用层就无法从内核中读取到,只有等到 packet 3 重传后,接收方的应用层才可以从内核中读取到数据,这就是 HTTP/2 的队头阻塞问题,是在 TCP 层面发生的。
所以,一旦发生了丢包现象,就会触发 TCP 的重传机制,这样在一个 TCP 连接中的所有的 HTTP 请求都必须等待这个丢了的包被重传回来。
HTTP/3 做了哪些优化?
前面我们知道了 HTTP/1.1 和 HTTP/2 都有队头阻塞的问题:
- HTTP/1.1 中的管道( pipeline)虽然解决了请求的队头阻塞,但是没有解决响应的队头阻塞,因为服务端需要按顺序响应收到的请求,如果服务端处理某个请求消耗的时间比较长,那么只能等相应完这个请求后, 才能处理下一个请求,这属于 HTTP 层队头阻塞。
- HTTP/2 虽然通过多个请求复用一个 TCP 连接解决了 HTTP 的队头阻塞 ,但是一旦发生丢包,就会阻塞住所有的 HTTP 请求,这属于 TCP 层队头阻塞。
HTTP/2 队头阻塞的问题是因为 TCP,所以 HTTP/3 把 HTTP 下层的 TCP 协议改成了 UDP!

UDP 发生是不管顺序,也不管丢包的,所以不会出现像 HTTP/2 队头阻塞的问题
大家都知道 UDP 是不可靠传输的,但基于 UDP 的 QUIC 协议 可以实现类似 TCP 的可靠性传输。
QUIC 有以下 3 个特点。
1、无队头阻塞
QUIC 协议也有类似 HTTP/2 Stream 与多路复用的概念,也是可以在同一条连接上并发传输多个 Stream,Stream 可以认为就是一条 HTTP 请求。
QUIC 有自己的一套机制可以保证传输的可靠性的。当某个流发生丢包时,只会阻塞这个流,其他流不会受到影响,因此不存在队头阻塞问题。这与 HTTP/2 不同,HTTP/2 只要某个流中的数据包丢失了,其他流也会因此受影响。
所以,QUIC 连接上的多个 Stream 之间并没有依赖,都是独立的,某个流发生丢包了,只会影响该流,其他流不受影响。

2、更快的连接建立
对于 HTTP/1 和 HTTP/2 协议,TCP 和 TLS 是分层的,分别属于内核实现的传输层、openssl 库实现的表示层,因此它们难以合并在一起,需要分批次来握手,先 TCP 握手,再 TLS 握手。
HTTP/3 在传输数据前虽然需要 QUIC 协议握手,这个握手过程只需要 1 RTT,握手的目的是为确认双方的「连接 ID」,连接迁移就是基于连接 ID 实现的。
但是 HTTP/3 的 QUIC 协议并不是与 TLS 分层,而是QUIC 内部包含了 TLS,它在自己的帧会携带 TLS 里的“记录”,再加上 QUIC 使用的是 TLS/1.3,因此仅需 1 个 RTT 就可以「同时」完成建立连接与密钥协商,如下图:

甚至,在第二次连接的时候,应用数据包可以和 QUIC 握手信息(连接信息 + TLS 信息)一起发送,达到 0-RTT 的效果。
3、连接迁移
基于 TCP 传输协议的 HTTP 协议,由于是通过四元组(源 IP、源端口、目的 IP、目的端口)确定一条 TCP 连接,那么当移动设备的网络从 4G 切换到 WIFI 时,意味着 IP 地址变化了,那么就必须要断开连接,然后重新建立连接。而建立连接的过程包含 TCP 三次握手和 TLS 四次握手的时延,以及 TCP 慢启动的减速过程,给用户的感觉就是网络突然卡顿了一下,因此连接的迁移成本是很高的。
而 QUIC 协议没有用四元组的方式来“绑定”连接,而是通过连接 ID来标记通信的两个端点,客户端和服务器可以各自选择一组 ID 来标记自己,因此即使移动设备的网络变化后,导致 IP 地址变化了,只要仍保有上下文信息(比如连接 ID、TLS 密钥等),就可以“无缝”地复用原连接,消除重连的成本,没有丝毫卡顿感,达到了连接迁移的功能。
所以, QUIC 是一个在 UDP 之上的伪 TCP + TLS + HTTP/2 的多路复用的协议。

QUIC 是新协议,对于很多网络设备,根本不知道什么是 QUIC,只会当做 UDP,这样会出现新的问题,因为有的网络设备是会丢掉 UDP 包的,而 QUIC 是基于UDP 实现的,那么如果网络设备无法识别这个是 QUIC 包,那么就会当作 UDP包,然后被丢弃。
所以,HTTP/3 现在普及的进度非常的缓慢,不知道未来 UDP 是否能够逆袭 TCP。
4. HTTP 常见的状态码有哪些?

1xx 类状态码属于提示信息,是协议处理中的一种中间状态,实际用到的比较少。
2xx 类状态码表示服务器成功处理了客户端的请求,也是我们最愿意看到的状态。
- 「200 OK」是最常见的成功状态码,表示一切正常。如果是非
HEAD请求,服务器返回的响应头都会有 body 数据。 - 「204 No Content」也是常见的成功状态码,与 200 OK 基本相同,但响应头没有 body 数据。
- 「206 Partial Content」是应用于 HTTP 分块下载或断点续传,表示响应返回的 body 数据并不是资源的全部,而是其中的一部分,也是服务器处理成功的状态。
3xx 类状态码表示客户端请求的资源发生了变动,需要客户端用新的 URL 重新发送请求获取资源,也就是重定向。
- 「301 Moved Permanently」表示永久重定向,说明请求的资源已经不存在了,需改用新的 URL 再次访问。
- 「302 Found」表示临时重定向,说明请求的资源还在,但暂时需要用另一个 URL 来访问。
301 和 302 都会在响应头里使用字段 Location,指明后续要跳转的 URL,浏览器会自动重定向新的 URL。
- 「304 Not Modified」不具有跳转的含义,表示资源未修改,重定向已存在的缓冲文件,也称缓存重定向,也就是告诉客户端可以继续使用缓存资源,用于缓存控制。
4xx 类状态码表示客户端发送的报文有误,服务器无法处理,也就是错误码的含义。
- 「400 Bad Request」表示客户端请求的报文有错误,但只是个笼统的错误。
- 「403 Forbidden」表示服务器禁止访问资源,并不是客户端的请求出错。
- 「404 Not Found」表示请求的资源在服务器上不存在或未找到,所以无法提供给客户端。
5xx 类状态码表示客户端请求报文正确,但是服务器处理时内部发生了错误,属于服务器端的错误码。
- 「500 Internal Server Error」与 400 类型,是个笼统通用的错误码,服务器发生了什么错误,我们并不知道。
- 「501 Not Implemented」表示客户端请求的功能还不支持,类似“即将开业,敬请期待”的意思。
- 「502 Bad Gateway」通常是服务器作为网关或代理时返回的错误码,表示服务器自身工作正常,访问后端服务器发生了错误。
- 「503 Service Unavailable」表示服务器当前很忙,暂时无法响应客户端,类似“网络服务正忙,请稍后重试”的意思。
5. HTTP 常见字段有哪些?
Host 字段
客户端发送请求时,用来指定服务器的域名。

Host: www.A.com
有了 Host 字段,就可以将请求发往「同一台」服务器上的不同网站。
Content-Length 字段
服务器在返回数据时,会有 Content-Length 字段,表明本次回应的数据长度。

Content-Length: 1000
如上面则是告诉浏览器,本次服务器回应的数据长度是 1000 个字节,后面的字节就属于下一个回应了。
Connection 字段
Connection 字段最常用于客户端要求服务器使用 TCP 持久连接,以便其他请求复用。

HTTP/1.1 版本的默认连接都是持久连接,但为了兼容老版本的 HTTP,需要指定 Connection 首部字段的值为 Keep-Alive。
Connection: keep-alive
一个可以复用的 TCP 连接就建立了,直到客户端或服务器主动关闭连接。但是,这不是标准字段。
Content-Type 字段
Content-Type 字段用于服务器回应时,告诉客户端,本次数据是什么格式。

Content-Type: text/html; charset=utf-8
上面的类型表明,发送的是网页,而且编码是UTF-8。
客户端请求的时候,可以使用 Accept 字段声明自己可以接受哪些数据格式。
Accept: */*
上面代码中,客户端声明自己可以接受任何格式的数据。
Content-Encoding 字段
Content-Encoding 字段说明数据的压缩方法。表示服务器返回的数据使用了什么压缩格式

Content-Encoding: gzip
上面表示服务器返回的数据采用了 gzip 方式压缩,告知客户端需要用此方式解压。
客户端在请求时,用 Accept-Encoding 字段说明自己可以接受哪些压缩方法。
Accept-Encoding: gzip, deflate
6. GET 与 POST
GET 和 POST 有什么区别?
根据 RFC 规范,GET 的语义是从服务器获取指定的资源,这个资源可以是静态的文本、页面、图片视频等。GET 请求的参数位置一般是写在 URL 中,URL 规定只能支持 ASCII,所以 GET 请求的参数只允许 ASCII 字符 ,而且浏览器会对 URL 的长度有限制(HTTP协议本身对 URL长度并没有做任何规定)。
比如,你打开我的文章,浏览器就会发送 GET 请求给服务器,服务器就会返回文章的所有文字及资源。

根据 RFC 规范,POST 的语义是根据请求负荷(报文body)对指定的资源做出处理,具体的处理方式视资源类型而不同。POST 请求携带数据的位置一般是写在报文 body 中, body 中的数据可以是任意格式的数据,只要客户端与服务端协商好即可,而且浏览器不会对 body 大小做限制。
比如,你在我文章底部,敲入了留言后点击「提交」(暗示你们留言),浏览器就会执行一次 POST 请求,把你的留言文字放进了报文 body 里,然后拼接好 POST 请求头,通过 TCP 协议发送给服务器。

GET 和 POST 方法都是安全和幂等的吗?
先说明下安全和幂等的概念:
- 在 HTTP 协议里,所谓的「安全」是指请求方法不会「破坏」服务器上的资源。
- 所谓的「幂等」,意思是多次执行相同的操作,结果都是「相同」的。
如果从 RFC 规范定义的语义来看:
- GET 方法就是安全且幂等的,因为它是「只读」操作,无论操作多少次,服务器上的数据都是安全的,且每次的结果都是相同的。所以,可以对 GET 请求的数据做缓存,这个缓存可以做到浏览器本身上(彻底避免浏览器发请求),也可以做到代理上(如nginx),而且在浏览器中 GET 请求可以保存为书签。
- POST 因为是「新增或提交数据」的操作,会修改服务器上的资源,所以是不安全的,且多次提交数据就会创建多个资源,所以不是幂等的。所以,浏览器一般不会缓存 POST 请求,也不能把 POST 请求保存为书签。
做个简要的小结。
GET 的语义是请求获取指定的资源。GET 方法是安全、幂等、可被缓存的。
POST 的语义是根据请求负荷(报文主体)对指定的资源做出处理,具体的处理方式视资源类型而不同。POST 不安全,不幂等,(大部分实现)不可缓存。
注意, 上面是从 RFC 规范定义的语义来分析的。
但是实际过程中,开发者不一定会按照 RFC 规范定义的语义来实现 GET 和 POST 方法。比如:
- 可以用 GET 方法实现新增或删除数据的请求,这样实现的 GET 方法自然就不是安全和幂等。
- 可以用 POST 方法实现查询数据的请求,这样实现的 POST 方法自然就是安全和幂等。
曾经有个笑话,有人写了个博客,删除博客用的是GET请求,他觉得没人访问就连鉴权都没做。然后Google服务器爬虫爬了一遍,他所有博文就没了。。。
如果「安全」放入概念是指信息是否会被泄漏的话,虽然 POST 用 body 传输数据,而 GET 用 URL 传输,这样数据会在浏览器地址拦容易看到,但是并不能说 GET 不如 POST 安全的。
因为 HTTP 传输的内容都是明文的,虽然在浏览器地址拦看不到 POST 提交的 body 数据,但是只要抓个包就都能看到了。
所以,要避免传输过程中数据被窃取,就要使用 HTTPS 协议,这样所有 HTTP 的数据都会被加密传输。
GET 请求可以带 body 吗?
RFC 规范并没有规定 GET 请求不能带 body 的。理论上,任何请求都可以带 body 的。只是因为 RFC 规范定义的 GET 请求是获取资源,所以根据这个语义不需要用到 body。
另外,URL 中的查询参数也不是 GET 所独有的,POST 请求的 URL 中也可以有参数的。
7. HTTP 缓存技术
一、缓存介绍
1、什么是缓存?
缓存是一种保存资源副本并在下次请求时直接使用该副本的技术。
2、为什么需要缓存?
如果没有缓存的话,每次网络请求都要加载大量的图片和资源,这会使页面的加载变慢许多。
缓存的目的就是为了尽量减少网络请求的体积和数量,让页面加载的更快,节省带宽,提高访问速度,降低服务器压力。
3、哪些资源可以被缓存?——静态资源(css、js、img)
网站的 html 是不能被缓存的。因为网站在使用过程中 html 随时有可能被更新,随时有可能被替换模板。
网页的业务数据也是不能被缓存的。比如留言板和评论区,用户随时都可以在底下评论,那数据库的内容就会被频繁被更新。
二、强制缓存
1、定义:
强缓存:浏览器不会向服务器发送任何请求,直接从本地缓存中读取文件并返回。
Status Code:200


200 (from memory cache): 不访问服务器,一般已经加载过该资源且缓存存在了内存当中,直接从内存中中读取缓存。浏览器关闭后,数据将不存在(资源被释放掉了),再次打开相同的页面时,不会出现from memory cache。
200 (from disk cache): 不访问服务器,已经在之间某个时间加载过该资源,直接从磁盘中读取缓存,关闭浏览器后,数组依然存在,因为是存在硬盘当中的,下次打开仍会from disk cache。
优先访问memory cache,其次是disk cache,最后是请求网络资源
2、设置强缓存的方式 Expires & Cache-Control
Expires: 该值是一个GMT时间格式字符串,浏览器进行第一次请求时,服务器会在返回头部加上Expires。下次请求,如果设置了时间,并在设置的时间之前就可以直接读取缓存。
Cache-Control: 该值是利用max-age判断缓存的生命周期,以秒为单位,如果在该生命周期内,则命中强缓存。比如max-age=300 ,则代表在这个请求正确返回时间的5分钟内再次加载资源,就会命中强缓存。
cache-control:除了该字段外,还有下面几个比较常用的设置值:
(1) max-age:用来设置资源(representations)可以被缓存多长时间,单位为秒;
(2) s-maxage:和max-age是一样的,不过它只针对代理服务器缓存而言;
(3)public:指示响应可被任何缓存区缓存;
(4)private:只能针对个人用户,而不能被代理服务器缓存;
(5)no-cache:强制客户端直接向服务器发送请求,也就是说每次请求都必须向服务器发送。服务器接收到 请求,然后判断资源是否变更,是则返回新内容,否则返回304,未变更。这个很容易让人产生误解,使人误 以为是响应不被缓存。实际上Cache-Control: no-cache是会被缓存的,只不过每次在向客户端(浏览器)提供响应数据时,缓存都要向服务器评估缓存响应的有效性。
(6)no-store:禁止一切缓存(这个才是响应不被缓存的意思)。cache-control是http1.1的头字段,expires是http1.0的头字段,如果expires和cache-control同时存在,cache-control会覆盖expires,建议两个都写。
如果 cache-control 与 expires 同时存在的话, cache-control 的优先级高于 expires

三、协商缓存
1、定义
协商缓存是一种服务端缓存策略,即通过服务端来判断某件事情是不是可以被缓存。
服务端判断客户端的资源,是否和服务端资源一样,如果一致则返回304,反之返回200和最新的资源。
在上图中,表明了协商缓存的全过程。首先,如果客户端是第一次向服务器发出请求,则服务器返回资源和相对应的资源标识给浏览器。该资源标识就是对当前所返回资源的一种唯一标识,可以是Etag或者是Last-Modified,这两个字段将在图例结束后展开讲解。
之后如果浏览器再次发送请求时,浏览器就会带上这个资源标识。此时,服务端就会通过这个资源标识,可以判断出浏览器的资源跟服务端此时的资源是否一致,如果一致,则返回304,即表示Not Found 资源未修改。如果判断结果为不一致,则返回200,并返回资源以及新的资源标识。至此就结束了协商缓存的过程。
2、设置协商缓存的方式 (Last-Modified , If-Modified-Since) & (ETag , If-None-Match)
1) Last-Modified , If-Modified-Since
**Last-Modified** 资源最后修改的时间,对应请求头为 **If-Modified-Since**,Last-Modified 只能精确到秒级

当浏览器第一次发请求时,服务器返回资源并在返回头中返回一个Last-Modified 的值给浏览器。这个Last-Modified 的值给到浏览器之后,浏览器会通过 If-Modified-Since 的字段来保存 Last-Modified 的值,且 If-Modified-Since 保存在请求头当中。
之后浏览器再次发送请求时,请求头会带着 If-Modified-Since 的值去找服务器,服务器此时就会匹配浏览器发过来的 If-Modified-Since 是否和自己最后一次修改的 Last-Modified的值相等。如果相等,则返回304,表示资源未被修改;如果不相等,则返回200,并返回资源和新的 Last-Modified的值。
2)Etag,If-None-Match
**Etag** 资源唯一标识,所谓唯一,可以想象是每个人的身份证,具有唯一性;Etag本质是一个字符串;对应请求头为 **If-None-Match**

当浏览器第一次发送请求时,服务器返回资源并返回一个 Etag 的值给浏览器。这个 Etag 的值给到浏览器之后,浏览器会通过 If-None-Match 的字段来保存 Etag 的值,且 If-None-Match 保存在请求头当中。
之后当浏览器再次发送请求时,请求头会带着 If-None-Match 的值去找服务器,服务器此刻就会匹配浏览器发过来的 If-None-Match 是否和自己最后一次修改的 Etag 的值相等。如果相等,则返回 304 ,表示资源未被修改;如果不相等,则返回 200 ,并返回资源和新的 Etag 的值。
3、对比
- 当响应头部 Response Headers 同时存在 Last-Modified 和 Etag 的值时,会优先使用Etag;
Etag优先级是高于Last-Modifed的,所以服务器会优先验证Etag - Last-Modified 只能精确到秒级,而Etag可以更精确。
- 如果资源被重复生成,而内容不变,则Etag更精确


四、刷新操作对缓存的影响
(1)正常操作
定义: 地址栏输入 url ,跳转链接,前进后退等。
对缓存的影响: 强制缓存有效,协商缓存有效。
(2)手动刷新
定义: F5 ,点击刷新按钮,右击菜单刷新。
对缓存的影响: 强制缓存失效,协商缓存有效。
(3)强制刷新
定义: ctrl + F5 。
对缓存的影响: 强制缓存失效,协商缓存失效。
五、总结
注意,协商缓存这两个字段都需要配合强制缓存中 Cache-control 字段来使用,只有在未能命中强制缓存的时候,才能发起带有协商缓存字段的请求。

8. HTTP/1.1如何优化?
问你一句:「你知道 HTTP/1.1 该如何优化吗?」
我们可以从下面这三种优化思路来优化 HTTP/1.1 协议:
- 尽量避免发送 HTTP 请求;
- 在需要发送 HTTP 请求时,考虑如何减少请求次数;
- 减少服务器的 HTTP 响应的数据大小;
下面,就针对这三种思路具体看看有哪些优化方法。

如何避免发送 HTTP 请求?
这个思路你看到是不是觉得很奇怪,不发送 HTTP 请求,那客户端还怎么和服务器交互数据?小林你这不是耍流氓嘛?
冷静冷静,你说的没错,客户端当然要向服务器发送请求的。
但是,对于一些具有重复性的 HTTP 请求,比如每次请求得到的数据都一样的,我们可以把这对「请求-响应」的数据都缓存在本地,那么下次就直接读取本地的数据,不必在通过网络获取服务器的响应了,这样的话 HTTP/1.1 的性能肯定肉眼可见的提升。
所以,避免发送 HTTP 请求的方法就是通过缓存技术,HTTP 设计者早在之前就考虑到了这点,因此 HTTP 协议的头部有不少是针对缓存的字段。
那缓存是如何做到的呢?
客户端会把第一次请求以及响应的数据保存在本地磁盘上,其中将请求的 URL 作为 key,而响应作为 value,两者形成映射关系。
这样当后续发起相同的请求时,就可以先在本地磁盘上通过 key 查到对应的 value,也就是响应,如果找到了,就直接从本地读取该响应。毋庸置疑,读取本地磁盘的速度肯定比网络请求快得多,如下图:

聪明的你可能想到了,万一缓存的响应不是最新的,而客户端并不知情,那么该怎么办呢?
放心,这个问题 HTTP 设计者早已考虑到。
所以,服务器在发送 HTTP 响应时,会估算一个过期的时间,并把这个信息放到响应头部中,这样客户端在查看响应头部的信息时,一旦发现缓存的响应是过期的,则就会重新发送网络请求。
如果客户端从第一次请求得到的响应头部中发现该响应过期了,客户端重新发送请求,假设服务器上的资源并没有变更,还是老样子,那么你觉得还要在服务器的响应带上这个资源吗?
很显然不带的话,可以提高 HTTP 协议的性能,那具体如何做到呢?
只需要客户端在重新发送请求时,在请求的 Etag 头部带上第一次请求的响应头部中的摘要,这个摘要是唯一标识响应的资源,当服务器收到请求后,会将本地资源的摘要与请求中的摘要做个比较。
如果不同,那么说明客户端的缓存已经没有价值,服务器在响应中带上最新的资源。
如果相同,说明客户端的缓存还是可以继续使用的,那么服务器仅返回不含有包体的 **304 Not Modified** 响应,告诉客户端仍然有效,这样就可以减少响应资源在网络中传输的延时,如下图:

缓存真的是性能优化的一把万能钥匙,小到 CPU Cache、Page Cache、Redis Cache,大到 HTTP 协议的缓存。
如何减少 HTTP 请求次数?
减少 HTTP 请求次数自然也就提升了 HTTP 性能,可以从这 3 个方面入手:
- 减少重定向请求次数;
- 合并请求;
- 延迟发送请求;
减少重定向请求次数
我们先来看看什么是重定向请求?
服务器上的一个资源可能由于迁移、维护等原因从 url1 移至 url2 后,而客户端不知情,它还是继续请求 url1,这时服务器不能粗暴地返回错误,而是通过 302 响应码和 Location 头部,告诉客户端该资源已经迁移至 url2 了,于是客户端需要再发送 url2 请求以获得服务器的资源。
那么,如果重定向请求越多,那么客户端就要多次发起 HTTP 请求,每一次的 HTTP 请求都得经过网络,这无疑会越降低网络性能。
另外,服务端这一方往往不只有一台服务器,比如源服务器上一级是代理服务器,然后代理服务器才与客户端通信,这时客户端重定向就会导致客户端与代理服务器之间需要 2 次消息传递,如下图:

如果重定向的工作交由代理服务器完成,就能减少 HTTP 请求次数了,如下图:

而且当代理服务器知晓了重定向规则后,可以进一步减少消息传递次数,如下图:

除了 302 重定向响应码,还有其他一些重定向的响应码,你可以从下图看到:

其中,301 和 308 响应码是告诉客户端可以将重定向响应缓存到本地磁盘,之后客户端就自动用 url2 替代 url1 访问服务器的资源。
合并请求
如果把多个访问小文件的请求合并成一个大的请求,虽然传输的总资源还是一样,但是减少请求,也就意味着减少了重复发送的 HTTP 头部。
另外由于 HTTP/1.1 是请求响应模型,如果第一个发送的请求,未收到对应的响应,那么后续的请求就不会发送,于是为了防止单个请求的阻塞,所以一般浏览器会同时发起 5-6 个请求,每一个请求都是不同的 TCP 连接,那么如果合并了请求,也就会减少 TCP 连接的数量,因而省去了 TCP 握手和慢启动过程耗费的时间。
接下来,具体看看合并请求的几种方式。
有的网页会含有很多小图片、小图标,有多少个小图片,客户端就要发起多少次请求。那么对于这些小图片,我们可以考虑使用 CSS Image Sprites 技术把它们合成一个大图片,这样浏览器就可以用一次请求获得一个大图片,然后再根据 CSS 数据把大图片切割成多张小图片。

这种方式就是通过将多个小图片合并成一个大图片来减少 HTTP 请求的次数,以减少 HTTP 请求的次数,从而减少网络的开销。
除了将小图片合并成大图片的方式,还有服务端使用 webpack 等打包工具将 js、css 等资源合并打包成大文件,也是能达到类似的效果。
另外,还可以将图片的二进制数据用 base64 编码后,以 URL 的形式潜入到 HTML 文件,跟随 HTML 文件一并发送.
可以看到,合并请求的方式就是合并资源,以一个大资源的请求替换多个小资源的请求。
但是这样的合并请求会带来新的问题,当大资源中的某一个小资源发生变化后,客户端必须重新下载整个完整的大资源文件,这显然带来了额外的网络消耗。
延迟发送请求
不要一口气吃成大胖子,一般 HTML 里会含有很多 HTTP 的 URL,当前不需要的资源,我们没必要也获取过来,于是可以通过「按需获取」的方式,来减少第一时间的 HTTP 请求次数。
请求网页的时候,没必要把全部资源都获取到,而是只获取当前用户所看到的页面资源,当用户向下滑动页面的时候,再向服务器获取接下来的资源,这样就达到了延迟发送请求的效果。
如何减少 HTTP 响应的数据大小?
对于 HTTP 的请求和响应,通常 HTTP 的响应的数据大小会比较大,也就是服务器返回的资源会比较大。
于是,我们可以考虑对响应的资源进行压缩,这样就可以减少响应的数据大小,从而提高网络传输的效率。
压缩的方式一般分为 2 种,分别是:
- 无损压缩;
- 有损压缩;
无损压缩
无损压缩是指资源经过压缩后,信息不被破坏,还能完全恢复到压缩前的原样,适合用在文本文件、程序可执行文件、程序源代码。
首先,我们针对代码的语法规则进行压缩,因为通常代码文件都有很多换行符或者空格,这些是为了帮助程序员更好的阅读,但是机器执行时并不要这些符,把这些多余的符号给去除掉。
接下来,就是无损压缩了,需要对原始资源建立统计模型,利用这个统计模型,将常出现的数据用较短的二进制比特序列表示,将不常出现的数据用较长的二进制比特序列表示,生成二进制比特序列一般是「霍夫曼编码」算法。
gzip 就是比较常见的无损压缩。客户端支持的压缩算法,会在 HTTP 请求中通过头部中的 Accept-Encoding 字段告诉服务器:
Accept-Encoding: gzip, deflate, br
服务器收到后,会从中选择一个服务器支持的或者合适的压缩算法,然后使用此压缩算法对响应资源进行压缩,最后通过响应头部中的 content-encoding 字段告诉客户端该资源使用的压缩算法。
content-encoding: gzip
gzip 的压缩效率相比 Google 推出的 Brotli 算法还是差点意思,也就是上文中的 br,所以如果可以,服务器应该选择压缩效率更高的 br 压缩算法。
有损压缩
与无损压缩相对的就是有损压缩,经过此方法压缩,解压的数据会与原始数据不同但是非常接近。
有损压缩主要将次要的数据舍弃,牺牲一些质量来减少数据量、提高压缩比,这种方法经常用于压缩多媒体数据,比如音频、视频、图片。
可以通过 HTTP 请求头部中的 Accept 字段里的「 q 质量因子」,告诉服务器期望的资源质量。
Accept: audio/*; q=0.2, audio/basic
关于图片的压缩,目前压缩比较高的是 Google 推出的 WebP 格式,它与常见的 Png 格式图片的压缩比例对比如下图:

可以发现,相同图片质量下,WebP 格式的图片大小都比 Png 格式的图片小,所以对于大量图片的网站,可以考虑使用 WebP 格式的图片,这将大幅度提升网络传输的性能。
关于音视频的压缩,音视频主要是动态的,每个帧都有时序的关系,通常时间连续的帧之间的变化是很小的。
比如,一个在看书的视频,画面通常只有人物的手和书桌上的书是会有变化的,而其他地方通常都是静态的,于是只需要在一个静态的关键帧,使用增量数据来表达后续的帧,这样便减少了很多数据,提高了网络传输的性能。对于视频常见的编码格式有 H264、H265 等,音频常见的编码格式有 AAC、AC3。
总结
这次主要从 3 个方面介绍了优化 HTTP/1.1 协议的思路。
第一个思路是,通过缓存技术来避免发送 HTTP 请求。客户端收到第一个请求的响应后,可以将其缓存在本地磁盘,下次请求的时候,如果缓存没过期,就直接读取本地缓存的响应数据。如果缓存过期,客户端发送请求的时候带上响应数据的摘要,服务器比对后发现资源没有变化,就发出不带包体的 304 响应,告诉客户端缓存的响应仍然有效。
第二个思路是,减少 HTTP 请求的次数,有以下的方法:
- 将原本由客户端处理的重定向请求,交给代理服务器处理,这样可以减少重定向请求的次数;
- 将多个小资源合并成一个大资源再传输,能够减少 HTTP 请求次数以及 头部的重复传输,再来减少 TCP 连接数量,进而省去 TCP 握手和慢启动的网络消耗;
- 按需访问资源,只访问当前用户看得到/用得到的资源,当客户往下滑动,再访问接下来的资源,以此达到延迟请求,也就减少了同一时间的 HTTP 请求次数。
第三思路是,通过压缩响应资源,降低传输资源的大小,从而提高传输效率,所以应当选择更优秀的压缩算法。
不管怎么优化 HTTP/1.1 协议都是有限的,不然也不会出现 HTTP/2 和 HTTP/3 协议,后续我们再来介绍 HTTP/2 和 HTTP/3 协议。
9. HTTP/2 牛逼在哪?
一起来看看 HTTP/2 牛逼在哪?

HTTP/1.1 协议的性能问题
我们得先要了解下 HTTP/1.1 协议存在的性能问题,因为 HTTP/2 协议就是把这些性能问题逐个攻破了。
现在的站点相比以前变化太多了,比如:
- 消息的大小变大了,从几 KB 大小的消息,到几 MB 大小的消息;
- 页面资源变多了,从每个页面不到 10 个的资源,到每页超 100 多个资源;
- 内容形式变多样了,从单纯到文本内容,到图片、视频、音频等内容;
- 实时性要求变高了,对页面的实时性要求的应用越来越多;
这些变化带来的最大性能问题就是 HTTP/1.1 的高延迟,延迟高必然影响的就是用户体验。主要原因如下几个:
- 延迟难以下降,虽然现在网络的「带宽」相比以前变多了,但是延迟降到一定幅度后,就很难再下降了,说白了就是到达了延迟的下限;
- 并发连接有限,谷歌浏览器最大并发连接数是 6 个,而且每一个连接都要经过 TCP 和 TLS 握手耗时,以及 TCP 慢启动过程给流量带来的影响;
- 队头阻塞问题,同一连接只能在完成一个 HTTP 事务(请求和响应)后,才能处理下一个事务;
- HTTP 头部巨大且重复,由于 HTTP 协议是无状态的,每一个请求都得携带 HTTP 头部,特别是对于有携带 cookie 的头部,而 cookie 的大小通常很大;
- 不支持服务器推送消息,因此当客户端需要获取通知时,只能通过定时器不断地拉取消息,这无疑浪费大量了带宽和服务器资源。
为了解决 HTTP/1.1 性能问题,具体的优化手段你可以看这篇文章「HTTP/1.1如何优化? (opens new window)」,这里我举例几个常见的优化手段:
- 将多张小图合并成一张大图供浏览器 JavaScript 来切割使用,这样可以将多个请求合并成一个请求,但是带来了新的问题,当某张小图片更新了,那么需要重新请求大图片,浪费了大量的网络带宽;
- 将图片的二进制数据通过 base64 编码后,把编码数据嵌入到 HTML 或 CSS 文件中,以此来减少网络请求次数;
- 将多个体积较小的 JavaScript 文件使用 webpack 等工具打包成一个体积更大的 JavaScript 文件,以一个请求替代了很多个请求,但是带来的问题,当某个 js 文件变化了,需要重新请求同一个包里的所有 js 文件;
- 将同一个页面的资源分散到不同域名,提升并发连接上限,因为浏览器通常对同一域名的 HTTP 连接最大只能是 6 个;
尽管对 HTTP/1.1 协议的优化手段如此之多,但是效果还是不尽人意,因为这些手段都是对 HTTP/1.1 协议的“外部”做优化,而一些关键的地方是没办法优化的,比如请求-响应模型、头部巨大且重复、并发连接耗时、服务器不能主动推送等,要改变这些必须重新设计 HTTP 协议,于是 HTTP/2 就出来了!
兼容 HTTP/1.1
HTTP/2 出来的目的是为了改善 HTTP 的性能。协议升级有一个很重要的地方,就是要兼容老版本的协议,否则新协议推广起来就相当困难,所幸 HTTP/2 做到了兼容 HTTP/1.1 。
那么,HTTP/2 是怎么做的呢?
第一点,HTTP/2 没有在 URI 里引入新的协议名,仍然用「http://」表示明文协议,用「https://」表示加密协议,于是只需要浏览器和服务器在背后自动升级协议,这样可以让用户意识不到协议的升级,很好的实现了协议的平滑升级。
第二点,只在应用层做了改变,还是基于 TCP 协议传输,应用层方面为了保持功能上的兼容,HTTP/2 把 HTTP 分解成了「语义」和「语法」两个部分,「语义」层不做改动,与 HTTP/1.1 完全一致,比如请求方法、状态码、头字段等规则保留不变。
但是,HTTP/2 在「语法」层面做了很多改造,基本改变了 HTTP 报文的传输格式。
头部压缩
HTTP 协议的报文是由「Header + Body」构成的,对于 Body 部分,HTTP/1.1 协议可以使用头字段 「Content-Encoding」指定 Body 的压缩方式,比如用 gzip 压缩,这样可以节约带宽,但报文中的另外一部分 Header,是没有针对它的优化手段。
HTTP/1.1 报文中 Header 部分存在的问题:
- 含很多固定的字段,比如Cookie、User Agent、Accept 等,这些字段加起来也高达几百字节甚至上千字节,所以有必要压缩;
- 大量的请求和响应的报文里有很多字段值都是重复的,这样会使得大量带宽被这些冗余的数据占用了,所以有必须要避免重复性;
- 字段是 ASCII 编码的,虽然易于人类观察,但效率低,所以有必要改成二进制编码;
HTTP/2 对 Header 部分做了大改造,把以上的问题都解决了。
HTTP/2 没使用常见的 gzip 压缩方式来压缩头部,而是开发了 HPACK 算法,HPACK 算法主要包含三个组成部分:
- 静态字典;
- 动态字典;
- Huffman 编码(压缩算法);
客户端和服务器两端都会建立和维护「字典」,用长度较小的索引号表示重复的字符串,再用 Huffman 编码压缩数据,可达到 50%~90% 的高压缩率。
静态表编码
HTTP/2 为高频出现在头部的字符串和字段建立了一张静态表,它是写入到 HTTP/2 框架里的,不会变化的,静态表里共有 61 组,如下图:

表中的 Index 表示索引(Key),Header Value 表示索引对应的 Value,Header Name 表示字段的名字,比如 Index 为 2 代表 GET,Index 为 8 代表状态码 200。
你可能注意到,表中有的 Index 没有对应的 Header Value,这是因为这些 Value 并不是固定的而是变化的,这些 Value 都会经过 Huffman 编码后,才会发送出去。
这么说有点抽象,我们来看个具体的例子,下面这个 server 头部字段,在 HTTP/1.1 的形式如下:
server: nghttpx\r\n
算上冒号空格和末尾的\r\n,共占用了 17 字节,而使用了静态表和 Huffman 编码,可以将它压缩成 8 字节,压缩率大概 47 %。
我抓了个 HTTP/2 协议的网络包,你可以从下图看到,高亮部分就是 server 头部字段,只用了 8 个字节来表示 server 头部数据。

根据 RFC7541 规范,如果头部字段属于静态表范围,并且 Value 是变化,那么它的 HTTP/2 头部前 2 位固定为 01,所以整个头部格式如下图:

HTTP/2 头部由于基于二进制编码,就不需要冒号空格和末尾的\r\n作为分隔符,于是改用表示字符串长度(Value Length)来分割 Index 和 Value。
接下来,根据这个头部格式来分析上面抓包的 server 头部的二进制数据。
首先,从静态表中能查到 server 头部字段的 Index 为 54,二进制为 110110,再加上固定 01,头部格式第 1 个字节就是 01110110,这正是上面抓包标注的红色部分的二进制数据。
然后,第二个字节的首个比特位表示 Value 是否经过 Huffman 编码,剩余的 7 位表示 Value 的长度,比如这次例子的第二个字节为 10000110,首位比特位为 1 就代表 Value 字符串是经过 Huffman 编码的,经过 Huffman 编码的 Value 长度为 6。
最后,字符串 nghttpx 经过 Huffman 编码后压缩成了 6 个字节,Huffman 编码的原理是将高频出现的信息用「较短」的编码表示,从而缩减字符串长度。
于是,在统计大量的 HTTP 头部后,HTTP/2 根据出现频率将 ASCII 码编码为了 Huffman 编码表,可以在 RFC7541 文档找到这张静态 Huffman 表,我就不把表的全部内容列出来了,我只列出字符串 nghttpx 中每个字符对应的 Huffman 编码,如下图:

通过查表后,字符串 nghttpx 的 Huffman 编码在下图看到,共 6 个字节,每一个字符的 Huffman 编码,我用相同的颜色将他们对应起来了,最后的 7 位是补位的。

最终,server 头部的二进制数据对应的静态头部格式如下:

动态表编码
静态表只包含了 61 种高频出现在头部的字符串,不在静态表范围内的头部字符串就要自行构建动态表,它的 Index 从 62 起步,会在编码解码的时候随时更新。
比如,第一次发送时头部中的「user-agent 」字段数据有上百个字节,经过 Huffman 编码发送出去后,客户端和服务器双方都会更新自己的动态表,添加一个新的 Index 号 62。那么在下一次发送的时候,就不用重复发这个字段的数据了,只用发 1 个字节的 Index 号就好了,因为双方都可以根据自己的动态表获取到字段的数据。
所以,使得动态表生效有一个前提:必须同一个连接上,重复传输完全相同的 HTTP 头部。如果消息字段在 1 个连接上只发送了 1 次,或者重复传输时,字段总是略有变化,动态表就无法被充分利用了。
因此,随着在同一 HTTP/2 连接上发送的报文越来越多,客户端和服务器双方的「字典」积累的越来越多,理论上最终每个头部字段都会变成 1 个字节的 Index,这样便避免了大量的冗余数据的传输,大大节约了带宽。
理想很美好,现实很骨感。动态表越大,占用的内存也就越大,如果占用了太多内存,是会影响服务器性能的,因此 Web 服务器都会提供类似 http2_max_requests 的配置,用于限制一个连接上能够传输的请求数量,避免动态表无限增大,请求数量到达上限后,就会关闭 HTTP/2 连接来释放内存。
综上,HTTP/2 头部的编码通过「静态表、动态表、Huffman 编码」共同完成的。

二进制帧
HTTP/2 厉害的地方在于将 HTTP/1 的文本格式改成二进制格式传输数据,极大提高了 HTTP 传输效率,而且二进制数据使用位运算能高效解析。
你可以从下图看到,HTTP/1.1 的响应 和 HTTP/2 的区别:

HTTP/2 把响应报文划分成了两类帧(Frame),图中的 HEADERS(首部)和 DATA(消息负载) 是帧的类型,也就是说一条 HTTP 响应,划分成了两类帧来传输,并且采用二进制来编码。
HTTP/2 二进制帧的结构如下图:

帧头(Frame Header)很小,只有 9 个字节,帧开头的前 3 个字节表示帧数据(Frame Playload)的长度。
帧长度后面的一个字节是表示帧的类型,HTTP/2 总共定义了 10 种类型的帧,一般分为数据帧和控制帧两类,如下表格:

帧类型后面的一个字节是标志位,可以保存 8 个标志位,用于携带简单的控制信息,比如:
- END_HEADERS 表示头数据结束标志,相当于 HTTP/1 里头后的空行(“\r\n”);
- END_STREAM 表示单方向数据发送结束,后续不会再有数据帧。
- PRIORITY 表示流的优先级;
帧头的最后 4 个字节是流标识符(Stream ID),但最高位被保留不用,只有 31 位可以使用,因此流标识符的最大值是 2^31,大约是 21 亿,它的作用是用来标识该 Frame 属于哪个 Stream,接收方可以根据这个信息从乱序的帧里找到相同 Stream ID 的帧,从而有序组装信息。
最后面就是帧数据了,它存放的是通过 HPACK 算法压缩过的 HTTP 头部和包体。
并发传输
知道了 HTTP/2 的帧结构后,我们再来看看它是如何实现并发传输的。
我们都知道 HTTP/1.1 的实现是基于请求-响应模型的。同一个连接中,HTTP 完成一个事务(请求与响应),才能处理下一个事务,也就是说在发出请求等待响应的过程中,是没办法做其他事情的,如果响应迟迟不来,那么后续的请求是无法发送的,也造成了队头阻塞的问题。
而 HTTP/2 就很牛逼了,通过 Stream 这个设计,多个 Stream 复用一条 TCP 连接,达到并发的效果,解决了 HTTP/1.1 队头阻塞的问题,提高了 HTTP 传输的吞吐量。
为了理解 HTTP/2 的并发是怎样实现的,我们先来理解 HTTP/2 中的 Stream、Message、Frame 这 3 个概念。

你可以从上图中看到:
- 1 个 TCP 连接包含一个或者多个 Stream,Stream 是 HTTP/2 并发的关键技术;
- Stream 里可以包含 1 个或多个 Message,Message 对应 HTTP/1 中的请求或响应,由 HTTP 头部和包体构成;
- Message 里包含一条或者多个 Frame,Frame 是 HTTP/2 最小单位,以二进制压缩格式存放 HTTP/1 中的内容(头部和包体);
因此,我们可以得出 2 个结论:HTTP 消息可以由多个 Frame 构成,以及 1 个 Frame 可以由多个 TCP 报文构成。
在 HTTP/2 连接上,不同 Stream 的帧是可以乱序发送的(因此可以并发不同的 Stream ),因为每个帧的头部会携带 Stream ID 信息,所以接收端可以通过 Stream ID 有序组装成 HTTP 消息,而同一 Stream 内部的帧必须是严格有序的。

客户端和服务器双方都可以建立 Stream, Stream ID 也是有区别的,客户端建立的 Stream 必须是奇数号,而服务器建立的 Stream 必须是偶数号。
同一个连接中的 Stream ID 是不能复用的,只能顺序递增,所以当 Stream ID 耗尽时,需要发一个控制帧 GOAWAY,用来关闭 TCP 连接。
在 Nginx 中,可以通过 http2_max_concurrent_streams 配置来设置 Stream 的上限,默认是 128 个。
HTTP/2 通过 Stream 实现的并发,比 HTTP/1.1 通过 TCP 连接实现并发要牛逼的多,因为当 HTTP/2 实现 100 个并发 Stream 时,只需要建立一次 TCP 连接,而 HTTP/1.1 需要建立 100 个 TCP 连接,每个 TCP 连接都要经过TCP 握手、慢启动以及 TLS 握手过程,这些都是很耗时的。
HTTP/2 还可以对每个 Stream 设置不同优先级,帧头中的「标志位」可以设置优先级,比如客户端访问 HTML/CSS 和图片资源时,希望服务器先传递 HTML/CSS,再传图片,那么就可以通过设置 Stream 的优先级来实现,以此提高用户体验。
服务器主动推送资源
HTTP/1.1 不支持服务器主动推送资源给客户端,都是由客户端向服务器发起请求后,才能获取到服务器响应的资源。
比如,客户端通过 HTTP/1.1 请求从服务器那获取到了 HTML 文件,而 HTML 可能还需要依赖 CSS 来渲染页面,这时客户端还要再发起获取 CSS 文件的请求,需要两次消息往返,如下图左边部分:

如上图右边部分,在 HTTP/2 中,客户端在访问 HTML 时,服务器可以直接主动推送 CSS 文件,减少了消息传递的次数。
在 Nginx 中,如果你希望客户端访问 /test.html 时,服务器直接推送 /test.css,那么可以这么配置:
location /test.html { http2_push /test.css; }
那 HTTP/2 的推送是怎么实现的?
客户端发起的请求,必须使用的是奇数号 Stream,服务器主动的推送,使用的是偶数号 Stream。服务器在推送资源时,会通过 PUSH_PROMISE 帧传输 HTTP 头部,并通过帧中的 Promised Stream ID 字段告知客户端,接下来会在哪个偶数号 Stream 中发送包体。

如上图,在 Stream 1 中通知客户端 CSS 资源即将到来,然后在 Stream 2 中发送 CSS 资源,注意 Stream 1 和 2 是可以并发的。
总结
HTTP/2 协议其实还有很多内容,比如流控制、流状态、依赖关系等等。
这次主要介绍了关于 HTTP/2 是如何提升性能的几个方向,它相比 HTTP/1 大大提高了传输效率、吞吐能力。
第一点,对于常见的 HTTP 头部通过静态表和 Huffman 编码的方式,将体积压缩了近一半,而且针对后续的请求头部,还可以建立动态表,将体积压缩近 90%,大大提高了编码效率,同时节约了带宽资源。
不过,动态表并非可以无限增大, 因为动态表是会占用内存的,动态表越大,内存也越大,容易影响服务器总体的并发能力,因此服务器需要限制 HTTP/2 连接时长或者请求次数。
第二点,HTTP/2 实现了 Stream 并发,多个 Stream 只需复用 1 个 TCP 连接,节约了 TCP 和 TLS 握手时间,以及减少了 TCP 慢启动阶段对流量的影响。不同的 Stream ID 才可以并发,即时乱序发送帧也没问题,但是同一个 Stream 里的帧必须严格有序。
另外,可以根据资源的渲染顺序来设置 Stream 的优先级,从而提高用户体验。
第三点,服务器支持主动推送资源,大大提升了消息的传输性能,服务器推送资源时,会先发送 PUSH_PROMISE 帧,告诉客户端接下来在哪个 Stream 发送资源,然后用偶数号 Stream 发送资源给客户端。
HTTP/2 通过 Stream 的并发能力,解决了 HTTP/1 队头阻塞的问题,看似很完美了,但是 HTTP/2 还是存在“队头阻塞”的问题,只不过问题不是在 HTTP 这一层面,而是在 TCP 这一层。
HTTP/2 是基于 TCP 协议来传输数据的,TCP 是字节流协议,TCP 层必须保证收到的字节数据是完整且连续的,这样内核才会将缓冲区里的数据返回给 HTTP 应用,那么当「前 1 个字节数据」没有到达时,后收到的字节数据只能存放在内核缓冲区里,只有等到这 1 个字节数据到达时,HTTP/2 应用层才能从内核中拿到数据,这就是 HTTP/2 队头阻塞问题。
有没有什么解决方案呢?既然是 TCP 协议自身的问题,那干脆放弃 TCP 协议,转而使用 UDP 协议作为传输层协议,这个大胆的决定, HTTP/3 协议做了!

10. HTTP/3 强势来袭
HTTP/3 现在还没正式推出,不过自 2017 年起, HTTP/3 已经更新到 34 个草案了,基本的特性已经确定下来了,对于包格式可能后续会有变化。
所以,这次 HTTP/3 介绍不会涉及到包格式,只说它的特性。

美中不足的 HTTP/2
HTTP/2 通过头部压缩、二进制编码、多路复用、服务器推送等新特性大幅度提升了 HTTP/1.1 的性能,而美中不足的是 HTTP/2 协议是基于 TCP 实现的,于是存在的缺陷有三个。
- 队头阻塞;
- TCP 与 TLS 的握手时延迟;
- 网络迁移需要重新连接;
队头阻塞
HTTP/2 多个请求是跑在一个 TCP 连接中的,那么当 TCP 丢包时,整个 TCP 都要等待重传,那么就会阻塞该 TCP 连接中的所有请求。
因为 TCP 是字节流协议,TCP 层必须保证收到的字节数据是完整且有序的,如果序列号较低的 TCP 段在网络传输中丢失了,即使序列号较高的 TCP 段已经被接收了,应用层也无法从内核中读取到这部分数据,从 HTTP 视角看,就是请求被阻塞了。
举个例子,如下图:

图中发送方发送了很多个 packet,每个 packet 都有自己的序号,你可以认为是 TCP 的序列号,其中 packet 3 在网络中丢失了,即使 packet 4-6 被接收方收到后,由于内核中的 TCP 数据不是连续的,于是接收方的应用层就无法从内核中读取到,只有等到 packet 3 重传后,接收方的应用层才可以从内核中读取到数据,这就是 HTTP/2 的队头阻塞问题,是在 TCP 层面发生的。
TCP 与 TLS 的握手时延迟
发起 HTTP 请求时,需要经过 TCP 三次握手和 TLS 四次握手(TLS 1.2)的过程,因此共需要 3 个 RTT 的时延才能发出请求数据。

另外, TCP 由于具有「拥塞控制」的特性,所以刚建立连接的 TCP 会有个「慢启动」的过程,它会对 TCP 连接产生”减速”效果。
网络迁移需要重新连接
一个 TCP 连接是由四元组(源 IP 地址,源端口,目标 IP 地址,目标端口)确定的,这意味着如果 IP 地址或者端口变动了,就会导致需要 TCP 与 TLS 重新握手,这不利于移动设备切换网络的场景,比如 4G 网络环境切换成 WIFI。
这些问题都是 TCP 协议固有的问题,无论应用层的 HTTP/2 在怎么设计都无法逃脱。要解决这个问题,就必须把传输层协议替换成 UDP,这个大胆的决定,HTTP/3 做了!

QUIC 协议的特点
我们深知,UDP 是一个简单、不可靠的传输协议,而且是 UDP 包之间是无序的,也没有依赖关系。
而且,UDP 是不需要连接的,也就不需要握手和挥手的过程,所以天然的就比 TCP 快。
当然,HTTP/3 不仅仅只是简单将传输协议替换成了 UDP,还基于 UDP 协议在「应用层」实现了 QUIC 协议,它具有类似 TCP 的连接管理、拥塞窗口、流量控制的网络特性,相当于将不可靠传输的 UDP 协议变成“可靠”的了,所以不用担心数据包丢失的问题。
QUIC 协议的优点有很多,这里举例几个,比如:
- 无队头阻塞;
- 更快的连接建立;
- 连接迁移;
无队头阻塞
QUIC 协议也有类似 HTTP/2 Stream 与多路复用的概念,也是可以在同一条连接上并发传输多个 Stream,Stream 可以认为就是一条 HTTP 请求。
由于 QUIC 使用的传输协议是 UDP,UDP 不关心数据包的顺序,如果数据包丢失,UDP 也不关心。
不过 QUIC 协议会保证数据包的可靠性,每个数据包都有一个序号唯一标识。当某个流中的一个数据包丢失了,即使该流的其他数据包到达了,数据也无法被 HTTP/3 读取,直到 QUIC 重传丢失的报文,数据才会交给 HTTP/3。
而其他流的数据报文只要被完整接收,HTTP/3 就可以读取到数据。这与 HTTP/2 不同,HTTP/2 只要某个流中的数据包丢失了,其他流也会因此受影响。
所以,QUIC 连接上的多个 Stream 之间并没有依赖,都是独立的,某个流发生丢包了,只会影响该流,其他流不受影响。

更快的连接建立
对于 HTTP/1 和 HTTP/2 协议,TCP 和 TLS 是分层的,分别属于内核实现的传输层、openssl 库实现的表示层,因此它们难以合并在一起,需要分批次来握手,先 TCP 握手,再 TLS 握手。
HTTP/3 在传输数据前虽然需要 QUIC 协议握手,这个握手过程只需要 1 RTT,握手的目的是为确认双方的「连接 ID」,连接迁移就是基于连接 ID 实现的。
但是 HTTP/3 的 QUIC 协议并不是与 TLS 分层,而是QUIC 内部包含了 TLS,它在自己的帧会携带 TLS 里的“记录”,再加上 QUIC 使用的是 TLS1.3,因此仅需 1 个 RTT 就可以「同时」完成建立连接与密钥协商,甚至在第二次连接的时候,应用数据包可以和 QUIC 握手信息(连接信息 + TLS 信息)一起发送,达到 0-RTT 的效果。
如下图右边部分,HTTP/3 当会话恢复时,有效负载数据与第一个数据包一起发送,可以做到 0-RTT:

连接迁移
在前面我们提到,基于 TCP 传输协议的 HTTP 协议,由于是通过四元组(源 IP、源端口、目的 IP、目的端口)确定一条 TCP 连接,那么当移动设备的网络从 4G 切换到 WIFI 时,意味着 IP 地址变化了,那么就必须要断开连接,然后重新建立连接,而建立连接的过程包含 TCP 三次握手和 TLS 四次握手的时延,以及 TCP 慢启动的减速过程,给用户的感觉就是网络突然卡顿了一下,因此连接的迁移成本是很高的。
而 QUIC 协议没有用四元组的方式来“绑定”连接,而是通过连接 ID来标记通信的两个端点,客户端和服务器可以各自选择一组 ID 来标记自己,因此即使移动设备的网络变化后,导致 IP 地址变化了,只要仍保有上下文信息(比如连接 ID、TLS 密钥等),就可以“无缝”地复用原连接,消除重连的成本,没有丝毫卡顿感,达到了连接迁移的功能。
HTTP/3 协议
了解完 QUIC 协议的特点后,我们再来看看 HTTP/3 协议在 HTTP 这一层做了什么变化。
HTTP/3 同 HTTP/2 一样采用二进制帧的结构,不同的地方在于 HTTP/2 的二进制帧里需要定义 Stream,而 HTTP/3 自身不需要再定义 Stream,直接使用 QUIC 里的 Stream,于是 HTTP/3 的帧的结构也变简单了。

从上图可以看到,HTTP/3 帧头只有两个字段:类型和长度。
根据帧类型的不同,大体上分为数据帧和控制帧两大类,HEADERS 帧(HTTP 头部)和 DATA 帧(HTTP 包体)属于数据帧。
HTTP/3 在头部压缩算法这一方便也做了升级,升级成了 QPACK。与 HTTP/2 中的 HPACK 编码方式相似,HTTP/3 中的 QPACK 也采用了静态表、动态表及 Huffman 编码。
对于静态表的变化,HTTP/2 中的 HPACK 的静态表只有 61 项,而 HTTP/3 中的 QPACK 的静态表扩大到 91 项。
HTTP/2 和 HTTP/3 的 Huffman 编码并没有多大不同,但是动态表编解码方式不同。
所谓的动态表,在首次请求-响应后,双方会将未包含在静态表中的 Header 项更新各自的动态表,接着后续传输时仅用 1 个数字表示,然后对方可以根据这 1 个数字从动态表查到对应的数据,就不必每次都传输长长的数据,大大提升了编码效率。
可以看到,动态表是具有时序性的,如果首次出现的请求发生了丢包,后续的收到请求,对方就无法解码出 HPACK 头部,因为对方还没建立好动态表,因此后续的请求解码会阻塞到首次请求中丢失的数据包重传过来。
HTTP/3 的 QPACK 解决了这一问题,那它是如何解决的呢?
QUIC 会有两个特殊的单向流,所谓的单项流只有一端可以发送消息,双向则指两端都可以发送消息,传输 HTTP 消息时用的是双向流,这两个单向流的用法:
- 一个叫 QPACK Encoder Stream, 用于将一个字典(key-value)传递给对方,比如面对不属于静态表的 HTTP 请求头部,客户端可以通过这个 Stream 发送字典;
- 一个叫 QPACK Decoder Stream,用于响应对方,告诉它刚发的字典已经更新到自己的本地动态表了,后续就可以使用这个字典来编码了。
这两个特殊的单向流是用来同步双方的动态表,编码方收到解码方更新确认的通知后,才使用动态表编码 HTTP 头部。
总结
HTTP/2 虽然具有多个流并发传输的能力,但是传输层是 TCP 协议,于是存在以下缺陷:
- 队头阻塞,HTTP/2 多个请求跑在一个 TCP 连接中,如果序列号较低的 TCP 段在网络传输中丢失了,即使序列号较高的 TCP 段已经被接收了,应用层也无法从内核中读取到这部分数据,从 HTTP 视角看,就是多个请求被阻塞了;
- TCP 和 TLS 握手时延,TCL 三次握手和 TLS 四次握手,共有 3-RTT 的时延;
- 连接迁移需要重新连接,移动设备从 4G 网络环境切换到 WIFI 时,由于 TCP 是基于四元组来确认一条 TCP 连接的,那么网络环境变化后,就会导致 IP 地址或端口变化,于是 TCP 只能断开连接,然后再重新建立连接,切换网络环境的成本高;
HTTP/3 就将传输层从 TCP 替换成了 UDP,并在 UDP 协议上开发了 QUIC 协议,来保证数据的可靠传输。
QUIC 协议的特点:
- 无队头阻塞,QUIC 连接上的多个 Stream 之间并没有依赖,都是独立的,也不会有底层协议限制,某个流发生丢包了,只会影响该流,其他流不受影响;
- 建立连接速度快,因为 QUIC 内部包含 TLS1.3,因此仅需 1 个 RTT 就可以「同时」完成建立连接与 TLS 密钥协商,甚至在第二次连接的时候,应用数据包可以和 QUIC 握手信息(连接信息 + TLS 信息)一起发送,达到 0-RTT 的效果。
- 连接迁移,QUIC 协议没有用四元组的方式来“绑定”连接,而是通过「连接 ID 」来标记通信的两个端点,客户端和服务器可以各自选择一组 ID 来标记自己,因此即使移动设备的网络变化后,导致 IP 地址变化了,只要仍保有上下文信息(比如连接 ID、TLS 密钥等),就可以“无缝”地复用原连接,消除重连的成本;
另外 HTTP/3 的 QPACK 通过两个特殊的单向流来同步双方的动态表,解决了 HTTP/2 的 HPACK 队头阻塞问题。
期待,HTTP/3 正式推出的那一天!
11. 键入网址到网页显示,期间发生了什么?
想必不少小伙伴面试过程中,会遇到「当键入网址后,到网页显示,其间发生了什么」的面试题。
还别说,这问题真挺常问的,前几天坐在我旁边的主管电话面试应聘者的时候,也问了这个问题。
接下来以下图较简单的网络拓扑模型作为例子,探究探究其间发生了什么?

孤单小弟 —— HTTP
浏览器做的第一步工作是解析 URL
首先浏览器做的第一步工作就是要对 URL 进行解析,从而生成发送给 Web 服务器的请求信息。
让我们看看一条长长的 URL 里的各个元素的代表什么,见下图:

所以图中的长长的 URL 实际上是请求服务器里的文件资源。
要是上图中的蓝色部分 URL 元素都省略了,那应该是请求哪个文件呢?
当没有路径名时,就代表访问根目录下事先设置的默认文件,也就是 /index.html 或者 /default.html 这些文件,这样就不会发生混乱了。
生产 HTTP 请求信息
对 URL 进行解析之后,浏览器确定了 Web 服务器和文件名,接下来就是根据这些信息来生成 HTTP 请求消息了。

一个孤单 HTTP 数据包表示:“我这么一个小小的数据包,没亲没友,直接发到浩瀚的网络,谁会知道我呢?谁能载我一程呢?谁能保护我呢?我的目的地在哪呢?”。充满各种疑问的它,没有停滞不前,依然踏上了征途!
真实地址查询 —— DNS
通过浏览器解析 URL 并生成 HTTP 消息后,需要委托操作系统将消息发送给 Web 服务器。
但在发送之前,还有一项工作需要完成,那就是查询服务器域名对应的 IP 地址,因为委托操作系统发送消息时,必须提供通信对象的 IP 地址。
比如我们打电话的时候,必须要知道对方的电话号码,但由于电话号码难以记忆,所以通常我们会将对方电话号 + 姓名保存在通讯录里。
所以,有一种服务器就专门保存了 Web 服务器域名与 IP 的对应关系,它就是 DNS 服务器。
域名的层级关系
DNS 中的域名都是用句点来分隔的,比如 www.server.com,这里的句点代表了不同层次之间的界限。
在域名中,越靠右的位置表示其层级越高。
毕竟域名是外国人发明,所以思维和中国人相反,比如说一个城市地点的时候,外国喜欢从小到大的方式顺序说起(如 XX 街道 XX 区 XX 市 XX 省),而中国则喜欢从大到小的顺序(如 XX 省 XX 市 XX 区 XX 街道)。
实际上域名最后还有一个点,比如 www.server.com.,这个最后的一个点代表根域名。
也就是,. 根域是在最顶层,它的下一层就是 .com 顶级域,再下面是 server.com。
所以域名的层级关系类似一个树状结构:
- 根 DNS 服务器(.)
- 顶级域 DNS 服务器(.com)
- 权威 DNS 服务器(server.com)

根域的 DNS 服务器信息保存在互联网中所有的 DNS 服务器中。
这样一来,任何 DNS 服务器就都可以找到并访问根域 DNS 服务器了。
因此,客户端只要能够找到任意一台 DNS 服务器,就可以通过它找到根域 DNS 服务器,然后再一路顺藤摸瓜找到位于下层的某台目标 DNS 服务器。
域名解析的工作流程
- 客户端首先会发出一个 DNS 请求,问 www.server.com 的 IP 是啥,并发给本地 DNS 服务器(也就是客户端的 TCP/IP 设置中填写的 DNS 服务器地址)。
- 本地域名服务器收到客户端的请求后,如果缓存里的表格能找到 www.server.com,则它直接返回 IP 地址。如果没有,本地 DNS 会去问它的根域名服务器:“老大, 能告诉我 www.server.com 的 IP 地址吗?” 根域名服务器是最高层次的,它不直接用于域名解析,但能指明一条道路。
- 根 DNS 收到来自本地 DNS 的请求后,发现后置是 .com,说:“www.server.com 这个域名归 .com 区域管理”,我给你 .com 顶级域名服务器地址给你,你去问问它吧。”
- 本地 DNS 收到顶级域名服务器的地址后,发起请求问“老二, 你能告诉我 www.server.com 的 IP 地址吗?”
- 顶级域名服务器说:“我给你负责 www.server.com 区域的权威 DNS 服务器的地址,你去问它应该能问到”。
- 本地 DNS 于是转向问权威 DNS 服务器:“老三,www.server.com对应的IP是啥呀?” server.com 的权威 DNS 服务器,它是域名解析结果的原出处。为啥叫权威呢?就是我的域名我做主。
- 权威 DNS 服务器查询后将对应的 IP 地址 X.X.X.X 告诉本地 DNS。
- 本地 DNS 再将 IP 地址返回客户端,客户端和目标建立连接。
至此,我们完成了 DNS 的解析过程。现在总结一下,整个过程我画成了一个图。

DNS 域名解析的过程蛮有意思的,整个过程就和我们日常生活中找人问路的过程类似,只指路不带路。
那是不是每次解析域名都要经过那么多的步骤呢?
当然不是了,还有缓存这个东西的嘛。
浏览器会先看自身有没有对这个域名的缓存,如果有,就直接返回,如果没有,就去问操作系统,操作系统也会去看自己的缓存,如果有,就直接返回,如果没有,再去 hosts 文件看,也没有,才会去问「本地 DNS 服务器」。
数据包表示:“DNS 老大哥厉害呀,找到了目的地了!我还是很迷茫呀,我要发出去,接下来我需要谁的帮助呢?”
指南好帮手 —— 协议栈
通过 DNS 获取到 IP 后,就可以把 HTTP 的传输工作交给操作系统中的协议栈。
协议栈的内部分为几个部分,分别承担不同的工作。上下关系是有一定的规则的,上面的部分会向下面的部分委托工作,下面的部分收到委托的工作并执行。

应用程序(浏览器)通过调用 Socket 库,来委托协议栈工作。协议栈的上半部分有两块,分别是负责收发数据的 TCP 和 UDP 协议,这两个传输协议会接受应用层的委托执行收发数据的操作。
协议栈的下面一半是用 IP 协议控制网络包收发操作,在互联网上传数据时,数据会被切分成一块块的网络包,而将网络包发送给对方的操作就是由 IP 负责的。
此外 IP 中还包括 ICMP 协议和 ARP 协议。
ICMP用于告知网络包传送过程中产生的错误以及各种控制信息。ARP用于根据 IP 地址查询相应的以太网 MAC 地址。
IP 下面的网卡驱动程序负责控制网卡硬件,而最下面的网卡则负责完成实际的收发操作,也就是对网线中的信号执行发送和接收操作。
数据包看了这份指南表示:“原来我需要那么多大佬的协助啊,那我先去找找 TCP 大佬!”
可靠传输 —— TCP
HTTP 是基于 TCP 协议传输的,所以在这我们先了解下 TCP 协议。
TCP 包头格式
我们先看看 TCP 报文头部的格式:

首先,源端口号和目标端口号是不可少的,如果没有这两个端口号,数据就不知道应该发给哪个应用。
接下来有包的序号,这个是为了解决包乱序的问题。
还有应该有的是确认号,目的是确认发出去对方是否有收到。如果没有收到就应该重新发送,直到送达,这个是为了解决不丢包的问题。
接下来还有一些状态位。例如 SYN 是发起一个连接,ACK 是回复,RST 是重新连接,FIN 是结束连接等。TCP 是面向连接的,因而双方要维护连接的状态,这些带状态位的包的发送,会引起双方的状态变更。
还有一个重要的就是窗口大小。TCP 要做流量控制,通信双方各声明一个窗口(缓存大小),标识自己当前能够的处理能力,别发送的太快,撑死我,也别发的太慢,饿死我。
除了做流量控制以外,TCP还会做拥塞控制,对于真正的通路堵车不堵车,它无能为力,唯一能做的就是控制自己,也即控制发送的速度。不能改变世界,就改变自己嘛。
TCP 传输数据之前,要先三次握手建立连接
在 HTTP 传输数据之前,首先需要 TCP 建立连接,TCP 连接的建立,通常称为三次握手。
这个所谓的「连接」,只是双方计算机里维护一个状态机,在连接建立的过程中,双方的状态变化时序图就像这样。

- 一开始,客户端和服务端都处于
CLOSED状态。先是服务端主动监听某个端口,处于LISTEN状态。 - 然后客户端主动发起连接
SYN,之后处于SYN-SENT状态。 - 服务端收到发起的连接,返回
SYN,并且ACK客户端的SYN,之后处于SYN-RCVD状态。 - 客户端收到服务端发送的
SYN和ACK之后,发送对SYN确认的ACK,之后处于ESTABLISHED状态,因为它一发一收成功了。 - 服务端收到
ACK的ACK之后,处于ESTABLISHED状态,因为它也一发一收了。
所以三次握手目的是保证双方都有发送和接收的能力。
如何查看 TCP 的连接状态?
TCP 的连接状态查看,在 Linux 可以通过 netstat -napt 命令查看。

TCP 分割数据
如果 HTTP 请求消息比较长,超过了 MSS 的长度,这时 TCP 就需要把 HTTP 的数据拆解成一块块的数据发送,而不是一次性发送所有数据。

MTU:一个网络包的最大长度,以太网中一般为1500字节。MSS:除去 IP 和 TCP 头部之后,一个网络包所能容纳的 TCP 数据的最大长度。
数据会被以 MSS 的长度为单位进行拆分,拆分出来的每一块数据都会被放进单独的网络包中。也就是在每个被拆分的数据加上 TCP 头信息,然后交给 IP 模块来发送数据。

TCP 报文生成
TCP 协议里面会有两个端口,一个是浏览器监听的端口(通常是随机生成的),一个是 Web 服务器监听的端口(HTTP 默认端口号是 80, HTTPS 默认端口号是 443)。
在双方建立了连接后,TCP 报文中的数据部分就是存放 HTTP 头部 + 数据,组装好 TCP 报文之后,就需交给下面的网络层处理。
至此,网络包的报文如下图。

此时,遇上了 TCP 的 数据包激动表示:“太好了,碰到了可靠传输的 TCP 传输,它给我加上 TCP 头部,我不再孤单了,安全感十足啊!有大佬可以保护我的可靠送达!但我应该往哪走呢?”
远程定位 —— IP
TCP 模块在执行连接、收发、断开等各阶段操作时,都需要委托 IP 模块将数据封装成网络包发送给通信对象。
IP 包头格式
我们先看看 IP 报文头部的格式:

在 IP 协议里面需要有源地址 IP 和 目标地址 IP:
- 源地址IP,即是客户端输出的 IP 地址;
- 目标地址,即通过 DNS 域名解析得到的 Web 服务器 IP。
因为 HTTP 是经过 TCP 传输的,所以在 IP 包头的协议号,要填写为 06(十六进制),表示协议为 TCP。
假设客户端有多个网卡,就会有多个 IP 地址,那 IP 头部的源地址应该选择哪个 IP 呢?
当存在多个网卡时,在填写源地址 IP 时,就需要判断到底应该填写哪个地址。这个判断相当于在多块网卡中判断应该使用哪个一块网卡来发送包。
这个时候就需要根据路由表规则,来判断哪一个网卡作为源地址 IP。
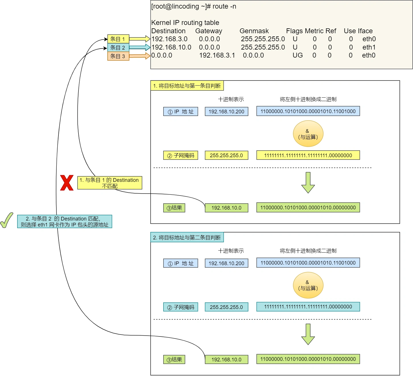
在 Linux 操作系统,我们可以使用 route -n 命令查看当前系统的路由表。

举个例子,根据上面的路由表,我们假设 Web 服务器的目标地址是 192.168.10.200。

- 首先先和第一条目的子网掩码(
Genmask)进行 与运算,得到结果为192.168.10.0,但是第一个条目的Destination是192.168.3.0,两者不一致所以匹配失败。 - 再与第二条目的子网掩码进行 与运算,得到的结果为
192.168.10.0,与第二条目的Destination 192.168.10.0匹配成功,所以将使用eth1网卡的 IP 地址作为 IP 包头的源地址。
那么假设 Web 服务器的目标地址是 10.100.20.100,那么依然依照上面的路由表规则判断,判断后的结果是和第三条目匹配。
第三条目比较特殊,它目标地址和子网掩码都是 0.0.0.0,这表示默认网关,如果其他所有条目都无法匹配,就会自动匹配这一行。并且后续就把包发给路由器,Gateway 即是路由器的 IP 地址。
IP 报文生成
至此,网络包的报文如下图。

此时,加上了 IP 头部的数据包表示 :“有 IP 大佬给我指路了,感谢 IP 层给我加上了 IP 包头,让我有了远程定位的能力!不会害怕在浩瀚的互联网迷茫了!可是目的地好远啊,我下一站应该去哪呢?”
两点传输 —— MAC
生成了 IP 头部之后,接下来网络包还需要在 IP 头部的前面加上 MAC 头部。
MAC 包头格式
MAC 头部是以太网使用的头部,它包含了接收方和发送方的 MAC 地址等信息。

在 MAC 包头里需要发送方 MAC 地址和接收方目标 MAC 地址,用于两点之间的传输。
一般在 TCP/IP 通信里,MAC 包头的协议类型只使用:
0800: IP 协议0806: ARP 协议
MAC 发送方和接收方如何确认?
发送方的 MAC 地址获取就比较简单了,MAC 地址是在网卡生产时写入到 ROM 里的,只要将这个值读取出来写入到 MAC 头部就可以了。
接收方的 MAC 地址就有点复杂了,只要告诉以太网对方的 MAC 的地址,以太网就会帮我们把包发送过去,那么很显然这里应该填写对方的 MAC 地址。
所以先得搞清楚应该把包发给谁,这个只要查一下路由表就知道了。在路由表中找到相匹配的条目,然后把包发给 Gateway 列中的 IP 地址就可以了。
既然知道要发给谁,按如何获取对方的 MAC 地址呢?
不知道对方 MAC 地址?不知道就喊呗。
此时就需要 ARP 协议帮我们找到路由器的 MAC 地址。

ARP 协议会在以太网中以广播的形式,对以太网所有的设备喊出:“这个 IP 地址是谁的?请把你的 MAC 地址告诉我”。
然后就会有人回答:“这个 IP 地址是我的,我的 MAC 地址是 XXXX”。
如果对方和自己处于同一个子网中,那么通过上面的操作就可以得到对方的 MAC 地址。然后,我们将这个 MAC 地址写入 MAC 头部,MAC 头部就完成了。
好像每次都要广播获取,这不是很麻烦吗?
放心,在后续操作系统会把本次查询结果放到一块叫做 ARP 缓存的内存空间留着以后用,不过缓存的时间就几分钟。
也就是说,在发包时:
- 先查询 ARP 缓存,如果其中已经保存了对方的 MAC 地址,就不需要发送 ARP 查询,直接使用 ARP 缓存中的地址。
- 而当 ARP 缓存中不存在对方 MAC 地址时,则发送 ARP 广播查询。
查看 ARP 缓存内容
在 Linux 系统中,我们可以使用 arp -a 命令来查看 ARP 缓存的内容。

MAC 报文生成
至此,网络包的报文如下图。

此时,加上了 MAC 头部的数据包万分感谢,说道 :“感谢 MAC 大佬,我知道我下一步要去哪了!我现在有很多头部兄弟,相信我可以到达最终的目的地!”。 带着众多头部兄弟的数据包,终于准备要出门了。
出口 —— 网卡
网络包只是存放在内存中的一串二进制数字信息,没有办法直接发送给对方。因此,我们需要将数字信息转换为电信号,才能在网线上传输,也就是说,这才是真正的数据发送过程。
负责执行这一操作的是网卡,要控制网卡还需要靠网卡驱动程序。
网卡驱动获取网络包之后,会将其复制到网卡内的缓存区中,接着会在其开头加上报头和起始帧分界符,在末尾加上用于检测错误的帧校验序列。

- 起始帧分界符是一个用来表示包起始位置的标记
- 末尾的
FCS(帧校验序列)用来检查包传输过程是否有损坏
最后网卡会将包转为电信号,通过网线发送出去。
唉,真是不容易,发一个包,真是历经千辛万苦。致此,一个带有许多头部的数据终于踏上寻找目的地的征途了!
送别者 —— 交换机
下面来看一下包是如何通过交换机的。交换机的设计是将网络包原样转发到目的地。交换机工作在 MAC 层,也称为二层网络设备。
交换机的包接收操作
首先,电信号到达网线接口,交换机里的模块进行接收,接下来交换机里的模块将电信号转换为数字信号。
然后通过包末尾的 FCS 校验错误,如果没问题则放到缓冲区。这部分操作基本和计算机的网卡相同,但交换机的工作方式和网卡不同。
计算机的网卡本身具有 MAC 地址,并通过核对收到的包的接收方 MAC 地址判断是不是发给自己的,如果不是发给自己的则丢弃;相对地,交换机的端口不核对接收方 MAC 地址,而是直接接收所有的包并存放到缓冲区中。因此,和网卡不同,交换机的端口不具有 MAC 地址。
将包存入缓冲区后,接下来需要查询一下这个包的接收方 MAC 地址是否已经在 MAC 地址表中有记录了。
交换机的 MAC 地址表主要包含两个信息:
- 一个是设备的 MAC 地址,
- 另一个是该设备连接在交换机的哪个端口上。

举个例子,如果收到的包的接收方 MAC 地址为 00-02-B3-1C-9C-F9,则与图中表中的第 3 行匹配,根据端口列的信息,可知这个地址位于 3 号端口上,然后就可以通过交换电路将包发送到相应的端口了。
所以,交换机根据 MAC 地址表查找 MAC 地址,然后将信号发送到相应的端口。
当 MAC 地址表找不到指定的 MAC 地址会怎么样?
地址表中找不到指定的 MAC 地址。这可能是因为具有该地址的设备还没有向交换机发送过包,或者这个设备一段时间没有工作导致地址被从地址表中删除了。
这种情况下,交换机无法判断应该把包转发到哪个端口,只能将包转发到除了源端口之外的所有端口上,无论该设备连接在哪个端口上都能收到这个包。
这样做不会产生什么问题,因为以太网的设计本来就是将包发送到整个网络的,然后只有相应的接收者才接收包,而其他设备则会忽略这个包。
有人会说:“这样做会发送多余的包,会不会造成网络拥塞呢?”
其实完全不用过于担心,因为发送了包之后目标设备会作出响应,只要返回了响应包,交换机就可以将它的地址写入 MAC 地址表,下次也就不需要把包发到所有端口了。
局域网中每秒可以传输上千个包,多出一两个包并无大碍。
此外,如果接收方 MAC 地址是一个广播地址,那么交换机会将包发送到除源端口之外的所有端口。
以下两个属于广播地址:
- MAC 地址中的
FF:FF:FF:FF:FF:FF - IP 地址中的
255.255.255.255
数据包通过交换机转发抵达了路由器,准备要离开土生土长的子网了。此时,数据包和交换机离别时说道:“感谢交换机兄弟,帮我转发到出境的大门,我要出远门啦!”
出境大门 —— 路由器
路由器与交换机的区别
网络包经过交换机之后,现在到达了路由器,并在此被转发到下一个路由器或目标设备。
这一步转发的工作原理和交换机类似,也是通过查表判断包转发的目标。
不过在具体的操作过程上,路由器和交换机是有区别的。
- 因为路由器是基于 IP 设计的,俗称三层网络设备,路由器的各个端口都具有 MAC 地址和 IP 地址;
- 而交换机是基于以太网设计的,俗称二层网络设备,交换机的端口不具有 MAC 地址。
路由器基本原理
路由器的端口具有 MAC 地址,因此它就能够成为以太网的发送方和接收方;同时还具有 IP 地址,从这个意义上来说,它和计算机的网卡是一样的。
当转发包时,首先路由器端口会接收发给自己的以太网包,然后路由表查询转发目标,再由相应的端口作为发送方将以太网包发送出去。
路由器的包接收操作
首先,电信号到达网线接口部分,路由器中的模块会将电信号转成数字信号,然后通过包末尾的 FCS 进行错误校验。
如果没问题则检查 MAC 头部中的接收方 MAC 地址,看看是不是发给自己的包,如果是就放到接收缓冲区中,否则就丢弃这个包。
总的来说,路由器的端口都具有 MAC 地址,只接收与自身地址匹配的包,遇到不匹配的包则直接丢弃。
查询路由表确定输出端口
完成包接收操作之后,路由器就会去掉包开头的 MAC 头部。
MAC 头部的作用就是将包送达路由器,其中的接收方 MAC 地址就是路由器端口的 MAC 地址。因此,当包到达路由器之后,MAC 头部的任务就完成了,于是 MAC 头部就会被丢弃。
接下来,路由器会根据 MAC 头部后方的 IP 头部中的内容进行包的转发操作。
转发操作分为几个阶段,首先是查询路由表判断转发目标。

具体的工作流程根据上图,举个例子。
假设地址为 10.10.1.101 的计算机要向地址为 192.168.1.100 的服务器发送一个包,这个包先到达图中的路由器。
判断转发目标的第一步,就是根据包的接收方 IP 地址查询路由表中的目标地址栏,以找到相匹配的记录。
路由匹配和前面讲的一样,每个条目的子网掩码和 192.168.1.100 IP 做 & 与运算后,得到的结果与对应条目的目标地址进行匹配,如果匹配就会作为候选转发目标,如果不匹配就继续与下个条目进行路由匹配。
如第二条目的子网掩码 255.255.255.0 与 192.168.1.100 IP 做 & 与运算后,得到结果是 192.168.1.0 ,这与第二条目的目标地址 192.168.1.0 匹配,该第二条目记录就会被作为转发目标。
实在找不到匹配路由时,就会选择默认路由,路由表中子网掩码为 0.0.0.0 的记录表示「默认路由」。
路由器的发送操作
接下来就会进入包的发送操作。
首先,我们需要根据路由表的网关列判断对方的地址。
- 如果网关是一个 IP 地址,则这个IP 地址就是我们要转发到的目标地址,还未抵达终点,还需继续需要路由器转发。
- 如果网关为空,则 IP 头部中的接收方 IP 地址就是要转发到的目标地址,也是就终于找到 IP 包头里的目标地址了,说明已抵达终点。
知道对方的 IP 地址之后,接下来需要通过 ARP 协议根据 IP 地址查询 MAC 地址,并将查询的结果作为接收方 MAC 地址。
路由器也有 ARP 缓存,因此首先会在 ARP 缓存中查询,如果找不到则发送 ARP 查询请求。
接下来是发送方 MAC 地址字段,这里填写输出端口的 MAC 地址。还有一个以太类型字段,填写 0800 (十六进制)表示 IP 协议。
网络包完成后,接下来会将其转换成电信号并通过端口发送出去。这一步的工作过程和计算机也是相同的。
发送出去的网络包会通过交换机到达下一个路由器。由于接收方 MAC 地址就是下一个路由器的地址,所以交换机会根据这一地址将包传输到下一个路由器。
接下来,下一个路由器会将包转发给再下一个路由器,经过层层转发之后,网络包就到达了最终的目的地。
不知你发现了没有,在网络包传输的过程中,源 IP 和目标 IP 始终是不会变的,一直变化的是 MAC 地址,因为需要 MAC 地址在以太网内进行两个设备之间的包传输。
数据包通过多个路由器道友的帮助,在网络世界途经了很多路程,最终抵达了目的地的城门!城门值守的路由器,发现了这个小兄弟数据包原来是找城内的人,于是它就将数据包送进了城内,再经由城内的交换机帮助下,最终转发到了目的地了。数据包感慨万千的说道:“多谢这一路上,各路大侠的相助!”
互相扒皮 —— 服务器 与 客户端
数据包抵达了服务器,服务器肯定高兴呀,正所谓有朋自远方来,不亦乐乎?
服务器高兴的不得了,于是开始扒数据包的皮!就好像你收到快递,能不兴奋吗?

数据包抵达服务器后,服务器会先扒开数据包的 MAC 头部,查看是否和服务器自己的 MAC 地址符合,符合就将包收起来。
接着继续扒开数据包的 IP 头,发现 IP 地址符合,根据 IP 头中协议项,知道自己上层是 TCP 协议。
于是,扒开 TCP 的头,里面有序列号,需要看一看这个序列包是不是我想要的,如果是就放入缓存中然后返回一个 ACK,如果不是就丢弃。TCP头部里面还有端口号, HTTP 的服务器正在监听这个端口号。
于是,服务器自然就知道是 HTTP 进程想要这个包,于是就将包发给 HTTP 进程。
服务器的 HTTP 进程看到,原来这个请求是要访问一个页面,于是就把这个网页封装在 HTTP 响应报文里。
HTTP 响应报文也需要穿上 TCP、IP、MAC 头部,不过这次是源地址是服务器 IP 地址,目的地址是客户端 IP 地址。
穿好头部衣服后,从网卡出去,交由交换机转发到出城的路由器,路由器就把响应数据包发到了下一个路由器,就这样跳啊跳。
最后跳到了客户端的城门把守的路由器,路由器扒开 IP 头部发现是要找城内的人,于是又把包发给了城内的交换机,再由交换机转发到客户端。
客户端收到了服务器的响应数据包后,同样也非常的高兴,客户能拆快递了!
于是,客户端开始扒皮,把收到的数据包的皮扒剩 HTTP 响应报文后,交给浏览器去渲染页面,一份特别的数据包快递,就这样显示出来了!
最后,客户端要离开了,向服务器发起了 TCP 四次挥手,至此双方的连接就断开了。
一个数据包臭不要脸的感受
下面内容的 「我」,代表「臭美的数据包角色」。注:(括号的内容)代表我的吐槽,三连呸!
我一开始我虽然孤单、不知所措,但没有停滞不前。我依然满怀信心和勇气开始了征途。(你当然有勇气,你是应用层数据,后面有底层兄弟当靠山,我呸!)
我很庆幸遇到了各路神通广大的大佬,有可靠传输的 TCP、有远程定位功能的 IP、有指明下一站位置的 MAC 等(你当然会遇到,因为都被计算机安排好的,我呸!)。
这些大佬都给我前面加上了头部,使得我能在交换机和路由器的转发下,抵达到了目的地!(哎,你也不容易,不吐槽了,放过你!)
这一路上的经历,让我认识到了网络世界中各路大侠协作的重要性,是他们维护了网络世界的秩序,感谢他们!(我呸,你应该感谢众多计算机科学家!)
读者问答
读者问:“笔记本的是自带交换机的吗?交换机现在我还不知道是什么”
笔记本不是交换机,交换机通常是2个网口以上。
现在家里的路由器其实有了交换机的功能了。交换机可以简单理解成一个设备,三台电脑网线接到这个设备,这三台电脑就可以互相通信了,交换机嘛,交换数据这么理解就可以。
读者问:“如果知道你电脑的mac地址,我可以直接给你发消息吗?”
Mac地址只能是两个设备之间传递时使用的,如果你要从大老远给我发消息,是离不开 IP 的。
读者问:“请问公网服务器的 Mac 地址是在什么时机通过什么方式获取到的?我看 arp 获取Mac地址只能获取到内网机器的 Mac 地址吧?”
在发送数据包时,如果目标主机不是本地局域网,填入的MAC地址是路由器,也就是把数据包转发给路由器,路由器一直转发下一个路由器,直到转发到目标主机的路由器,发现 IP 地址是自己局域网内的主机,就会 arp 请求获取目标主机的 MAC 地址,从而转发到这个服务器主机。
转发的过程中,源IP地址和目标IP地址是不会变的,源MAC地址和目标MAC地址是会变化的。
12. WebSocket 原理
一、前言
踩着年末的尾巴,提前布局来年,为来年的工作做个好的铺垫,所以就开始了面试历程,因为项目中使用到了 WebSocket ,面试官在深挖项目经验的时候,也难免提到 WebSocket 相关的知识点,因为之前并没有考虑这么深,所以,回答的还是有所欠缺,因此,赶紧趁热再熟悉熟悉,也借此机会,整理出来供大家咀嚼,每个项目都有其值得挖掘的闪光点,要用有爱的眼睛👁去发现。
二、什么是WebSocket
WebSocket 是一种在单个TCP连接上进行全双工通信的协议。WebSocket 使得客户端和服务器之间的数据交换变得更加简单,允许服务端主动向客户端推送数据。
在 WebSocket API 中,浏览器和服务器只需要完成一次握手,两者之间就直接可以创建持久性的连接, 并进行双向数据传输。(维基百科)
WebSocket本质上一种计算机网络应用层的协议,用来弥补http协议在持久通信能力上的不足。
WebSocket 协议在2008年诞生,2011年成为国际标准。现在最新版本浏览器都已经支持了。
它的最大特点就是,服务器可以主动向客户端推送信息,客户端也可以主动向服务器发送信息,是真正的双向平等对话,属于服务器推送技术的一种。
WebSocket 的其他特点包括:
(1)建立在 TCP 协议之上,服务器端的实现比较容易。
(2)与 HTTP 协议有着良好的兼容性。默认端口也是80和443,并且握手阶段采用 HTTP 协议,因此握手时不容易屏蔽,能通过各种 HTTP 代理服务器。
(3)数据格式比较轻量,性能开销小,通信高效。
(4)可以发送文本,也可以发送二进制数据。
(5)没有同源限制,客户端可以与任意服务器通信。
(6)协议标识符是ws(如果加密,则为wss),服务器网址就是 URL。
ws://example.com:80/some/path复制代码

为什么需要 WebSocket?
我们已经有了 HTTP 协议,为什么还需要另一个协议?它能带来什么好处?
因为 HTTP 协议有一个缺陷:通信只能由客户端发起,不具备服务器推送能力。
举例来说,我们想了解查询今天的实时数据,只能是客户端向服务器发出请求,服务器返回查询结果。HTTP 协议做不到服务器主动向客户端推送信息。

这种单向请求的特点,注定了如果服务器有连续的状态变化,客户端要获知就非常麻烦。我们只能使用“轮询”:每隔一段时候,就发出一个询问,了解服务器有没有新的信息。最典型的场景就是聊天室。轮询的效率低,非常浪费资源(因为必须不停连接,或者 HTTP 连接始终打开)。
在 WebSocket 协议出现以前,创建一个和服务端进双通道通信的 web 应用,需要依赖HTTP协议,进行不停的轮询,这会导致一些问题:
- 服务端被迫维持来自每个客户端的大量不同的连接
- 大量的轮询请求会造成高开销,比如会带上多余的header,造成了无用的数据传输。
http协议本身是没有持久通信能力的,但是我们在实际的应用中,是很需要这种能力的,所以,为了解决这些问题,WebSocket协议由此而生,于2011年被IETF定为标准RFC6455,并被RFC7936所补充规范。
并且在HTML5标准中增加了有关WebSocket协议的相关api,所以只要实现了HTML5标准的客户端,就可以与支持WebSocket协议的服务器进行全双工的持久通信了。
WebSocket 与 HTTP 的区别
WebSocket 与 HTTP的关系图:

相同点: 都是一样基于TCP的,都是可靠性传输协议。都是应用层协议。
联系: WebSocket在建立握手时,数据是通过HTTP传输的。但是建立之后,在真正传输时候是不需要HTTP协议的。
下面一张图说明了 HTTP 与 WebSocket 的主要区别:

1、WebSocket是双向通信协议,模拟Socket协议,可以双向发送或接受信息,而HTTP是单向的; 2、WebSocket是需要浏览器和服务器握手进行建立连接的,而http是浏览器发起向服务器的连接。
注意:虽然HTTP/2也具备服务器推送功能,但HTTP/2 只能推送静态资源,无法推送指定的信息。
三、WebSocket协议的原理
与http协议一样,WebSocket协议也需要通过已建立的TCP连接来传输数据。具体实现上是通过http协议建立通道,然后在此基础上用真正的WebSocket协议进行通信,所以WebSocket协议和http协议是有一定的交叉关系的。
首先,WebSocket 是一个持久化的协议,相对于 HTTP 这种非持久的协议来说。简单的举个例子吧,用目前应用比较广泛的 PHP 生命周期来解释。
HTTP 的生命周期通过 Request 来界定,也就是一个 Request 一个 Response ,那么在 HTTP1.0 中,这次 HTTP 请求就结束了。
在 HTTP1.1 中进行了改进,使得有一个 keep-alive,也就是说,在一个 HTTP 连接中,可以发送多个 Request,接收多个 Response。但是请记住 Request = Response, 在 HTTP 中永远是这样,也就是说一个 Request 只能有一个 Response。而且这个 Response 也是被动的,不能主动发起。
首先 WebSocket 是基于 HTTP 协议的,或者说借用了 HTTP 协议来完成一部分握手。
首先我们来看个典型的 WebSocket 握手
GET /chat HTTP/1.1Host: server.example.comUpgrade: websocketConnection: UpgradeSec-WebSocket-Key: x3JJHMbDL1EzLkh9GBhXDw==Sec-WebSocket-Protocol: chat, superchatSec-WebSocket-Version: 13Origin: http://example.com复制代码
熟悉 HTTP 的童鞋可能发现了,这段类似 HTTP 协议的握手请求中,多了这么几个东西。
Upgrade: websocketConnection: Upgrade复制代码
这个就是 WebSocket 的核心了,告诉 Apache 、 Nginx 等服务器:注意啦,我发起的请求要用 WebSocket 协议,快点帮我找到对应的助理处理~而不是那个老土的 HTTP。
Sec-WebSocket-Key: x3JJHMbDL1EzLkh9GBhXDw==Sec-WebSocket-Protocol: chat, superchatSec-WebSocket-Version: 13复制代码
首先, Sec-WebSocket-Key 是一个 Base64 encode 的值,这个是浏览器随机生成的,告诉服务器:泥煤,不要忽悠我,我要验证你是不是真的是 WebSocket 助理。
然后, Sec_WebSocket-Protocol 是一个用户定义的字符串,用来区分同 URL 下,不同的服务所需要的协议。简单理解:今晚我要服务A,别搞错啦~
最后, Sec-WebSocket-Version 是告诉服务器所使用的 WebSocket Draft (协议版本),在最初的时候,WebSocket 协议还在 Draft 阶段,各种奇奇怪怪的协议都有,而且还有很多期奇奇怪怪不同的东西,什么 Firefox 和 Chrome 用的不是一个版本之类的,当初 WebSocket 协议太多可是一个大难题。。不过现在还好,已经定下来啦~大家都使用同一个版本: 服务员,我要的是13岁的噢→_→
然后服务器会返回下列东西,表示已经接受到请求, 成功建立 WebSocket 啦!
HTTP/1.1 101 Switching ProtocolsUpgrade: websocketConnection: UpgradeSec-WebSocket-Accept: HSmrc0sMlYUkAGmm5OPpG2HaGWk=Sec-WebSocket-Protocol: chat复制代码
这里开始就是 HTTP 最后负责的区域了,告诉客户,我已经成功切换协议啦~
Upgrade: websocketConnection: Upgrade复制代码
依然是固定的,告诉客户端即将升级的是 WebSocket 协议,而不是 mozillasocket,lurnarsocket 或者 shitsocket。
然后, Sec-WebSocket-Accept 这个则是经过服务器确认,并且加密过后的 Sec-WebSocket-Key 。 服务器:好啦好啦,知道啦,给你看我的 ID CARD 来证明行了吧。
后面的, Sec-WebSocket-Protocol 则是表示最终使用的协议。
至此,HTTP 已经完成它所有工作了,接下来就是完全按照 WebSocket 协议进行了。
总结,WebSocket连接的过程是:
首先,客户端发起http请求,经过3次握手后,建立起TCP连接;http请求里存放WebSocket支持的版本号等信息,如:Upgrade、Connection、WebSocket-Version等;
然后,服务器收到客户端的握手请求后,同样采用HTTP协议回馈数据;
最后,客户端收到连接成功的消息后,开始借助于TCP传输信道进行全双工通信。
四、Websocket的优缺点
优点:
- WebSocket协议一旦建议后,互相沟通所消耗的请求头是很小的
- 服务器可以向客户端推送消息了
缺点:
- 少部分浏览器不支持,浏览器支持的程度与方式有区别(IE10)
五、WebSocket应用场景
- 即时聊天通信
- 多玩家游戏
- 在线协同编辑/编辑
- 实时数据流的拉取与推送
- 体育/游戏实况
- 实时地图位置
- 即时
Web应用程序:即时Web应用程序使用一个Web套接字在客户端显示数据,这些数据由后端服务器连续发送。在WebSocket中,数据被连续推送/传输到已经打开的同一连接中,这就是为什么WebSocket更快并提高了应用程序性能的原因。 例如在交易网站或比特币交易中,这是最不稳定的事情,它用于显示价格波动,数据被后端服务器使用Web套接字通道连续推送到客户端。 - 游戏应用程序:在游戏应用程序中,你可能会注意到,服务器会持续接收数据,而不会刷新用户界面。屏幕上的用户界面会自动刷新,而且不需要建立新的连接,因此在
WebSocket游戏应用程序中非常有帮助。 - 聊天应用程序:聊天应用程序仅使用
WebSocket建立一次连接,便能在订阅户之间交换,发布和广播消息。它重复使用相同的WebSocket连接,用于发送和接收消息以及一对一的消息传输。
不能使用WebSocket的场景
如果我们需要通过网络传输的任何实时更新或连续数据流,则可以使用WebSocket。如果我们要获取旧数据,或者只想获取一次数据供应用程序使用,则应该使用HTTP协议,不需要很频繁或仅获取一次的数据可以通过简单的HTTP请求查询,因此在这种情况下最好不要使用WebSocket。
注意:如果仅加载一次数据,则RESTful Web服务足以从服务器获取数据。
六、websocket 断线重连
心跳就是客户端定时的给服务端发送消息,证明客户端是在线的, 如果超过一定的时间没有发送则就是离线了。
如何判断在线离线?
当客户端第一次发送请求至服务端时会携带唯一标识、以及时间戳,服务端到db或者缓存去查询改请求的唯一标识,如果不存在就存入db或者缓存中,
第二次客户端定时再次发送请求依旧携带唯一标识、以及时间戳,服务端到db或者缓存去查询改请求的唯一标识,如果存在就把上次的时间戳拿取出来,使用当前时间戳减去上次的时间,
得出的毫秒秒数判断是否大于指定的时间,若小于的话就是在线,否则就是离线;
如何解决断线问题
通过查阅资料了解到 nginx 代理的 websocket 转发,无消息连接会出现超时断开问题。网上资料提到解决方案两种,一种是修改nginx配置信息,第二种是websocket发送心跳包。
下面就来总结一下本次项目实践中解决的websocket的断线 和 重连 这两个问题的解决方案。
主动触发包括主动断开连接,客户端主动发送消息给后端
- 主动断开连接
ws.close();复制代码
主动断开连接,根据需要使用,基本很少用到。
- 主动发送消息
ws.send("hello world");复制代码
针对websocket断线我们来分析一下,
断线的可能原因1:websocket超时没有消息自动断开连接,应对措施:
这时候我们就需要知道服务端设置的超时时长是多少,在小于超时时间内发送心跳包,有2中方案:一种是客户端主动发送上行心跳包,另一种方案是服务端主动发送下行心跳包。
下面主要讲一下客户端也就是前端如何实现心跳包:
首先了解一下心跳包机制
跳包之所以叫心跳包是因为:它像心跳一样每隔固定时间发一次,以此来告诉服务器,这个客户端还活着。事实上这是为了保持长连接,至于这个包的内容,是没有什么特别规定的,不过一般都是很小的包,或者只包含包头的一个空包。
在TCP的机制里面,本身是存在有心跳包的机制的,也就是TCP的选项:SO_KEEPALIVE。系统默认是设置的2小时的心跳频率。但是它检查不到机器断电、网线拔出、防火墙这些断线。而且逻辑层处理断线可能也不是那么好处理。一般,如果只是用于保活还是可以的。
心跳包一般来说都是在逻辑层发送空的echo包来实现的。下一个定时器,在一定时间间隔下发送一个空包给客户端,然后客户端反馈一个同样的空包回来,服务器如果在一定时间内收不到客户端发送过来的反馈包,那就只有认定说掉线了。
在长连接下,有可能很长一段时间都没有数据往来。理论上说,这个连接是一直保持连接的,但是实际情况中,如果中间节点出现什么故障是难以知道的。更要命的是,有的节点(防火墙)会自动把一定时间之内没有数据交互的连接给断掉。在这个时候,就需要我们的心跳包了,用于维持长连接,保活。
心跳检测步骤:- 客户端每隔一个时间间隔发生一个探测包给服务器
- 客户端发包时启动一个超时定时器
- 服务器端接收到检测包,应该回应一个包
- 如果客户机收到服务器的应答包,则说明服务器正常,删除超时定时器
如果客户端的超时定时器超时,依然没有收到应答包,则说明服务器挂了
// 前端解决方案:心跳检测var heartCheck = {timeout: 30000, //30秒发一次心跳timeoutObj: null,serverTimeoutObj: null,reset: function(){clearTimeout(this.timeoutObj);clearTimeout(this.serverTimeoutObj);return this;},start: function(){var self = this;this.timeoutObj = setTimeout(function(){//这里发送一个心跳,后端收到后,返回一个心跳消息,//onmessage拿到返回的心跳就说明连接正常ws.send("ping");console.log("ping!")self.serverTimeoutObj = setTimeout(function(){//如果超过一定时间还没重置,说明后端主动断开了ws.close(); //如果onclose会执行reconnect,我们执行ws.close()就行了.如果直接执行reconnect 会触发onclose导致重连两次}, self.timeout);}, this.timeout);}}复制代码
断线的可能原因2:websocket异常包括服务端出现中断,交互切屏等等客户端异常中断等等
当若服务端宕机了,客户端怎么做、服务端再次上线时怎么做?
客户端则需要断开连接,通过onclose 关闭连接,服务端再次上线时则需要清除之间存的数据,若不清除 则会造成只要请求到服务端的都会被视为离线。
针对这种异常的中断解决方案就是处理重连,下面我们给出的重连方案是使用js库处理:引入reconnecting-websocket.min.js,ws建立链接方法使用js库api方法:var ws = new ReconnectingWebSocket(url);// 断线重连:reconnectSocket(){if ('ws' in window) {ws = new ReconnectingWebSocket(url);} else if ('MozWebSocket' in window) {ws = new MozWebSocket(url);} else {ws = new SockJS(url);}}复制代码
断网监测支持使用js库:offline.min.js
以上方案,只是抛砖引玉,如果大家有更好的解决方案欢迎评论区分享交流。
七、总结
- WebSocket 是为了在 web 应用上进行双通道通信而产生的协议,相比于轮询HTTP请求的方式,WebSocket 有节省服务器资源,效率高等优点。
- WebSocket 中的掩码是为了防止早期版本中存在中间缓存污染攻击等问题而设置的,客户端向服务端发送数据需要掩码,服务端向客户端发送数据不需要掩码。
- WebSocket 中 Sec-WebSocket-Key 的生成算法是拼接服务端和客户端生成的字符串,进行SHA1哈希算法,再用base64编码。
- WebSocket 协议握手是依靠 HTTP 协议的,依靠于 HTTP 响应101进行协议升级转换。
