变更记录
记录每次修订的内容,方便追溯。
| 版本号 | 作者 | 修订内容 | 发布日期 |
|---|---|---|---|
| 1.0 | … | 发布文档 | 2022-01-30 |
项目背景
对本次项目的背景以及目标进行描述,方便开发者理解需求,对齐上下文。
知识库基础能力的升级,解决以下问题:
- 目录与文档管理分布在不同的页面,用户无法区分两者区别。
- 目录拖拽体验不够流畅,交互细节体验不佳。
相关资料
PRD、设计稿等相关资料,可以通过插入“语雀内容”卡片快速引入关联的语雀文档 也可以通过“本地文件”、“附件”上传其他资料。
参与人
| 项目负责人 | … |
|---|---|
| 产品经理 | … |
| 设计师 | … |
| 工程师 | … |
功能模块
通过插入“思维图”卡片、“表格”卡片,描述本项目涉及到的功能与场景。
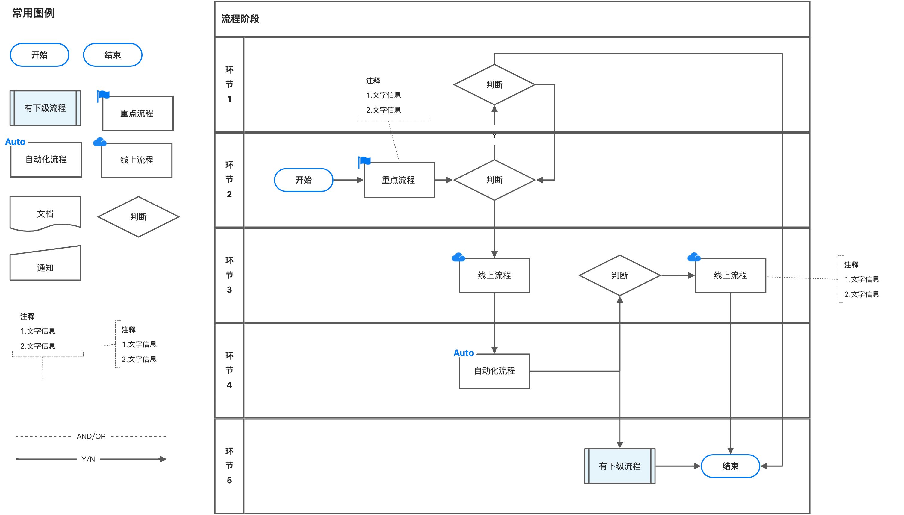
流程图
通过“流程图”卡片对系统流程进行梳理。
UML 图
通过“UML 图”卡片可以绘制类图、组件图等系统架构图,梳理系统架构。

时序图
通过“UML 图”卡片可以绘制时序图来梳理系统调用时序。
数据库设计
CREATE TABLE IF NOT EXISTS `tables`(`id` BIGINT UNSIGNED NOT NULL AUTO_INCREMENT COMMENT 'ID',`name` VARCHAR(16) NOT NULL COMMENT '名称',`type` VARCHAR(32) NOT NULL COMMENT '类型',PRIMARY KEY (`id`)) DEFAULT CHARACTER SET = utf8mb4 COMMENT = '数据表';
API 设计
获取单篇文档
GET /docs/:id?raw=0
请求参数
| 参数 | 类型 | 描述 |
|---|---|---|
| id | Integer | 文档 id |
| raw | Boolean | raw=1 返回文档最原始的格式 |
响应格式
{"data": {"id": 100,"title": "标题","description": "描述","body": "文档正文内容","body_draft": "文档草稿内容","status": 0}}
排期
通过“日历卡片”或者“思维图”卡片的时间轴视图,对研发时间计划进行排期。

