对很多 Mac 用户来说,想用远程控制请教下大佬,太难了。在 Windows 上一个 QQ 就能搞定的事,而 Mac 用户几乎只能依赖 Teamviewer。Teamviewer 还遭到不少吐槽:占用高、打开慢,有时还因为被识别为商用而收费……现在,不必再和它较劲了。这款名叫 RustDesk 的远程桌面软件火了!已经在 Github 上获得了 3.3k 颗星。
RustDesk,一个远程桌面软件,用 Rust 编写。开箱即用,无需配置。TeamViewer 和 AnyDesk 的绝佳替代品!您可以完全控制您的数据,无需担心安全问题。您可以使用我们的集合点/中继服务器,设置您自己的集合点/中继服务器,或者编写您自己的集合点/中继服务器。

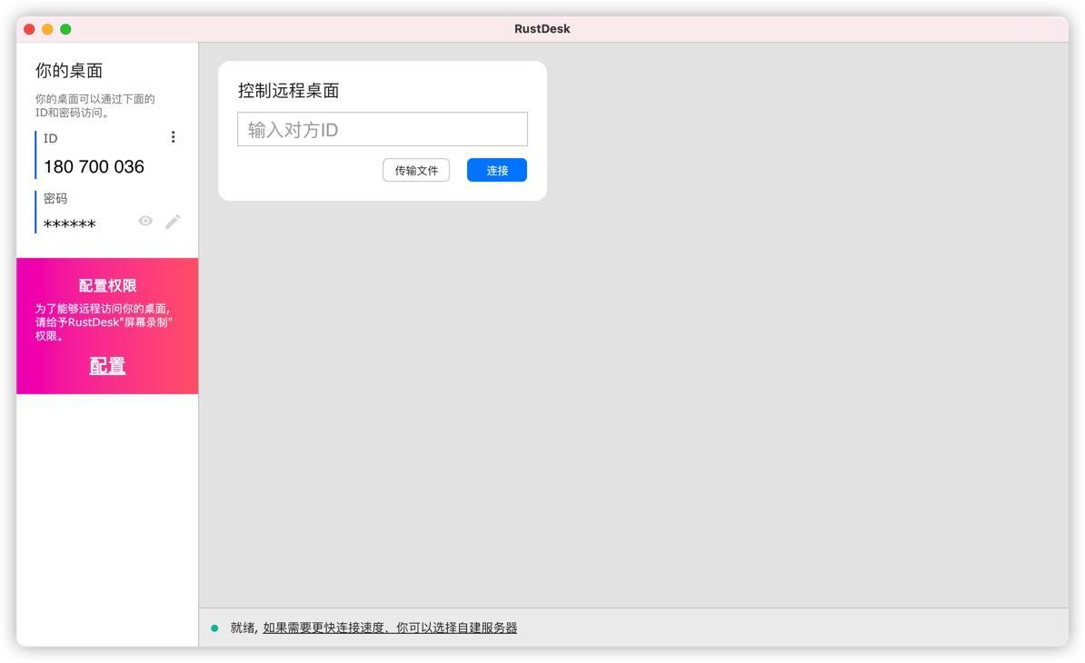
RustDesk Mac版特征介绍
安全
银行标准和最新的 TLS 1.3 端到端加密技术可保护您的计算机免受未经授权的访问。需要完全控制您的数据?设置您自己的企业网络很容易。
定义您的图像质量
您可以通过调整比特率和量化器来定义自己的图像质量。
内置文件传输和 TCP 隧道
使用我们的文件管理器在计算机之间传输文件。轻松设置 TCP 隧道,只需单击即可通过 TCP 隧道使用 RDP 连接。
轻的
无需管理权限或安装。
你自己的云
我们提供服务器端ID和中继服务器程序,无需任何配置即可安装。我们还提供了一个简单的演示(开源)。ID/中继服务器地址可以在客户端轻松设置。
源代码
它是用 Rust 语言编写的开源软件。
RustDesk v1.1.6版win&mac:https://sourl.cn/svFPB6
