问卷管理:可管理问卷内容,进行创建、启用、禁用、编辑、删除等操作。
下面展示的是上述功能的位置
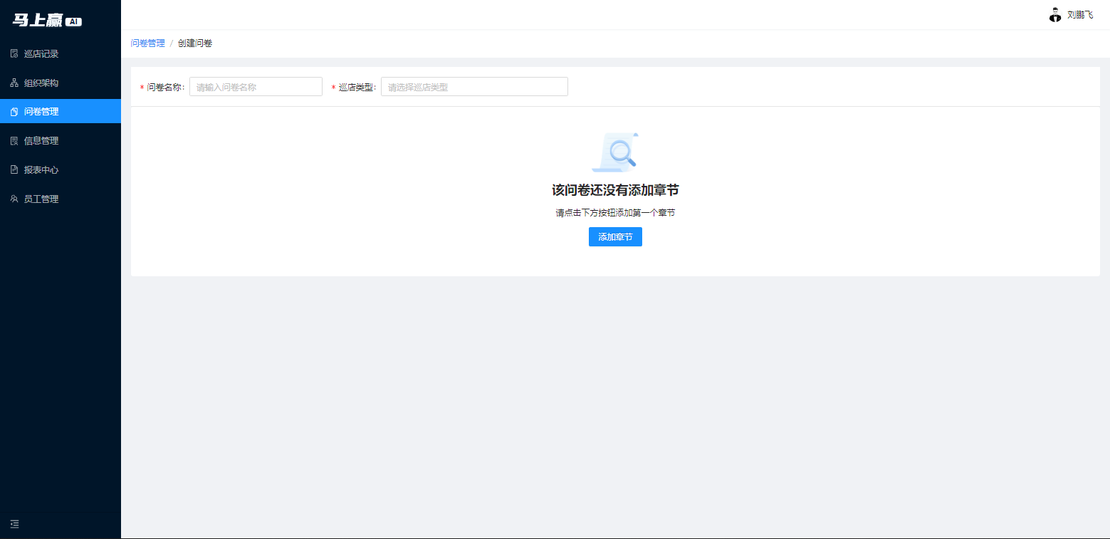
以下展示的是创建问卷内容,点击添加章节
点击后会显示下面内容,输入要创建的内容(如督导巡店)点击确定。
点击确定后会显示如下内容,填写问卷名称、巡店类型后,根据自己的规则进行如下问卷制定,通过添加问题、章节来进行问卷问题以及问卷添加,填写完毕后,点击右下角提交即可。
问题类型之文字类型,可定义输入型或选择+输入型
选项内容也可自定义选择需要的内容
问题类型之照片类型同样也可以进行自定义选择是否选填或必填
问题类型之评分套件可进行分值自定义,可自定义是否显示或隐藏是否需要整改,也可自定义是否隐藏整改截止时间
商品套件可进行自定义设置为是否必填选项
