使用 Velocity 模版引擎,可以在一定程度上自定义文档内容。

模版关键字段如下:
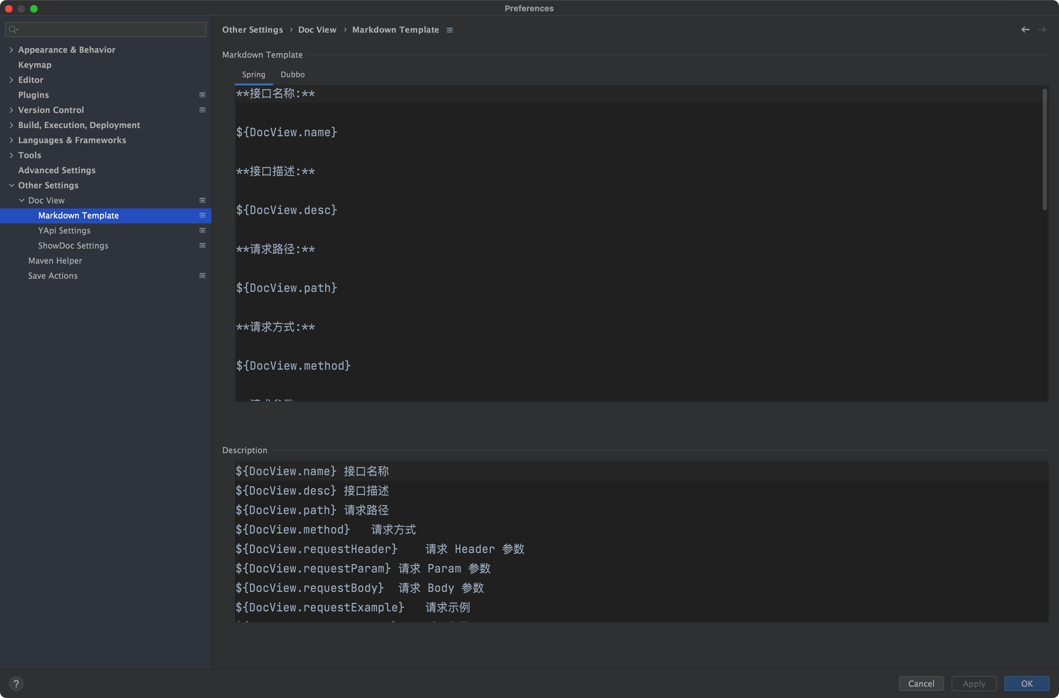
${DocView.name} 接口名称${DocView.desc} 接口描述${DocView.path} 请求路径${DocView.method} 请求方式${DocView.requestHeader} 请求 Header 参数${DocView.requestParam} 请求 Param 参数${DocView.requestBody} 请求 Body 参数${DocView.requestExample} 请求示例${DocView.responseParam} 返回参数${DocView.responseExample} 返回示例
默认模版
- Spring
**接口名称:**${DocView.name}**接口描述:**${DocView.desc}**请求路径:**${DocView.path}**请求方式:**${DocView.method}**请求参数:**- Header${DocView.requestHeader}- Param${DocView.requestParam}- Body${DocView.requestBody}**请求示例:**${DocView.requestExample}**返回参数:**${DocView.responseParam}**返回示例:**${DocView.responseExample}
- Dubbo
**接口名称:**${DocView.name}**接口描述:**${DocView.desc}**请求路径:**${DocView.path}**请求方式:**${DocView.method}**请求参数:**${DocView.requestBody}**请求示例:**${DocView.requestExample}**返回参数:**${DocView.responseParam}**返回示例:**${DocView.responseExample}
生成示例
**接口名称:**这是测试接口**接口描述:**这是测试接口**请求路径:**/user/postTest**请求方式:**POST**请求参数:**- Header|参数名|参数值|必填|描述||:-----|:-----|:-----|:-----||Content-Type|application/json|Y|application/json|- Param|参数名|类型|必选|描述||:-----|:-----|:-----|:-----|- Body|参数名|类型|必选|描述||:-----|:-----|:-----|:-----||accountNo|String|Y|||bankCode|String|Y|||bankName|String|Y|||cardNo|String|Y|||accountList|List<UserAccount>|Y|||-->userId|String|N|用户id||-->aliasName|String|N|别名||-->merchantId|String|N|商户号||-->productCode|String|N|产品号||innerUser|InnerUser|Y|||-->userId|String|Y|||-->userName|String|Y||**请求示例:**```json{"accountNo": "","bankCode": "","bankName": "","cardNo": "","accountList": [{"userId": "","aliasName": "","merchantId": "","productCode": ""}],"innerUser": {"userId": "","userName": ""}}
返回参数:
| 参数名 | 类型 | 必选 | 描述 |
|---|---|---|---|
| userName | String | N | 用户名字 |
| userId | String | N | 用户id |
| userRespVo | UserRespVo | Y | |
| userRespVo1 | UserRespVo | Y | |
| userRespVo2 | UserRespVo | Y | |
| UserReqVoList1 | List |
Y | |
| —>accountNo | String | Y | |
| —>bankCode | String | Y | |
| —>bankName | String | Y | |
| —>cardNo | String | Y | |
| —>accountList | List |
Y | |
| —>—>userId | String | N | 用户id |
| —>—>aliasName | String | N | 别名 |
| —>—>merchantId | String | N | 商户号 |
| —>—>productCode | String | N | 产品号 |
| —>innerUser | InnerUser | Y | |
| —>—>userId | String | Y | |
| —>—>userName | String | Y | |
| UserReqVoList2 | List |
Y | |
| —>accountNo | String | Y | |
| —>bankCode | String | Y | |
| —>bankName | String | Y | |
| —>cardNo | String | Y | |
| —>accountList | List |
Y | |
| —>—>userId | String | N | 用户id |
| —>—>aliasName | String | N | 别名 |
| —>—>merchantId | String | N | 商户号 |
| —>—>productCode | String | N | 产品号 |
| —>innerUser | InnerUser | Y | |
| —>—>userId | String | Y | |
| —>—>userName | String | Y |
返回示例:
{"userName": "","userId": "","userRespVo": "Object for UserRespVo","userRespVo1": "Object for UserRespVo","userRespVo2": "Object for UserRespVo","UserReqVoList1": [{"accountNo": "","bankCode": "","bankName": "","cardNo": "","accountList": [{"userId": "","aliasName": "","merchantId": "","productCode": ""}],"innerUser": {"userId": "","userName": ""}}],"UserReqVoList2": [{"accountNo": "","bankCode": "","bankName": "","cardNo": "","accountList": [{"userId": "","aliasName": "","merchantId": "","productCode": ""}],"innerUser": {"userId": "","userName": ""}}]}
```
