1. 前提

最近在研究 Spring 源码,借助 spring 官方提供的 spring doc,和一些优秀博主的博客。但是尽管如此,在庞大的源码库中,使用Ctrl+Alt+BCtrl+←, 还是略显拙急。因此,我在想是否有提供自动生成 UML 类图关系的插件。无意间搜到了Ctrl+Alt+Shift+U可以生成 UmL 类图,震惊中。于是决定好好看下 Idea 官方提供的工具帮助文档,以及希望能够写一篇对大家有帮助的文章。
(转)利用 Idea 生成的类图分析框架源码 - 图1

2. 为图表配置默认设置

尝试修改默认设置

  • 打开设置 File->Setting或 windows 下按Ctrl+Alt+S
  • 在搜索框中输入Diagram(如图所示, 恩, 我尝试加上了显示类的属性构造器和方法)
    (转)利用 Idea 生成的类图分析框架源码 - 图2

    3. 显示图

  • 选择需要的类文件,在编辑器中打开它

  • Ctrl + Shift + Alt + UCtrl + Alt + U
  • 生成类 Uml 关联图
    (转)利用 Idea 生成的类图分析框架源码 - 图3

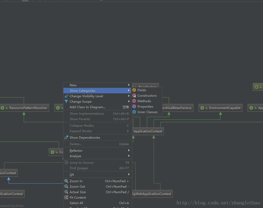
    4. 显示类图的成员变量等属性

  • 右键Show Categories->Filed
    (转)利用 Idea 生成的类图分析框架源码 - 图4

    5. 选中兄弟节点和子节点

  • 在图中选择一个节点元素。

  • 这样做,位于不同包中的类和包将自动变灰。

    6. 查看父节点和子节点

  • 在图中选中节点元素

  • 查看实现 Ctrl+Alt+B
  • 查看父类 Ctrl+Alt+P

    7. 使用结构视图浏览

  • Ctrl+F12显示图中节点元素列表

  • 双击箭头可以跳转到具体类实现
  • 聚焦某成员变量,方法时,按F4可以跳转到对应地方