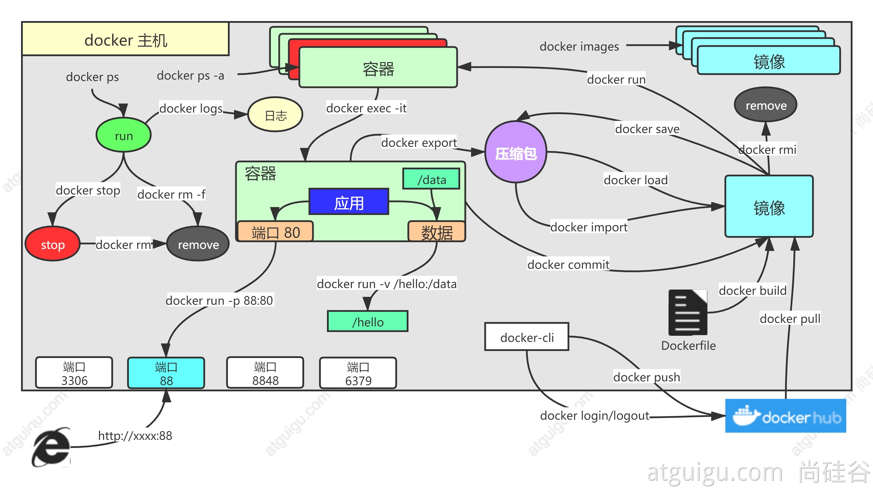
Docker
白天
夜间
首页
下载
阅读记录
书签管理
我的书签
添加书签
移除书签
Docker介绍
浏览
152
扫码
分享
2023-11-23 00:22:56
若有收获,就点个赞吧
0 人点赞
上一篇:
下一篇:
镜像批量备份脚本
Docker commit、Docker export/import、Docker save/load的区别和适用场景
Docker介绍
容器运行时
部署mysql
容器备份迁移恢复
docker-compose 部署及基本使用
Docker 安装
虚拟化
Docker 安装部署
暂无相关搜索结果!
让时间为你证明
分享,让知识传承更久远
×
文章二维码
×
手机扫一扫,轻松掌上读
文档下载
×
请下载您需要的格式的文档,随时随地,享受汲取知识的乐趣!
PDF
文档
EPUB
文档
MOBI
文档
书签列表
×
阅读记录
×
阅读进度:
0.00%
(
0/0
)
重置阅读进度
×
思维导图备注